Schema GAEB_DA_XML_81_3.2_2013-10.xsd


schema location ..\GAEB_DA_XML_81_3.2_2013-10.xsd
attributeFormDefault unqualified
elementFormDefault qualified
targetNamespace http://www.gaeb.de/GAEB_DA_XML/DA81/3.2
 
Elements  Complex types  Simple types 
GAEB  tgBoQCtgy (r)   tgDP (r)  
tgBoQInfo (r)  
tgGAEB (r)  
tgItem (r)  
tgItemlist (r)  
tgMarkupItem (r)  
tgPerfDescr (r)  
tgRemark (r)  
tgSubDescr (r)  
tgTextComplement (r)  


schema location ..\GAEB_DA_XML_Lib_3.2_2013-10.xsd
attributeFormDefault unqualified
elementFormDefault qualified
targetNamespace http://www.gaeb.de/GAEB_DA_XML/DA81/3.2
 
Complex types  Simple types 
tgAddress  tgAccepted 
tgAddText  tgALNGroupNo 
tgArticle  tgALNSerNo 
tgAward  tgAlterBidStatus 
tgAwardInfo  tgAttAlign 
tgBank  tgAttAlignTable 
tgBoQ  tgAttBorder 
tgBoQBkdn  tgAttCellpadding 
tgBoQBody  tgAttClass 
tgBoQCtgy  tgAttColspan 
tgBoQInfo  tgAttFrame 
tgBoQText  tgAttHeight 
tgCashDiscDays  tgAttKind 
tgCashDiscount  tgAttOrg 
tgCheckNote  tgAttRowspan 
tgCnstSite  tgAttStyle 
tgCOInfo  tgAttValign 
tgComplBodyDec  tgAttWidth 
tgComplBodyInt  tgBidUpDownPct 
tgCompleteText  tgBoQBkdnLength 
tgContrValCode  tgBoQBkdnType 
tgCostApproach  tgbr 
tgCostType  tgCat 
tgCPVCode  tgCertific 
tgCtlg  tgCheckNoteState 
tgCtlgAssign  tgCntryName 
tgCTR  tgCntryType 
tgCustomerInfo  tgCONo 
tgDeliveryPlaceInfo  tgCOPhase 
tgDescription  tgCOStatus 
tgDimension  tgCtlgID 
tgdiv  tgCtlgName 
tgdivTC  tgCtlgType 
tgFText  tgCur 
tgFTextTC  tgCurLbl 
tgGAEB  tgDate 
tgGAEBInfo  tgDecimal 
tgHourItem  tgDecimal_10_2 
tgImage  tgDecimal_11_3 
tgIndivAgrInfo  tgDecimal_13_0 
tgInsAs  tgDecimal_13_2 
tgInvoice  tgDecimal_13_3 
tgInvoiceCreator  tgDecimal_5_2 
tgInvoiceHeader  tgDecimal_6_4 
tgInvoiceInfo  tgDecimal_9_6 
tgInvoiceMadeOut  tgDP 
tgInvoiceRecipient  tgGAEBVersDate 
tgInvoiceShare  tgGUID 
tgISOCur  tgHoldOutType 
tgItem  tgHourIt 
tgItemlist  tgIBAN 
tgLblUpComp  tgInteger 
tgli  tgInvoiceShareType 
tgliTC  tgInvoiceType 
tgLotGrp  tgKeyIt 
tgMaintInfo  tgLeftRight 
tgMarkupItem  tgMarkupType 
tgMarkupItemCTR  tgNonNegativeInteger 
tgMarkupItemOWN  tgNormalizedString 
tgMarkupSubQty  tgNormalizedString10 
tgMastAgrInfo  tgNormalizedString100 
tgMastAgrItems  tgNormalizedString12 
tgMaterialItem  tgNormalizedString120 
tgMetalResources  tgNormalizedString13 
tgMLText  tgNormalizedString15 
tgNotifSite  tgNormalizedString20 
tgol  tgNormalizedString256 
tgolTC  tgNormalizedString3 
tgOrder  tgNormalizedString30 
tgOrderInfo  tgNormalizedString4 
tgOrderItem  tgNormalizedString40 
tgOrderTotals  tgNormalizedString5 
tgOutlineText  tgNormalizedString55 
tgOutlTxt  tgNormalizedString60 
tgOWN  tgNormalizedString8 
tgp  tgNormalizedString80 
tgPaymentMade  tgNotAppl 
tgPerfDescr  tgNoUPComps 
tgPlannerInfo  tgOutlCompl 
tgpMLText  tgpage 
tgPriceModification  tgPerfNo 
tgPrjInfo  tgPositiveInteger 
tgProduct  tgPrefBidType 
tgpTC  tgPriceInfo 
tgQDetermItem  tgProvis 
tgQtyDeterm  tgQTakeoffRow 
tgQtyDetermInfo  tgQUHour 
tgQtySplit  tgRefDescr 
tgQuotation  tgRNoIndex 
tgRefBoQ  tgRNoPart 
tgRefBoQCtgy  tgSCType 
tgRefItem  tgSectorType 
tgRefItems  tgSpecialType 
tgRefLotGrp  tgStLNoText 
tgRemark  tgString 
tgRequester  tgSubDNo 
tgspan  tgTime 
tgSTLBBau  tgUpCompType 
tgSTLBBauCtlg  tgUPFracDig 
tgSTLBBauID  tgUseDurLblTime 
tgStLNo  tgVersDate 
tgStyle  tgVersion 
tgSubDescr  tgWarrDur 
tgSupplierInfo  tgWarrUnit 
tgtable  tgWeek 
tgtableTC  tgYes 
tgtd  tgYesNo 
tgtdTC 
tgTextComplement 
tgth 
tgTotalNetUpComp 
tgTotals 
tgtr 
tgtrTC 
tgul 
tgulTC 
tgUserValue 
tgVATPart 
tgWeightPart 
tgWgChange 


element GAEB
diagram index_p1.png
namespace http://www.gaeb.de/GAEB_DA_XML/DA81/3.2
type tgGAEB
properties
content complex
children GAEBInfo PrjInfo Award AddText

redefinition of complexType tgBoQCtgy
diagram index_p2.png
type restriction of tgBoQCtgy
properties
base tgBoQCtgy
children LblTx CPVCode CONo COStatus ALNBGroupNo ALNBSerNo Accepted NotApplBoQ CtlgAssign BoQBody Totals AlterBidStatus
used by
element tgBoQBody/BoQCtgy
attributes
Name  Type  Use  Default  Fixed  Annotation
ID  xs:ID  required      
RNoPart  tgRNoPart  required      
documentation
Teil-OZ

attribute tgBoQCtgy/@ID
type xs:ID
properties
use required

attribute tgBoQCtgy/@RNoPart
type tgRNoPart
properties
use required
facets
Kind Value Annotation
pattern (_|[0-9]|[A-Z]|[a-z]){1,14}
annotation
documentation
Teil-OZ

element tgBoQCtgy/LblTx
diagram index_p3.png
namespace http://www.gaeb.de/GAEB_DA_XML/DA81/3.2
type tgMLText
properties
content complex
mixed false
children p div span br
attributes
Name  Type  Use  Default  Fixed  Annotation
style  tgAttStyle        
documentation
Oberster Style für mehrzeiligen Text
textWidth  tgNormalizedString        
annotation
documentation
Bezeichnung des LV-Bereichs

element tgBoQCtgy/CPVCode
diagram index_p4.png
namespace http://www.gaeb.de/GAEB_DA_XML/DA81/3.2
type tgCPVCode
properties
minOcc 0
maxOcc unbounded
content complex
children CPVNo CPVText
annotation
documentation
CPV-Nomenklatur

element tgBoQCtgy/CONo
diagram index_p5.png
namespace http://www.gaeb.de/GAEB_DA_XML/DA81/3.2
type tgCONo
properties
content simple
facets
Kind Value Annotation
maxInclusive 999
annotation
documentation
Nachtragsnummer

element tgBoQCtgy/COStatus
diagram index_p6.png
namespace http://www.gaeb.de/GAEB_DA_XML/DA81/3.2
type tgCOStatus
properties
content simple
facets
Kind Value Annotation
enumeration Recog
documentation
erkannt
enumeration Filed
documentation
angemeldet
enumeration Offered
documentation
angeboten
enumeration Withdrawn
documentation
zurückgezogen
enumeration Rejected
documentation
abgelehnt
enumeration ObjToRecj
documentation
Widerspruch zur Ablehnun
enumeration FormAckn
documentation
sachlich anerkannt
enumeration Approved
documentation
genehmigt
annotation
documentation
Status des Nachtrags

element tgBoQCtgy/ALNBGroupNo
diagram index_p7.png
namespace http://www.gaeb.de/GAEB_DA_XML/DA81/3.2
type tgALNGroupNo
properties
content simple
facets
Kind Value Annotation
maxInclusive 999
annotation
documentation
Gruppennummer der Zuordnungszahl zur Kennzeichnung zusammengehoerender Grund- und alternativer Ausfuehrungen

element tgBoQCtgy/ALNBSerNo
diagram index_p8.png
namespace http://www.gaeb.de/GAEB_DA_XML/DA81/3.2
type tgALNSerNo
properties
content simple
facets
Kind Value Annotation
maxInclusive 9
annotation
documentation
Laufende Nummer der Zuordnungszahl

element tgBoQCtgy/Accepted
diagram index_p9.png
namespace http://www.gaeb.de/GAEB_DA_XML/DA81/3.2
type tgAccepted
properties
minOcc 0
maxOcc 1
content simple
facets
Kind Value Annotation
enumeration AltAccept
enumeration BasReject
annotation
documentation
Beauftragt

element tgBoQCtgy/NotApplBoQ
diagram index_p10.png
namespace http://www.gaeb.de/GAEB_DA_XML/DA81/3.2
type tgNotAppl
properties
minOcc 0
maxOcc 1
content simple
facets
Kind Value Annotation
enumeration Yes
enumeration No
annotation
documentation
LV-Bereich entfaellt

element tgBoQCtgy/CtlgAssign
diagram index_p11.png
namespace http://www.gaeb.de/GAEB_DA_XML/DA81/3.2
type tgCtlgAssign
properties
minOcc 0
maxOcc unbounded
content complex
children CtlgID CtlgCode
annotation
documentation
Katalogzuordnung

element tgBoQCtgy/BoQBody
diagram index_p12.png
namespace http://www.gaeb.de/GAEB_DA_XML/DA81/3.2
type tgBoQBody
properties
minOcc 0
maxOcc 1
content complex
children Remark PerfDescr BoQCtgy Itemlist
annotation
documentation
LV-Hauptteil

element tgBoQCtgy/Totals
diagram index_p13.png
namespace http://www.gaeb.de/GAEB_DA_XML/DA81/3.2
type tgTotals
properties
minOcc 0
maxOcc 1
content complex
children Total DiscountPcnt DiscountAmt TotAfterDisc TotalLSUM VAT TotalNet TotalNetUpComp VATPart VATAmount TotalGross
annotation
documentation
LV-Bereich-Summen

element tgBoQCtgy/AlterBidStatus
diagram index_p14.png
namespace http://www.gaeb.de/GAEB_DA_XML/DA81/3.2
type tgAlterBidStatus
properties
minOcc 0
maxOcc 1
content simple
facets
Kind Value Annotation
enumeration Identical
documentation
Gleich
enumeration N/A
documentation
Entfällt
enumeration Modified
documentation
Modifiziert
enumeration New
documentation
Neu
annotation
documentation
NebenangebotStatus; Bei new und modified werden die kompletten Positionen übertragen. Bei N/A wird nur die TeilOZ und dieses Kennzeichen übertragen.

redefinition of complexType tgBoQInfo
diagram index_p15.png
type restriction of tgBoQInfo
properties
base tgBoQInfo
children Name LblBoQ CPVCode CONo COStatus Date OutlCompl BoQBkdn NoUPComps LblUPComp1 LblUPComp2 LblUPComp3 LblUPComp4 LblUPComp5 LblUPComp6 LblTime CtlgAssign Totals Ctlg QtyDetermInfo
used by
element tgBoQ/BoQInfo

element tgBoQInfo/Name
diagram index_p16.png
namespace http://www.gaeb.de/GAEB_DA_XML/DA81/3.2
type tgNormalizedString20
properties
content simple
facets
Kind Value Annotation
maxLength 20
annotation
documentation
Name des Leistungsverzeichnisses

element tgBoQInfo/LblBoQ
diagram index_p17.png
namespace http://www.gaeb.de/GAEB_DA_XML/DA81/3.2
type tgNormalizedString60
properties
content simple
facets
Kind Value Annotation
maxLength 60
annotation
documentation
Bezeichnung des Leistungsverzeichnisses

element tgBoQInfo/CPVCode
diagram index_p18.png
namespace http://www.gaeb.de/GAEB_DA_XML/DA81/3.2
type tgCPVCode
properties
minOcc 0
maxOcc unbounded
content complex
children CPVNo CPVText
annotation
documentation
CPV-Nomenklatur

element tgBoQInfo/CONo
diagram index_p19.png
namespace http://www.gaeb.de/GAEB_DA_XML/DA81/3.2
type tgCONo
properties
content simple
facets
Kind Value Annotation
maxInclusive 999
annotation
documentation
Nachtragsnummer

element tgBoQInfo/COStatus
diagram index_p20.png
namespace http://www.gaeb.de/GAEB_DA_XML/DA81/3.2
type tgCOStatus
properties
content simple
facets
Kind Value Annotation
enumeration Recog
documentation
erkannt
enumeration Filed
documentation
angemeldet
enumeration Offered
documentation
angeboten
enumeration Withdrawn
documentation
zurückgezogen
enumeration Rejected
documentation
abgelehnt
enumeration ObjToRecj
documentation
Widerspruch zur Ablehnun
enumeration FormAckn
documentation
sachlich anerkannt
enumeration Approved
documentation
genehmigt
annotation
documentation
Status des Nachtrags

element tgBoQInfo/Date
diagram index_p21.png
namespace http://www.gaeb.de/GAEB_DA_XML/DA81/3.2
type tgDate
properties
minOcc 0
maxOcc 1
content simple
annotation
documentation
Datum

element tgBoQInfo/OutlCompl
diagram index_p22.png
namespace http://www.gaeb.de/GAEB_DA_XML/DA81/3.2
type tgOutlCompl
properties
content simple
facets
Kind Value Annotation
enumeration AllTxt
enumeration OutTxt
enumeration DetailTxt
annotation
documentation
Kurz- und Langtext

element tgBoQInfo/BoQBkdn
diagram index_p23.png
namespace http://www.gaeb.de/GAEB_DA_XML/DA81/3.2
type tgBoQBkdn
properties
minOcc 1
maxOcc 7
content complex
children Type LblBoQBkdn Length Num Alignment
annotation
documentation
Informationen zur Gliederung des LV

element tgBoQInfo/NoUPComps
diagram index_p24.png
namespace http://www.gaeb.de/GAEB_DA_XML/DA81/3.2
type tgNoUPComps
properties
content simple
facets
Kind Value Annotation
enumeration 0
enumeration 2
enumeration 3
enumeration 4
enumeration 5
enumeration 6
annotation
documentation
Anzahl der Einheitspreisanteile

element tgBoQInfo/LblUPComp1
diagram index_p25.png
namespace http://www.gaeb.de/GAEB_DA_XML/DA81/3.2
type tgLblUpComp
properties
minOcc 0
maxOcc 1
content complex
facets
Kind Value Annotation
maxLength 20
attributes
Name  Type  Use  Default  Fixed  Annotation
Type  tgUpCompType  required      
annotation
documentation
Bezeichnung des 1. EP-Anteils

element tgBoQInfo/LblUPComp2
diagram index_p26.png
namespace http://www.gaeb.de/GAEB_DA_XML/DA81/3.2
type tgLblUpComp
properties
minOcc 0
maxOcc 1
content complex
facets
Kind Value Annotation
maxLength 20
attributes
Name  Type  Use  Default  Fixed  Annotation
Type  tgUpCompType  required      
annotation
documentation
Bezeichnung des 2. EP-Anteils

element tgBoQInfo/LblUPComp3
diagram index_p27.png
namespace http://www.gaeb.de/GAEB_DA_XML/DA81/3.2
type tgLblUpComp
properties
minOcc 0
maxOcc 1
content complex
facets
Kind Value Annotation
maxLength 20
attributes
Name  Type  Use  Default  Fixed  Annotation
Type  tgUpCompType  required      
annotation
documentation
Bezeichnung des 3. EP-Anteils

element tgBoQInfo/LblUPComp4
diagram index_p28.png
namespace http://www.gaeb.de/GAEB_DA_XML/DA81/3.2
type tgLblUpComp
properties
minOcc 0
maxOcc 1
content complex
facets
Kind Value Annotation
maxLength 20
attributes
Name  Type  Use  Default  Fixed  Annotation
Type  tgUpCompType  required      
annotation
documentation
Bezeichnung des 4. EP-Anteils

element tgBoQInfo/LblUPComp5
diagram index_p29.png
namespace http://www.gaeb.de/GAEB_DA_XML/DA81/3.2
type tgLblUpComp
properties
minOcc 0
maxOcc 1
content complex
facets
Kind Value Annotation
maxLength 20
attributes
Name  Type  Use  Default  Fixed  Annotation
Type  tgUpCompType  required      
annotation
documentation
Bezeichnung des 5. EP-Anteils

element tgBoQInfo/LblUPComp6
diagram index_p30.png
namespace http://www.gaeb.de/GAEB_DA_XML/DA81/3.2
type tgLblUpComp
properties
minOcc 0
maxOcc 1
content complex
facets
Kind Value Annotation
maxLength 20
attributes
Name  Type  Use  Default  Fixed  Annotation
Type  tgUpCompType  required      
annotation
documentation
Bezeichnung des 6. EP-Anteils

element tgBoQInfo/LblTime
diagram index_p31.png
namespace http://www.gaeb.de/GAEB_DA_XML/DA81/3.2
type tgNormalizedString20
properties
minOcc 0
maxOcc 1
content simple
facets
Kind Value Annotation
maxLength 20
annotation
documentation
Bezeichnung der Zeiteinheit

element tgBoQInfo/CtlgAssign
diagram index_p32.png
namespace http://www.gaeb.de/GAEB_DA_XML/DA81/3.2
type tgCtlgAssign
properties
minOcc 0
maxOcc unbounded
content complex
children CtlgID CtlgCode
annotation
documentation
Katalogzuordnung

element tgBoQInfo/Totals
diagram index_p33.png
namespace http://www.gaeb.de/GAEB_DA_XML/DA81/3.2
type tgTotals
properties
minOcc 0
maxOcc 1
content complex
children Total DiscountPcnt DiscountAmt TotAfterDisc TotalLSUM VAT TotalNet TotalNetUpComp VATPart VATAmount TotalGross
annotation
documentation
LV-Summen

element tgBoQInfo/Ctlg
diagram index_p34.png
namespace http://www.gaeb.de/GAEB_DA_XML/DA81/3.2
type tgCtlg
properties
minOcc 0
maxOcc unbounded
content complex
children CtlgID CtlgType CtlgName
annotation
documentation
Katalog

element tgBoQInfo/QtyDetermInfo
diagram index_p35.png
namespace http://www.gaeb.de/GAEB_DA_XML/DA81/3.2
type tgQtyDetermInfo
properties
minOcc 0
maxOcc 1
content complex
children MethodDescription OrdDescr ProjDescr ServiceProvisionStartDate ServiceProvisionEndDate Creator Profiler

redefinition of complexType tgGAEB
diagram index_p36.png
type restriction of tgGAEB
properties
base tgGAEB
children GAEBInfo PrjInfo Award AddText
used by
element GAEB
annotation
documentation
Aufgestellt vom Gemeinsamen Ausschuss Elektronik im Bauwesen (GAEB) © 2002 - 2012 by DIN Deutsches Institut fuer Normung e. V.

element tgGAEB/GAEBInfo
diagram index_p37.png
namespace http://www.gaeb.de/GAEB_DA_XML/DA81/3.2
type tgGAEBInfo
properties
content complex
children Version VersDate Date Time ProgSystem ProgName Certific
annotation
documentation
Informationen zum GAEB-Datenaustausch

element tgGAEB/PrjInfo
diagram index_p38.png
namespace http://www.gaeb.de/GAEB_DA_XML/DA81/3.2
type tgPrjInfo
properties
minOcc 0
maxOcc 1
content complex
children NamePrj LblPrj Descrip Cur CurLbl BidCommPerm AlterBidPerm AddText UPFracDig
annotation
documentation
Informationen zum Projekt

element tgGAEB/Award
diagram index_p39.png
namespace http://www.gaeb.de/GAEB_DA_XML/DA81/3.2
type tgAward
properties
content complex
children DP AwardInfo IndivAgrInfo OWN Requester CTR CnstSite NotifSite AddText BoQ WgChange
annotation
documentation
Vergabe
In diesem Objekt werden die Informationen des Vergabeverfahrens abgelegt.
Das Objekt kann in den Datenaustauschphasen D81-D88 verwendet werden.

element tgGAEB/AddText
diagram index_p40.png
namespace http://www.gaeb.de/GAEB_DA_XML/DA81/3.2
type tgAddText
properties
minOcc 0
maxOcc unbounded
content complex
children OutlineAddText DetailAddText
annotation
documentation
Zusaetzlicher Text; Zusätzliche Textinformation können hier abgelegt werden.

redefinition of complexType tgItem
diagram index_p41.png
type restriction of tgItem
properties
base tgItem
children ALNGroupNo ALNSerNo Accepted Provis ProvisAccpt LumpSumItem NotAppl HourIt KeyIt UPBkdn MarkupIt CONo COStatus RefDescr RefRNo RefPerfNo HoldOutType UseDur UseDurLblTime RefBaseItem QtyTBD Qty Qty QtySplit PredQty BillQty QU CtlgAssign UP UP110 UPComp1 UPComp2 UPComp3 UPComp4 UPComp5 UPComp6 DiscountPcnt UPFrom UPAvg UPTo UPWgFrom UPWgAvg UPWgTo IT VAT PriceInfo TimeQu Description BidComm SumDescr SubDescr Product AlterBidStatus QtyDeterm
used by
element tgItemlist/Item
attributes
Name  Type  Use  Default  Fixed  Annotation
ID  xs:ID  required      
RNoPart  tgRNoPart  required      
documentation
Teil-OZ
RNoIndex  tgRNoIndex        

attribute tgItem/@ID
type xs:ID
properties
use required

attribute tgItem/@RNoPart
type tgRNoPart
properties
use required
facets
Kind Value Annotation
pattern (_|[0-9]|[A-Z]|[a-z]){1,14}
annotation
documentation
Teil-OZ

attribute tgItem/@RNoIndex
type tgRNoIndex
facets
Kind Value Annotation
pattern (_|[0-9]|[A-Z]|[a-z]){1,1}

element tgItem/ALNGroupNo
diagram index_p42.png
namespace http://www.gaeb.de/GAEB_DA_XML/DA81/3.2
type tgALNGroupNo
properties
content simple
facets
Kind Value Annotation
maxInclusive 999
annotation
documentation
Gruppennummer der Zuordnungszahl zur Kennzeichnung zusammengehoerender Grund- und alternativer Ausfuehrungen.

element tgItem/ALNSerNo
diagram index_p43.png
namespace http://www.gaeb.de/GAEB_DA_XML/DA81/3.2
type tgALNSerNo
properties
content simple
facets
Kind Value Annotation
maxInclusive 9
annotation
documentation
Laufende Nummer der Zuordnungszahl

element tgItem/Accepted
diagram index_p44.png
namespace http://www.gaeb.de/GAEB_DA_XML/DA81/3.2
type tgAccepted
properties
minOcc 0
maxOcc 1
content simple
facets
Kind Value Annotation
enumeration AltAccept
enumeration BasReject
annotation
documentation
Beauftragt

element tgItem/Provis
diagram index_p45.png
namespace http://www.gaeb.de/GAEB_DA_XML/DA81/3.2
type tgProvis
properties
minOcc 0
maxOcc 1
content simple
facets
Kind Value Annotation
enumeration WithoutTotal
enumeration WithTotal
annotation
documentation
Bedarfsposition

element tgItem/ProvisAccpt
diagram index_p46.png
namespace http://www.gaeb.de/GAEB_DA_XML/DA81/3.2
type tgYesNo
properties
minOcc 0
maxOcc 1
content simple
facets
Kind Value Annotation
enumeration Yes
enumeration No
annotation
documentation
Kennzeichen Bedarfsposition beauftragt

element tgItem/LumpSumItem
diagram index_p47.png
namespace http://www.gaeb.de/GAEB_DA_XML/DA81/3.2
type tgYesNo
properties
minOcc 0
maxOcc 1
content simple
facets
Kind Value Annotation
enumeration Yes
enumeration No
annotation
documentation
Kennzeichen Pauschalposition

element tgItem/NotAppl
diagram index_p48.png
namespace http://www.gaeb.de/GAEB_DA_XML/DA81/3.2
type tgNotAppl
properties
minOcc 0
maxOcc 1
content simple
facets
Kind Value Annotation
enumeration Yes
enumeration No
annotation
documentation
Position entfaellt

element tgItem/HourIt
diagram index_p49.png
namespace http://www.gaeb.de/GAEB_DA_XML/DA81/3.2
type tgHourIt
properties
minOcc 0
maxOcc 1
content simple
facets
Kind Value Annotation
enumeration Yes
enumeration No
annotation
documentation
Kennzeichen Stundenlohnarbeiten

element tgItem/KeyIt
diagram index_p50.png
namespace http://www.gaeb.de/GAEB_DA_XML/DA81/3.2
type tgKeyIt
properties
minOcc 0
maxOcc 1
content simple
facets
Kind Value Annotation
enumeration Yes
enumeration No
annotation
documentation
Kennzeichen Schwerpunktposition

element tgItem/UPBkdn
diagram index_p51.png
namespace http://www.gaeb.de/GAEB_DA_XML/DA81/3.2
type tgYesNo
properties
minOcc 0
maxOcc 1
content simple
facets
Kind Value Annotation
enumeration Yes
enumeration No
annotation
documentation
Aufforderung zur EP-Aufgliederung

element tgItem/MarkupIt
diagram index_p52.png
namespace http://www.gaeb.de/GAEB_DA_XML/DA81/3.2
type tgYesNo
properties
minOcc 0
maxOcc 1
content simple
facets
Kind Value Annotation
enumeration Yes
enumeration No
annotation
documentation
Kennzeichen fuer zu bezuschlagen

element tgItem/CONo
diagram index_p53.png
namespace http://www.gaeb.de/GAEB_DA_XML/DA81/3.2
type tgCONo
properties
content simple
facets
Kind Value Annotation
maxInclusive 999
annotation
documentation
Nachtragsnummer

element tgItem/COStatus
diagram index_p54.png
namespace http://www.gaeb.de/GAEB_DA_XML/DA81/3.2
type tgCOStatus
properties
content simple
facets
Kind Value Annotation
enumeration Recog
documentation
erkannt
enumeration Filed
documentation
angemeldet
enumeration Offered
documentation
angeboten
enumeration Withdrawn
documentation
zurückgezogen
enumeration Rejected
documentation
abgelehnt
enumeration ObjToRecj
documentation
Widerspruch zur Ablehnun
enumeration FormAckn
documentation
sachlich anerkannt
enumeration Approved
documentation
genehmigt
annotation
documentation
Status des Nachtrags

element tgItem/RefDescr
diagram index_p55.png
namespace http://www.gaeb.de/GAEB_DA_XML/DA81/3.2
type tgRefDescr
properties
minOcc 0
maxOcc 1
content simple
facets
Kind Value Annotation
maxLength 3
enumeration Ref
enumeration Rep
annotation
documentation
Kennzeichen Bezugs-/ Wiederholungsbeschreibung

element tgItem/RefRNo
diagram index_p56.png
namespace http://www.gaeb.de/GAEB_DA_XML/DA81/3.2
type tgRefItem
properties
content complex
attributes
Name  Type  Use  Default  Fixed  Annotation
IDRef  xs:IDREF  required      
annotation
documentation
Verweis auf Bezugsposition

element tgItem/RefPerfNo
diagram index_p57.png
namespace http://www.gaeb.de/GAEB_DA_XML/DA81/3.2
type tgRefItem
properties
content complex
attributes
Name  Type  Use  Default  Fixed  Annotation
IDRef  xs:IDREF  required      
annotation
documentation
Verweis auf Ausfuehrungsbeschreibung

element tgItem/HoldOutType
diagram index_p58.png
namespace http://www.gaeb.de/GAEB_DA_XML/DA81/3.2
type tgHoldOutType
properties
content simple
facets
Kind Value Annotation
enumeration BaseUseItem
enumeration ExtUseItem
enumeration RentUseItem
annotation
documentation
Art der Vorhalteleisutng

    BaseUseItem = Grundeinsatzposition,
    ExtUseItem = Verlängerungseinsatzposition
    RentUseItem = Vermietposition.

element tgItem/UseDur
diagram index_p59.png
namespace http://www.gaeb.de/GAEB_DA_XML/DA81/3.2
type tgDecimal_13_2
properties
content simple
facets
Kind Value Annotation
totalDigits 13
fractionDigits 2
annotation
documentation
Einsatzdauer in Zeiteinheiten

element tgItem/UseDurLblTime
diagram index_p60.png
namespace http://www.gaeb.de/GAEB_DA_XML/DA81/3.2
type tgUseDurLblTime
properties
content simple
facets
Kind Value Annotation
enumeration minute
enumeration hour
enumeration day
enumeration week
enumeration month
annotation
documentation
Bezeichnung der Zeiteinheit der Einsatzdauer

element tgItem/RefBaseItem
diagram index_p61.png
namespace http://www.gaeb.de/GAEB_DA_XML/DA81/3.2
type tgRefItem
properties
minOcc 0
maxOcc unbounded
content complex
attributes
Name  Type  Use  Default  Fixed  Annotation
IDRef  xs:IDREF  required      
annotation
documentation
Verbindung zu einer Grundeinsatzposition

element tgItem/QtyTBD
diagram index_p62.png
namespace http://www.gaeb.de/GAEB_DA_XML/DA81/3.2
type tgYes
properties
content simple
facets
Kind Value Annotation
enumeration Yes
annotation
documentation
Kennzeichen Freie Menge

element tgItem/Qty
diagram index_p63.png
namespace http://www.gaeb.de/GAEB_DA_XML/DA81/3.2
type tgDecimal_11_3
properties
minOcc 0
maxOcc 1
content simple
facets
Kind Value Annotation
totalDigits 11
fractionDigits 3
annotation
documentation
Menge

element tgItem/Qty
diagram index_p64.png
namespace http://www.gaeb.de/GAEB_DA_XML/DA81/3.2
type tgDecimal_11_3
properties
content simple
facets
Kind Value Annotation
totalDigits 11
fractionDigits 3
annotation
documentation
Menge

element tgItem/QtySplit
diagram index_p65.png
namespace http://www.gaeb.de/GAEB_DA_XML/DA81/3.2
type tgQtySplit
properties
minOcc 0
maxOcc unbounded
content complex
children QtyPcnt Qty CtlgAssign
annotation
documentation
Zuordnung der Teilmengen

element tgItem/PredQty
diagram index_p66.png
namespace http://www.gaeb.de/GAEB_DA_XML/DA81/3.2
type tgDecimal_11_3
properties
content simple
facets
Kind Value Annotation
totalDigits 11
fractionDigits 3
annotation
documentation
Voraussichtliche Menge (Prognose)

element tgItem/BillQty
diagram index_p67.png
namespace http://www.gaeb.de/GAEB_DA_XML/DA81/3.2
type tgDecimal_11_3
properties
content simple
facets
Kind Value Annotation
totalDigits 11
fractionDigits 3
annotation
documentation
Rechnungsmenge (nur D88)

element tgItem/QU
diagram index_p68.png
namespace http://www.gaeb.de/GAEB_DA_XML/DA81/3.2
type tgNormalizedString4
properties
minOcc 0
maxOcc 1
content simple
facets
Kind Value Annotation
maxLength 4
annotation
documentation
Mengeneinheit

element tgItem/CtlgAssign
diagram index_p69.png
namespace http://www.gaeb.de/GAEB_DA_XML/DA81/3.2
type tgCtlgAssign
properties
minOcc 0
maxOcc unbounded
content complex
children CtlgID CtlgCode
annotation
documentation
Katalogzuordnung

element tgItem/UP
diagram index_p70.png
namespace http://www.gaeb.de/GAEB_DA_XML/DA81/3.2
type tgDecimal_13_3
properties
content simple
facets
Kind Value Annotation
totalDigits 13
fractionDigits 3
annotation
documentation
Einheitspreis

element tgItem/UP110
diagram index_p71.png
namespace http://www.gaeb.de/GAEB_DA_XML/DA81/3.2
type tgDecimal_13_3
properties
minOcc 0
maxOcc 1
content simple
facets
Kind Value Annotation
totalDigits 13
fractionDigits 3
annotation
documentation
Einheitspreis bei Mengen >110%

element tgItem/UPComp1
diagram index_p72.png
namespace http://www.gaeb.de/GAEB_DA_XML/DA81/3.2
type tgDecimal_13_3
properties
minOcc 0
maxOcc 1
content simple
facets
Kind Value Annotation
totalDigits 13
fractionDigits 3
annotation
documentation
1. Einheitspreisanteil

element tgItem/UPComp2
diagram index_p73.png
namespace http://www.gaeb.de/GAEB_DA_XML/DA81/3.2
type tgDecimal_13_3
properties
minOcc 0
maxOcc 1
content simple
facets
Kind Value Annotation
totalDigits 13
fractionDigits 3
annotation
documentation
2. Einheitspreisanteil

element tgItem/UPComp3
diagram index_p74.png
namespace http://www.gaeb.de/GAEB_DA_XML/DA81/3.2
type tgDecimal_13_3
properties
minOcc 0
maxOcc 1
content simple
facets
Kind Value Annotation
totalDigits 13
fractionDigits 3
annotation
documentation
3. Einheitspreisanteil

element tgItem/UPComp4
diagram index_p75.png
namespace http://www.gaeb.de/GAEB_DA_XML/DA81/3.2
type tgDecimal_13_3
properties
minOcc 0
maxOcc 1
content simple
facets
Kind Value Annotation
totalDigits 13
fractionDigits 3
annotation
documentation
4. Einheitspreisanteil

element tgItem/UPComp5
diagram index_p76.png
namespace http://www.gaeb.de/GAEB_DA_XML/DA81/3.2
type tgDecimal_13_3
properties
minOcc 0
maxOcc 1
content simple
facets
Kind Value Annotation
totalDigits 13
fractionDigits 3
annotation
documentation
5. Einheitspreisanteil

element tgItem/UPComp6
diagram index_p77.png
namespace http://www.gaeb.de/GAEB_DA_XML/DA81/3.2
type tgDecimal_13_3
properties
minOcc 0
maxOcc 1
content simple
facets
Kind Value Annotation
totalDigits 13
fractionDigits 3
annotation
documentation
6. Einheitspreisanteil

element tgItem/DiscountPcnt
diagram index_p78.png
namespace http://www.gaeb.de/GAEB_DA_XML/DA81/3.2
type tgDecimal_9_6
properties
minOcc 0
maxOcc 1
content simple
facets
Kind Value Annotation
totalDigits 9
fractionDigits 6
annotation
documentation
Prozentualer Nachlass

element tgItem/UPFrom
diagram index_p79.png
namespace http://www.gaeb.de/GAEB_DA_XML/DA81/3.2
type tgDecimal_13_3
properties
minOcc 0
maxOcc 1
content simple
facets
Kind Value Annotation
totalDigits 13
fractionDigits 3
annotation
documentation
"Von" – Einheitspreis, nur bei Katalogdaten

element tgItem/UPAvg
diagram index_p80.png
namespace http://www.gaeb.de/GAEB_DA_XML/DA81/3.2
type tgDecimal_13_3
properties
minOcc 0
maxOcc 1
content simple
facets
Kind Value Annotation
totalDigits 13
fractionDigits 3
annotation
documentation
"Mittel" – Einheitspreis, nur bei Katalogdaten:

element tgItem/UPTo
diagram index_p81.png
namespace http://www.gaeb.de/GAEB_DA_XML/DA81/3.2
type tgDecimal_13_3
properties
minOcc 0
maxOcc 1
content simple
facets
Kind Value Annotation
totalDigits 13
fractionDigits 3
annotation
documentation
"Bis" – Einheitspreis nur bei Katalogdaten

element tgItem/UPWgFrom
diagram index_p82.png
namespace http://www.gaeb.de/GAEB_DA_XML/DA81/3.2
type tgDecimal_13_3
properties
minOcc 0
maxOcc 1
content simple
facets
Kind Value Annotation
totalDigits 13
fractionDigits 3
annotation
documentation
"Von" – Lohnanteil nur bei Katalogdaten

element tgItem/UPWgAvg
diagram index_p83.png
namespace http://www.gaeb.de/GAEB_DA_XML/DA81/3.2
type tgDecimal_13_3
properties
minOcc 0
maxOcc 1
content simple
facets
Kind Value Annotation
totalDigits 13
fractionDigits 3
annotation
documentation
"Mittel" – Lohnanteil nur bei Katalogdaten

element tgItem/UPWgTo
diagram index_p84.png
namespace http://www.gaeb.de/GAEB_DA_XML/DA81/3.2
type tgDecimal_13_3
properties
minOcc 0
maxOcc 1
content simple
facets
Kind Value Annotation
totalDigits 13
fractionDigits 3
annotation
documentation
"Bis" – Lohnanteil nur bei Katalogdaten

element tgItem/IT
diagram index_p85.png
namespace http://www.gaeb.de/GAEB_DA_XML/DA81/3.2
type tgDecimal_13_2
properties
minOcc 0
maxOcc 1
content simple
facets
Kind Value Annotation
totalDigits 13
fractionDigits 2
annotation
documentation
Gesamtbetrag incl. Nachlass

element tgItem/VAT
diagram index_p86.png
namespace http://www.gaeb.de/GAEB_DA_XML/DA81/3.2
type tgDecimal_5_2
properties
minOcc 0
maxOcc 1
content simple
facets
Kind Value Annotation
totalDigits 5
fractionDigits 2
annotation
documentation
Falls dieses Element fehlt, gilt die übergeordnete MwSt.

element tgItem/PriceInfo
diagram index_p87.png
namespace http://www.gaeb.de/GAEB_DA_XML/DA81/3.2
type tgPriceInfo
properties
minOcc 0
maxOcc 1
content simple
facets
Kind Value Annotation
enumeration scope
enumeration to
enumeration approx
enumeration lump
annotation
documentation
Preisinformation nur bei Instandhaltung

element tgItem/TimeQu
diagram index_p88.png
namespace http://www.gaeb.de/GAEB_DA_XML/DA81/3.2
type tgDecimal_13_2
properties
minOcc 0
maxOcc 1
content simple
facets
Kind Value Annotation
totalDigits 13
fractionDigits 2
annotation
documentation
Zeitansatz in Zeiteinheiten (BezZeit siehe LVInfo)

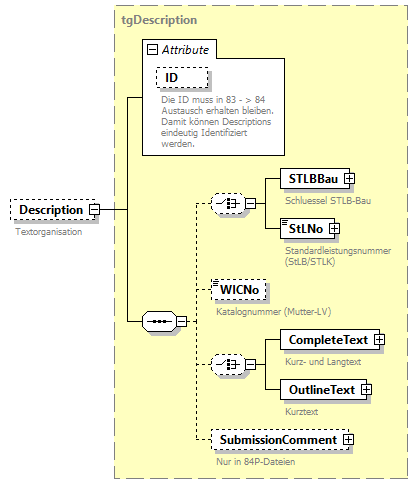
element tgItem/Description
diagram index_p89.png
namespace http://www.gaeb.de/GAEB_DA_XML/DA81/3.2
type tgDescription
properties
minOcc 0
maxOcc 1
content complex
children STLBBau StLNo WICNo CompleteText OutlineText SubmissionComment
attributes
Name  Type  Use  Default  Fixed  Annotation
ID  tgGUID        
documentation
Die ID muss in 83 - > 84 Austausch erhalten bleiben. Damit können Descriptions eindeutig Identifiziert werden.
annotation
documentation
Textorganisation

element tgItem/BidComm
diagram index_p90.png
namespace http://www.gaeb.de/GAEB_DA_XML/DA81/3.2
type tgMLText
properties
minOcc 0
maxOcc unbounded
content complex
mixed false
children p div span br
attributes
Name  Type  Use  Default  Fixed  Annotation
style  tgAttStyle        
documentation
Oberster Style für mehrzeiligen Text
textWidth  tgNormalizedString        
annotation
documentation
Bieter Kommentar

element tgItem/SumDescr
diagram index_p91.png
namespace http://www.gaeb.de/GAEB_DA_XML/DA81/3.2
type tgYes
properties
content simple
facets
Kind Value Annotation
enumeration Yes
annotation
documentation
Kennzeichen Leitbeschreibung

element tgItem/SubDescr
diagram index_p92.png
namespace http://www.gaeb.de/GAEB_DA_XML/DA81/3.2
type tgSubDescr
properties
minOcc 0
maxOcc unbounded
content complex
children SubDNo Description QtySpec QtyTBD Qty QU UPSpec UPBkdn UP UPComp1 UPComp2 UPComp3 UPComp4 UPComp5 UPComp6
annotation
documentation
Unterbeschreibung

element tgItem/Product
diagram index_p93.png
namespace http://www.gaeb.de/GAEB_DA_XML/DA81/3.2
type tgProduct
properties
minOcc 0
maxOcc 1
content complex
children Address AddText Article
annotation
documentation
Produktinformation

element tgItem/AlterBidStatus
diagram index_p94.png
namespace http://www.gaeb.de/GAEB_DA_XML/DA81/3.2
type tgAlterBidStatus
properties
minOcc 0
maxOcc 1
content simple
facets
Kind Value Annotation
enumeration Identical
documentation
Gleich
enumeration N/A
documentation
Entfällt
enumeration Modified
documentation
Modifiziert
enumeration New
documentation
Neu
annotation
documentation
NebenangebotStatus; Bei new und modified werden die kompletten Positionen übertragen. Bei N/A wird nur die TeilOZ und dieses Kennzeichen übertragen.

element tgItem/QtyDeterm
diagram index_p95.png
namespace http://www.gaeb.de/GAEB_DA_XML/DA81/3.2
type tgQtyDeterm
properties
minOcc 0
maxOcc 1
content complex
children Qty QDetermItem
annotation
documentation
Mengenermittlung

redefinition of complexType tgItemlist
diagram index_p96.png
type restriction of tgItemlist
properties
base tgItemlist
children Remark PerfDescr Item MarkupItem
used by
element tgBoQBody/Itemlist

element tgItemlist/Remark
diagram index_p97.png
namespace http://www.gaeb.de/GAEB_DA_XML/DA81/3.2
type tgRemark
properties
content complex
children Description CONo AlterBidStatus
attributes
Name  Type  Use  Default  Fixed  Annotation
ID  xs:ID  required      
annotation
documentation
Hinweistext

element tgItemlist/PerfDescr
diagram index_p98.png
namespace http://www.gaeb.de/GAEB_DA_XML/DA81/3.2
type tgPerfDescr
properties
content complex
children PerfNo PerfLbl Description CONo AlterBidStatus
attributes
Name  Type  Use  Default  Fixed  Annotation
ID  xs:ID  required      
annotation
documentation
Ausfuehrungsbeschreibung

element tgItemlist/Item
diagram index_p99.png
namespace http://www.gaeb.de/GAEB_DA_XML/DA81/3.2
type tgItem
properties
content complex
children ALNGroupNo ALNSerNo Accepted Provis ProvisAccpt LumpSumItem NotAppl HourIt KeyIt UPBkdn MarkupIt CONo COStatus RefDescr RefRNo RefPerfNo HoldOutType UseDur UseDurLblTime RefBaseItem QtyTBD Qty Qty QtySplit PredQty BillQty QU CtlgAssign UP UP110 UPComp1 UPComp2 UPComp3 UPComp4 UPComp5 UPComp6 DiscountPcnt UPFrom UPAvg UPTo UPWgFrom UPWgAvg UPWgTo IT VAT PriceInfo TimeQu Description BidComm SumDescr SubDescr Product AlterBidStatus QtyDeterm
attributes
Name  Type  Use  Default  Fixed  Annotation
ID  xs:ID  required      
RNoPart  tgRNoPart  required      
documentation
Teil-OZ
RNoIndex  tgRNoIndex        
annotation
documentation
Position

element tgItemlist/MarkupItem
diagram index_p100.png
namespace http://www.gaeb.de/GAEB_DA_XML/DA81/3.2
type tgMarkupItem
properties
content complex
children ALNGroupNo ALNSerNo Accepted Provis ProvisAccpt NotAppl HourIt KeyIt CONo COStatus RefDescr RefRNo RefPerfNo MarkupType MarkupSubQty ITMarkup Markup DiscountPcnt IT Description CtlgAssign AlterBidStatus
attributes
Name  Type  Use  Default  Fixed  Annotation
ID  xs:ID  required      
RNoPart  tgRNoPart  required      
documentation
Teil-OZ
RNoIndex  tgRNoIndex        
annotation
documentation
Zuschlagsposition

redefinition of complexType tgMarkupItem
diagram index_p101.png
type restriction of tgMarkupItem
properties
base tgMarkupItem
children ALNGroupNo ALNSerNo Accepted Provis ProvisAccpt NotAppl HourIt KeyIt CONo COStatus RefDescr RefRNo RefPerfNo MarkupType MarkupSubQty ITMarkup Markup DiscountPcnt IT Description CtlgAssign AlterBidStatus
used by
element tgItemlist/MarkupItem
attributes
Name  Type  Use  Default  Fixed  Annotation
ID  xs:ID  required      
RNoPart  tgRNoPart  required      
documentation
Teil-OZ
RNoIndex  tgRNoIndex        

attribute tgMarkupItem/@ID
type xs:ID
properties
use required

attribute tgMarkupItem/@RNoPart
type tgRNoPart
properties
use required
facets
Kind Value Annotation
pattern (_|[0-9]|[A-Z]|[a-z]){1,14}
annotation
documentation
Teil-OZ

attribute tgMarkupItem/@RNoIndex
type tgRNoIndex
facets
Kind Value Annotation
pattern (_|[0-9]|[A-Z]|[a-z]){1,1}

element tgMarkupItem/ALNGroupNo
diagram index_p102.png
namespace http://www.gaeb.de/GAEB_DA_XML/DA81/3.2
type tgALNGroupNo
properties
content simple
facets
Kind Value Annotation
maxInclusive 999
annotation
documentation
Gruppennummer der Zuordnungszahl zur Kennzeichnung zusammengehoerender Grund- und alternativer Ausfuehrungen.

element tgMarkupItem/ALNSerNo
diagram index_p103.png
namespace http://www.gaeb.de/GAEB_DA_XML/DA81/3.2
type tgALNSerNo
properties
content simple
facets
Kind Value Annotation
maxInclusive 9
annotation
documentation
Laufende Nummer der Zuordnungszahl

element tgMarkupItem/Accepted
diagram index_p104.png
namespace http://www.gaeb.de/GAEB_DA_XML/DA81/3.2
type tgAccepted
properties
minOcc 0
maxOcc 1
content simple
facets
Kind Value Annotation
enumeration AltAccept
enumeration BasReject
annotation
documentation
Beauftragt

element tgMarkupItem/Provis
diagram index_p105.png
namespace http://www.gaeb.de/GAEB_DA_XML/DA81/3.2
type tgProvis
properties
minOcc 0
maxOcc 1
content simple
facets
Kind Value Annotation
enumeration WithoutTotal
enumeration WithTotal
annotation
documentation
Bedarfsposition

element tgMarkupItem/ProvisAccpt
diagram index_p106.png
namespace http://www.gaeb.de/GAEB_DA_XML/DA81/3.2
type tgYesNo
properties
minOcc 0
maxOcc 1
content simple
facets
Kind Value Annotation
enumeration Yes
enumeration No
annotation
documentation
Kennzeichen Bedarfsposition beauftragt

element tgMarkupItem/NotAppl
diagram index_p107.png
namespace http://www.gaeb.de/GAEB_DA_XML/DA81/3.2
type tgNotAppl
properties
minOcc 0
maxOcc 1
content simple
facets
Kind Value Annotation
enumeration Yes
enumeration No
annotation
documentation
Position entfaellt

element tgMarkupItem/HourIt
diagram index_p108.png
namespace http://www.gaeb.de/GAEB_DA_XML/DA81/3.2
type tgHourIt
properties
minOcc 0
maxOcc 1
content simple
facets
Kind Value Annotation
enumeration Yes
enumeration No
annotation
documentation
Kennzeichen Stundenlohnarbeiten

element tgMarkupItem/KeyIt
diagram index_p109.png
namespace http://www.gaeb.de/GAEB_DA_XML/DA81/3.2
type tgKeyIt
properties
minOcc 0
maxOcc 1
content simple
facets
Kind Value Annotation
enumeration Yes
enumeration No
annotation
documentation
Kennzeichen Schwerpunktposition

element tgMarkupItem/CONo
diagram index_p110.png
namespace http://www.gaeb.de/GAEB_DA_XML/DA81/3.2
type tgCONo
properties
content simple
facets
Kind Value Annotation
maxInclusive 999
annotation
documentation
Nachtragsnummer

element tgMarkupItem/COStatus
diagram index_p111.png
namespace http://www.gaeb.de/GAEB_DA_XML/DA81/3.2
type tgCOStatus
properties
content simple
facets
Kind Value Annotation
enumeration Recog
documentation
erkannt
enumeration Filed
documentation
angemeldet
enumeration Offered
documentation
angeboten
enumeration Withdrawn
documentation
zurückgezogen
enumeration Rejected
documentation
abgelehnt
enumeration ObjToRecj
documentation
Widerspruch zur Ablehnun
enumeration FormAckn
documentation
sachlich anerkannt
enumeration Approved
documentation
genehmigt
annotation
documentation
Status des Nachtrags

element tgMarkupItem/RefDescr
diagram index_p112.png
namespace http://www.gaeb.de/GAEB_DA_XML/DA81/3.2
type tgRefDescr
properties
minOcc 0
maxOcc 1
content simple
facets
Kind Value Annotation
maxLength 3
enumeration Ref
enumeration Rep

element tgMarkupItem/RefRNo
diagram index_p113.png
namespace http://www.gaeb.de/GAEB_DA_XML/DA81/3.2
type tgRefItem
properties
content complex
attributes
Name  Type  Use  Default  Fixed  Annotation
IDRef  xs:IDREF  required      
annotation
documentation
Verweis auf Bezugsposition

element tgMarkupItem/RefPerfNo
diagram index_p114.png
namespace http://www.gaeb.de/GAEB_DA_XML/DA81/3.2
type tgRefItem
properties
content complex
attributes
Name  Type  Use  Default  Fixed  Annotation
IDRef  xs:IDREF  required      
annotation
documentation
Verweis auf Ausfuehrungsbeschreibung

element tgMarkupItem/MarkupType
diagram index_p115.png
namespace http://www.gaeb.de/GAEB_DA_XML/DA81/3.2
type tgMarkupType
properties
content simple
facets
Kind Value Annotation
enumeration IdentAsMark
enumeration AllInCat
enumeration ListInSubQty
annotation
documentation
Zuschlagsart

element tgMarkupItem/MarkupSubQty
diagram index_p116.png
namespace http://www.gaeb.de/GAEB_DA_XML/DA81/3.2
type tgMarkupSubQty
properties
minOcc 0
maxOcc unbounded
content complex
children RefItem SubQty
annotation
documentation
Zu bezuschlagende Teilmengen

element tgMarkupItem/ITMarkup
diagram index_p117.png
namespace http://www.gaeb.de/GAEB_DA_XML/DA81/3.2
type tgDecimal_13_2
properties
minOcc 0
maxOcc 1
content simple
facets
Kind Value Annotation
totalDigits 13
fractionDigits 2
annotation
documentation
Summe der Gesamtbetraege der zu bezuschlagenden Positionen

element tgMarkupItem/Markup
diagram index_p118.png
namespace http://www.gaeb.de/GAEB_DA_XML/DA81/3.2
type tgDecimal_9_6
properties
minOcc 0
maxOcc 1
content simple
facets
Kind Value Annotation
totalDigits 9
fractionDigits 6
annotation
documentation
Zuschlagsprozentsatz

element tgMarkupItem/DiscountPcnt
diagram index_p119.png
namespace http://www.gaeb.de/GAEB_DA_XML/DA81/3.2
type tgDecimal_9_6
properties
minOcc 0
maxOcc 1
content simple
facets
Kind Value Annotation
totalDigits 9
fractionDigits 6
annotation
documentation
Prozentualer Nachlass

element tgMarkupItem/IT
diagram index_p120.png
namespace http://www.gaeb.de/GAEB_DA_XML/DA81/3.2
type tgDecimal_13_2
properties
minOcc 0
maxOcc 1
content simple
facets
Kind Value Annotation
totalDigits 13
fractionDigits 2
annotation
documentation
Gesamtbetrag incl. Nachlass

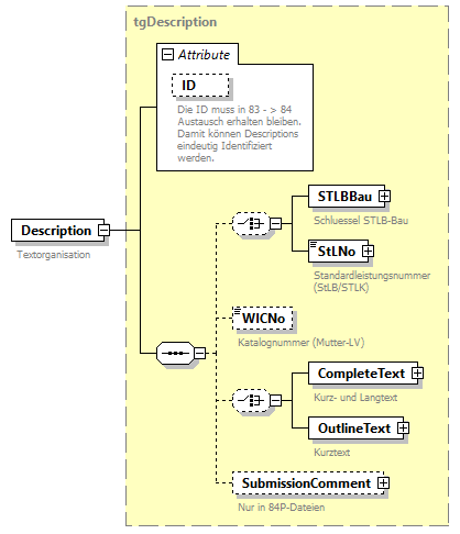
element tgMarkupItem/Description
diagram index_p121.png
namespace http://www.gaeb.de/GAEB_DA_XML/DA81/3.2
type tgDescription
properties
content complex
children STLBBau StLNo WICNo CompleteText OutlineText SubmissionComment
attributes
Name  Type  Use  Default  Fixed  Annotation
ID  tgGUID        
documentation
Die ID muss in 83 - > 84 Austausch erhalten bleiben. Damit können Descriptions eindeutig Identifiziert werden.
annotation
documentation
Textorganisation

element tgMarkupItem/CtlgAssign
diagram index_p122.png
namespace http://www.gaeb.de/GAEB_DA_XML/DA81/3.2
type tgCtlgAssign
properties
minOcc 0
maxOcc unbounded
content complex
children CtlgID CtlgCode
annotation
documentation
Katalogzuordnung

element tgMarkupItem/AlterBidStatus
diagram index_p123.png
namespace http://www.gaeb.de/GAEB_DA_XML/DA81/3.2
type tgAlterBidStatus
properties
minOcc 0
maxOcc 1
content simple
facets
Kind Value Annotation
enumeration Identical
documentation
Gleich
enumeration N/A
documentation
Entfällt
enumeration Modified
documentation
Modifiziert
enumeration New
documentation
Neu
annotation
documentation
NebenangebotStatus; Bei new und modified werden die kompletten Positionen übertragen. Bei N/A wird nur die TeilOZ und dieses Kennzeichen übertragen.

redefinition of complexType tgPerfDescr
diagram index_p124.png
type restriction of tgPerfDescr
properties
base tgPerfDescr
children PerfNo PerfLbl Description CONo AlterBidStatus
used by
elements tgBoQBody/PerfDescr tgItemlist/PerfDescr
attributes
Name  Type  Use  Default  Fixed  Annotation
ID  xs:ID  required      

attribute tgPerfDescr/@ID
type xs:ID
properties
use required

element tgPerfDescr/PerfNo
diagram index_p125.png
namespace http://www.gaeb.de/GAEB_DA_XML/DA81/3.2
type tgPerfNo
properties
content simple
facets
Kind Value Annotation
maxInclusive 9999
annotation
documentation
Nummer der Ausfuehrungsbeschreibung

element tgPerfDescr/PerfLbl
diagram index_p126.png
namespace http://www.gaeb.de/GAEB_DA_XML/DA81/3.2
type tgNormalizedString55
properties
content simple
facets
Kind Value Annotation
maxLength 55
annotation
documentation
Bezeichnung d. Ausfuehrungsbeschreibung

element tgPerfDescr/Description
diagram index_p127.png
namespace http://www.gaeb.de/GAEB_DA_XML/DA81/3.2
type tgDescription
properties
minOcc 1
maxOcc unbounded
content complex
children STLBBau StLNo WICNo CompleteText OutlineText SubmissionComment
attributes
Name  Type  Use  Default  Fixed  Annotation
ID  tgGUID        
documentation
Die ID muss in 83 - > 84 Austausch erhalten bleiben. Damit können Descriptions eindeutig Identifiziert werden.
annotation
documentation
Textorganisation

element tgPerfDescr/CONo
diagram index_p128.png
namespace http://www.gaeb.de/GAEB_DA_XML/DA81/3.2
type tgCONo
properties
minOcc 0
maxOcc 1
content simple
facets
Kind Value Annotation
maxInclusive 999
annotation
documentation
Nachtragsnummer

element tgPerfDescr/AlterBidStatus
diagram index_p129.png
namespace http://www.gaeb.de/GAEB_DA_XML/DA81/3.2
type tgAlterBidStatus
properties
minOcc 0
maxOcc 1
content simple
facets
Kind Value Annotation
enumeration Identical
documentation
Gleich
enumeration N/A
documentation
Entfällt
enumeration Modified
documentation
Modifiziert
enumeration New
documentation
Neu
annotation
documentation
NebenangebotStatus; Bei new und modified werden die kompletten Positionen übertragen. Bei N/A wird nur dieses Kennzeichen übertragen.

redefinition of complexType tgRemark
diagram index_p130.png
type restriction of tgRemark
properties
base tgRemark
children Description CONo AlterBidStatus
used by
elements tgBoQBody/Remark tgItemlist/Remark
attributes
Name  Type  Use  Default  Fixed  Annotation
ID  xs:ID  required      

attribute tgRemark/@ID
type xs:ID
properties
use required

element tgRemark/Description
diagram index_p131.png
namespace http://www.gaeb.de/GAEB_DA_XML/DA81/3.2
type tgDescription
properties
content complex
children STLBBau StLNo WICNo CompleteText OutlineText SubmissionComment
attributes
Name  Type  Use  Default  Fixed  Annotation
ID  tgGUID        
documentation
Die ID muss in 83 - > 84 Austausch erhalten bleiben. Damit können Descriptions eindeutig Identifiziert werden.
annotation
documentation
Textorganisation

element tgRemark/CONo
diagram index_p132.png
namespace http://www.gaeb.de/GAEB_DA_XML/DA81/3.2
type tgCONo
properties
minOcc 0
maxOcc 1
content simple
facets
Kind Value Annotation
maxInclusive 999
annotation
documentation
Nachtragsnummer

element tgRemark/AlterBidStatus
diagram index_p133.png
namespace http://www.gaeb.de/GAEB_DA_XML/DA81/3.2
type tgAlterBidStatus
properties
minOcc 0
maxOcc 1
content simple
facets
Kind Value Annotation
enumeration Identical
documentation
Gleich
enumeration N/A
documentation
Entfällt
enumeration Modified
documentation
Modifiziert
enumeration New
documentation
Neu
annotation
documentation
NebenangebotStatus; Bei new und modified werden die kompletten Positionen übertragen. Bei N/A wird nur dieses Kennzeichen übertragen.

redefinition of complexType tgSubDescr
diagram index_p134.png
type restriction of tgSubDescr
properties
base tgSubDescr
children SubDNo Description QtySpec QtyTBD Qty QU UPSpec UPBkdn UP UPComp1 UPComp2 UPComp3 UPComp4 UPComp5 UPComp6
used by
element tgItem/SubDescr

element tgSubDescr/SubDNo
diagram index_p135.png
namespace http://www.gaeb.de/GAEB_DA_XML/DA81/3.2
type tgSubDNo
properties
content simple
facets
Kind Value Annotation
maxInclusive 99
annotation
documentation
Nummer der Unterbeschreibung

element tgSubDescr/Description
diagram index_p136.png
namespace http://www.gaeb.de/GAEB_DA_XML/DA81/3.2
type tgDescription
properties
content complex
children STLBBau StLNo WICNo CompleteText OutlineText SubmissionComment
attributes
Name  Type  Use  Default  Fixed  Annotation
ID  tgGUID        
documentation
Die ID muss in 83 - > 84 Austausch erhalten bleiben. Damit können Descriptions eindeutig Identifiziert werden.
annotation
documentation
Textorganisation

element tgSubDescr/QtySpec
diagram index_p137.png
namespace http://www.gaeb.de/GAEB_DA_XML/DA81/3.2
type tgYes
properties
content simple
facets
Kind Value Annotation
enumeration Yes
annotation
documentation
Angabe der Menge erforderlich

element tgSubDescr/QtyTBD
diagram index_p138.png
namespace http://www.gaeb.de/GAEB_DA_XML/DA81/3.2
type tgYes
properties
minOcc 0
maxOcc 1
content simple
facets
Kind Value Annotation
enumeration Yes
annotation
documentation
Kennzeichen Freie Menge

element tgSubDescr/Qty
diagram index_p139.png
namespace http://www.gaeb.de/GAEB_DA_XML/DA81/3.2
type tgDecimal_11_3
properties
content simple
facets
Kind Value Annotation
totalDigits 11
fractionDigits 3
annotation
documentation
Menge

element tgSubDescr/QU
diagram index_p140.png
namespace http://www.gaeb.de/GAEB_DA_XML/DA81/3.2
type tgNormalizedString4
properties
minOcc 0
maxOcc 1
content simple
facets
Kind Value Annotation
maxLength 4
annotation
documentation
Mengeneinheit

element tgSubDescr/UPSpec
diagram index_p141.png
namespace http://www.gaeb.de/GAEB_DA_XML/DA81/3.2
type tgYesNo
properties
minOcc 0
maxOcc 1
content simple
facets
Kind Value Annotation
enumeration Yes
enumeration No
annotation
documentation
Angabe des Einheitspreises erforderlich

element tgSubDescr/UPBkdn
diagram index_p142.png
namespace http://www.gaeb.de/GAEB_DA_XML/DA81/3.2
type tgYesNo
properties
minOcc 0
maxOcc 1
content simple
facets
Kind Value Annotation
enumeration Yes
enumeration No
annotation
documentation
Aufforderung zur EP-Aufgliederung

element tgSubDescr/UP
diagram index_p143.png
namespace http://www.gaeb.de/GAEB_DA_XML/DA81/3.2
type tgDecimal_13_3
properties
content simple
facets
Kind Value Annotation
totalDigits 13
fractionDigits 3
annotation
documentation
Einheitspreis

element tgSubDescr/UPComp1
diagram index_p144.png
namespace http://www.gaeb.de/GAEB_DA_XML/DA81/3.2
type tgDecimal_13_3
properties
minOcc 0
maxOcc 1
content simple
facets
Kind Value Annotation
totalDigits 13
fractionDigits 3
annotation
documentation
1. Einheitspreisanteil

element tgSubDescr/UPComp2
diagram index_p145.png
namespace http://www.gaeb.de/GAEB_DA_XML/DA81/3.2
type tgDecimal_13_3
properties
minOcc 0
maxOcc 1
content simple
facets
Kind Value Annotation
totalDigits 13
fractionDigits 3
annotation
documentation
2. Einheitspreisanteil

element tgSubDescr/UPComp3
diagram index_p146.png
namespace http://www.gaeb.de/GAEB_DA_XML/DA81/3.2
type tgDecimal_13_3
properties
minOcc 0
maxOcc 1
content simple
facets
Kind Value Annotation
totalDigits 13
fractionDigits 3
annotation
documentation
3. Einheitspreisanteil

element tgSubDescr/UPComp4
diagram index_p147.png
namespace http://www.gaeb.de/GAEB_DA_XML/DA81/3.2
type tgDecimal_13_3
properties
minOcc 0
maxOcc 1
content simple
facets
Kind Value Annotation
totalDigits 13
fractionDigits 3
annotation
documentation
4. Einheitspreisanteil

element tgSubDescr/UPComp5
diagram index_p148.png
namespace http://www.gaeb.de/GAEB_DA_XML/DA81/3.2
type tgDecimal_13_3
properties
minOcc 0
maxOcc 1
content simple
facets
Kind Value Annotation
totalDigits 13
fractionDigits 3
annotation
documentation
5. Einheitspreisanteil

element tgSubDescr/UPComp6
diagram index_p149.png
namespace http://www.gaeb.de/GAEB_DA_XML/DA81/3.2
type tgDecimal_13_3
properties
minOcc 0
maxOcc 1
content simple
facets
Kind Value Annotation
totalDigits 13
fractionDigits 3
annotation
documentation
6. Einheitspreisanteil

redefinition of complexType tgTextComplement
diagram index_p150.png
type restriction of tgTextComplement
properties
base tgTextComplement
children ComplCaption ComplBodyDec ComplBodyInt ComplBody ComplTail
used by
elements tgOutlTxt/TextComplement tgBoQText/TextComplement tgFTextTC/TextComplement tgpTC/TextComplement tgdivTC/TextComplement tgliTC/TextComplement tgtdTC/TextComplement
attributes
Name  Type  Use  Default  Fixed  Annotation
ID  tgGUID  optional      
MarkLbl  tgInteger  required      
Kind  tgAttKind  required      
Empty  tgYes  optional      
ArtChrIdent  tgInteger        
documentation
Identifikator des STLB-Bau Beschreibungsmerkmals

attribute tgTextComplement/@MarkLbl
type tgInteger
properties
use required

attribute tgTextComplement/@Kind
type tgAttKind
properties
use required
facets
Kind Value Annotation
enumeration Bidder
enumeration Owner

attribute tgTextComplement/@Empty
type tgYes
properties
use optional
facets
Kind Value Annotation
enumeration Yes

attribute tgTextComplement/@ArtChrIdent
type tgInteger
annotation
documentation
Identifikator des STLB-Bau Beschreibungsmerkmals

element tgTextComplement/ComplCaption
diagram index_p151.png
namespace http://www.gaeb.de/GAEB_DA_XML/DA81/3.2
type tgMLText
properties
minOcc 0
maxOcc 1
content complex
mixed false
children p div span br
attributes
Name  Type  Use  Default  Fixed  Annotation
style  tgAttStyle        
documentation
Oberster Style für mehrzeiligen Text
textWidth  tgNormalizedString        
annotation
documentation
Textergaenzung Anfang

element tgTextComplement/ComplBodyDec
diagram index_p152.png
namespace http://www.gaeb.de/GAEB_DA_XML/DA81/3.2
type tgComplBodyDec
properties
content complex
attributes
Name  Type  Use  Default  Fixed  Annotation
Value  tgDecimal        
annotation
documentation
In ComplBody wird der Inhalt wiederholt

element tgTextComplement/ComplBodyInt
diagram index_p153.png
namespace http://www.gaeb.de/GAEB_DA_XML/DA81/3.2
type tgComplBodyInt
properties
content complex
attributes
Name  Type  Use  Default  Fixed  Annotation
Value  tgInteger        
annotation
documentation
In ComplBody wird der Inhalt wiederholt

element tgTextComplement/ComplBody
diagram index_p154.png
namespace http://www.gaeb.de/GAEB_DA_XML/DA81/3.2
type tgMLText
properties
content complex
mixed false
children p div span br
attributes
Name  Type  Use  Default  Fixed  Annotation
style  tgAttStyle        
documentation
Oberster Style für mehrzeiligen Text
textWidth  tgNormalizedString        
annotation
documentation
Textergaenzung Hauptteil

element tgTextComplement/ComplTail
diagram index_p155.png
namespace http://www.gaeb.de/GAEB_DA_XML/DA81/3.2
type tgMLText
properties
minOcc 0
maxOcc 1
content complex
mixed false
children p div span br
attributes
Name  Type  Use  Default  Fixed  Annotation
style  tgAttStyle        
documentation
Oberster Style für mehrzeiligen Text
textWidth  tgNormalizedString        
annotation
documentation
Textergaenzung Ende

redefinition of simpleType tgDP
type restriction of tgDP
properties
base tgDP
used by
element tgAward/DP
facets
Kind Value Annotation
enumeration 81
documentation
Leistungsbeschreibung

complexType tgAddress
diagram index_p156.png
namespace http://www.gaeb.de/GAEB_DA_XML/DA81/3.2
children Name1 Name2 Name3 Name4 Street PCode City Country ILN CtlgAssign Contact Phone Fax Email VATID Bank
used by
elements tgOWN/Address tgRequester/Address tgCTR/Address tgCnstSite/Address tgNotifSite/Address tgProduct/Address tgSupplierInfo/Address tgCustomerInfo/Address tgDeliveryPlaceInfo/Address tgPlannerInfo/Address tgOrderItem/Address tgInvoiceCreator/Address tgInvoiceRecipient/Address tgMastAgrInfo/AwardAgencyAdr tgQtyDetermInfo/Creator tgQtyDetermInfo/Profiler
annotation
documentation
Informationen zur Adresse

element tgAddress/Name1
diagram index_p157.png
namespace http://www.gaeb.de/GAEB_DA_XML/DA81/3.2
type tgNormalizedString40
properties
content simple
facets
Kind Value Annotation
maxLength 40
annotation
documentation
Name Zeile 1

element tgAddress/Name2
diagram index_p158.png
namespace http://www.gaeb.de/GAEB_DA_XML/DA81/3.2
type tgNormalizedString40
properties
minOcc 0
maxOcc 1
content simple
facets
Kind Value Annotation
maxLength 40
annotation
documentation
Name Zeile 2

element tgAddress/Name3
diagram index_p159.png
namespace http://www.gaeb.de/GAEB_DA_XML/DA81/3.2
type tgNormalizedString40
properties
minOcc 0
maxOcc 1
content simple
facets
Kind Value Annotation
maxLength 40
annotation
documentation
Name Zeile 3

element tgAddress/Name4
diagram index_p160.png
namespace http://www.gaeb.de/GAEB_DA_XML/DA81/3.2
type tgNormalizedString40
properties
minOcc 0
maxOcc 1
content simple
facets
Kind Value Annotation
maxLength 40
annotation
documentation
Name Zeile 4

element tgAddress/Street
diagram index_p161.png
namespace http://www.gaeb.de/GAEB_DA_XML/DA81/3.2
type tgNormalizedString40
properties
content simple
facets
Kind Value Annotation
maxLength 40
annotation
documentation
Strasse und Hausnummer oder "Postfach" und -Nr

element tgAddress/PCode
diagram index_p162.png
namespace http://www.gaeb.de/GAEB_DA_XML/DA81/3.2
type tgNormalizedString20
properties
content simple
facets
Kind Value Annotation
maxLength 20
annotation
documentation
Postleitzahl

element tgAddress/City
diagram index_p163.png
namespace http://www.gaeb.de/GAEB_DA_XML/DA81/3.2
type tgNormalizedString40
properties
content simple
facets
Kind Value Annotation
maxLength 40
annotation
documentation
Ort

element tgAddress/Country
diagram index_p164.png
namespace http://www.gaeb.de/GAEB_DA_XML/DA81/3.2
type tgNormalizedString40
properties
minOcc 0
maxOcc 1
content simple
facets
Kind Value Annotation
maxLength 40
annotation
documentation
Laenderbezeichnung

element tgAddress/ILN
diagram index_p165.png
namespace http://www.gaeb.de/GAEB_DA_XML/DA81/3.2
type tgNormalizedString20
properties
content simple
facets
Kind Value Annotation
maxLength 20
annotation
documentation
ILN-Nummer der Adresse

element tgAddress/CtlgAssign
diagram index_p166.png
namespace http://www.gaeb.de/GAEB_DA_XML/DA81/3.2
type tgCtlgAssign
properties
minOcc 1
maxOcc unbounded
content complex
children CtlgID CtlgCode
annotation
documentation
Katalogzuordnung

element tgAddress/Contact
diagram index_p167.png
namespace http://www.gaeb.de/GAEB_DA_XML/DA81/3.2
type tgNormalizedString40
properties
minOcc 0
maxOcc 1
content simple
facets
Kind Value Annotation
maxLength 40
annotation
documentation
Ansprechpartner

element tgAddress/Phone
diagram index_p168.png
namespace http://www.gaeb.de/GAEB_DA_XML/DA81/3.2
type tgNormalizedString20
properties
minOcc 0
maxOcc 1
content simple
facets
Kind Value Annotation
maxLength 20
annotation
documentation
Telefonnummer

element tgAddress/Fax
diagram index_p169.png
namespace http://www.gaeb.de/GAEB_DA_XML/DA81/3.2
type tgNormalizedString20
properties
minOcc 0
maxOcc 1
content simple
facets
Kind Value Annotation
maxLength 20
annotation
documentation
Faxnummer

element tgAddress/Email
diagram index_p170.png
namespace http://www.gaeb.de/GAEB_DA_XML/DA81/3.2
type tgNormalizedString256
properties
minOcc 0
maxOcc 1
content simple
facets
Kind Value Annotation
maxLength 256
annotation
documentation
Email-Adresse

element tgAddress/VATID
diagram index_p171.png
namespace http://www.gaeb.de/GAEB_DA_XML/DA81/3.2
type tgNormalizedString80
properties
minOcc 0
maxOcc 1
content simple
facets
Kind Value Annotation
maxLength 80
annotation
documentation
Umsatzsteuer-Identnummer

element tgAddress/Bank
diagram index_p172.png
namespace http://www.gaeb.de/GAEB_DA_XML/DA81/3.2
type tgBank
properties
minOcc 0
maxOcc unbounded
content complex
children LblBank BRNo AcctNo BIC IBAN
annotation
documentation
Informationen zur Bankverbindung

complexType tgAddText
diagram index_p173.png
namespace http://www.gaeb.de/GAEB_DA_XML/DA81/3.2
children OutlineAddText DetailAddText
used by
elements tgPrjInfo/AddText tgAward/AddText tgOWN/AddText tgRequester/AddText tgCTR/AddText tgCnstSite/AddText tgNotifSite/AddText tgProduct/AddText tgArticle/AddText tgOrderInfo/AddText tgInvoiceInfo/AddText tgInvoice/AddText tgGAEB/AddText
annotation
documentation
Zusaetzlicher Text; Zusätzliche Textinformation können hier abgelegt werden.

element tgAddText/OutlineAddText
diagram index_p174.png
namespace http://www.gaeb.de/GAEB_DA_XML/DA81/3.2
type tgMLText
properties
minOcc 0
maxOcc 1
content complex
mixed false
children p div span br
attributes
Name  Type  Use  Default  Fixed  Annotation
style  tgAttStyle        
documentation
Oberster Style für mehrzeiligen Text
textWidth  tgNormalizedString        

element tgAddText/DetailAddText
diagram index_p175.png
namespace http://www.gaeb.de/GAEB_DA_XML/DA81/3.2
type tgFText
properties
content complex
mixed false
children p div span ul ol table br page Image
attributes
Name  Type  Use  Default  Fixed  Annotation
style  tgAttStyle        
documentation
Oberster Style für formatierten Text
textWidth  tgNormalizedString        

complexType tgArticle
diagram index_p176.png
namespace http://www.gaeb.de/GAEB_DA_XML/DA81/3.2
children Brand ArtNo Qty QU ArtOutline AddText
used by
element tgProduct/Article
annotation
documentation
Informationen zu einem Artikel

element tgArticle/Brand
diagram index_p177.png
namespace http://www.gaeb.de/GAEB_DA_XML/DA81/3.2
type tgNormalizedString60
properties
minOcc 0
maxOcc 1
content simple
facets
Kind Value Annotation
maxLength 60
annotation
documentation
Markenname des Produktes bzw. Markenbezeichnung von Serien

element tgArticle/ArtNo
diagram index_p178.png
namespace http://www.gaeb.de/GAEB_DA_XML/DA81/3.2
type tgNormalizedString15
properties
minOcc 0
maxOcc 1
content simple
facets
Kind Value Annotation
maxLength 15
annotation
documentation
Artikelnummer

element tgArticle/Qty
diagram index_p179.png
namespace http://www.gaeb.de/GAEB_DA_XML/DA81/3.2
type tgDecimal_11_3
properties
minOcc 0
maxOcc 1
content simple
facets
Kind Value Annotation
totalDigits 11
fractionDigits 3
annotation
documentation
Menge

element tgArticle/QU
diagram index_p180.png
namespace http://www.gaeb.de/GAEB_DA_XML/DA81/3.2
type tgNormalizedString4
properties
minOcc 0
maxOcc 1
content simple
facets
Kind Value Annotation
maxLength 4
annotation
documentation
Mengeneinheit

element tgArticle/ArtOutline
diagram index_p181.png
namespace http://www.gaeb.de/GAEB_DA_XML/DA81/3.2
type tgMLText
properties
minOcc 0
maxOcc 1
content complex
mixed false
children p div span br
attributes
Name  Type  Use  Default  Fixed  Annotation
style  tgAttStyle        
documentation
Oberster Style für mehrzeiligen Text
textWidth  tgNormalizedString        
annotation
documentation
Kurzbeschreibung des Artikels

element tgArticle/AddText
diagram index_p182.png
namespace http://www.gaeb.de/GAEB_DA_XML/DA81/3.2
type tgAddText
properties
minOcc 0
maxOcc unbounded
content complex
children OutlineAddText DetailAddText
annotation
documentation
Zusaetzlicher Text; Zusätzliche Textinformation können hier abgelegt werden.

complexType tgAward
diagram index_p183.png
namespace http://www.gaeb.de/GAEB_DA_XML/DA81/3.2
children DP AwardInfo IndivAgrInfo OWN Requester CTR CnstSite NotifSite AddText BoQ WgChange
used by
element tgGAEB/Award
annotation
documentation
Vergabe

element tgAward/DP
diagram index_p184.png
namespace http://www.gaeb.de/GAEB_DA_XML/DA81/3.2
type tgDP
properties
content simple
facets
Kind Value Annotation
enumeration 81
documentation
Leistungsbeschreibung
annotation
documentation
GAEB-Datenaustauschphase

element tgAward/AwardInfo
diagram index_p185.png
namespace http://www.gaeb.de/GAEB_DA_XML/DA81/3.2
type tgAwardInfo
properties
minOcc 0
maxOcc 1
content complex
children BoQID Cat SpecialType Cur CurLbl BidDate OpenDate OpenTime EvalEnd SubmLoc CnstStart CnstEnd ContrNo ContrDate AcceptType AcceptDate WarrDur WarrUnit WarrEnd PerformPcnt WarrantPcnt COInfo MaintInfo MastAgrInfo CashDiscount
annotation
documentation
Informationen zur Vergabe

element tgAward/IndivAgrInfo
diagram index_p186.png
namespace http://www.gaeb.de/GAEB_DA_XML/DA81/3.2
type tgIndivAgrInfo
properties
minOcc 0
maxOcc 1
content complex
children InfoPerson AttestPerson CnstSiteLoc

element tgAward/OWN
diagram index_p187.png
namespace http://www.gaeb.de/GAEB_DA_XML/DA81/3.2
type tgOWN
properties
minOcc 0
maxOcc 1
content complex
children Address DPNo AwardNo AcctRecNo CntryType CntryName AddText
annotation
documentation
Informationen zum Auftraggeber

element tgAward/Requester
diagram index_p188.png
namespace http://www.gaeb.de/GAEB_DA_XML/DA81/3.2
type tgRequester
properties
minOcc 0
maxOcc unbounded
content complex
children Address RequestIDNo RequestName AddText
annotation
documentation
Informationen zum Bedarfstraeger

element tgAward/CTR
diagram index_p189.png
namespace http://www.gaeb.de/GAEB_DA_XML/DA81/3.2
type tgCTR
properties
minOcc 0
maxOcc 1
content complex
children Address DPNo AwardNo AcctsPayNo BidderNo CntryType CntryName SectorType PrefBidType SCType InsAs AddText
annotation
documentation
Informationen zum Bieter/Auftragnehmer

element tgAward/CnstSite
diagram index_p190.png
namespace http://www.gaeb.de/GAEB_DA_XML/DA81/3.2
type tgCnstSite
properties
content complex
children Address CnstSiteIDNo CnstSiteName AddText
annotation
documentation
Informationen zum Ausfuehrungsort

element tgAward/NotifSite
diagram index_p191.png
namespace http://www.gaeb.de/GAEB_DA_XML/DA81/3.2
type tgNotifSite
properties
minOcc 0
maxOcc 1
content complex
children Address NotifSiteIDNo NotifSiteName AddText
annotation
documentation
Informationen zum Benachrichtigungsort

element tgAward/AddText
diagram index_p192.png
namespace http://www.gaeb.de/GAEB_DA_XML/DA81/3.2
type tgAddText
properties
minOcc 0
maxOcc unbounded
content complex
children OutlineAddText DetailAddText
annotation
documentation
Zusaetzlicher Text; Zusätzliche Textinformation können hier abgelegt werden.

element tgAward/BoQ
diagram index_p193.png
namespace http://www.gaeb.de/GAEB_DA_XML/DA81/3.2
type tgBoQ
properties
minOcc 0
maxOcc 1
content complex
children BoQInfo BoQBody LotGrp
attributes
Name  Type  Use  Default  Fixed  Annotation
ID  xs:ID  required      
annotation
documentation
Leistungsverzeichnis

element tgAward/WgChange
diagram index_p194.png
namespace http://www.gaeb.de/GAEB_DA_XML/DA81/3.2
type tgWgChange
properties
minOcc 0
maxOcc 1
content complex
children LblRefWage RedPriceComp RefBoQ RefLotNo RefLotGrNo RefItem WgChangeRate
annotation
documentation
Lohnaenderung

complexType tgAwardInfo
diagram index_p195.png
namespace http://www.gaeb.de/GAEB_DA_XML/DA81/3.2
children BoQID Cat SpecialType Cur CurLbl BidDate OpenDate OpenTime EvalEnd SubmLoc CnstStart CnstEnd ContrNo ContrDate AcceptType AcceptDate WarrDur WarrUnit WarrEnd PerformPcnt WarrantPcnt COInfo MaintInfo MastAgrInfo CashDiscount
used by
element tgAward/AwardInfo
annotation
documentation
Informationen zur Vergabe

element tgAwardInfo/BoQID
diagram index_p196.png
namespace http://www.gaeb.de/GAEB_DA_XML/DA81/3.2
type tgGUID
properties
minOcc 0
maxOcc 1
content simple
facets
Kind Value Annotation
maxLength 36
annotation
documentation
GUID für das LV

element tgAwardInfo/Cat
diagram index_p197.png
namespace http://www.gaeb.de/GAEB_DA_XML/DA81/3.2
type tgCat
properties
minOcc 0
maxOcc 1
content simple
facets
Kind Value Annotation
enumeration OpenProc
documentation
Offenes Verfahren
enumeration ClosedProc
documentation
Nichtoffenes Verfahren
enumeration NegProc
documentation
Verhandlungsverfahren
documentation
Neu: Verhandlungsverfahren ohne Vergabebekanntmachung
enumeration OpenCall
documentation
Oeffentliche Ausschreibung
enumeration SelectCall
documentation
Beschraenkte Ausschreibung
documentation
Neu: Beschränkte Ausschreibung ohne öffentlichen Teilnahmewettbewerb
enumeration NegCont
documentation
Freihaendige Vergabe
enumeration IntNATO
documentation
Internationale NATO-Ausschreibung
enumeration SelectCallPostOpen
documentation
Beschränkte Ausschreibung nach öffentlichen Teilnahmewettbewerb
enumeration NegProcOpen
documentation
Verhandlungsverfahren mit Vergabebekanntmachung
enumeration CompetDialog
documentation
Wettbewerblicher Dialog
annotation
documentation
Vergabeart

element tgAwardInfo/SpecialType
diagram index_p198.png
namespace http://www.gaeb.de/GAEB_DA_XML/DA81/3.2
type tgSpecialType
properties
minOcc 0
maxOcc 1
content simple
facets
Kind Value Annotation
enumeration Maint
documentation
Instandhaltung
enumeration MastAgree
documentation
Rahmenvertrag
enumeration MastMaintAgree
documentation
Rahmenvertrag fuer Instandhaltung
annotation
documentation
Besondere Vergabeart

element tgAwardInfo/Cur
diagram index_p199.png
namespace http://www.gaeb.de/GAEB_DA_XML/DA81/3.2
type tgCur
properties
content simple
facets
Kind Value Annotation
maxLength 4
annotation
documentation
Waehrung

element tgAwardInfo/CurLbl
diagram index_p200.png
namespace http://www.gaeb.de/GAEB_DA_XML/DA81/3.2
type tgCurLbl
properties
minOcc 0
maxOcc 1
content simple
facets
Kind Value Annotation
maxLength 50
annotation
documentation
Bezeichnung der Waehrung

element tgAwardInfo/BidDate
diagram index_p201.png
namespace http://www.gaeb.de/GAEB_DA_XML/DA81/3.2
type tgDate
properties
minOcc 0
maxOcc 1
content simple
annotation
documentation
Angebotsdatum

element tgAwardInfo/OpenDate
diagram index_p202.png
namespace http://www.gaeb.de/GAEB_DA_XML/DA81/3.2
type tgDate
properties
content simple
annotation
documentation
Datum des Eroeffnungstermins

element tgAwardInfo/OpenTime
diagram index_p203.png
namespace http://www.gaeb.de/GAEB_DA_XML/DA81/3.2
type tgTime
properties
minOcc 0
maxOcc 1
content simple
annotation
documentation
Uhrzeit des Eroeffnungstermins

element tgAwardInfo/EvalEnd
diagram index_p204.png
namespace http://www.gaeb.de/GAEB_DA_XML/DA81/3.2
type tgDate
properties
minOcc 0
maxOcc 1
content simple
annotation
documentation
Ende der Zuschlagsfrist

element tgAwardInfo/SubmLoc
diagram index_p205.png
namespace http://www.gaeb.de/GAEB_DA_XML/DA81/3.2
type tgNormalizedString60
properties
minOcc 0
maxOcc 1
content simple
facets
Kind Value Annotation
maxLength 60
annotation
documentation
Ort der Abgabe

element tgAwardInfo/CnstStart
diagram index_p206.png
namespace http://www.gaeb.de/GAEB_DA_XML/DA81/3.2
type tgDate
properties
minOcc 0
maxOcc 1
content simple
annotation
documentation
Voraussichtlicher Beginn der Ausfuehrungszeit

element tgAwardInfo/CnstEnd
diagram index_p207.png
namespace http://www.gaeb.de/GAEB_DA_XML/DA81/3.2
type tgDate
properties
minOcc 0
maxOcc 1
content simple
annotation
documentation
Voraussichtliches Ende der Ausfuehrungszeit

element tgAwardInfo/ContrNo
diagram index_p208.png
namespace http://www.gaeb.de/GAEB_DA_XML/DA81/3.2
type tgNormalizedString20
properties
minOcc 0
maxOcc 1
content simple
facets
Kind Value Annotation
maxLength 20
annotation
documentation
Auftragsnummer

element tgAwardInfo/ContrDate
diagram index_p209.png
namespace http://www.gaeb.de/GAEB_DA_XML/DA81/3.2
type tgDate
properties
minOcc 0
maxOcc 1
content simple
annotation
documentation
Auftragsdatum

element tgAwardInfo/AcceptType
diagram index_p210.png
namespace http://www.gaeb.de/GAEB_DA_XML/DA81/3.2
type tgNormalizedString60
properties
minOcc 0
maxOcc 1
content simple
facets
Kind Value Annotation
maxLength 60
annotation
documentation
Art der Abnahme

element tgAwardInfo/AcceptDate
diagram index_p211.png
namespace http://www.gaeb.de/GAEB_DA_XML/DA81/3.2
type tgDate
properties
minOcc 0
maxOcc 1
content simple
annotation
documentation
Datum der Abnahme

element tgAwardInfo/WarrDur
diagram index_p212.png
namespace http://www.gaeb.de/GAEB_DA_XML/DA81/3.2
type tgWarrDur
properties
minOcc 0
maxOcc 1
content simple
facets
Kind Value Annotation
maxInclusive 99
annotation
documentation
Dauer der Gewaehrleistung

element tgAwardInfo/WarrUnit
diagram index_p213.png
namespace http://www.gaeb.de/GAEB_DA_XML/DA81/3.2
type tgWarrUnit
properties
minOcc 0
maxOcc 1
content simple
facets
Kind Value Annotation
enumeration Years
enumeration Months
annotation
documentation
Einheit der Gewaehrleistung

element tgAwardInfo/WarrEnd
diagram index_p214.png
namespace http://www.gaeb.de/GAEB_DA_XML/DA81/3.2
type tgDate
properties
minOcc 0
maxOcc 1
content simple
annotation
documentation
Ende der Gewaehrleistung

element tgAwardInfo/PerformPcnt
diagram index_p215.png
namespace http://www.gaeb.de/GAEB_DA_XML/DA81/3.2
type tgDecimal_9_6
properties
minOcc 0
maxOcc 1
content simple
facets
Kind Value Annotation
totalDigits 9
fractionDigits 6
annotation
documentation
Ausfuehrungsbuergschaft als Anteil der Auftragssumme einschl. Nachtraege in Prozent

element tgAwardInfo/WarrantPcnt
diagram index_p216.png
namespace http://www.gaeb.de/GAEB_DA_XML/DA81/3.2
type tgDecimal_9_6
properties
minOcc 0
maxOcc 1
content simple
facets
Kind Value Annotation
totalDigits 9
fractionDigits 6
annotation
documentation
Gewaehrleistungsbuergschaft als Anteil der Abrechnungssumme in Pro-zent

element tgAwardInfo/COInfo
diagram index_p217.png
namespace http://www.gaeb.de/GAEB_DA_XML/DA81/3.2
type tgCOInfo
properties
minOcc 0
maxOcc unbounded
content complex
children CONo COPhase COStatus COInit COReas RefBoQCOInfo CODate
annotation
documentation
Informationen zum Nachtrag

element tgAwardInfo/MaintInfo
diagram index_p218.png
namespace http://www.gaeb.de/GAEB_DA_XML/DA81/3.2
type tgMaintInfo
properties
minOcc 0
maxOcc 1
content complex
children MaintType ProcessType ContrTransDate ContrTransTime ContrLaw Deadline
annotation
documentation
Nur bei Instandhaltung: Informationen zur Instandhaltung

element tgAwardInfo/MastAgrInfo
diagram index_p219.png
namespace http://www.gaeb.de/GAEB_DA_XML/DA81/3.2
type tgMastAgrInfo
properties
minOcc 0
maxOcc 1
content complex
children BidUpDown MastAgrLbl MastAgrNo Descrip MastAgrBeg MastAgrDur MastAgrEnd MastAgrDate MastAgrVers TotContrVal MinContrVal MinContrAwd MaxContrVal ContrValCode AwardAgencyAdr CostResponsible
annotation
documentation
Nur bei Rahmenvertrag: Informationen zum Rahmenvertrag

element tgAwardInfo/CashDiscount
diagram index_p220.png
namespace http://www.gaeb.de/GAEB_DA_XML/DA81/3.2
type tgCashDiscount
properties
minOcc 0
maxOcc 3
content complex
children CashDiscDays CashDiscDate DiscountPcnt
annotation
documentation
Skonto

complexType tgBank
diagram index_p221.png
namespace http://www.gaeb.de/GAEB_DA_XML/DA81/3.2
children LblBank BRNo AcctNo BIC IBAN
used by
element tgAddress/Bank
annotation
documentation
Informationen zur Bankverbindung

element tgBank/LblBank
diagram index_p222.png
namespace http://www.gaeb.de/GAEB_DA_XML/DA81/3.2
type tgNormalizedString80
properties
content simple
facets
Kind Value Annotation
maxLength 80
annotation
documentation
Bezeichnung des Geldinstituts

element tgBank/BRNo
diagram index_p223.png
namespace http://www.gaeb.de/GAEB_DA_XML/DA81/3.2
type tgNormalizedString30
properties
content simple
facets
Kind Value Annotation
maxLength 30
annotation
documentation
Bankleitzahl des Geldinstituts

element tgBank/AcctNo
diagram index_p224.png
namespace http://www.gaeb.de/GAEB_DA_XML/DA81/3.2
type tgNormalizedString20
properties
content simple
facets
Kind Value Annotation
maxLength 20
annotation
documentation
Kontonummer

element tgBank/BIC
diagram index_p225.png
namespace http://www.gaeb.de/GAEB_DA_XML/DA81/3.2
type tgNormalizedString12
properties
minOcc 0
maxOcc 1
content simple
facets
Kind Value Annotation
maxLength 12

element tgBank/IBAN
diagram index_p226.png
namespace http://www.gaeb.de/GAEB_DA_XML/DA81/3.2
type tgIBAN
properties
minOcc 0
maxOcc 1
content simple
facets
Kind Value Annotation
maxLength 34
pattern [a-zA-Z0-9]*

complexType tgBoQ
diagram index_p227.png
namespace http://www.gaeb.de/GAEB_DA_XML/DA81/3.2
children BoQInfo BoQBody LotGrp
used by
elements tgAward/BoQ tgInvoice/BoQ
attributes
Name  Type  Use  Default  Fixed  Annotation
ID  xs:ID  required      
annotation
documentation
Leistungsverzeichnis

attribute tgBoQ/@ID
type xs:ID
properties
use required

element tgBoQ/BoQInfo
diagram index_p228.png
namespace http://www.gaeb.de/GAEB_DA_XML/DA81/3.2
type tgBoQInfo
properties
content complex
children Name LblBoQ CPVCode CONo COStatus Date OutlCompl BoQBkdn NoUPComps LblUPComp1 LblUPComp2 LblUPComp3 LblUPComp4 LblUPComp5 LblUPComp6 LblTime CtlgAssign Totals Ctlg QtyDetermInfo
annotation
documentation
Informationen zum LV

element tgBoQ/BoQBody
diagram index_p229.png
namespace http://www.gaeb.de/GAEB_DA_XML/DA81/3.2
type tgBoQBody
properties
content complex
children Remark PerfDescr BoQCtgy Itemlist
annotation
documentation
LV-Hauptteil

element tgBoQ/LotGrp
diagram index_p230.png
namespace http://www.gaeb.de/GAEB_DA_XML/DA81/3.2
type tgLotGrp
properties
minOcc 0
maxOcc unbounded
content complex
children LotGrNo RefLotNo Totals
attributes
Name  Type  Use  Default  Fixed  Annotation
ID  xs:ID  required      
annotation
documentation
Losgruppe

complexType tgBoQBkdn
diagram index_p231.png
namespace http://www.gaeb.de/GAEB_DA_XML/DA81/3.2
children Type LblBoQBkdn Length Num Alignment
used by
elements tgBoQInfo/BoQBkdn tgOrderInfo/CustomerBoQBkdn tgOrderInfo/SupplierBoQBkdn
annotation
documentation
Informationen zur Gliederung des LV

element tgBoQBkdn/Type
diagram index_p232.png
namespace http://www.gaeb.de/GAEB_DA_XML/DA81/3.2
type tgBoQBkdnType
properties
content simple
facets
Kind Value Annotation
enumeration Lot
enumeration BoQLevel
enumeration Item
enumeration Index
annotation
documentation
Ebene des Teilschluessels

element tgBoQBkdn/LblBoQBkdn
diagram index_p233.png
namespace http://www.gaeb.de/GAEB_DA_XML/DA81/3.2
type tgNormalizedString40
properties
minOcc 0
maxOcc 1
content simple
facets
Kind Value Annotation
maxLength 40
annotation
documentation
Bezeichnung der LVStufe

element tgBoQBkdn/Length
diagram index_p234.png
namespace http://www.gaeb.de/GAEB_DA_XML/DA81/3.2
type tgBoQBkdnLength
properties
content simple
facets
Kind Value Annotation
maxInclusive 14
annotation
documentation
Laenge des Teilschluessels

element tgBoQBkdn/Num
diagram index_p235.png
namespace http://www.gaeb.de/GAEB_DA_XML/DA81/3.2
type tgYesNo
properties
content simple
facets
Kind Value Annotation
enumeration Yes
enumeration No
annotation
documentation
Dieses Element sollte immer vorhanden sein. Ist dieses Element "Yes", dann ist die TeilOZ in dieser Ebene als numerische OZ zu interpretieren. In der TeilOZ sind dann nur Ziffern erlaubt. Fuehrende Nullen sind dann fuer die Interpretation nicht relevant. Ist dieses Attribut "No", dann ist die TeilOZ in dieser Ebene als alphanumerisch zu interpretieren. In der TeilOZ sind dann Ziffern und Buchstaben in beliebiger Reihenfolge erlaubt. Alle Stellen sind relevant.

element tgBoQBkdn/Alignment
diagram index_p236.png
namespace http://www.gaeb.de/GAEB_DA_XML/DA81/3.2
type tgLeftRight
properties
minOcc 0
maxOcc 1
content simple
facets
Kind Value Annotation
enumeration left
enumeration right
annotation
documentation
Dieses Element dokumentiert die Absicht des Senders, wie alphanumerische TeilOZs innerhalb des zur Verfuegung stehenden Platzes auszurichten sind. Ist das Attribut Num="Yes", dann hat dieses Element keine Bedeutung und es wird immer rechts ausgerichtet. Ist das Element Num="No", dann soll die Ausrichtung in Abhaengigkeit von diesem Element erfolgen.

complexType tgBoQBody
diagram index_p237.png
namespace http://www.gaeb.de/GAEB_DA_XML/DA81/3.2
children Remark PerfDescr BoQCtgy Itemlist
used by
elements tgBoQ/BoQBody tgBoQCtgy/BoQBody
annotation
documentation
LV-Hauptteil

element tgBoQBody/Remark
diagram index_p238.png
namespace http://www.gaeb.de/GAEB_DA_XML/DA81/3.2
type tgRemark
properties
content complex
children Description CONo AlterBidStatus
attributes
Name  Type  Use  Default  Fixed  Annotation
ID  xs:ID  required      
annotation
documentation
Hinweistext

element tgBoQBody/PerfDescr
diagram index_p239.png
namespace http://www.gaeb.de/GAEB_DA_XML/DA81/3.2
type tgPerfDescr
properties
content complex
children PerfNo PerfLbl Description CONo AlterBidStatus
attributes
Name  Type  Use  Default  Fixed  Annotation
ID  xs:ID  required      
annotation
documentation
Ausfuehrungsbeschreibung

element tgBoQBody/BoQCtgy
diagram index_p240.png
namespace http://www.gaeb.de/GAEB_DA_XML/DA81/3.2
type tgBoQCtgy
properties
content complex
children LblTx CPVCode CONo COStatus ALNBGroupNo ALNBSerNo Accepted NotApplBoQ CtlgAssign BoQBody Totals AlterBidStatus
attributes
Name  Type  Use  Default  Fixed  Annotation
ID  xs:ID  required      
RNoPart  tgRNoPart  required      
documentation
Teil-OZ
annotation
documentation
LV-Bereich

element tgBoQBody/Itemlist
diagram index_p241.png
namespace http://www.gaeb.de/GAEB_DA_XML/DA81/3.2
type tgItemlist
properties
content complex
children Remark PerfDescr Item MarkupItem
annotation
documentation
Positionsliste

complexType tgBoQCtgy
diagram index_p242.png
namespace http://www.gaeb.de/GAEB_DA_XML/DA81/3.2
children LblTx CPVCode CONo COStatus ALNBGroupNo ALNBSerNo Accepted NotApplBoQ CtlgAssign BoQBody Totals AlterBidStatus BidUpDownReq BidUpDownPct
used by
complexType tgBoQCtgy
attributes
Name  Type  Use  Default  Fixed  Annotation
ID  xs:ID  required      
RNoPart  tgRNoPart  required      
documentation
Teil-OZ
annotation
documentation
LV-Bereich

attribute tgBoQCtgy/@ID
type xs:ID
properties
use required

attribute tgBoQCtgy/@RNoPart
type tgRNoPart
properties
use required
facets
Kind Value Annotation
pattern (_|[0-9]|[A-Z]|[a-z]){1,14}
annotation
documentation
Teil-OZ

element tgBoQCtgy/LblTx
diagram index_p243.png
namespace http://www.gaeb.de/GAEB_DA_XML/DA81/3.2
type tgMLText
properties
minOcc 0
maxOcc 1
content complex
mixed false
children p div span br
attributes
Name  Type  Use  Default  Fixed  Annotation
style  tgAttStyle        
documentation
Oberster Style für mehrzeiligen Text
textWidth  tgNormalizedString        
annotation
documentation
Bezeichnung des LV-Bereichs

element tgBoQCtgy/CPVCode
diagram index_p244.png
namespace http://www.gaeb.de/GAEB_DA_XML/DA81/3.2
type tgCPVCode
properties
minOcc 0
maxOcc unbounded
content complex
children CPVNo CPVText
annotation
documentation
CPV-Nomenklatur

element tgBoQCtgy/CONo
diagram index_p245.png
namespace http://www.gaeb.de/GAEB_DA_XML/DA81/3.2
type tgCONo
properties
content simple
facets
Kind Value Annotation
maxInclusive 999
annotation
documentation
Nachtragsnummer

element tgBoQCtgy/COStatus
diagram index_p246.png
namespace http://www.gaeb.de/GAEB_DA_XML/DA81/3.2
type tgCOStatus
properties
content simple
facets
Kind Value Annotation
enumeration Recog
documentation
erkannt
enumeration Filed
documentation
angemeldet
enumeration Offered
documentation
angeboten
enumeration Withdrawn
documentation
zurückgezogen
enumeration Rejected
documentation
abgelehnt
enumeration ObjToRecj
documentation
Widerspruch zur Ablehnun
enumeration FormAckn
documentation
sachlich anerkannt
enumeration Approved
documentation
genehmigt
annotation
documentation
Status des Nachtrags

element tgBoQCtgy/ALNBGroupNo
diagram index_p247.png
namespace http://www.gaeb.de/GAEB_DA_XML/DA81/3.2
type tgALNGroupNo
properties
content simple
facets
Kind Value Annotation
maxInclusive 999
annotation
documentation
Gruppennummer der Zuordnungszahl zur Kennzeichnung zusammengehoerender Grund- und alternativer Ausfuehrungen

element tgBoQCtgy/ALNBSerNo
diagram index_p248.png
namespace http://www.gaeb.de/GAEB_DA_XML/DA81/3.2
type tgALNSerNo
properties
content simple
facets
Kind Value Annotation
maxInclusive 9
annotation
documentation
Laufende Nummer der Zuordnungszahl

element tgBoQCtgy/Accepted
diagram index_p249.png
namespace http://www.gaeb.de/GAEB_DA_XML/DA81/3.2
type tgAccepted
properties
minOcc 0
maxOcc 1
content simple
facets
Kind Value Annotation
enumeration AltAccept
enumeration BasReject
annotation
documentation
Beauftragt

element tgBoQCtgy/NotApplBoQ
diagram index_p250.png
namespace http://www.gaeb.de/GAEB_DA_XML/DA81/3.2
type tgNotAppl
properties
minOcc 0
maxOcc 1
content simple
facets
Kind Value Annotation
enumeration Yes
enumeration No
annotation
documentation
LV-Bereich entfaellt

element tgBoQCtgy/CtlgAssign
diagram index_p251.png
namespace http://www.gaeb.de/GAEB_DA_XML/DA81/3.2
type tgCtlgAssign
properties
minOcc 0
maxOcc unbounded
content complex
children CtlgID CtlgCode
annotation
documentation
Katalogzuordnung

element tgBoQCtgy/BoQBody
diagram index_p252.png
namespace http://www.gaeb.de/GAEB_DA_XML/DA81/3.2
type tgBoQBody
properties
minOcc 0
maxOcc 1
content complex
children Remark PerfDescr BoQCtgy Itemlist
annotation
documentation
LV-Hauptteil

element tgBoQCtgy/Totals
diagram index_p253.png
namespace http://www.gaeb.de/GAEB_DA_XML/DA81/3.2
type tgTotals
properties
minOcc 0
maxOcc 1
content complex
children Total DiscountPcnt DiscountAmt TotAfterDisc TotalLSUM VAT TotalNet TotalNetUpComp VATPart VATAmount TotalGross
annotation
documentation
LV-Bereich-Summen

element tgBoQCtgy/AlterBidStatus
diagram index_p254.png
namespace http://www.gaeb.de/GAEB_DA_XML/DA81/3.2
type tgAlterBidStatus
properties
minOcc 0
maxOcc 1
content simple
facets
Kind Value Annotation
enumeration Identical
documentation
Gleich
enumeration N/A
documentation
Entfällt
enumeration Modified
documentation
Modifiziert
enumeration New
documentation
Neu
annotation
documentation
NebenangebotStatus; Bei new und modified werden die kompletten Positionen übertragen. Bei N/A wird nur die TeilOZ und dieses Kennzeichen übertragen.

element tgBoQCtgy/BidUpDownReq
diagram index_p255.png
namespace http://www.gaeb.de/GAEB_DA_XML/DA81/3.2
type tgYesNo
properties
content simple
facets
Kind Value Annotation
enumeration Yes
enumeration No
annotation
documentation
Anfoderung Auf-/Abgebot

element tgBoQCtgy/BidUpDownPct
diagram index_p256.png
namespace http://www.gaeb.de/GAEB_DA_XML/DA81/3.2
type tgBidUpDownPct
properties
content simple
facets
Kind Value Annotation
totalDigits 9
fractionDigits 6
annotation
documentation
Auf- oder Abgebot (in %)

complexType tgBoQInfo
diagram index_p257.png
namespace http://www.gaeb.de/GAEB_DA_XML/DA81/3.2
children Name LblBoQ CPVCode CONo COStatus Date OutlCompl BoQBkdn NoUPComps LblUPComp1 LblUPComp2 LblUPComp3 LblUPComp4 LblUPComp5 LblUPComp6 LblTime CtlgAssign Totals Ctlg CostType QtyDetermInfo
used by
complexType tgBoQInfo
annotation
documentation
Informationen zum LV

element tgBoQInfo/Name
diagram index_p258.png
namespace http://www.gaeb.de/GAEB_DA_XML/DA81/3.2
type tgNormalizedString20
properties
minOcc 0
maxOcc 1
content simple
facets
Kind Value Annotation
maxLength 20
annotation
documentation
Name des Leistungsverzeichnisses (Lesbarer Identifikator)

element tgBoQInfo/LblBoQ
diagram index_p259.png
namespace http://www.gaeb.de/GAEB_DA_XML/DA81/3.2
type tgNormalizedString60
properties
minOcc 0
maxOcc 1
content simple
facets
Kind Value Annotation
maxLength 60
annotation
documentation
Bezeichnung des Leistungsverzeichnisses

element tgBoQInfo/CPVCode
diagram index_p260.png
namespace http://www.gaeb.de/GAEB_DA_XML/DA81/3.2
type tgCPVCode
properties
minOcc 0
maxOcc unbounded
content complex
children CPVNo CPVText
annotation
documentation
CPV-Nomenklatur

element tgBoQInfo/CONo
diagram index_p261.png
namespace http://www.gaeb.de/GAEB_DA_XML/DA81/3.2
type tgCONo
properties
content simple
facets
Kind Value Annotation
maxInclusive 999
annotation
documentation
Nachtragsnummer

element tgBoQInfo/COStatus
diagram index_p262.png
namespace http://www.gaeb.de/GAEB_DA_XML/DA81/3.2
type tgCOStatus
properties
content simple
facets
Kind Value Annotation
enumeration Recog
documentation
erkannt
enumeration Filed
documentation
angemeldet
enumeration Offered
documentation
angeboten
enumeration Withdrawn
documentation
zurückgezogen
enumeration Rejected
documentation
abgelehnt
enumeration ObjToRecj
documentation
Widerspruch zur Ablehnun
enumeration FormAckn
documentation
sachlich anerkannt
enumeration Approved
documentation
genehmigt
annotation
documentation
Status des Nachtrags

element tgBoQInfo/Date
diagram index_p263.png
namespace http://www.gaeb.de/GAEB_DA_XML/DA81/3.2
type tgDate
properties
minOcc 0
maxOcc 1
content simple
annotation
documentation
Datum

element tgBoQInfo/OutlCompl
diagram index_p264.png
namespace http://www.gaeb.de/GAEB_DA_XML/DA81/3.2
type tgOutlCompl
properties
minOcc 0
maxOcc 1
content simple
facets
Kind Value Annotation
enumeration AllTxt
enumeration OutTxt
enumeration DetailTxt
annotation
documentation
Kurz- und Langtext

element tgBoQInfo/BoQBkdn
diagram index_p265.png
namespace http://www.gaeb.de/GAEB_DA_XML/DA81/3.2
type tgBoQBkdn
properties
minOcc 1
maxOcc 7
content complex
children Type LblBoQBkdn Length Num Alignment
annotation
documentation
Informationen zur Gliederung des LV

element tgBoQInfo/NoUPComps
diagram index_p266.png
namespace http://www.gaeb.de/GAEB_DA_XML/DA81/3.2
type tgNoUPComps
properties
content simple
facets
Kind Value Annotation
enumeration 0
enumeration 2
enumeration 3
enumeration 4
enumeration 5
enumeration 6
annotation
documentation
Anzahl der Einheitspreisanteile

element tgBoQInfo/LblUPComp1
diagram index_p267.png
namespace http://www.gaeb.de/GAEB_DA_XML/DA81/3.2
type tgLblUpComp
properties
minOcc 0
maxOcc 1
content complex
facets
Kind Value Annotation
maxLength 20
attributes
Name  Type  Use  Default  Fixed  Annotation
Type  tgUpCompType  required      
annotation
documentation
Bezeichnung des 1. EP-Anteils

element tgBoQInfo/LblUPComp2
diagram index_p268.png
namespace http://www.gaeb.de/GAEB_DA_XML/DA81/3.2
type tgLblUpComp
properties
minOcc 0
maxOcc 1
content complex
facets
Kind Value Annotation
maxLength 20
attributes
Name  Type  Use  Default  Fixed  Annotation
Type  tgUpCompType  required      
annotation
documentation
Bezeichnung des 2. EP-Anteils

element tgBoQInfo/LblUPComp3
diagram index_p269.png
namespace http://www.gaeb.de/GAEB_DA_XML/DA81/3.2
type tgLblUpComp
properties
minOcc 0
maxOcc 1
content complex
facets
Kind Value Annotation
maxLength 20
attributes
Name  Type  Use  Default  Fixed  Annotation
Type  tgUpCompType  required      
annotation
documentation
Bezeichnung des 3. EP-Anteils

element tgBoQInfo/LblUPComp4
diagram index_p270.png
namespace http://www.gaeb.de/GAEB_DA_XML/DA81/3.2
type tgLblUpComp
properties
minOcc 0
maxOcc 1
content complex
facets
Kind Value Annotation
maxLength 20
attributes
Name  Type  Use  Default  Fixed  Annotation
Type  tgUpCompType  required      
annotation
documentation
Bezeichnung des 4. EP-Anteils

element tgBoQInfo/LblUPComp5
diagram index_p271.png
namespace http://www.gaeb.de/GAEB_DA_XML/DA81/3.2
type tgLblUpComp
properties
minOcc 0
maxOcc 1
content complex
facets
Kind Value Annotation
maxLength 20
attributes
Name  Type  Use  Default  Fixed  Annotation
Type  tgUpCompType  required      
annotation
documentation
Bezeichnung des 5. EP-Anteils

element tgBoQInfo/LblUPComp6
diagram index_p272.png
namespace http://www.gaeb.de/GAEB_DA_XML/DA81/3.2
type tgLblUpComp
properties
minOcc 0
maxOcc 1
content complex
facets
Kind Value Annotation
maxLength 20
attributes
Name  Type  Use  Default  Fixed  Annotation
Type  tgUpCompType  required      
annotation
documentation
Bezeichnung des 6. EP-Anteils

element tgBoQInfo/LblTime
diagram index_p273.png
namespace http://www.gaeb.de/GAEB_DA_XML/DA81/3.2
type tgNormalizedString20
properties
minOcc 0
maxOcc 1
content simple
facets
Kind Value Annotation
maxLength 20
annotation
documentation
Bezeichnung der Zeiteinheit

element tgBoQInfo/CtlgAssign
diagram index_p274.png
namespace http://www.gaeb.de/GAEB_DA_XML/DA81/3.2
type tgCtlgAssign
properties
minOcc 0
maxOcc unbounded
content complex
children CtlgID CtlgCode
annotation
documentation
Katalogzuordnung

element tgBoQInfo/Totals
diagram index_p275.png
namespace http://www.gaeb.de/GAEB_DA_XML/DA81/3.2
type tgTotals
properties
minOcc 0
maxOcc 1
content complex
children Total DiscountPcnt DiscountAmt TotAfterDisc TotalLSUM VAT TotalNet TotalNetUpComp VATPart VATAmount TotalGross
annotation
documentation
LV-Summen

element tgBoQInfo/Ctlg
diagram index_p276.png
namespace http://www.gaeb.de/GAEB_DA_XML/DA81/3.2
type tgCtlg
properties
minOcc 0
maxOcc unbounded
content complex
children CtlgID CtlgType CtlgName
annotation
documentation
Katalog

element tgBoQInfo/CostType
diagram index_p277.png
namespace http://www.gaeb.de/GAEB_DA_XML/DA81/3.2
type tgCostType
properties
minOcc 0
maxOcc unbounded
content complex
children CostDescription CostTypeUnit Markup
attributes
Name  Type  Use  Default  Fixed  Annotation
Key  tgNormalizedString  required      
documentation
eindeutiger Schlüssel
annotation
documentation
Kostenarten

element tgBoQInfo/QtyDetermInfo
diagram index_p278.png
namespace http://www.gaeb.de/GAEB_DA_XML/DA81/3.2
type tgQtyDetermInfo
properties
minOcc 0
maxOcc 1
content complex
children MethodDescription OrdDescr ProjDescr ServiceProvisionStartDate ServiceProvisionEndDate Creator Profiler

complexType tgBoQText
diagram index_p279.png
namespace http://www.gaeb.de/GAEB_DA_XML/DA81/3.2
properties
mixed false
children Style Text TextComplement attachment
used by
element tgCompleteText/DetailTxt
attributes
Name  Type  Use  Default  Fixed  Annotation
style  tgAttStyle        
documentation
Oberster Style für den Langtext
annotation
documentation
Langtext

attribute tgBoQText/@style
type tgAttStyle
annotation
documentation
Oberster Style für den Langtext

element tgBoQText/Style
diagram index_p280.png
namespace http://www.gaeb.de/GAEB_DA_XML/DA81/3.2
type tgStyle
properties
minOcc 0
maxOcc 1
content complex
mixed true
attributes
Name  Type  Use  Default  Fixed  Annotation
type  derived by: tgNormalizedString        
annotation
documentation
Definitionen für styles

element tgBoQText/Text
diagram index_p281.png
namespace http://www.gaeb.de/GAEB_DA_XML/DA81/3.2
type tgFTextTC
properties
minOcc 0
maxOcc unbounded
content complex
mixed false
children p div span ul ol table br page Image TextComplement
attributes
Name  Type  Use  Default  Fixed  Annotation
style  tgAttStyle        
documentation
Oberster Style für formatierten Text
textWidth  tgNormalizedString        
annotation
documentation
Textbeschreibung ohne Einschraenkungen

element tgBoQText/TextComplement
diagram index_p282.png
namespace http://www.gaeb.de/GAEB_DA_XML/DA81/3.2
type tgTextComplement
properties
minOcc 0
maxOcc unbounded
content complex
children ComplCaption ComplBodyDec ComplBodyInt ComplBody ComplTail
attributes
Name  Type  Use  Default  Fixed  Annotation
ID  tgGUID  optional      
MarkLbl  tgInteger  required      
Kind  tgAttKind  required      
Empty  tgYes  optional      
ArtChrIdent  tgInteger        
documentation
Identifikator des STLB-Bau Beschreibungsmerkmals
annotation
documentation
Textergaenzung

element tgBoQText/attachment
diagram index_p283.png
namespace http://www.gaeb.de/GAEB_DA_XML/DA81/3.2
type tgNormalizedString
properties
minOcc 0
maxOcc unbounded
content simple
annotation
documentation
Anhang ( URI )

complexType tgCashDiscDays
diagram index_p284.png
namespace http://www.gaeb.de/GAEB_DA_XML/DA81/3.2
used by
element tgCashDiscount/CashDiscDays
attributes
Name  Type  Use  Default  Fixed  Annotation
TypeOfDays  derived by: tgNormalizedString        
Days  tgPositiveInteger        

attribute tgCashDiscDays/@TypeOfDays
type restriction of tgNormalizedString
facets
Kind Value Annotation
enumeration work days
documentation
Werktage
enumeration week days
documentation
Wochentage
enumeration calendar days
documentation
Kalendertage

attribute tgCashDiscDays/@Days
type tgPositiveInteger

complexType tgCashDiscount
diagram index_p285.png
namespace http://www.gaeb.de/GAEB_DA_XML/DA81/3.2
children CashDiscDays CashDiscDate DiscountPcnt
used by
elements tgAwardInfo/CashDiscount tgOrderInfo/CashDiscount tgInvoiceInfo/CashDiscount tgInvoice/Terms

element tgCashDiscount/CashDiscDays
diagram index_p286.png
namespace http://www.gaeb.de/GAEB_DA_XML/DA81/3.2
type extension of tgCashDiscDays
properties
content complex
attributes
Name  Type  Use  Default  Fixed  Annotation
TypeOfDays  derived by: tgNormalizedString        
Days  tgPositiveInteger        
annotation
documentation
Zahlungsfrist in Tagen

element tgCashDiscount/CashDiscDate
diagram index_p287.png
namespace http://www.gaeb.de/GAEB_DA_XML/DA81/3.2
type tgDate
properties
content simple
annotation
documentation
Zahlungsziel

element tgCashDiscount/DiscountPcnt
diagram index_p288.png
namespace http://www.gaeb.de/GAEB_DA_XML/DA81/3.2
type tgDecimal_9_6
properties
content simple
facets
Kind Value Annotation
totalDigits 9
fractionDigits 6

complexType tgCheckNote
diagram index_p289.png
namespace http://www.gaeb.de/GAEB_DA_XML/DA81/3.2
children State CheckDate Annotation
used by
element tgInvoice/CheckNote
annotation
documentation
Prüfvermerk

element tgCheckNote/State
diagram index_p290.png
namespace http://www.gaeb.de/GAEB_DA_XML/DA81/3.2
type tgCheckNoteState
properties
content simple
facets
Kind Value Annotation
enumeration approved
enumeration partially approved
enumeration unapproved

element tgCheckNote/CheckDate
diagram index_p291.png
namespace http://www.gaeb.de/GAEB_DA_XML/DA81/3.2
type tgDate
properties
content simple

element tgCheckNote/Annotation
diagram index_p292.png
namespace http://www.gaeb.de/GAEB_DA_XML/DA81/3.2
type tgNormalizedString256
properties
content simple
facets
Kind Value Annotation
maxLength 256

complexType tgCnstSite
diagram index_p293.png
namespace http://www.gaeb.de/GAEB_DA_XML/DA81/3.2
children Address CnstSiteIDNo CnstSiteName AddText
used by
elements tgAward/CnstSite tgInvoice/CnstSite
annotation
documentation
Informationen zum Ausfuehrungsort

element tgCnstSite/Address
diagram index_p294.png
namespace http://www.gaeb.de/GAEB_DA_XML/DA81/3.2
type tgAddress
properties
minOcc 0
maxOcc 1
content complex
children Name1 Name2 Name3 Name4 Street PCode City Country ILN CtlgAssign Contact Phone Fax Email VATID Bank
annotation
documentation
Informationen zur Adresse des Ausfuehrungsortes

element tgCnstSite/CnstSiteIDNo
diagram index_p295.png
namespace http://www.gaeb.de/GAEB_DA_XML/DA81/3.2
type tgNormalizedString20
properties
minOcc 0
maxOcc 1
content simple
facets
Kind Value Annotation
maxLength 20
annotation
documentation
Identifizierungs-Nummer Ausfuehrungsort

element tgCnstSite/CnstSiteName
diagram index_p296.png
namespace http://www.gaeb.de/GAEB_DA_XML/DA81/3.2
type tgNormalizedString60
properties
minOcc 0
maxOcc 1
content simple
facets
Kind Value Annotation
maxLength 60
annotation
documentation
Name Ausfuehrungsort (LiegenschaftsVerzeichnis)

element tgCnstSite/AddText
diagram index_p297.png
namespace http://www.gaeb.de/GAEB_DA_XML/DA81/3.2
type tgAddText
properties
minOcc 0
maxOcc unbounded
content complex
children OutlineAddText DetailAddText
annotation
documentation
Zusaetzlicher Text; Zusätzliche Textinformation können hier abgelegt werden.

complexType tgCOInfo
diagram index_p298.png
namespace http://www.gaeb.de/GAEB_DA_XML/DA81/3.2
children CONo COPhase COStatus COInit COReas RefBoQCOInfo CODate
used by
element tgAwardInfo/COInfo
annotation
documentation
Informationen zum Nachtrag

element tgCOInfo/CONo
diagram index_p299.png
namespace http://www.gaeb.de/GAEB_DA_XML/DA81/3.2
type tgCONo
properties
content simple
facets
Kind Value Annotation
maxInclusive 999
annotation
documentation
Nachtragsnummer

element tgCOInfo/COPhase
diagram index_p300.png
namespace http://www.gaeb.de/GAEB_DA_XML/DA81/3.2
type tgCOPhase
properties
minOcc 0
maxOcc 1
content simple
facets
Kind Value Annotation
enumeration CallChangOrder
enumeration SupplBid
enumeration SupplAgree
annotation
documentation
Datenaustauschphase bei Nachtraegen

element tgCOInfo/COStatus
diagram index_p301.png
namespace http://www.gaeb.de/GAEB_DA_XML/DA81/3.2
type tgCOStatus
properties
minOcc 0
maxOcc 1
content simple
facets
Kind Value Annotation
enumeration Recog
documentation
erkannt
enumeration Filed
documentation
angemeldet
enumeration Offered
documentation
angeboten
enumeration Withdrawn
documentation
zurückgezogen
enumeration Rejected
documentation
abgelehnt
enumeration ObjToRecj
documentation
Widerspruch zur Ablehnun
enumeration FormAckn
documentation
sachlich anerkannt
enumeration Approved
documentation
genehmigt
annotation
documentation
Status des Nachtrags

element tgCOInfo/COInit
diagram index_p302.png
namespace http://www.gaeb.de/GAEB_DA_XML/DA81/3.2
type restriction of tgNormalizedString
properties
minOcc 0
maxOcc 1
content simple
facets
Kind Value Annotation
enumeration Owner
documentation
Auftraggeber
enumeration Contractor
documentation
Auftragnehmer
annotation
documentation
Ersteller des Nachtrags

element tgCOInfo/COReas
diagram index_p303.png
namespace http://www.gaeb.de/GAEB_DA_XML/DA81/3.2
type tgFText
properties
minOcc 0
maxOcc 1
content complex
mixed false
children p div span ul ol table br page Image
attributes
Name  Type  Use  Default  Fixed  Annotation
style  tgAttStyle        
documentation
Oberster Style für formatierten Text
textWidth  tgNormalizedString        
annotation
documentation
Erlaeuterungen zur Begruendung des Nachtrags

element tgCOInfo/RefBoQCOInfo
diagram index_p304.png
namespace http://www.gaeb.de/GAEB_DA_XML/DA81/3.2
type tgNormalizedString60
properties
minOcc 0
maxOcc 1
content simple
facets
Kind Value Annotation
maxLength 60
annotation
documentation
Bezeichnung des Auftrags-Leistungsverzeichnisses

element tgCOInfo/CODate
diagram index_p305.png
namespace http://www.gaeb.de/GAEB_DA_XML/DA81/3.2
type tgDate
properties
minOcc 0
maxOcc 1
content simple
annotation
documentation
Datum der Beauftragung des Nachtrages

complexType tgComplBodyDec
diagram index_p306.png
namespace http://www.gaeb.de/GAEB_DA_XML/DA81/3.2
used by
element tgTextComplement/ComplBodyDec
attributes
Name  Type  Use  Default  Fixed  Annotation
Value  tgDecimal        

attribute tgComplBodyDec/@Value
type tgDecimal

complexType tgComplBodyInt
diagram index_p307.png
namespace http://www.gaeb.de/GAEB_DA_XML/DA81/3.2
used by
element tgTextComplement/ComplBodyInt
attributes
Name  Type  Use  Default  Fixed  Annotation
Value  tgInteger        

attribute tgComplBodyInt/@Value
type tgInteger

complexType tgCompleteText
diagram index_p308.png
namespace http://www.gaeb.de/GAEB_DA_XML/DA81/3.2
children ComplTSA ComplTSB DetailTxt OutlineText
used by
element tgDescription/CompleteText
annotation
documentation
Kurz- und Langtext

element tgCompleteText/ComplTSA
diagram index_p309.png
namespace http://www.gaeb.de/GAEB_DA_XML/DA81/3.2
type tgYesNo
properties
minOcc 0
maxOcc 1
content simple
facets
Kind Value Annotation
enumeration Yes
enumeration No
annotation
documentation
Kennzeichen Textergaenzung des Ausschreibenden im Langtext 

element tgCompleteText/ComplTSB
diagram index_p310.png
namespace http://www.gaeb.de/GAEB_DA_XML/DA81/3.2
type tgYesNo
properties
minOcc 0
maxOcc 1
content simple
facets
Kind Value Annotation
enumeration Yes
enumeration No
annotation
documentation
Kennzeichen Textergaenzung des Bieters im Langtext

element tgCompleteText/DetailTxt
diagram index_p311.png
namespace http://www.gaeb.de/GAEB_DA_XML/DA81/3.2
type tgBoQText
properties
content complex
mixed false
children Style Text TextComplement attachment
attributes
Name  Type  Use  Default  Fixed  Annotation
style  tgAttStyle        
documentation
Oberster Style für den Langtext
annotation
documentation
Langtext

element tgCompleteText/OutlineText
diagram index_p312.png
namespace http://www.gaeb.de/GAEB_DA_XML/DA81/3.2
type tgOutlineText
properties
minOcc 0
maxOcc 1
content complex
children OutlTSA OutlTxt
annotation
documentation
Kurztext

complexType tgContrValCode
diagram index_p313.png
namespace http://www.gaeb.de/GAEB_DA_XML/DA81/3.2
children Percent Number
used by
element tgMastAgrInfo/ContrValCode
annotation
documentation
AuftragsWertSchluessel

element tgContrValCode/Percent
diagram index_p314.png
namespace http://www.gaeb.de/GAEB_DA_XML/DA81/3.2
type tgDecimal_9_6
properties
content simple
facets
Kind Value Annotation
totalDigits 9
fractionDigits 6
annotation
documentation
Auftragsanteil je Rahmenvertrag in Prozent

element tgContrValCode/Number
diagram index_p315.png
namespace http://www.gaeb.de/GAEB_DA_XML/DA81/3.2
type restriction of tgPositiveInteger
properties
content simple
facets
Kind Value Annotation
maxInclusive 99999
annotation
documentation
Anzahl

complexType tgCostApproach
diagram index_p316.png
namespace http://www.gaeb.de/GAEB_DA_XML/DA81/3.2
children CostApproachQty CostApproachQU Performance Value
attributes
Name  Type  Use  Default  Fixed  Annotation
Key  tgNormalizedString  required      
documentation
Schlüssel der Kostenart
annotation
documentation
Kostenansatz

attribute tgCostApproach/@Key
type tgNormalizedString
properties
use required
annotation
documentation
Schlüssel der Kostenart

element tgCostApproach/CostApproachQty
diagram index_p317.png
namespace http://www.gaeb.de/GAEB_DA_XML/DA81/3.2
type tgDecimal_13_3
properties
content simple
facets
Kind Value Annotation
totalDigits 13
fractionDigits 3
annotation
documentation
Menge

element tgCostApproach/CostApproachQU
diagram index_p318.png
namespace http://www.gaeb.de/GAEB_DA_XML/DA81/3.2
type tgNormalizedString4
properties
minOcc 0
maxOcc 1
content simple
facets
Kind Value Annotation
maxLength 4
annotation
documentation
Mengeneinheit; wenn nicht vorhanden gilt die Mengeneinheit der Kostenart

element tgCostApproach/Performance
diagram index_p319.png
namespace http://www.gaeb.de/GAEB_DA_XML/DA81/3.2
type tgDecimal_13_3
properties
minOcc 0
maxOcc 1
content simple
facets
Kind Value Annotation
totalDigits 13
fractionDigits 3
annotation
documentation
Leistung; Die Leistung kann als Devisor der kalkulierten Kosten (Value) verwendet werden.

element tgCostApproach/Value
diagram index_p320.png
namespace http://www.gaeb.de/GAEB_DA_XML/DA81/3.2
type tgDecimal_13_3
properties
content simple
facets
Kind Value Annotation
totalDigits 13
fractionDigits 3
annotation
documentation
Wert in Währung des Leistungsverzeichnisses

complexType tgCostType
diagram index_p321.png
namespace http://www.gaeb.de/GAEB_DA_XML/DA81/3.2
children CostDescription CostTypeUnit Markup
attributes
Name  Type  Use  Default  Fixed  Annotation
Key  tgNormalizedString  required      
documentation
eindeutiger Schlüssel
annotation
documentation
Kostenart

attribute tgCostType/@Key
type tgNormalizedString
properties
use required
annotation
documentation
eindeutiger Schlüssel

element tgCostType/CostDescription
diagram index_p322.png
namespace http://www.gaeb.de/GAEB_DA_XML/DA81/3.2
type tgpMLText
properties
minOcc 0
maxOcc 1
content complex
mixed false
children span br
attributes
Name  Type  Use  Default  Fixed  Annotation
class  tgAttClass        
style  tgAttStyle        
annotation
documentation
Mehrzeiliige Beschreibung

element tgCostType/CostTypeUnit
diagram index_p323.png
namespace http://www.gaeb.de/GAEB_DA_XML/DA81/3.2
type tgNormalizedString4
properties
minOcc 0
maxOcc 1
content simple
facets
Kind Value Annotation
maxLength 4
annotation
documentation
Einheit der Kostenart

element tgCostType/Markup
diagram index_p324.png
namespace http://www.gaeb.de/GAEB_DA_XML/DA81/3.2
type tgDecimal_9_6
properties
minOcc 0
maxOcc 1
content simple
facets
Kind Value Annotation
totalDigits 9
fractionDigits 6
annotation
documentation
Zuschlag in %

complexType tgCPVCode
diagram index_p325.png
namespace http://www.gaeb.de/GAEB_DA_XML/DA81/3.2
children CPVNo CPVText
used by
elements tgBoQInfo/CPVCode tgBoQCtgy/CPVCode
annotation
documentation
CPV-Nomenklatur

element tgCPVCode/CPVNo
diagram index_p326.png
namespace http://www.gaeb.de/GAEB_DA_XML/DA81/3.2
type tgNormalizedString12
properties
content simple
facets
Kind Value Annotation
maxLength 12
annotation
documentation
Schluesselnummer der CPV-Nomenklatur

element tgCPVCode/CPVText
diagram index_p327.png
namespace http://www.gaeb.de/GAEB_DA_XML/DA81/3.2
type tgNormalizedString100
properties
content simple
facets
Kind Value Annotation
maxLength 100
annotation
documentation
Text der CPV-Nomenklatur

complexType tgCtlg
diagram index_p328.png
namespace http://www.gaeb.de/GAEB_DA_XML/DA81/3.2
children CtlgID CtlgType CtlgName
used by
elements tgOrderInfo/Ctlg tgBoQInfo/Ctlg

element tgCtlg/CtlgID
diagram index_p329.png
namespace http://www.gaeb.de/GAEB_DA_XML/DA81/3.2
type tgCtlgID
properties
content simple
facets
Kind Value Annotation
maxLength 100

element tgCtlg/CtlgType
diagram index_p330.png
namespace http://www.gaeb.de/GAEB_DA_XML/DA81/3.2
type tgCtlgType
properties
content simple
facets
Kind Value Annotation
enumeration cost group DIN 276-81
enumeration cost group DIN 276-93
enumeration cost group DIN 276-06
enumeration cost group DIN 276-1 2008-12
enumeration locality
enumeration work category
enumeration cost unit
enumeration miscellaneous

element tgCtlg/CtlgName
diagram index_p331.png
namespace http://www.gaeb.de/GAEB_DA_XML/DA81/3.2
type tgCtlgName
properties
content simple
facets
Kind Value Annotation
maxLength 80

complexType tgCtlgAssign
diagram index_p332.png
namespace http://www.gaeb.de/GAEB_DA_XML/DA81/3.2
children CtlgID CtlgCode
used by
elements tgAddress/CtlgAssign tgQtySplit/CtlgAssign tgQDetermItem/CtlgAssign tgMarkupItemOWN/CtlgAssign tgMarkupItemCTR/CtlgAssign tgBoQInfo/CtlgAssign tgBoQCtgy/CtlgAssign tgItem/CtlgAssign tgMarkupItem/CtlgAssign
annotation
documentation
Katalogzuordnung

element tgCtlgAssign/CtlgID
diagram index_p333.png
namespace http://www.gaeb.de/GAEB_DA_XML/DA81/3.2
type tgNormalizedString100
properties
content simple
facets
Kind Value Annotation
maxLength 100
annotation
documentation
Identifikator des Kataloges

element tgCtlgAssign/CtlgCode
diagram index_p334.png
namespace http://www.gaeb.de/GAEB_DA_XML/DA81/3.2
type tgNormalizedString100
properties
content simple
facets
Kind Value Annotation
maxLength 100
annotation
documentation
Schluessel der Zuordnung

complexType tgCTR
diagram index_p335.png
namespace http://www.gaeb.de/GAEB_DA_XML/DA81/3.2
children Address DPNo AwardNo AcctsPayNo BidderNo CntryType CntryName SectorType PrefBidType SCType InsAs AddText
used by
elements tgAward/CTR tgInvoice/CTR
annotation
documentation
Informationen zum Bieter/Auftragnehmer

element tgCTR/Address
diagram index_p336.png
namespace http://www.gaeb.de/GAEB_DA_XML/DA81/3.2
type tgAddress
properties
minOcc 0
maxOcc 1
content complex
children Name1 Name2 Name3 Name4 Street PCode City Country ILN CtlgAssign Contact Phone Fax Email VATID Bank
annotation
documentation
Informationen zur Adresse des Bieters/AN

element tgCTR/DPNo
diagram index_p337.png
namespace http://www.gaeb.de/GAEB_DA_XML/DA81/3.2
type tgNormalizedString60
properties
minOcc 0
maxOcc 1
content simple
facets
Kind Value Annotation
maxLength 60
annotation
documentation
DV-Nummer

element tgCTR/AwardNo
diagram index_p338.png
namespace http://www.gaeb.de/GAEB_DA_XML/DA81/3.2
type tgNormalizedString60
properties
minOcc 0
maxOcc 1
content simple
facets
Kind Value Annotation
maxLength 60
annotation
documentation
Vergabenummer

element tgCTR/AcctsPayNo
diagram index_p339.png
namespace http://www.gaeb.de/GAEB_DA_XML/DA81/3.2
type tgNormalizedString20
properties
minOcc 0
maxOcc 1
content simple
facets
Kind Value Annotation
maxLength 20
annotation
documentation
Kreditoren-Nummer

element tgCTR/BidderNo
diagram index_p340.png
namespace http://www.gaeb.de/GAEB_DA_XML/DA81/3.2
type tgNormalizedString8
properties
minOcc 0
maxOcc 1
content simple
facets
Kind Value Annotation
maxLength 8
annotation
documentation
Bieternummer

element tgCTR/CntryType
diagram index_p341.png
namespace http://www.gaeb.de/GAEB_DA_XML/DA81/3.2
type tgCntryType
properties
content simple
facets
Kind Value Annotation
enumeration EEA
enumeration Other
annotation
documentation
Art des Staates

element tgCTR/CntryName
diagram index_p342.png
namespace http://www.gaeb.de/GAEB_DA_XML/DA81/3.2
type tgCntryName
properties
minOcc 0
maxOcc 1
content simple
facets
Kind Value Annotation
maxLength 3
annotation
documentation
Name des Staates (internationales Kfz-Kennzeichen)

element tgCTR/SectorType
diagram index_p343.png
namespace http://www.gaeb.de/GAEB_DA_XML/DA81/3.2
type tgSectorType
properties
minOcc 0
maxOcc 1
content simple
facets
Kind Value Annotation
enumeration Crafts
enumeration Industry
enumeration Dealer
enumeration UtilityComp
enumeration Other
annotation
documentation
Branche

element tgCTR/PrefBidType
diagram index_p344.png
namespace http://www.gaeb.de/GAEB_DA_XML/DA81/3.2
type tgPrefBidType
properties
minOcc 0
maxOcc 1
content simple
facets
Kind Value Annotation
enumeration DisplPers
enumeration Refugee
enumeration Persecutee
enumeration WrkShopForDis
enumeration WrkShopForBli
enumeration Other
annotation
documentation
Bevorzugter Bewerber

element tgCTR/SCType
diagram index_p345.png
namespace http://www.gaeb.de/GAEB_DA_XML/DA81/3.2
type tgSCType
properties
minOcc 0
maxOcc 1
content simple
facets
Kind Value Annotation
enumeration InHouseWrk
enumeration DespInHouseCap
enumeration LackOfInHouseCap
annotation
documentation
Art der Leistung

element tgCTR/InsAs
diagram index_p346.png
namespace http://www.gaeb.de/GAEB_DA_XML/DA81/3.2
type tgInsAs
properties
minOcc 0
maxOcc 1
content complex
children InsAsName InsAsDate InsAsNo
annotation
documentation
Informationen zur Berufsgenossenschaft

element tgCTR/AddText
diagram index_p347.png
namespace http://www.gaeb.de/GAEB_DA_XML/DA81/3.2
type tgAddText
properties
minOcc 0
maxOcc unbounded
content complex
children OutlineAddText DetailAddText
annotation
documentation
Zusaetzlicher Text; Zusätzliche Textinformation können hier abgelegt werden.

complexType tgCustomerInfo
diagram index_p348.png
namespace http://www.gaeb.de/GAEB_DA_XML/DA81/3.2
children IDNo Address
used by
element tgOrder/CustomerInfo
annotation
documentation
Informationen zum Besteller (Kunden)

element tgCustomerInfo/IDNo
diagram index_p349.png
namespace http://www.gaeb.de/GAEB_DA_XML/DA81/3.2
type tgNormalizedString20
properties
minOcc 0
maxOcc 1
content simple
facets
Kind Value Annotation
maxLength 20
annotation
documentation
Kunden-Nummer beim Lieferanten

element tgCustomerInfo/Address
diagram index_p350.png
namespace http://www.gaeb.de/GAEB_DA_XML/DA81/3.2
type tgAddress
properties
content complex
children Name1 Name2 Name3 Name4 Street PCode City Country ILN CtlgAssign Contact Phone Fax Email VATID Bank
annotation
documentation
Informationen zur Adresse des Kunden

complexType tgDeliveryPlaceInfo
diagram index_p351.png
namespace http://www.gaeb.de/GAEB_DA_XML/DA81/3.2
children IDNo Address
used by
element tgOrder/DeliveryPlaceInfo
annotation
documentation
Informationen zum Lieferort

element tgDeliveryPlaceInfo/IDNo
diagram index_p352.png
namespace http://www.gaeb.de/GAEB_DA_XML/DA81/3.2
type tgNormalizedString20
properties
minOcc 0
maxOcc 1
content simple
facets
Kind Value Annotation
maxLength 20
annotation
documentation
ID-Nummer für Lieferort

element tgDeliveryPlaceInfo/Address
diagram index_p353.png
namespace http://www.gaeb.de/GAEB_DA_XML/DA81/3.2
type tgAddress
properties
content complex
children Name1 Name2 Name3 Name4 Street PCode City Country ILN CtlgAssign Contact Phone Fax Email VATID Bank
annotation
documentation
Informationen zur Adresse des Lieferort

complexType tgDescription
diagram index_p354.png
namespace http://www.gaeb.de/GAEB_DA_XML/DA81/3.2
children STLBBau StLNo WICNo CompleteText OutlineText SubmissionComment
used by
elements tgOrderItem/Description tgHourItem/Description tgMaterialItem/Description tgMarkupItemOWN/Description tgMarkupItemCTR/Description tgRemark/Description tgPerfDescr/Description tgItem/Description tgSubDescr/Description tgMarkupItem/Description
attributes
Name  Type  Use  Default  Fixed  Annotation
ID  tgGUID        
documentation
Die ID muss in 83 - > 84 Austausch erhalten bleiben. Damit können Descriptions eindeutig Identifiziert werden.
annotation
documentation
Textorganisation

attribute tgDescription/@ID
type tgGUID
facets
Kind Value Annotation
maxLength 36
annotation
documentation
Die ID muss in 83 - > 84 Austausch erhalten bleiben. Damit können Descriptions eindeutig Identifiziert werden.

element tgDescription/STLBBau
diagram index_p355.png
namespace http://www.gaeb.de/GAEB_DA_XML/DA81/3.2
type tgSTLBBau
properties
content complex
children STLBBauCtlg STLBBauID
annotation
documentation
Schluessel STLB-Bau

element tgDescription/StLNo
diagram index_p356.png
namespace http://www.gaeb.de/GAEB_DA_XML/DA81/3.2
type tgStLNo
properties
content complex
facets
Kind Value Annotation
pattern [0-9]{0,17}
attributes
Name  Type  Use  Default  Fixed  Annotation
Type  derived by: tgNormalizedString        
annotation
documentation
Standardleistungsnummer (StLB/STLK)

element tgDescription/WICNo
diagram index_p357.png
namespace http://www.gaeb.de/GAEB_DA_XML/DA81/3.2
type tgNormalizedString40
properties
minOcc 0
maxOcc 1
content simple
facets
Kind Value Annotation
maxLength 40
annotation
documentation
Katalognummer (Mutter-LV)

element tgDescription/CompleteText
diagram index_p358.png
namespace http://www.gaeb.de/GAEB_DA_XML/DA81/3.2
type tgCompleteText
properties
content complex
children ComplTSA ComplTSB DetailTxt OutlineText
annotation
documentation
Kurz- und Langtext

element tgDescription/OutlineText
diagram index_p359.png
namespace http://www.gaeb.de/GAEB_DA_XML/DA81/3.2
type tgOutlineText
properties
content complex
children OutlTSA OutlTxt
annotation
documentation
Kurztext

element tgDescription/SubmissionComment
diagram index_p360.png
namespace http://www.gaeb.de/GAEB_DA_XML/DA81/3.2
type tgMLText
properties
minOcc 0
maxOcc 1
content complex
mixed false
children p div span br
attributes
Name  Type  Use  Default  Fixed  Annotation
style  tgAttStyle        
documentation
Oberster Style für mehrzeiligen Text
textWidth  tgNormalizedString        
annotation
documentation
Nur in 84P-Dateien

complexType tgDimension
diagram index_p361.png
namespace http://www.gaeb.de/GAEB_DA_XML/DA81/3.2
children UM Height Width Length
used by
element tgOrderItem/Dimension

element tgDimension/UM
diagram index_p362.png
namespace http://www.gaeb.de/GAEB_DA_XML/DA81/3.2
type tgNormalizedString3
properties
content simple
facets
Kind Value Annotation
maxLength 3
annotation
documentation
unit of measure

element tgDimension/Height
diagram index_p363.png
namespace http://www.gaeb.de/GAEB_DA_XML/DA81/3.2
type tgDecimal
properties
minOcc 0
maxOcc 1
content simple

element tgDimension/Width
diagram index_p364.png
namespace http://www.gaeb.de/GAEB_DA_XML/DA81/3.2
type tgDecimal
properties
minOcc 0
maxOcc 1
content simple

element tgDimension/Length
diagram index_p365.png
namespace http://www.gaeb.de/GAEB_DA_XML/DA81/3.2
type tgDecimal
properties
minOcc 0
maxOcc 1
content simple

complexType tgdiv
diagram index_p366.png
namespace http://www.gaeb.de/GAEB_DA_XML/DA81/3.2
properties
mixed false
children span br
used by
elements tgFText/div tgMLText/div tgli/div tgth/div tgtd/div
attributes
Name  Type  Use  Default  Fixed  Annotation
class  tgAttClass        
style  tgAttStyle        
annotation
documentation
Abschnitt in formatiertem Text

attribute tgdiv/@class
type tgAttClass

attribute tgdiv/@style
type tgAttStyle

element tgdiv/span
diagram index_p367.png
namespace http://www.gaeb.de/GAEB_DA_XML/DA81/3.2
type tgspan
properties
content complex
mixed false
attributes
Name  Type  Use  Default  Fixed  Annotation
class  tgAttClass        
style  tgAttStyle        
annotation
documentation
Teilabschnitt in formatiertem Text

element tgdiv/br
diagram index_p368.png
namespace http://www.gaeb.de/GAEB_DA_XML/DA81/3.2
type tgbr
properties
content simple
facets
Kind Value Annotation
maxLength 0
annotation
documentation
Zeilenumbruch

complexType tgdivTC
diagram index_p369.png
namespace http://www.gaeb.de/GAEB_DA_XML/DA81/3.2
properties
mixed false
children span br TextComplement
used by
elements tgFTextTC/div tgliTC/div tgtdTC/div
attributes
Name  Type  Use  Default  Fixed  Annotation
class  tgAttClass        
style  tgAttStyle        
annotation
documentation
Abschnitt in formatiertem Text mit Textergänzung

attribute tgdivTC/@class
type tgAttClass

attribute tgdivTC/@style
type tgAttStyle

element tgdivTC/span
diagram index_p370.png
namespace http://www.gaeb.de/GAEB_DA_XML/DA81/3.2
type tgspan
properties
content complex
mixed false
attributes
Name  Type  Use  Default  Fixed  Annotation
class  tgAttClass        
style  tgAttStyle        
annotation
documentation
Teilabschnitt in formatiertem Text

element tgdivTC/br
diagram index_p371.png
namespace http://www.gaeb.de/GAEB_DA_XML/DA81/3.2
type tgbr
properties
content simple
facets
Kind Value Annotation
maxLength 0
annotation
documentation
Zeilenumbruch

element tgdivTC/TextComplement
diagram index_p372.png
namespace http://www.gaeb.de/GAEB_DA_XML/DA81/3.2
type tgTextComplement
properties
content complex
children ComplCaption ComplBodyDec ComplBodyInt ComplBody ComplTail
attributes
Name  Type  Use  Default  Fixed  Annotation
ID  tgGUID  optional      
MarkLbl  tgInteger  required      
Kind  tgAttKind  required      
Empty  tgYes  optional      
ArtChrIdent  tgInteger        
documentation
Identifikator des STLB-Bau Beschreibungsmerkmals
annotation
documentation
Textergänzung

complexType tgFText
diagram index_p373.png
namespace http://www.gaeb.de/GAEB_DA_XML/DA81/3.2
properties
mixed false
children p div span ul ol table br page Image
used by
elements tgCOInfo/COReas tgPrjInfo/Descrip tgMastAgrInfo/Descrip tgAddText/DetailAddText
attributes
Name  Type  Use  Default  Fixed  Annotation
style  tgAttStyle        
documentation
Oberster Style für formatierten Text
textWidth  tgNormalizedString        
annotation
documentation
Formatierte Textbeschreibung

attribute tgFText/@style
type tgAttStyle
annotation
documentation
Oberster Style für formatierten Text

attribute tgFText/@textWidth
type tgNormalizedString

element tgFText/p
diagram index_p374.png
namespace http://www.gaeb.de/GAEB_DA_XML/DA81/3.2
type tgp
properties
content complex
mixed false
children span br image
attributes
Name  Type  Use  Default  Fixed  Annotation
class  tgAttClass        
style  tgAttStyle        
annotation
documentation
Absatz in formatiertem Text

element tgFText/div
diagram index_p375.png
namespace http://www.gaeb.de/GAEB_DA_XML/DA81/3.2
type tgdiv
properties
content complex
mixed false
children span br
attributes
Name  Type  Use  Default  Fixed  Annotation
class  tgAttClass        
style  tgAttStyle        
annotation
documentation
Abschnitt in formatiertem Text

element tgFText/span
diagram index_p376.png
namespace http://www.gaeb.de/GAEB_DA_XML/DA81/3.2
type tgspan
properties
content complex
mixed false
attributes
Name  Type  Use  Default  Fixed  Annotation
class  tgAttClass        
style  tgAttStyle        
annotation
documentation
Teilabschnitt in formatiertem Text

element tgFText/ul
diagram index_p377.png
namespace http://www.gaeb.de/GAEB_DA_XML/DA81/3.2
type tgul
properties
minOcc 1
maxOcc unbounded
content complex
mixed false
children li
attributes
Name  Type  Use  Default  Fixed  Annotation
class  tgAttClass        
style  tgAttStyle        
annotation
documentation
Aufzählungsliste in formatiertem Text

element tgFText/ol
diagram index_p378.png
namespace http://www.gaeb.de/GAEB_DA_XML/DA81/3.2
type tgol
properties
minOcc 1
maxOcc unbounded
content complex
mixed false
children li
attributes
Name  Type  Use  Default  Fixed  Annotation
class  tgAttClass        
style  tgAttStyle        
start  tgNormalizedString        
annotation
documentation
Nummerierte Liste in formatiertem Text

element tgFText/table
diagram index_p379.png
namespace http://www.gaeb.de/GAEB_DA_XML/DA81/3.2
type tgtable
properties
minOcc 1
maxOcc unbounded
content complex
mixed false
children tr
attributes
Name  Type  Use  Default  Fixed  Annotation
class  tgAttClass        
style  tgAttStyle        
align  tgAttAlignTable        
documentation
Ausrichtung
border  tgAttBorder        
documentation
Linien
cellpadding  tgAttCellpadding        
documentation
Zellenabstand
frame  tgAttFrame        
height  tgAttHeight        
width  tgAttWidth        
org  tgAttOrg        
annotation
documentation
Tabelle

element tgFText/br
diagram index_p380.png
namespace http://www.gaeb.de/GAEB_DA_XML/DA81/3.2
type tgbr
properties
content simple
facets
Kind Value Annotation
maxLength 0
annotation
documentation
Zeilenumbruch

element tgFText/page
diagram index_p381.png
namespace http://www.gaeb.de/GAEB_DA_XML/DA81/3.2
type tgpage
properties
content simple
facets
Kind Value Annotation
maxLength 0
annotation
documentation
Seitenumbruch

element tgFText/Image
diagram index_p382.png
namespace http://www.gaeb.de/GAEB_DA_XML/DA81/3.2
type tgImage
properties
content complex
attributes
Name  Type  Use  Default  Fixed  Annotation
align  tgAttAlign  optional      
documentation
Ausrichtung
border  tgAttBorder  optional      
hspace  tgNormalizedString  optional      
vspace  tgNormalizedString  optional      
width  tgAttWidth  optional      
Type  derived by: tgNormalizedString  required      
Name  tgNormalizedString  optional      
Encoding  derived by: tgNormalizedString  optional  base64    
annotation
documentation
einzelnes Bild

complexType tgFTextTC
diagram index_p383.png
namespace http://www.gaeb.de/GAEB_DA_XML/DA81/3.2
properties
mixed false
children p div span ul ol table br page Image TextComplement
used by
element tgBoQText/Text
attributes
Name  Type  Use  Default  Fixed  Annotation
style  tgAttStyle        
documentation
Oberster Style für formatierten Text
textWidth  tgNormalizedString        
annotation
documentation
Formatierte Textbeschreibung mit Textergänzung

attribute tgFTextTC/@style
type tgAttStyle
annotation
documentation
Oberster Style für formatierten Text

attribute tgFTextTC/@textWidth
type tgNormalizedString

element tgFTextTC/p
diagram index_p384.png
namespace http://www.gaeb.de/GAEB_DA_XML/DA81/3.2
type tgpTC
properties
content complex
mixed false
children span br image TextComplement
attributes
Name  Type  Use  Default  Fixed  Annotation
class  tgAttClass        
style  tgAttStyle        
annotation
documentation
Absatz in formatiertem Text

element tgFTextTC/div
diagram index_p385.png
namespace http://www.gaeb.de/GAEB_DA_XML/DA81/3.2
type tgdivTC
properties
content complex
mixed false
children span br TextComplement
attributes
Name  Type  Use  Default  Fixed  Annotation
class  tgAttClass        
style  tgAttStyle        
annotation
documentation
Abschnitt in formatiertem Text

element tgFTextTC/span
diagram index_p386.png
namespace http://www.gaeb.de/GAEB_DA_XML/DA81/3.2
type tgspan
properties
content complex
mixed false
attributes
Name  Type  Use  Default  Fixed  Annotation
class  tgAttClass        
style  tgAttStyle        
annotation
documentation
Teilabschnitt in formatiertem Text

element tgFTextTC/ul
diagram index_p387.png
namespace http://www.gaeb.de/GAEB_DA_XML/DA81/3.2
type tgulTC
properties
minOcc 1
maxOcc unbounded
content complex
mixed false
children li
attributes
Name  Type  Use  Default  Fixed  Annotation
class  tgAttClass        
style  tgAttStyle        
annotation
documentation
Aufzählungsliste in formatiertem Text

element tgFTextTC/ol
diagram index_p388.png
namespace http://www.gaeb.de/GAEB_DA_XML/DA81/3.2
type tgolTC
properties
minOcc 1
maxOcc unbounded
content complex
mixed false
children li
attributes
Name  Type  Use  Default  Fixed  Annotation
class  tgAttClass        
style  tgAttStyle        
start  tgNormalizedString        
annotation
documentation
Nummerierte Liste in formatiertem Text

element tgFTextTC/table
diagram index_p389.png
namespace http://www.gaeb.de/GAEB_DA_XML/DA81/3.2
type tgtableTC
properties
minOcc 1
maxOcc unbounded
content complex
mixed false
children tr
attributes
Name  Type  Use  Default  Fixed  Annotation
class  tgAttClass        
style  tgAttStyle        
align  tgAttAlignTable        
documentation
Ausrichtung
border  tgAttBorder        
documentation
Linien
cellpadding  tgAttCellpadding        
documentation
Zellenabstand
frame  tgAttFrame        
height  tgAttHeight        
width  tgAttWidth        
org  tgAttOrg        
annotation
documentation
Tabelle

element tgFTextTC/br
diagram index_p390.png
namespace http://www.gaeb.de/GAEB_DA_XML/DA81/3.2
type tgbr
properties
content simple
facets
Kind Value Annotation
maxLength 0
annotation
documentation
Zeilenumbruch

element tgFTextTC/page
diagram index_p391.png
namespace http://www.gaeb.de/GAEB_DA_XML/DA81/3.2
type tgpage
properties
content simple
facets
Kind Value Annotation
maxLength 0
annotation
documentation
Seitenumbruch

element tgFTextTC/Image
diagram index_p392.png
namespace http://www.gaeb.de/GAEB_DA_XML/DA81/3.2
type tgImage
properties
content complex
attributes
Name  Type  Use  Default  Fixed  Annotation
align  tgAttAlign  optional      
documentation
Ausrichtung
border  tgAttBorder  optional      
hspace  tgNormalizedString  optional      
vspace  tgNormalizedString  optional      
width  tgAttWidth  optional      
Type  derived by: tgNormalizedString  required      
Name  tgNormalizedString  optional      
Encoding  derived by: tgNormalizedString  optional  base64    
annotation
documentation
einzelnes Bild

element tgFTextTC/TextComplement
diagram index_p393.png
namespace http://www.gaeb.de/GAEB_DA_XML/DA81/3.2
type tgTextComplement
properties
content complex
children ComplCaption ComplBodyDec ComplBodyInt ComplBody ComplTail
attributes
Name  Type  Use  Default  Fixed  Annotation
ID  tgGUID  optional      
MarkLbl  tgInteger  required      
Kind  tgAttKind  required      
Empty  tgYes  optional      
ArtChrIdent  tgInteger        
documentation
Identifikator des STLB-Bau Beschreibungsmerkmals
annotation
documentation
Textergänzung

complexType tgGAEB
diagram index_p394.png
namespace http://www.gaeb.de/GAEB_DA_XML/DA81/3.2
children GAEBInfo PrjInfo Award Invoice Order AddText
used by
complexType tgGAEB
annotation
documentation
Aufgestellt vom Gemeinsamen Ausschuss Elektronik im Bauwesen (GAEB) © 2002 - 2013 by DIN Deutsches Institut fuer Normung e. V.

element tgGAEB/GAEBInfo
diagram index_p395.png
namespace http://www.gaeb.de/GAEB_DA_XML/DA81/3.2
type tgGAEBInfo
properties
content complex
children Version VersDate Date Time ProgSystem ProgName Certific
annotation
documentation
Informationen zum GAEB-Datenaustausch

element tgGAEB/PrjInfo
diagram index_p396.png
namespace http://www.gaeb.de/GAEB_DA_XML/DA81/3.2
type tgPrjInfo
properties
minOcc 0
maxOcc 1
content complex
children NamePrj LblPrj Descrip Cur CurLbl BidCommPerm AlterBidPerm AddText UPFracDig
annotation
documentation
Informationen zum Projekt

element tgGAEB/Award
diagram index_p397.png
namespace http://www.gaeb.de/GAEB_DA_XML/DA81/3.2
type tgAward
properties
minOcc 0
maxOcc 1
content complex
children DP AwardInfo IndivAgrInfo OWN Requester CTR CnstSite NotifSite AddText BoQ WgChange
annotation
documentation
Vergabe
In diesem Objekt werden die Informationen des Vergabeverfahrens abgelegt.
Das Objekt kann in den Datenaustauschphasen D81-D88 verwendet werden.

element tgGAEB/Invoice
diagram index_p398.png
namespace http://www.gaeb.de/GAEB_DA_XML/DA81/3.2
type tgInvoice
properties
minOcc 0
maxOcc 1
content complex
children DP OWN Requester CTR CnstSite NotifSite AddText BoQ InvoiceHeader InvoiceCreator InvoiceRecipient CheckNote BudgetDept BookingNo QuantityDeterminationRemark InvoiceShare Terms PaymentMade InvoiceMadeOut TotalGross
annotation
documentation
Rechnung
In diesem Objekt werden die detaillierten Informationen zur Rechnung abgelegt.

element tgGAEB/Order
diagram index_p399.png
namespace http://www.gaeb.de/GAEB_DA_XML/DA81/3.2
type tgOrder
properties
minOcc 0
maxOcc unbounded
content complex
children DP OrderInfo SupplierInfo CustomerInfo DeliveryPlaceInfo PlannerInfo InvoiceInfo OrderItem
annotation
documentation
Bestellung  Datenphase D9x. Die Wiederholung ist nur im Kontext der Rechnung möglich.
Hier wird in der ersten Wiederholung die Rechnung und in den weiteren Wiederholungen die einzelnen Lieferscheine übertragen

element tgGAEB/AddText
diagram index_p400.png
namespace http://www.gaeb.de/GAEB_DA_XML/DA81/3.2
type tgAddText
properties
minOcc 0
maxOcc unbounded
content complex
children OutlineAddText DetailAddText
annotation
documentation
Zusaetzlicher Text; Zusätzliche Textinformation können hier abgelegt werden.

complexType tgGAEBInfo
diagram index_p401.png
namespace http://www.gaeb.de/GAEB_DA_XML/DA81/3.2
children Version VersDate Date Time ProgSystem ProgName Certific
used by
element tgGAEB/GAEBInfo
annotation
documentation
Informationen zum GAEB-Datenaustausch

element tgGAEBInfo/Version
diagram index_p402.png
namespace http://www.gaeb.de/GAEB_DA_XML/DA81/3.2
type tgVersion
properties
content simple
facets
Kind Value Annotation
maxLength 10
enumeration 3.2
annotation
documentation
Version des GAEB DA XML

element tgGAEBInfo/VersDate
diagram index_p403.png
namespace http://www.gaeb.de/GAEB_DA_XML/DA81/3.2
type tgGAEBVersDate
properties
content simple
facets
Kind Value Annotation
enumeration 2013-10
annotation
documentation
Datum der Ausgabe der GAEB-DA-XML  Schnittstellendefinition

element tgGAEBInfo/Date
diagram index_p404.png
namespace http://www.gaeb.de/GAEB_DA_XML/DA81/3.2
type tgDate
properties
content simple
annotation
documentation
Datum

element tgGAEBInfo/Time
diagram index_p405.png
namespace http://www.gaeb.de/GAEB_DA_XML/DA81/3.2
type tgTime
properties
minOcc 0
maxOcc 1
content simple
annotation
documentation
Erstellungszeit der Datenaustauschdatei

element tgGAEBInfo/ProgSystem
diagram index_p406.png
namespace http://www.gaeb.de/GAEB_DA_XML/DA81/3.2
type tgNormalizedString60
properties
minOcc 0
maxOcc 1
content simple
facets
Kind Value Annotation
maxLength 60
annotation
documentation
Programmsystem

element tgGAEBInfo/ProgName
diagram index_p407.png
namespace http://www.gaeb.de/GAEB_DA_XML/DA81/3.2
type tgNormalizedString60
properties
minOcc 0
maxOcc 1
content simple
facets
Kind Value Annotation
maxLength 60
annotation
documentation
Umsetzprogramm

element tgGAEBInfo/Certific
diagram index_p408.png
namespace http://www.gaeb.de/GAEB_DA_XML/DA81/3.2
type tgCertific
properties
minOcc 0
maxOcc 1
content simple
facets
Kind Value Annotation
enumeration Available
annotation
documentation
Pruefzertifikat der benutzten Version GAEB DA XML liegt vor

complexType tgHourItem
diagram index_p409.png
namespace http://www.gaeb.de/GAEB_DA_XML/DA81/3.2
children MarkupIt Qty PredQty QU UP IT Description
used by
element tgMastAgrItems/HourItem
attributes
Name  Type  Use  Default  Fixed  Annotation
ID  xs:ID  required      
RNoPart  tgRNoPart  required      
documentation
Teil-OZ
RNoIndex  tgRNoIndex        
annotation
documentation
Stundenlohnarbeiten

attribute tgHourItem/@ID
type xs:ID
properties
use required

attribute tgHourItem/@RNoPart
type tgRNoPart
properties
use required
facets
Kind Value Annotation
pattern (_|[0-9]|[A-Z]|[a-z]){1,14}
annotation
documentation
Teil-OZ

attribute tgHourItem/@RNoIndex
type tgRNoIndex
facets
Kind Value Annotation
pattern (_|[0-9]|[A-Z]|[a-z]){1,1}

element tgHourItem/MarkupIt
diagram index_p410.png
namespace http://www.gaeb.de/GAEB_DA_XML/DA81/3.2
type tgYesNo
properties
minOcc 0
maxOcc 1
content simple
facets
Kind Value Annotation
enumeration Yes
enumeration No
annotation
documentation
Kennzeichen fuer zu bezuschlagen

element tgHourItem/Qty
diagram index_p411.png
namespace http://www.gaeb.de/GAEB_DA_XML/DA81/3.2
type tgDecimal_11_3
properties
content simple
facets
Kind Value Annotation
totalDigits 11
fractionDigits 3
annotation
documentation
Menge

element tgHourItem/PredQty
diagram index_p412.png
namespace http://www.gaeb.de/GAEB_DA_XML/DA81/3.2
type tgDecimal_11_3
properties
content simple
facets
Kind Value Annotation
totalDigits 11
fractionDigits 3
annotation
documentation
Voraussichtliche Menge (Prognose)

element tgHourItem/QU
diagram index_p413.png
namespace http://www.gaeb.de/GAEB_DA_XML/DA81/3.2
type tgQUHour
properties
minOcc 0
maxOcc 1
content simple
facets
Kind Value Annotation
maxLength 4
enumeration h
annotation
documentation
Mengeneinheit

element tgHourItem/UP
diagram index_p414.png
namespace http://www.gaeb.de/GAEB_DA_XML/DA81/3.2
type tgDecimal_13_3
properties
minOcc 0
maxOcc 1
content simple
facets
Kind Value Annotation
totalDigits 13
fractionDigits 3
annotation
documentation
Einheitspreis

element tgHourItem/IT
diagram index_p415.png
namespace http://www.gaeb.de/GAEB_DA_XML/DA81/3.2
type tgDecimal_13_2
properties
minOcc 0
maxOcc 1
content simple
facets
Kind Value Annotation
totalDigits 13
fractionDigits 2
annotation
documentation
Gesamtbetrag incl. Nachlass

element tgHourItem/Description
diagram index_p416.png
namespace http://www.gaeb.de/GAEB_DA_XML/DA81/3.2
type tgDescription
properties
minOcc 0
maxOcc 1
content complex
children STLBBau StLNo WICNo CompleteText OutlineText SubmissionComment
attributes
Name  Type  Use  Default  Fixed  Annotation
ID  tgGUID        
documentation
Die ID muss in 83 - > 84 Austausch erhalten bleiben. Damit können Descriptions eindeutig Identifiziert werden.
annotation
documentation
Textorganisation

complexType tgImage
diagram index_p417.png
namespace http://www.gaeb.de/GAEB_DA_XML/DA81/3.2
type extension of tgString
properties
base tgString
used by
elements tgFTextTC/Image tgFText/Image tgp/image tgpTC/image
attributes
Name  Type  Use  Default  Fixed  Annotation
align  tgAttAlign  optional      
documentation
Ausrichtung
border  tgAttBorder  optional      
hspace  tgNormalizedString  optional      
vspace  tgNormalizedString  optional      
width  tgAttWidth  optional      
Type  derived by: tgNormalizedString  required      
Name  tgNormalizedString  optional      
Encoding  derived by: tgNormalizedString  optional  base64    
annotation
documentation
einzelnes Bild

attribute tgImage/@align
type tgAttAlign
properties
use optional
facets
Kind Value Annotation
enumeration left
enumeration center
enumeration right
enumeration justify
annotation
documentation
Ausrichtung

attribute tgImage/@border
type tgAttBorder
properties
use optional

attribute tgImage/@hspace
type tgNormalizedString
properties
use optional

attribute tgImage/@vspace
type tgNormalizedString
properties
use optional

attribute tgImage/@width
type tgAttWidth
properties
use optional

attribute tgImage/@Type
type restriction of tgNormalizedString
properties
use required
facets
Kind Value Annotation
enumeration image/jpeg
enumeration image/gif
enumeration image/png

attribute tgImage/@Name
type tgNormalizedString
properties
use optional

attribute tgImage/@Encoding
type restriction of tgNormalizedString
properties
use optional
default base64
facets
Kind Value Annotation
enumeration base64

complexType tgIndivAgrInfo
diagram index_p418.png
namespace http://www.gaeb.de/GAEB_DA_XML/DA81/3.2
children InfoPerson AttestPerson CnstSiteLoc
used by
element tgAward/IndivAgrInfo
annotation
documentation
Informationen zu Einzelauftrag

element tgIndivAgrInfo/InfoPerson
diagram index_p419.png
namespace http://www.gaeb.de/GAEB_DA_XML/DA81/3.2
type tgNormalizedString80
properties
minOcc 0
maxOcc 1
content simple
facets
Kind Value Annotation
maxLength 80
annotation
documentation
Auskunftserteilung durch

element tgIndivAgrInfo/AttestPerson
diagram index_p420.png
namespace http://www.gaeb.de/GAEB_DA_XML/DA81/3.2
type tgNormalizedString80
properties
minOcc 0
maxOcc 1
content simple
facets
Kind Value Annotation
maxLength 80
annotation
documentation
Bescheinigung von Stundenlohnzetteln durch

element tgIndivAgrInfo/CnstSiteLoc
diagram index_p421.png
namespace http://www.gaeb.de/GAEB_DA_XML/DA81/3.2
type tgMLText
properties
minOcc 0
maxOcc 1
content complex
mixed false
children p div span br
attributes
Name  Type  Use  Default  Fixed  Annotation
style  tgAttStyle        
documentation
Oberster Style für mehrzeiligen Text
textWidth  tgNormalizedString        
annotation
documentation
Ort der Ausführung des Einzelauftrags

complexType tgInsAs
diagram index_p422.png
namespace http://www.gaeb.de/GAEB_DA_XML/DA81/3.2
children InsAsName InsAsDate InsAsNo
used by
element tgCTR/InsAs
annotation
documentation
Informationen zur Berufsgenossenschaft

element tgInsAs/InsAsName
diagram index_p423.png
namespace http://www.gaeb.de/GAEB_DA_XML/DA81/3.2
type tgNormalizedString60
properties
content simple
facets
Kind Value Annotation
maxLength 60
annotation
documentation
Bezeichnung der Berufsgenossenschaft

element tgInsAs/InsAsDate
diagram index_p424.png
namespace http://www.gaeb.de/GAEB_DA_XML/DA81/3.2
type tgDate
properties
content simple
annotation
documentation
Mitglied seit

element tgInsAs/InsAsNo
diagram index_p425.png
namespace http://www.gaeb.de/GAEB_DA_XML/DA81/3.2
type tgNormalizedString20
properties
content simple
facets
Kind Value Annotation
maxLength 20
annotation
documentation
Mitgliedsnummer

complexType tgInvoice
diagram index_p426.png
namespace http://www.gaeb.de/GAEB_DA_XML/DA81/3.2
children DP OWN Requester CTR CnstSite NotifSite AddText BoQ InvoiceHeader InvoiceCreator InvoiceRecipient CheckNote BudgetDept BookingNo QuantityDeterminationRemark InvoiceShare Terms PaymentMade InvoiceMadeOut TotalGross

element tgInvoice/DP
diagram index_p427.png
namespace http://www.gaeb.de/GAEB_DA_XML/DA81/3.2
type restriction of tgNormalizedString
properties
content simple
facets
Kind Value Annotation
enumeration 89
documentation
Rechnung
annotation
documentation
GAEB-Datenaustauschphase

element tgInvoice/OWN
diagram index_p428.png
namespace http://www.gaeb.de/GAEB_DA_XML/DA81/3.2
type tgOWN
properties
minOcc 0
maxOcc 1
content complex
children Address DPNo AwardNo AcctRecNo CntryType CntryName AddText
annotation
documentation
Informationen zum Auftraggeber

element tgInvoice/Requester
diagram index_p429.png
namespace http://www.gaeb.de/GAEB_DA_XML/DA81/3.2
type tgRequester
properties
minOcc 0
maxOcc unbounded
content complex
children Address RequestIDNo RequestName AddText
annotation
documentation
Informationen zum Bedarfstraeger

element tgInvoice/CTR
diagram index_p430.png
namespace http://www.gaeb.de/GAEB_DA_XML/DA81/3.2
type tgCTR
properties
minOcc 0
maxOcc 1
content complex
children Address DPNo AwardNo AcctsPayNo BidderNo CntryType CntryName SectorType PrefBidType SCType InsAs AddText
annotation
documentation
Informationen zum Auftragnehmer

element tgInvoice/CnstSite
diagram index_p431.png
namespace http://www.gaeb.de/GAEB_DA_XML/DA81/3.2
type tgCnstSite
properties
content complex
children Address CnstSiteIDNo CnstSiteName AddText
annotation
documentation
Informationen zum Ausfuehrungsort

element tgInvoice/NotifSite
diagram index_p432.png
namespace http://www.gaeb.de/GAEB_DA_XML/DA81/3.2
type tgNotifSite
properties
minOcc 0
maxOcc 1
content complex
children Address NotifSiteIDNo NotifSiteName AddText
annotation
documentation
Informationen zum Benachrichtigungsort

element tgInvoice/AddText
diagram index_p433.png
namespace http://www.gaeb.de/GAEB_DA_XML/DA81/3.2
type tgAddText
properties
minOcc 0
maxOcc unbounded
content complex
children OutlineAddText DetailAddText
annotation
documentation
Zusaetzlicher Text; Zusätzliche Textinformation können hier abgelegt werden.

element tgInvoice/BoQ
diagram index_p434.png
namespace http://www.gaeb.de/GAEB_DA_XML/DA81/3.2
type tgBoQ
properties
minOcc 0
maxOcc 1
content complex
children BoQInfo BoQBody LotGrp
attributes
Name  Type  Use  Default  Fixed  Annotation
ID  xs:ID  required      
annotation
documentation
Leistungsverzeichnis

element tgInvoice/InvoiceHeader
diagram index_p435.png
namespace http://www.gaeb.de/GAEB_DA_XML/DA81/3.2
type tgInvoiceHeader
properties
content complex
children InvoiceNo InvoiceDate InvoiceType CreditNote SettlementType SequentialNo ServiceProvisionStartDate ServiceProvisionEndDate
annotation
documentation
Rechnungskopf

element tgInvoice/InvoiceCreator
diagram index_p436.png
namespace http://www.gaeb.de/GAEB_DA_XML/DA81/3.2
type tgInvoiceCreator
properties
content complex
children Address TaxNo
annotation
documentation
Rechnungsersteller

element tgInvoice/InvoiceRecipient
diagram index_p437.png
namespace http://www.gaeb.de/GAEB_DA_XML/DA81/3.2
type tgInvoiceRecipient
properties
content complex
children Address TaxNo
annotation
documentation
Rechnungsempfänger

element tgInvoice/CheckNote
diagram index_p438.png
namespace http://www.gaeb.de/GAEB_DA_XML/DA81/3.2
type tgCheckNote
properties
minOcc 0
maxOcc unbounded
content complex
children State CheckDate Annotation
annotation
documentation
Prüfvermerk

element tgInvoice/BudgetDept
diagram index_p439.png
namespace http://www.gaeb.de/GAEB_DA_XML/DA81/3.2
type tgNormalizedString
properties
minOcc 0
maxOcc 1
content simple
annotation
documentation
Haushaltsstelle

element tgInvoice/BookingNo
diagram index_p440.png
namespace http://www.gaeb.de/GAEB_DA_XML/DA81/3.2
type tgNormalizedString
properties
minOcc 0
maxOcc 1
content simple
annotation
documentation
Buchungsnummer

element tgInvoice/QuantityDeterminationRemark
diagram index_p441.png
namespace http://www.gaeb.de/GAEB_DA_XML/DA81/3.2
type tgNormalizedString
properties
minOcc 0
maxOcc 1
content simple
annotation
documentation
Hinweis zu beiliegender Mengenermittlung als freier Text

element tgInvoice/InvoiceShare
diagram index_p442.png
namespace http://www.gaeb.de/GAEB_DA_XML/DA81/3.2
type tgInvoiceShare
properties
minOcc 1
maxOcc unbounded
content complex
children InvoiceShareType Description Total Percent CounterClaim
annotation
documentation
Rechnungsanteil

element tgInvoice/Terms
diagram index_p443.png
namespace http://www.gaeb.de/GAEB_DA_XML/DA81/3.2
type tgCashDiscount
properties
minOcc 0
maxOcc 3
content complex
children CashDiscDays CashDiscDate DiscountPcnt
annotation
documentation
Zahlungsbedingung

element tgInvoice/PaymentMade
diagram index_p444.png
namespace http://www.gaeb.de/GAEB_DA_XML/DA81/3.2
type tgPaymentMade
properties
minOcc 0
maxOcc unbounded
content complex
children TotalVAT DiscountAmt DiscountVATAmt Total PaymentDate InvoiceType InvoiceNo PaymentNo PaymentNote
annotation
documentation
geleistete Zahlung

element tgInvoice/InvoiceMadeOut
diagram index_p445.png
namespace http://www.gaeb.de/GAEB_DA_XML/DA81/3.2
type tgInvoiceMadeOut
properties
minOcc 0
maxOcc unbounded
content complex
children TotalVAT Total InvoiceDate InvoiceType InvoiceNo
annotation
documentation
gestellte Rechnung

element tgInvoice/TotalGross
diagram index_p446.png
namespace http://www.gaeb.de/GAEB_DA_XML/DA81/3.2
type tgDecimal_13_2
properties
content simple
facets
Kind Value Annotation
totalDigits 13
fractionDigits 2
annotation
documentation
Rechnungssumme Brutto

complexType tgInvoiceCreator
diagram index_p447.png
namespace http://www.gaeb.de/GAEB_DA_XML/DA81/3.2
children Address TaxNo
used by
element tgInvoice/InvoiceCreator

element tgInvoiceCreator/Address
diagram index_p448.png
namespace http://www.gaeb.de/GAEB_DA_XML/DA81/3.2
type tgAddress
properties
content complex
children Name1 Name2 Name3 Name4 Street PCode City Country ILN CtlgAssign Contact Phone Fax Email VATID Bank
annotation
documentation
Adresse des Rechnungsersteller

element tgInvoiceCreator/TaxNo
diagram index_p449.png
namespace http://www.gaeb.de/GAEB_DA_XML/DA81/3.2
type tgNormalizedString80
properties
content simple
facets
Kind Value Annotation
maxLength 80
annotation
documentation
Steuernummer Rechnungsersteller

complexType tgInvoiceHeader
diagram index_p450.png
namespace http://www.gaeb.de/GAEB_DA_XML/DA81/3.2
children InvoiceNo InvoiceDate InvoiceType CreditNote SettlementType SequentialNo ServiceProvisionStartDate ServiceProvisionEndDate
used by
element tgInvoice/InvoiceHeader

element tgInvoiceHeader/InvoiceNo
diagram index_p451.png
namespace http://www.gaeb.de/GAEB_DA_XML/DA81/3.2
type tgNormalizedString80
properties
content simple
facets
Kind Value Annotation
maxLength 80
annotation
documentation
Rechnungsnummer

element tgInvoiceHeader/InvoiceDate
diagram index_p452.png
namespace http://www.gaeb.de/GAEB_DA_XML/DA81/3.2
type tgDate
properties
content simple
annotation
documentation
Datum der Rechnung

element tgInvoiceHeader/InvoiceType
diagram index_p453.png
namespace http://www.gaeb.de/GAEB_DA_XML/DA81/3.2
type tgInvoiceType
properties
content simple
facets
Kind Value Annotation
enumeration deduction
enumeration final account
enumeration part final account
enumeration advance payment
enumeration single invoice
enumeration pro forma invoice
enumeration reviewed invoice
annotation
documentation
Rechnungsart

element tgInvoiceHeader/CreditNote
diagram index_p454.png
namespace http://www.gaeb.de/GAEB_DA_XML/DA81/3.2
type tgYes
properties
minOcc 0
maxOcc 1
content simple
facets
Kind Value Annotation
enumeration Yes
annotation
documentation
Gutschrift

element tgInvoiceHeader/SettlementType
diagram index_p455.png
namespace http://www.gaeb.de/GAEB_DA_XML/DA81/3.2
type restriction of tgNormalizedString
properties
minOcc 0
maxOcc 1
content simple
facets
Kind Value Annotation
enumeration accumulated
enumeration periodic
annotation
documentation
Abrechnungsart

element tgInvoiceHeader/SequentialNo
diagram index_p456.png
namespace http://www.gaeb.de/GAEB_DA_XML/DA81/3.2
type tgInteger
properties
minOcc 0
maxOcc 1
content simple
annotation
documentation
laufende Nummer der Abrechung z.b. 3.Abschlagsrechnung

element tgInvoiceHeader/ServiceProvisionStartDate
diagram index_p457.png
namespace http://www.gaeb.de/GAEB_DA_XML/DA81/3.2
type tgDate
properties
content simple
annotation
documentation
Beginn der Leistungserbringung

element tgInvoiceHeader/ServiceProvisionEndDate
diagram index_p458.png
namespace http://www.gaeb.de/GAEB_DA_XML/DA81/3.2
type tgDate
properties
content simple
annotation
documentation
Ende der Leistungserbringung

complexType tgInvoiceInfo
diagram index_p459.png
namespace http://www.gaeb.de/GAEB_DA_XML/DA81/3.2
children InvoiceNo InvoiceDate Cur CurLbl StandardText ValutaDate AddText Totals InvoiceTotalsGross CashDiscount
used by
element tgOrder/InvoiceInfo
annotation
documentation
Informationen zur Rechnung

Im Kontext der Rechnung Pflicht

element tgInvoiceInfo/InvoiceNo
diagram index_p460.png
namespace http://www.gaeb.de/GAEB_DA_XML/DA81/3.2
type tgNormalizedString
properties
content simple
annotation
documentation
Rechnungsnummer des Lieferaten

element tgInvoiceInfo/InvoiceDate
diagram index_p461.png
namespace http://www.gaeb.de/GAEB_DA_XML/DA81/3.2
type tgDate
properties
content simple
annotation
documentation
Rechnungsdatum

element tgInvoiceInfo/Cur
diagram index_p462.png
namespace http://www.gaeb.de/GAEB_DA_XML/DA81/3.2
type tgISOCur
properties
content complex
mixed true
attributes
Name  Type  Use  Default  Fixed  Annotation
ISO  tgNormalizedString        
annotation
documentation
Waehrung

element tgInvoiceInfo/CurLbl
diagram index_p463.png
namespace http://www.gaeb.de/GAEB_DA_XML/DA81/3.2
type tgCurLbl
properties
minOcc 0
maxOcc 1
content simple
facets
Kind Value Annotation
maxLength 50
annotation
documentation
Bezeichnung der Waehrung

element tgInvoiceInfo/StandardText
diagram index_p464.png
namespace http://www.gaeb.de/GAEB_DA_XML/DA81/3.2
type tgNormalizedString
properties
minOcc 0
maxOcc 1
content simple
annotation
documentation
Standardtexte aufgrund gesetzlicher AnforderungenDiese Texte können vom Empfänger überlesen werden und führen nicht zu einer manuellen Bearbeitung der Rechnung beim Empfänger.

element tgInvoiceInfo/ValutaDate
diagram index_p465.png
namespace http://www.gaeb.de/GAEB_DA_XML/DA81/3.2
type tgDate
properties
minOcc 0
maxOcc 1
content simple
annotation
documentation
Valuta Datum

element tgInvoiceInfo/AddText
diagram index_p466.png
namespace http://www.gaeb.de/GAEB_DA_XML/DA81/3.2
type tgAddText
properties
minOcc 0
maxOcc unbounded
content complex
children OutlineAddText DetailAddText
annotation
documentation
Zusätzlicher Text zum Vorgang

element tgInvoiceInfo/Totals
diagram index_p467.png
namespace http://www.gaeb.de/GAEB_DA_XML/DA81/3.2
type tgOrderTotals
properties
minOcc 0
maxOcc unbounded
content complex
children VATRate ItemTotal
annotation
documentation
Infomrationen zur Summe je MwSt-Satz

element tgInvoiceInfo/InvoiceTotalsGross
diagram index_p468.png
namespace http://www.gaeb.de/GAEB_DA_XML/DA81/3.2
type tgDecimal_13_2
properties
content simple
facets
Kind Value Annotation
totalDigits 13
fractionDigits 2
annotation
documentation
Rechnungsbetrag

element tgInvoiceInfo/CashDiscount
diagram index_p469.png
namespace http://www.gaeb.de/GAEB_DA_XML/DA81/3.2
type tgCashDiscount
properties
minOcc 0
maxOcc unbounded
content complex
children CashDiscDays CashDiscDate DiscountPcnt
annotation
documentation
Skonto Angaben

complexType tgInvoiceMadeOut
diagram index_p470.png
namespace http://www.gaeb.de/GAEB_DA_XML/DA81/3.2
children TotalVAT Total InvoiceDate InvoiceType InvoiceNo
used by
element tgInvoice/InvoiceMadeOut

element tgInvoiceMadeOut/TotalVAT
diagram index_p471.png
namespace http://www.gaeb.de/GAEB_DA_XML/DA81/3.2
type tgDecimal_13_2
properties
content simple
facets
Kind Value Annotation
totalDigits 13
fractionDigits 2
annotation
documentation
Summe der MwSt.

element tgInvoiceMadeOut/Total
diagram index_p472.png
namespace http://www.gaeb.de/GAEB_DA_XML/DA81/3.2
type tgDecimal_13_2
properties
content simple
facets
Kind Value Annotation
totalDigits 13
fractionDigits 2
annotation
documentation
Rechnungssumme Netto

element tgInvoiceMadeOut/InvoiceDate
diagram index_p473.png
namespace http://www.gaeb.de/GAEB_DA_XML/DA81/3.2
type tgDate
properties
content simple
annotation
documentation
Datum der Rechnung

element tgInvoiceMadeOut/InvoiceType
diagram index_p474.png
namespace http://www.gaeb.de/GAEB_DA_XML/DA81/3.2
type tgInvoiceType
properties
content simple
facets
Kind Value Annotation
enumeration deduction
enumeration final account
enumeration part final account
enumeration advance payment
enumeration single invoice
enumeration pro forma invoice
enumeration reviewed invoice
annotation
documentation
Art der Rechnung

element tgInvoiceMadeOut/InvoiceNo
diagram index_p475.png
namespace http://www.gaeb.de/GAEB_DA_XML/DA81/3.2
type tgNormalizedString
properties
content simple
annotation
documentation
Rechnungsnummer

complexType tgInvoiceRecipient
diagram index_p476.png
namespace http://www.gaeb.de/GAEB_DA_XML/DA81/3.2
children Address TaxNo
used by
element tgInvoice/InvoiceRecipient

element tgInvoiceRecipient/Address
diagram index_p477.png
namespace http://www.gaeb.de/GAEB_DA_XML/DA81/3.2
type tgAddress
properties
content complex
children Name1 Name2 Name3 Name4 Street PCode City Country ILN CtlgAssign Contact Phone Fax Email VATID Bank
annotation
documentation
Adresse des Rechnungsempfängers

element tgInvoiceRecipient/TaxNo
diagram index_p478.png
namespace http://www.gaeb.de/GAEB_DA_XML/DA81/3.2
type tgNormalizedString80
properties
minOcc 0
maxOcc 1
content simple
facets
Kind Value Annotation
maxLength 80
annotation
documentation
Steuernummer Rechnungsempfänger

complexType tgInvoiceShare
diagram index_p479.png
namespace http://www.gaeb.de/GAEB_DA_XML/DA81/3.2
children InvoiceShareType Description Total Percent CounterClaim
used by
element tgInvoice/InvoiceShare
annotation
documentation
Rechnungsanteil

element tgInvoiceShare/InvoiceShareType
diagram index_p480.png
namespace http://www.gaeb.de/GAEB_DA_XML/DA81/3.2
type tgInvoiceShareType
properties
content simple
facets
Kind Value Annotation
enumeration basic amount
enumeration security deposit for fulfillment of a contract
enumeration security deposit for requirements off defects
enumeration security deposit
enumeration contract penalty
enumeration construction sign building-blackboard
enumeration power consumed on site
enumeration water
enumeration preparation
enumeration insurance against builder's risk
enumeration construction withholding tax
enumeration other type of discount
enumeration amount payments received
enumeration amount invoices
enumeration outstanding amount
enumeration subtotal
enumeration small contract extra amount
enumeration percentage extra or deduction amount
enumeration discount
enumeration VAT
annotation
documentation
Art des Rechnungsanteils

element tgInvoiceShare/Description
diagram index_p481.png
namespace http://www.gaeb.de/GAEB_DA_XML/DA81/3.2
type tgNormalizedString256
properties
content simple
facets
Kind Value Annotation
maxLength 256
annotation
documentation
Bezeichnung des Rechnungsanteil

element tgInvoiceShare/Total
diagram index_p482.png
namespace http://www.gaeb.de/GAEB_DA_XML/DA81/3.2
type tgDecimal_13_2
properties
content simple
facets
Kind Value Annotation
totalDigits 13
fractionDigits 2
annotation
documentation
Betrag des Rechnungsanteil

element tgInvoiceShare/Percent
diagram index_p483.png
namespace http://www.gaeb.de/GAEB_DA_XML/DA81/3.2
type tgDecimal_9_6
properties
content simple
facets
Kind Value Annotation
totalDigits 9
fractionDigits 6
annotation
documentation
Prozentwert des Rechnungsanteil

element tgInvoiceShare/CounterClaim
diagram index_p484.png
namespace http://www.gaeb.de/GAEB_DA_XML/DA81/3.2
type tgYes
properties
minOcc 0
maxOcc 1
content simple
facets
Kind Value Annotation
enumeration Yes
annotation
documentation
Gegenforderung

complexType tgISOCur
diagram index_p485.png
namespace http://www.gaeb.de/GAEB_DA_XML/DA81/3.2
properties
mixed true
used by
elements tgOrderInfo/Cur tgInvoiceInfo/Cur tgQuotation/Cur
attributes
Name  Type  Use  Default  Fixed  Annotation
ISO  tgNormalizedString        
annotation
documentation
Waehrung mit ISO Kennzeichen im Attribut

attribute tgISOCur/@ISO
type tgNormalizedString

complexType tgItem
diagram index_p486.png
namespace http://www.gaeb.de/GAEB_DA_XML/DA81/3.2
children ALNGroupNo ALNSerNo Accepted Provis ProvisAccpt LumpSumItem NotAppl NotOffered HourIt KeyIt UPBkdn MarkupIt CONo COStatus RefDescr RefRNo RefPerfNo HoldOutType UseDur UseDurLblTime RefBaseItem QtyTBD Qty Qty QtySplit PredQty BillQty QU CtlgAssign UP UP110 UPComp1 UPComp2 UPComp3 UPComp4 UPComp5 UPComp6 DiscountPcnt UPFrom UPAvg UPTo UPWgFrom UPWgAvg UPWgTo IT VAT PriceInfo TimeQu Description BidComm SumDescr SubDescr Product AlterBidStatus CostApproach CheckNote QtyDeterm BidUpDownReq BidUpDownPct
used by
complexType tgItem
attributes
Name  Type  Use  Default  Fixed  Annotation
ID  xs:ID  required      
RNoPart  tgRNoPart  required      
documentation
Teil-OZ
RNoIndex  tgRNoIndex        
annotation
documentation
Position

attribute tgItem/@ID
type xs:ID
properties
use required

attribute tgItem/@RNoPart
type tgRNoPart
properties
use required
facets
Kind Value Annotation
pattern (_|[0-9]|[A-Z]|[a-z]){1,14}
annotation
documentation
Teil-OZ

attribute tgItem/@RNoIndex
type tgRNoIndex
facets
Kind Value Annotation
pattern (_|[0-9]|[A-Z]|[a-z]){1,1}

element tgItem/ALNGroupNo
diagram index_p487.png
namespace http://www.gaeb.de/GAEB_DA_XML/DA81/3.2
type tgALNGroupNo
properties
content simple
facets
Kind Value Annotation
maxInclusive 999
annotation
documentation
Gruppennummer der Zuordnungszahl zur Kennzeichnung zusammengehoerender Grund- und alternativer Ausfuehrungen.

element tgItem/ALNSerNo
diagram index_p488.png
namespace http://www.gaeb.de/GAEB_DA_XML/DA81/3.2
type tgALNSerNo
properties
content simple
facets
Kind Value Annotation
maxInclusive 9
annotation
documentation
Laufende Nummer der Zuordnungszahl

element tgItem/Accepted
diagram index_p489.png
namespace http://www.gaeb.de/GAEB_DA_XML/DA81/3.2
type tgAccepted
properties
minOcc 0
maxOcc 1
content simple
facets
Kind Value Annotation
enumeration AltAccept
enumeration BasReject
annotation
documentation
Beauftragt

element tgItem/Provis
diagram index_p490.png
namespace http://www.gaeb.de/GAEB_DA_XML/DA81/3.2
type tgProvis
properties
minOcc 0
maxOcc 1
content simple
facets
Kind Value Annotation
enumeration WithoutTotal
enumeration WithTotal
annotation
documentation
Bedarfsposition

element tgItem/ProvisAccpt
diagram index_p491.png
namespace http://www.gaeb.de/GAEB_DA_XML/DA81/3.2
type tgYesNo
properties
minOcc 0
maxOcc 1
content simple
facets
Kind Value Annotation
enumeration Yes
enumeration No
annotation
documentation
Kennzeichen Bedarfsposition beauftragt

element tgItem/LumpSumItem
diagram index_p492.png
namespace http://www.gaeb.de/GAEB_DA_XML/DA81/3.2
type tgYesNo
properties
minOcc 0
maxOcc 1
content simple
facets
Kind Value Annotation
enumeration Yes
enumeration No
annotation
documentation
Kennzeichen Pauschalposition

element tgItem/NotAppl
diagram index_p493.png
namespace http://www.gaeb.de/GAEB_DA_XML/DA81/3.2
type tgNotAppl
properties
minOcc 0
maxOcc 1
content simple
facets
Kind Value Annotation
enumeration Yes
enumeration No
annotation
documentation
Kennzeichen Position entfaellt

element tgItem/NotOffered
diagram index_p494.png
namespace http://www.gaeb.de/GAEB_DA_XML/DA81/3.2
type tgYes
properties
minOcc 0
maxOcc 1
content simple
facets
Kind Value Annotation
enumeration Yes
annotation
documentation
Kennzeichen Position nicht angeboten (nur in 84)

element tgItem/HourIt
diagram index_p495.png
namespace http://www.gaeb.de/GAEB_DA_XML/DA81/3.2
type tgHourIt
properties
minOcc 0
maxOcc 1
content simple
facets
Kind Value Annotation
enumeration Yes
enumeration No
annotation
documentation
Kennzeichen Stundenlohnarbeiten

element tgItem/KeyIt
diagram index_p496.png
namespace http://www.gaeb.de/GAEB_DA_XML/DA81/3.2
type tgKeyIt
properties
minOcc 0
maxOcc 1
content simple
facets
Kind Value Annotation
enumeration Yes
enumeration No
annotation
documentation
Kennzeichen Schwerpunktposition

element tgItem/UPBkdn
diagram index_p497.png
namespace http://www.gaeb.de/GAEB_DA_XML/DA81/3.2
type tgYesNo
properties
minOcc 0
maxOcc 1
content simple
facets
Kind Value Annotation
enumeration Yes
enumeration No
annotation
documentation
Kennzeichen EP-Aufgliederung

element tgItem/MarkupIt
diagram index_p498.png
namespace http://www.gaeb.de/GAEB_DA_XML/DA81/3.2
type tgYesNo
properties
minOcc 0
maxOcc 1
content simple
facets
Kind Value Annotation
enumeration Yes
enumeration No
annotation
documentation
Kennzeichen fuer zu bezuschlagen

element tgItem/CONo
diagram index_p499.png
namespace http://www.gaeb.de/GAEB_DA_XML/DA81/3.2
type tgCONo
properties
content simple
facets
Kind Value Annotation
maxInclusive 999
annotation
documentation
Nachtragsnummer

element tgItem/COStatus
diagram index_p500.png
namespace http://www.gaeb.de/GAEB_DA_XML/DA81/3.2
type tgCOStatus
properties
content simple
facets
Kind Value Annotation
enumeration Recog
documentation
erkannt
enumeration Filed
documentation
angemeldet
enumeration Offered
documentation
angeboten
enumeration Withdrawn
documentation
zurückgezogen
enumeration Rejected
documentation
abgelehnt
enumeration ObjToRecj
documentation
Widerspruch zur Ablehnun
enumeration FormAckn
documentation
sachlich anerkannt
enumeration Approved
documentation
genehmigt
annotation
documentation
Status des Nachtrags

element tgItem/RefDescr
diagram index_p501.png
namespace http://www.gaeb.de/GAEB_DA_XML/DA81/3.2
type tgRefDescr
properties
minOcc 0
maxOcc 1
content simple
facets
Kind Value Annotation
maxLength 3
enumeration Ref
enumeration Rep
annotation
documentation
Kennzeichen Bezugs-/ Wiederholungsbeschreibung

element tgItem/RefRNo
diagram index_p502.png
namespace http://www.gaeb.de/GAEB_DA_XML/DA81/3.2
type tgRefItem
properties
content complex
attributes
Name  Type  Use  Default  Fixed  Annotation
IDRef  xs:IDREF  required      
annotation
documentation
Verweis auf Bezugsposition

element tgItem/RefPerfNo
diagram index_p503.png
namespace http://www.gaeb.de/GAEB_DA_XML/DA81/3.2
type tgRefItem
properties
content complex
attributes
Name  Type  Use  Default  Fixed  Annotation
IDRef  xs:IDREF  required      
annotation
documentation
Verweis auf Ausfuehrungsbeschreibung

element tgItem/HoldOutType
diagram index_p504.png
namespace http://www.gaeb.de/GAEB_DA_XML/DA81/3.2
type tgHoldOutType
properties
content simple
facets
Kind Value Annotation
enumeration BaseUseItem
enumeration ExtUseItem
enumeration RentUseItem
annotation
documentation
Art der Vorhalteleistung

    BaseUseItem = Grundeinsatzposition,
    ExtUseItem = Verlängerungseinsatzposition
    RentUseItem = Vermietposition.

element tgItem/UseDur
diagram index_p505.png
namespace http://www.gaeb.de/GAEB_DA_XML/DA81/3.2
type tgDecimal_13_2
properties
content simple
facets
Kind Value Annotation
totalDigits 13
fractionDigits 2
annotation
documentation
Einsatzdauer in Zeiteinheiten

element tgItem/UseDurLblTime
diagram index_p506.png
namespace http://www.gaeb.de/GAEB_DA_XML/DA81/3.2
type tgUseDurLblTime
properties
content simple
facets
Kind Value Annotation
enumeration minute
enumeration hour
enumeration day
enumeration week
enumeration month
annotation
documentation
Bezeichnung der Zeiteinheit der Einsatzdauer

element tgItem/RefBaseItem
diagram index_p507.png
namespace http://www.gaeb.de/GAEB_DA_XML/DA81/3.2
type tgRefItem
properties
minOcc 0
maxOcc unbounded
content complex
attributes
Name  Type  Use  Default  Fixed  Annotation
IDRef  xs:IDREF  required      
annotation
documentation
Verbindung zu einer Grundeinsatzposition

element tgItem/QtyTBD
diagram index_p508.png
namespace http://www.gaeb.de/GAEB_DA_XML/DA81/3.2
type tgYes
properties
content simple
facets
Kind Value Annotation
enumeration Yes
annotation
documentation
Kennzeichen Freie Menge

element tgItem/Qty
diagram index_p509.png
namespace http://www.gaeb.de/GAEB_DA_XML/DA81/3.2
type tgDecimal_11_3
properties
minOcc 0
maxOcc 1
content simple
facets
Kind Value Annotation
totalDigits 11
fractionDigits 3
annotation
documentation
Menge

element tgItem/Qty
diagram index_p510.png
namespace http://www.gaeb.de/GAEB_DA_XML/DA81/3.2
type tgDecimal_11_3
properties
content simple
facets
Kind Value Annotation
totalDigits 11
fractionDigits 3
annotation
documentation
Menge

element tgItem/QtySplit
diagram index_p511.png
namespace http://www.gaeb.de/GAEB_DA_XML/DA81/3.2
type tgQtySplit
properties
minOcc 0
maxOcc unbounded
content complex
children QtyPcnt Qty CtlgAssign
annotation
documentation
Zuordnung der Teilmengen

element tgItem/PredQty
diagram index_p512.png
namespace http://www.gaeb.de/GAEB_DA_XML/DA81/3.2
type tgDecimal_11_3
properties
content simple
facets
Kind Value Annotation
totalDigits 11
fractionDigits 3
annotation
documentation
Voraussichtliche Menge (Prognose)

element tgItem/BillQty
diagram index_p513.png
namespace http://www.gaeb.de/GAEB_DA_XML/DA81/3.2
type tgDecimal_11_3
properties
content simple
facets
Kind Value Annotation
totalDigits 11
fractionDigits 3
annotation
documentation
Rechnungsmenge

element tgItem/QU
diagram index_p514.png
namespace http://www.gaeb.de/GAEB_DA_XML/DA81/3.2
type tgNormalizedString4
properties
minOcc 0
maxOcc 1
content simple
facets
Kind Value Annotation
maxLength 4
annotation
documentation
Mengeneinheit

element tgItem/CtlgAssign
diagram index_p515.png
namespace http://www.gaeb.de/GAEB_DA_XML/DA81/3.2
type tgCtlgAssign
properties
minOcc 0
maxOcc unbounded
content complex
children CtlgID CtlgCode
annotation
documentation
Katalogzuordnung

element tgItem/UP
diagram index_p516.png
namespace http://www.gaeb.de/GAEB_DA_XML/DA81/3.2
type tgDecimal_13_3
properties
content simple
facets
Kind Value Annotation
totalDigits 13
fractionDigits 3
annotation
documentation
Einheitspreis

element tgItem/UP110
diagram index_p517.png
namespace http://www.gaeb.de/GAEB_DA_XML/DA81/3.2
type tgDecimal_13_3
properties
minOcc 0
maxOcc 1
content simple
facets
Kind Value Annotation
totalDigits 13
fractionDigits 3
annotation
documentation
Einheitspreis bei Mengen >110%

element tgItem/UPComp1
diagram index_p518.png
namespace http://www.gaeb.de/GAEB_DA_XML/DA81/3.2
type tgDecimal_13_3
properties
minOcc 0
maxOcc 1
content simple
facets
Kind Value Annotation
totalDigits 13
fractionDigits 3
annotation
documentation
1. Einheitspreisanteil

element tgItem/UPComp2
diagram index_p519.png
namespace http://www.gaeb.de/GAEB_DA_XML/DA81/3.2
type tgDecimal_13_3
properties
minOcc 0
maxOcc 1
content simple
facets
Kind Value Annotation
totalDigits 13
fractionDigits 3
annotation
documentation
2. Einheitspreisanteil

element tgItem/UPComp3
diagram index_p520.png
namespace http://www.gaeb.de/GAEB_DA_XML/DA81/3.2
type tgDecimal_13_3
properties
minOcc 0
maxOcc 1
content simple
facets
Kind Value Annotation
totalDigits 13
fractionDigits 3
annotation
documentation
3. Einheitspreisanteil

element tgItem/UPComp4
diagram index_p521.png
namespace http://www.gaeb.de/GAEB_DA_XML/DA81/3.2
type tgDecimal_13_3
properties
minOcc 0
maxOcc 1
content simple
facets
Kind Value Annotation
totalDigits 13
fractionDigits 3
annotation
documentation
4. Einheitspreisanteil

element tgItem/UPComp5
diagram index_p522.png
namespace http://www.gaeb.de/GAEB_DA_XML/DA81/3.2
type tgDecimal_13_3
properties
minOcc 0
maxOcc 1
content simple
facets
Kind Value Annotation
totalDigits 13
fractionDigits 3
annotation
documentation
5. Einheitspreisanteil

element tgItem/UPComp6
diagram index_p523.png
namespace http://www.gaeb.de/GAEB_DA_XML/DA81/3.2
type tgDecimal_13_3
properties
minOcc 0
maxOcc 1
content simple
facets
Kind Value Annotation
totalDigits 13
fractionDigits 3
annotation
documentation
6. Einheitspreisanteil

element tgItem/DiscountPcnt
diagram index_p524.png
namespace http://www.gaeb.de/GAEB_DA_XML/DA81/3.2
type tgDecimal_9_6
properties
minOcc 0
maxOcc 1
content simple
facets
Kind Value Annotation
totalDigits 9
fractionDigits 6
annotation
documentation
Prozentualer Nachlass

element tgItem/UPFrom
diagram index_p525.png
namespace http://www.gaeb.de/GAEB_DA_XML/DA81/3.2
type tgDecimal_13_3
properties
minOcc 0
maxOcc 1
content simple
facets
Kind Value Annotation
totalDigits 13
fractionDigits 3
annotation
documentation
"Von" – Einheitspreis, nur bei Katalogdaten

element tgItem/UPAvg
diagram index_p526.png
namespace http://www.gaeb.de/GAEB_DA_XML/DA81/3.2
type tgDecimal_13_3
properties
minOcc 0
maxOcc 1
content simple
facets
Kind Value Annotation
totalDigits 13
fractionDigits 3
annotation
documentation
"Mittel" – Einheitspreis, nur bei Katalogdaten:

element tgItem/UPTo
diagram index_p527.png
namespace http://www.gaeb.de/GAEB_DA_XML/DA81/3.2
type tgDecimal_13_3
properties
minOcc 0
maxOcc 1
content simple
facets
Kind Value Annotation
totalDigits 13
fractionDigits 3
annotation
documentation
"Bis" – Einheitspreis nur bei Katalogdaten

element tgItem/UPWgFrom
diagram index_p528.png
namespace http://www.gaeb.de/GAEB_DA_XML/DA81/3.2
type tgDecimal_13_3
properties
minOcc 0
maxOcc 1
content simple
facets
Kind Value Annotation
totalDigits 13
fractionDigits 3
annotation
documentation
"Von" – Lohnanteil nur bei Katalogdaten

element tgItem/UPWgAvg
diagram index_p529.png
namespace http://www.gaeb.de/GAEB_DA_XML/DA81/3.2
type tgDecimal_13_3
properties
minOcc 0
maxOcc 1
content simple
facets
Kind Value Annotation
totalDigits 13
fractionDigits 3
annotation
documentation
"Mittel" – Lohnanteil nur bei Katalogdaten

element tgItem/UPWgTo
diagram index_p530.png
namespace http://www.gaeb.de/GAEB_DA_XML/DA81/3.2
type tgDecimal_13_3
properties
minOcc 0
maxOcc 1
content simple
facets
Kind Value Annotation
totalDigits 13
fractionDigits 3
annotation
documentation
"Bis" – Lohnanteil nur bei Katalogdaten

element tgItem/IT
diagram index_p531.png
namespace http://www.gaeb.de/GAEB_DA_XML/DA81/3.2
type tgDecimal_13_2
properties
minOcc 0
maxOcc 1
content simple
facets
Kind Value Annotation
totalDigits 13
fractionDigits 2
annotation
documentation
Gesamtbetrag incl. Nachlass

element tgItem/VAT
diagram index_p532.png
namespace http://www.gaeb.de/GAEB_DA_XML/DA81/3.2
type tgDecimal_5_2
properties
minOcc 0
maxOcc 1
content simple
facets
Kind Value Annotation
totalDigits 5
fractionDigits 2
annotation
documentation
Falls dieses Element fehlt, gilt die übergeordnete MwSt.

element tgItem/PriceInfo
diagram index_p533.png
namespace http://www.gaeb.de/GAEB_DA_XML/DA81/3.2
type tgPriceInfo
properties
minOcc 0
maxOcc 1
content simple
facets
Kind Value Annotation
enumeration scope
enumeration to
enumeration approx
enumeration lump
annotation
documentation
Preisinformation nur bei Instandhaltung

element tgItem/TimeQu
diagram index_p534.png
namespace http://www.gaeb.de/GAEB_DA_XML/DA81/3.2
type tgDecimal_13_2
properties
minOcc 0
maxOcc 1
content simple
facets
Kind Value Annotation
totalDigits 13
fractionDigits 2
annotation
documentation
Zeitansatz in Zeiteinheiten (LblTime siehe tgBoQInfo)

element tgItem/Description
diagram index_p535.png
namespace http://www.gaeb.de/GAEB_DA_XML/DA81/3.2
type tgDescription
properties
minOcc 0
maxOcc 1
content complex
children STLBBau StLNo WICNo CompleteText OutlineText SubmissionComment
attributes
Name  Type  Use  Default  Fixed  Annotation
ID  tgGUID        
documentation
Die ID muss in 83 - > 84 Austausch erhalten bleiben. Damit können Descriptions eindeutig Identifiziert werden.
annotation
documentation
Textorganisation

element tgItem/BidComm
diagram index_p536.png
namespace http://www.gaeb.de/GAEB_DA_XML/DA81/3.2
type tgMLText
properties
minOcc 0
maxOcc unbounded
content complex
mixed false
children p div span br
attributes
Name  Type  Use  Default  Fixed  Annotation
style  tgAttStyle        
documentation
Oberster Style für mehrzeiligen Text
textWidth  tgNormalizedString        
annotation
documentation
Bieter Kommentar

element tgItem/SumDescr
diagram index_p537.png
namespace http://www.gaeb.de/GAEB_DA_XML/DA81/3.2
type tgYes
properties
minOcc 0
maxOcc 1
content simple
facets
Kind Value Annotation
enumeration Yes
annotation
documentation
Kennzeichen Leitbeschreibung

element tgItem/SubDescr
diagram index_p538.png
namespace http://www.gaeb.de/GAEB_DA_XML/DA81/3.2
type tgSubDescr
properties
minOcc 0
maxOcc unbounded
content complex
children SubDNo Description QtySpec QtyTBD Qty QU UPSpec UPBkdn UP UPComp1 UPComp2 UPComp3 UPComp4 UPComp5 UPComp6
annotation
documentation
Unterbeschreibung

element tgItem/Product
diagram index_p539.png
namespace http://www.gaeb.de/GAEB_DA_XML/DA81/3.2
type tgProduct
properties
minOcc 0
maxOcc 1
content complex
children Address AddText Article
annotation
documentation
Produktinformation

element tgItem/AlterBidStatus
diagram index_p540.png
namespace http://www.gaeb.de/GAEB_DA_XML/DA81/3.2
type tgAlterBidStatus
properties
minOcc 0
maxOcc 1
content simple
facets
Kind Value Annotation
enumeration Identical
documentation
Gleich
enumeration N/A
documentation
Entfällt
enumeration Modified
documentation
Modifiziert
enumeration New
documentation
Neu
annotation
documentation
NebenangebotStatus; Bei new und modified werden die kompletten Positionen übertragen. Bei N/A wird nur die TeilOZ und dieses Kennzeichen übertragen.

element tgItem/CostApproach
diagram index_p541.png
namespace http://www.gaeb.de/GAEB_DA_XML/DA81/3.2
type tgCostApproach
properties
minOcc 0
maxOcc unbounded
content complex
children CostApproachQty CostApproachQU Performance Value
attributes
Name  Type  Use  Default  Fixed  Annotation
Key  tgNormalizedString  required      
documentation
Schlüssel der Kostenart
annotation
documentation
Kostenansätze

element tgItem/CheckNote
diagram index_p542.png
namespace http://www.gaeb.de/GAEB_DA_XML/DA81/3.2
type tgCheckNote
properties
minOcc 0
maxOcc unbounded
content complex
children State CheckDate Annotation
annotation
documentation
Prüfvermerk

element tgItem/QtyDeterm
diagram index_p543.png
namespace http://www.gaeb.de/GAEB_DA_XML/DA81/3.2
type tgQtyDeterm
properties
minOcc 0
maxOcc 1
content complex
children Qty QDetermItem
annotation
documentation
Mengenermittlung

element tgItem/BidUpDownReq
diagram index_p544.png
namespace http://www.gaeb.de/GAEB_DA_XML/DA81/3.2
type tgYesNo
properties
content simple
facets
Kind Value Annotation
enumeration Yes
enumeration No
annotation
documentation
Anfoderung Auf-/Abgebot

element tgItem/BidUpDownPct
diagram index_p545.png
namespace http://www.gaeb.de/GAEB_DA_XML/DA81/3.2
type tgBidUpDownPct
properties
content simple
facets
Kind Value Annotation
totalDigits 9
fractionDigits 6
annotation
documentation
Auf- oder Abgebot (in %)

complexType tgItemlist
diagram index_p546.png
namespace http://www.gaeb.de/GAEB_DA_XML/DA81/3.2
children Remark PerfDescr Item MarkupItem MastAgrItems
used by
complexType tgItemlist
annotation
documentation
Positionsliste

element tgItemlist/Remark
diagram index_p547.png
namespace http://www.gaeb.de/GAEB_DA_XML/DA81/3.2
type tgRemark
properties
content complex
children Description CONo AlterBidStatus
attributes
Name  Type  Use  Default  Fixed  Annotation
ID  xs:ID  required      
annotation
documentation
Hinweistext

element tgItemlist/PerfDescr
diagram index_p548.png
namespace http://www.gaeb.de/GAEB_DA_XML/DA81/3.2
type tgPerfDescr
properties
content complex
children PerfNo PerfLbl Description CONo AlterBidStatus
attributes
Name  Type  Use  Default  Fixed  Annotation
ID  xs:ID  required      
annotation
documentation
Ausfuehrungsbeschreibung

element tgItemlist/Item
diagram index_p549.png
namespace http://www.gaeb.de/GAEB_DA_XML/DA81/3.2
type tgItem
properties
content complex
children ALNGroupNo ALNSerNo Accepted Provis ProvisAccpt LumpSumItem NotAppl HourIt KeyIt UPBkdn MarkupIt CONo COStatus RefDescr RefRNo RefPerfNo HoldOutType UseDur UseDurLblTime RefBaseItem QtyTBD Qty Qty QtySplit PredQty BillQty QU CtlgAssign UP UP110 UPComp1 UPComp2 UPComp3 UPComp4 UPComp5 UPComp6 DiscountPcnt UPFrom UPAvg UPTo UPWgFrom UPWgAvg UPWgTo IT VAT PriceInfo TimeQu Description BidComm SumDescr SubDescr Product AlterBidStatus QtyDeterm
attributes
Name  Type  Use  Default  Fixed  Annotation
ID  xs:ID  required      
RNoPart  tgRNoPart  required      
documentation
Teil-OZ
RNoIndex  tgRNoIndex        
annotation
documentation
Position

element tgItemlist/MarkupItem
diagram index_p550.png
namespace http://www.gaeb.de/GAEB_DA_XML/DA81/3.2
type tgMarkupItem
properties
content complex
children ALNGroupNo ALNSerNo Accepted Provis ProvisAccpt NotAppl HourIt KeyIt CONo COStatus RefDescr RefRNo RefPerfNo MarkupType MarkupSubQty ITMarkup Markup DiscountPcnt IT Description CtlgAssign AlterBidStatus
attributes
Name  Type  Use  Default  Fixed  Annotation
ID  xs:ID  required      
RNoPart  tgRNoPart  required      
documentation
Teil-OZ
RNoIndex  tgRNoIndex        
annotation
documentation
Zuschlagsposition

element tgItemlist/MastAgrItems
diagram index_p551.png
namespace http://www.gaeb.de/GAEB_DA_XML/DA81/3.2
type tgMastAgrItems
properties
content complex
children HourItem MaterialItem MarkupItemOWN MarkupItemCTR

complexType tgLblUpComp
diagram index_p552.png
namespace http://www.gaeb.de/GAEB_DA_XML/DA81/3.2
type extension of tgNormalizedString20
properties
base tgNormalizedString20
used by
elements tgBoQInfo/LblUPComp1 tgBoQInfo/LblUPComp2 tgBoQInfo/LblUPComp3 tgBoQInfo/LblUPComp4 tgBoQInfo/LblUPComp5 tgBoQInfo/LblUPComp6
facets
Kind Value Annotation
maxLength 20
attributes
Name  Type  Use  Default  Fixed  Annotation
Type  tgUpCompType  required      

attribute tgLblUpComp/@Type
type tgUpCompType
properties
use required
facets
Kind Value Annotation
enumeration Wages
enumeration Materials
enumeration Plant
enumeration Miscellaneous
enumeration Unknown

complexType tgli
diagram index_p553.png
namespace http://www.gaeb.de/GAEB_DA_XML/DA81/3.2
properties
mixed false
children p div span br ul ol
used by
elements tgul/li tgol/li
attributes
Name  Type  Use  Default  Fixed  Annotation
class  tgAttClass        
style  tgAttStyle        
annotation
documentation
Listenpunkt in formatiertem Text

attribute tgli/@class
type tgAttClass

attribute tgli/@style
type tgAttStyle

element tgli/p
diagram index_p554.png
namespace http://www.gaeb.de/GAEB_DA_XML/DA81/3.2
type tgp
properties
content complex
mixed false
children span br image
attributes
Name  Type  Use  Default  Fixed  Annotation
class  tgAttClass        
style  tgAttStyle        
annotation
documentation
Absatz in formatiertem Text

element tgli/div
diagram index_p555.png
namespace http://www.gaeb.de/GAEB_DA_XML/DA81/3.2
type tgdiv
properties
content complex
mixed false
children span br
attributes
Name  Type  Use  Default  Fixed  Annotation
class  tgAttClass        
style  tgAttStyle        
annotation
documentation
Abschnitt in formatiertem Text

element tgli/span
diagram index_p556.png
namespace http://www.gaeb.de/GAEB_DA_XML/DA81/3.2
type tgspan
properties
content complex
mixed false
attributes
Name  Type  Use  Default  Fixed  Annotation
class  tgAttClass        
style  tgAttStyle        
annotation
documentation
Teilabschnitt in formatiertem Text

element tgli/br
diagram index_p557.png
namespace http://www.gaeb.de/GAEB_DA_XML/DA81/3.2
type tgbr
properties
content simple
facets
Kind Value Annotation
maxLength 0
annotation
documentation
Zeilenumbruch

element tgli/ul
diagram index_p558.png
namespace http://www.gaeb.de/GAEB_DA_XML/DA81/3.2
type tgul
properties
minOcc 1
maxOcc unbounded
content complex
mixed false
children li
attributes
Name  Type  Use  Default  Fixed  Annotation
class  tgAttClass        
style  tgAttStyle        
annotation
documentation
Aufzählungsliste in formatiertem Text

element tgli/ol
diagram index_p559.png
namespace http://www.gaeb.de/GAEB_DA_XML/DA81/3.2
type tgol
properties
minOcc 1
maxOcc unbounded
content complex
mixed false
children li
attributes
Name  Type  Use  Default  Fixed  Annotation
class  tgAttClass        
style  tgAttStyle        
start  tgNormalizedString        
annotation
documentation
Nummerierte Liste in formatiertem Text

complexType tgliTC
diagram index_p560.png
namespace http://www.gaeb.de/GAEB_DA_XML/DA81/3.2
properties
mixed false
children p div span br ul ol TextComplement
used by
elements tgulTC/li tgolTC/li
attributes
Name  Type  Use  Default  Fixed  Annotation
class  tgAttClass        
style  tgAttStyle        
annotation
documentation
Listenpunkt in formatiertem Text mit Textergänzung

attribute tgliTC/@class
type tgAttClass

attribute tgliTC/@style
type tgAttStyle

element tgliTC/p
diagram index_p561.png
namespace http://www.gaeb.de/GAEB_DA_XML/DA81/3.2
type tgpTC
properties
content complex
mixed false
children span br image TextComplement
attributes
Name  Type  Use  Default  Fixed  Annotation
class  tgAttClass        
style  tgAttStyle        
annotation
documentation
Absatz in formatiertem Text

element tgliTC/div
diagram index_p562.png
namespace http://www.gaeb.de/GAEB_DA_XML/DA81/3.2
type tgdivTC
properties
content complex
mixed false
children span br TextComplement
attributes
Name  Type  Use  Default  Fixed  Annotation
class  tgAttClass        
style  tgAttStyle        
annotation
documentation
Abschnitt in formatiertem Text

element tgliTC/span
diagram index_p563.png
namespace http://www.gaeb.de/GAEB_DA_XML/DA81/3.2
type tgspan
properties
content complex
mixed false
attributes
Name  Type  Use  Default  Fixed  Annotation
class  tgAttClass        
style  tgAttStyle        
annotation
documentation
Teilabschnitt in formatiertem Text

element tgliTC/br
diagram index_p564.png
namespace http://www.gaeb.de/GAEB_DA_XML/DA81/3.2
type tgbr
properties
content simple
facets
Kind Value Annotation
maxLength 0
annotation
documentation
Zeilenumbruch

element tgliTC/ul
diagram index_p565.png
namespace http://www.gaeb.de/GAEB_DA_XML/DA81/3.2
type tgulTC
properties
minOcc 1
maxOcc unbounded
content complex
mixed false
children li
attributes
Name  Type  Use  Default  Fixed  Annotation
class  tgAttClass        
style  tgAttStyle        
annotation
documentation
Aufzählungsliste in formatiertem Text

element tgliTC/ol
diagram index_p566.png
namespace http://www.gaeb.de/GAEB_DA_XML/DA81/3.2
type tgolTC
properties
minOcc 1
maxOcc unbounded
content complex
mixed false
children li
attributes
Name  Type  Use  Default  Fixed  Annotation
class  tgAttClass        
style  tgAttStyle        
start  tgNormalizedString        
annotation
documentation
Nummerierte Liste in formatiertem Text

element tgliTC/TextComplement
diagram index_p567.png
namespace http://www.gaeb.de/GAEB_DA_XML/DA81/3.2
type tgTextComplement
properties
content complex
children ComplCaption ComplBodyDec ComplBodyInt ComplBody ComplTail
attributes
Name  Type  Use  Default  Fixed  Annotation
ID  tgGUID  optional      
MarkLbl  tgInteger  required      
Kind  tgAttKind  required      
Empty  tgYes  optional      
ArtChrIdent  tgInteger        
documentation
Identifikator des STLB-Bau Beschreibungsmerkmals
annotation
documentation
Textergänzung

complexType tgLotGrp
diagram index_p568.png
namespace http://www.gaeb.de/GAEB_DA_XML/DA81/3.2
children LotGrNo RefLotNo Totals
used by
element tgBoQ/LotGrp
attributes
Name  Type  Use  Default  Fixed  Annotation
ID  xs:ID  required      
annotation
documentation
Losgruppe

attribute tgLotGrp/@ID
type xs:ID
properties
use required

element tgLotGrp/LotGrNo
diagram index_p569.png
namespace http://www.gaeb.de/GAEB_DA_XML/DA81/3.2
type tgNormalizedString
properties
content simple
annotation
documentation
Nummer der Losgruppe

element tgLotGrp/RefLotNo
diagram index_p570.png
namespace http://www.gaeb.de/GAEB_DA_XML/DA81/3.2
type tgRefBoQCtgy
properties
minOcc 0
maxOcc unbounded
content complex
attributes
Name  Type  Use  Default  Fixed  Annotation
IDRef  xs:IDREF  required      
annotation
documentation
Verweis auf Los

element tgLotGrp/Totals
diagram index_p571.png
namespace http://www.gaeb.de/GAEB_DA_XML/DA81/3.2
type tgTotals
properties
minOcc 0
maxOcc 1
content complex
children Total DiscountPcnt DiscountAmt TotAfterDisc TotalLSUM VAT TotalNet TotalNetUpComp VATPart VATAmount TotalGross
annotation
documentation
Losgruppensumme

complexType tgMaintInfo
diagram index_p572.png
namespace http://www.gaeb.de/GAEB_DA_XML/DA81/3.2
children MaintType ProcessType ContrTransDate ContrTransTime ContrLaw Deadline
used by
element tgAwardInfo/MaintInfo
annotation
documentation
Nur bei Instandhaltung: Informationen zur Instandhaltung

element tgMaintInfo/MaintType
diagram index_p573.png
namespace http://www.gaeb.de/GAEB_DA_XML/DA81/3.2
type restriction of tgNormalizedString
properties
content simple
facets
Kind Value Annotation
enumeration Maint
documentation
Instandhaltung
enumeration Repair
documentation
Instandsetzung
enumeration Modern
documentation
Modernisierung
enumeration Warr
documentation
Gewaehrleistung
enumeration Cancelorder
documentation
Stornoauftrag
annotation
documentation
Art der Instandhaltung

element tgMaintInfo/ProcessType
diagram index_p574.png
namespace http://www.gaeb.de/GAEB_DA_XML/DA81/3.2
type restriction of tgNormalizedString
properties
content simple
facets
Kind Value Annotation
enumeration StandCon
documentation
Normalauftrag
enumeration InsurClaim
documentation
Versicherungsschaden
enumeration InvoicToTen
documentation
Abrechnung an Miete
enumeration FinApartInsp
documentation
Wohnungsabnahme
enumeration ThirdPartyBill
documentation
Fremdverrechnung
annotation
documentation
Art der Behandlung

element tgMaintInfo/ContrTransDate
diagram index_p575.png
namespace http://www.gaeb.de/GAEB_DA_XML/DA81/3.2
type tgDate
properties
content simple
annotation
documentation
Auftrags-Uebergabe-Datum

element tgMaintInfo/ContrTransTime
diagram index_p576.png
namespace http://www.gaeb.de/GAEB_DA_XML/DA81/3.2
type tgTime
properties
minOcc 0
maxOcc 1
content simple
annotation
documentation
Auftrags-Uebergabe-Uhrzeit

element tgMaintInfo/ContrLaw
diagram index_p577.png
namespace http://www.gaeb.de/GAEB_DA_XML/DA81/3.2
type restriction of tgNormalizedString
properties
minOcc 0
maxOcc 1
content simple
facets
Kind Value Annotation
enumeration OwnForOwn
enumeration OwnForThi
enumeration ThiForThi
annotation
documentation
Auftragsrecht

element tgMaintInfo/Deadline
diagram index_p578.png
namespace http://www.gaeb.de/GAEB_DA_XML/DA81/3.2
type restriction of tgNormalizedString
properties
minOcc 0
maxOcc 1
content simple
facets
Kind Value Annotation
enumeration Imm
enumeration Rush
enumeration AsArr
annotation
documentation
Terminierung

complexType tgMarkupItem
diagram index_p579.png
namespace http://www.gaeb.de/GAEB_DA_XML/DA81/3.2
children ALNGroupNo ALNSerNo Accepted Provis ProvisAccpt NotAppl HourIt KeyIt CONo COStatus RefDescr RefRNo RefPerfNo MarkupType MarkupSubQty ITMarkup Markup DiscountPcnt IT Description CtlgAssign AlterBidStatus CheckNote
used by
complexType tgMarkupItem
attributes
Name  Type  Use  Default  Fixed  Annotation
ID  xs:ID  required      
RNoPart  tgRNoPart  required      
documentation
Teil-OZ
RNoIndex  tgRNoIndex        
annotation
documentation
Zuschlagsposition

attribute tgMarkupItem/@ID
type xs:ID
properties
use required

attribute tgMarkupItem/@RNoPart
type tgRNoPart
properties
use required
facets
Kind Value Annotation
pattern (_|[0-9]|[A-Z]|[a-z]){1,14}
annotation
documentation
Teil-OZ

attribute tgMarkupItem/@RNoIndex
type tgRNoIndex
facets
Kind Value Annotation
pattern (_|[0-9]|[A-Z]|[a-z]){1,1}

element tgMarkupItem/ALNGroupNo
diagram index_p580.png
namespace http://www.gaeb.de/GAEB_DA_XML/DA81/3.2
type tgALNGroupNo
properties
content simple
facets
Kind Value Annotation
maxInclusive 999
annotation
documentation
Gruppennummer der Zuordnungszahl zur Kennzeichnung zusammengehoerender Grund- und alternativer Ausfuehrungen.

element tgMarkupItem/ALNSerNo
diagram index_p581.png
namespace http://www.gaeb.de/GAEB_DA_XML/DA81/3.2
type tgALNSerNo
properties
content simple
facets
Kind Value Annotation
maxInclusive 9
annotation
documentation
Laufende Nummer der Zuordnungszahl

element tgMarkupItem/Accepted
diagram index_p582.png
namespace http://www.gaeb.de/GAEB_DA_XML/DA81/3.2
type tgAccepted
properties
minOcc 0
maxOcc 1
content simple
facets
Kind Value Annotation
enumeration AltAccept
enumeration BasReject
annotation
documentation
Beauftragt

element tgMarkupItem/Provis
diagram index_p583.png
namespace http://www.gaeb.de/GAEB_DA_XML/DA81/3.2
type tgProvis
properties
minOcc 0
maxOcc 1
content simple
facets
Kind Value Annotation
enumeration WithoutTotal
enumeration WithTotal
annotation
documentation
Bedarfsposition

element tgMarkupItem/ProvisAccpt
diagram index_p584.png
namespace http://www.gaeb.de/GAEB_DA_XML/DA81/3.2
type tgYesNo
properties
minOcc 0
maxOcc 1
content simple
facets
Kind Value Annotation
enumeration Yes
enumeration No
annotation
documentation
Kennzeichen Bedarfsposition beauftragt

element tgMarkupItem/NotAppl
diagram index_p585.png
namespace http://www.gaeb.de/GAEB_DA_XML/DA81/3.2
type tgNotAppl
properties
minOcc 0
maxOcc 1
content simple
facets
Kind Value Annotation
enumeration Yes
enumeration No
annotation
documentation
Kennzeichen
Position entfaellt

element tgMarkupItem/HourIt
diagram index_p586.png
namespace http://www.gaeb.de/GAEB_DA_XML/DA81/3.2
type tgHourIt
properties
minOcc 0
maxOcc 1
content simple
facets
Kind Value Annotation
enumeration Yes
enumeration No
annotation
documentation
Kennzeichen Stundenlohnarbeiten

element tgMarkupItem/KeyIt
diagram index_p587.png
namespace http://www.gaeb.de/GAEB_DA_XML/DA81/3.2
type tgKeyIt
properties
minOcc 0
maxOcc 1
content simple
facets
Kind Value Annotation
enumeration Yes
enumeration No
annotation
documentation
Kennzeichen Schwerpunktposition

element tgMarkupItem/CONo
diagram index_p588.png
namespace http://www.gaeb.de/GAEB_DA_XML/DA81/3.2
type tgCONo
properties
content simple
facets
Kind Value Annotation
maxInclusive 999
annotation
documentation
Nachtragsnummer

element tgMarkupItem/COStatus
diagram index_p589.png
namespace http://www.gaeb.de/GAEB_DA_XML/DA81/3.2
type tgCOStatus
properties
content simple
facets
Kind Value Annotation
enumeration Recog
documentation
erkannt
enumeration Filed
documentation
angemeldet
enumeration Offered
documentation
angeboten
enumeration Withdrawn
documentation
zurückgezogen
enumeration Rejected
documentation
abgelehnt
enumeration ObjToRecj
documentation
Widerspruch zur Ablehnun
enumeration FormAckn
documentation
sachlich anerkannt
enumeration Approved
documentation
genehmigt
annotation
documentation
Status des Nachtrags

element tgMarkupItem/RefDescr
diagram index_p590.png
namespace http://www.gaeb.de/GAEB_DA_XML/DA81/3.2
type tgRefDescr
properties
minOcc 0
maxOcc 1
content simple
facets
Kind Value Annotation
maxLength 3
enumeration Ref
enumeration Rep
annotation
documentation
Kennzeichen Bezugs-/ Wiederholungsbeschreibung

element tgMarkupItem/RefRNo
diagram index_p591.png
namespace http://www.gaeb.de/GAEB_DA_XML/DA81/3.2
type tgRefItem
properties
content complex
attributes
Name  Type  Use  Default  Fixed  Annotation
IDRef  xs:IDREF  required      
annotation
documentation
Verweis auf Bezugsposition

element tgMarkupItem/RefPerfNo
diagram index_p592.png
namespace http://www.gaeb.de/GAEB_DA_XML/DA81/3.2
type tgRefItem
properties
content complex
attributes
Name  Type  Use  Default  Fixed  Annotation
IDRef  xs:IDREF  required      
annotation
documentation
Verweis auf Ausfuehrungsbeschreibung

element tgMarkupItem/MarkupType
diagram index_p593.png
namespace http://www.gaeb.de/GAEB_DA_XML/DA81/3.2
type tgMarkupType
properties
minOcc 0
maxOcc 1
content simple
facets
Kind Value Annotation
enumeration IdentAsMark
enumeration AllInCat
enumeration ListInSubQty
annotation
documentation
Zuschlagsart

element tgMarkupItem/MarkupSubQty
diagram index_p594.png
namespace http://www.gaeb.de/GAEB_DA_XML/DA81/3.2
type tgMarkupSubQty
properties
minOcc 0
maxOcc unbounded
content complex
children RefItem SubQty
annotation
documentation
Zu bezuschlagende Teilmengen

element tgMarkupItem/ITMarkup
diagram index_p595.png
namespace http://www.gaeb.de/GAEB_DA_XML/DA81/3.2
type tgDecimal_13_2
properties
minOcc 0
maxOcc 1
content simple
facets
Kind Value Annotation
totalDigits 13
fractionDigits 2
annotation
documentation
Summe der Gesamtbetraege der zu bezuschlagenden Positionen

element tgMarkupItem/Markup
diagram index_p596.png
namespace http://www.gaeb.de/GAEB_DA_XML/DA81/3.2
type tgDecimal_9_6
properties
minOcc 0
maxOcc 1
content simple
facets
Kind Value Annotation
totalDigits 9
fractionDigits 6
annotation
documentation
Zuschlagsprozentsatz

element tgMarkupItem/DiscountPcnt
diagram index_p597.png
namespace http://www.gaeb.de/GAEB_DA_XML/DA81/3.2
type tgDecimal_9_6
properties
minOcc 0
maxOcc 1
content simple
facets
Kind Value Annotation
totalDigits 9
fractionDigits 6
annotation
documentation
Prozentualer Nachlass

element tgMarkupItem/IT
diagram index_p598.png
namespace http://www.gaeb.de/GAEB_DA_XML/DA81/3.2
type tgDecimal_13_2
properties
minOcc 0
maxOcc 1
content simple
facets
Kind Value Annotation
totalDigits 13
fractionDigits 2
annotation
documentation
Gesamtbetrag incl. Nachlass

element tgMarkupItem/Description
diagram index_p599.png
namespace http://www.gaeb.de/GAEB_DA_XML/DA81/3.2
type tgDescription
properties
minOcc 0
maxOcc 1
content complex
children STLBBau StLNo WICNo CompleteText OutlineText SubmissionComment
attributes
Name  Type  Use  Default  Fixed  Annotation
ID  tgGUID        
documentation
Die ID muss in 83 - > 84 Austausch erhalten bleiben. Damit können Descriptions eindeutig Identifiziert werden.
annotation
documentation
Textorganisation

element tgMarkupItem/CtlgAssign
diagram index_p600.png
namespace http://www.gaeb.de/GAEB_DA_XML/DA81/3.2
type tgCtlgAssign
properties
minOcc 0
maxOcc unbounded
content complex
children CtlgID CtlgCode
annotation
documentation
Katalogzuordnung

element tgMarkupItem/AlterBidStatus
diagram index_p601.png
namespace http://www.gaeb.de/GAEB_DA_XML/DA81/3.2
type tgAlterBidStatus
properties
minOcc 0
maxOcc 1
content simple
facets
Kind Value Annotation
enumeration Identical
documentation
Gleich
enumeration N/A
documentation
Entfällt
enumeration Modified
documentation
Modifiziert
enumeration New
documentation
Neu
annotation
documentation
NebenangebotStatus; Bei new und modified werden die kompletten Positionen übertragen. Bei N/A wird nur die TeilOZ und dieses Kennzeichen übertragen.

element tgMarkupItem/CheckNote
diagram index_p602.png
namespace http://www.gaeb.de/GAEB_DA_XML/DA81/3.2
type tgCheckNote
properties
minOcc 0
maxOcc unbounded
content complex
children State CheckDate Annotation
annotation
documentation
Prüfvermerk

complexType tgMarkupItemCTR
diagram index_p603.png
namespace http://www.gaeb.de/GAEB_DA_XML/DA81/3.2
children RefItem Markup Description CtlgAssign
used by
element tgMastAgrItems/MarkupItemCTR
attributes
Name  Type  Use  Default  Fixed  Annotation
ID  xs:ID  required      
RNoPart  tgRNoPart  required      
documentation
Teil-OZ
RNoIndex  tgRNoIndex        
annotation
documentation
Zuschlagsposition

attribute tgMarkupItemCTR/@ID
type xs:ID
properties
use required

attribute tgMarkupItemCTR/@RNoPart
type tgRNoPart
properties
use required
facets
Kind Value Annotation
pattern (_|[0-9]|[A-Z]|[a-z]){1,14}
annotation
documentation
Teil-OZ

attribute tgMarkupItemCTR/@RNoIndex
type tgRNoIndex
facets
Kind Value Annotation
pattern (_|[0-9]|[A-Z]|[a-z]){1,1}

element tgMarkupItemCTR/RefItem
diagram index_p604.png
namespace http://www.gaeb.de/GAEB_DA_XML/DA81/3.2
type tgRefItem
properties
minOcc 0
maxOcc unbounded
content complex
attributes
Name  Type  Use  Default  Fixed  Annotation
IDRef  xs:IDREF  required      
annotation
documentation
Verweis auf Position

element tgMarkupItemCTR/Markup
diagram index_p605.png
namespace http://www.gaeb.de/GAEB_DA_XML/DA81/3.2
type tgDecimal_9_6
properties
minOcc 0
maxOcc 1
content simple
facets
Kind Value Annotation
totalDigits 9
fractionDigits 6
annotation
documentation
Zuschlagsprozentsatz

element tgMarkupItemCTR/Description
diagram index_p606.png
namespace http://www.gaeb.de/GAEB_DA_XML/DA81/3.2
type tgDescription
properties
minOcc 0
maxOcc 1
content complex
children STLBBau StLNo WICNo CompleteText OutlineText SubmissionComment
attributes
Name  Type  Use  Default  Fixed  Annotation
ID  tgGUID        
documentation
Die ID muss in 83 - > 84 Austausch erhalten bleiben. Damit können Descriptions eindeutig Identifiziert werden.
annotation
documentation
Textorganisation

element tgMarkupItemCTR/CtlgAssign
diagram index_p607.png
namespace http://www.gaeb.de/GAEB_DA_XML/DA81/3.2
type tgCtlgAssign
properties
minOcc 0
maxOcc unbounded
content complex
children CtlgID CtlgCode
annotation
documentation
Katalogzuordnung

complexType tgMarkupItemOWN
diagram index_p608.png
namespace http://www.gaeb.de/GAEB_DA_XML/DA81/3.2
children RefItem Markup Description CtlgAssign
used by
element tgMastAgrItems/MarkupItemOWN
attributes
Name  Type  Use  Default  Fixed  Annotation
ID  xs:ID  required      
RNoPart  tgRNoPart  required      
documentation
Teil-OZ
RNoIndex  tgRNoIndex        
annotation
documentation
Zuschlagsposition

attribute tgMarkupItemOWN/@ID
type xs:ID
properties
use required

attribute tgMarkupItemOWN/@RNoPart
type tgRNoPart
properties
use required
facets
Kind Value Annotation
pattern (_|[0-9]|[A-Z]|[a-z]){1,14}
annotation
documentation
Teil-OZ

attribute tgMarkupItemOWN/@RNoIndex
type tgRNoIndex
facets
Kind Value Annotation
pattern (_|[0-9]|[A-Z]|[a-z]){1,1}

element tgMarkupItemOWN/RefItem
diagram index_p609.png
namespace http://www.gaeb.de/GAEB_DA_XML/DA81/3.2
type tgRefItem
properties
minOcc 0
maxOcc unbounded
content complex
attributes
Name  Type  Use  Default  Fixed  Annotation
IDRef  xs:IDREF  required      
annotation
documentation
Verweis auf Position

element tgMarkupItemOWN/Markup
diagram index_p610.png
namespace http://www.gaeb.de/GAEB_DA_XML/DA81/3.2
type tgDecimal_9_6
properties
minOcc 0
maxOcc 1
content simple
facets
Kind Value Annotation
totalDigits 9
fractionDigits 6
annotation
documentation
Zuschlagsprozentsatz

element tgMarkupItemOWN/Description
diagram index_p611.png
namespace http://www.gaeb.de/GAEB_DA_XML/DA81/3.2
type tgDescription
properties
minOcc 0
maxOcc 1
content complex
children STLBBau StLNo WICNo CompleteText OutlineText SubmissionComment
attributes
Name  Type  Use  Default  Fixed  Annotation
ID  tgGUID        
documentation
Die ID muss in 83 - > 84 Austausch erhalten bleiben. Damit können Descriptions eindeutig Identifiziert werden.
annotation
documentation
Textorganisation

element tgMarkupItemOWN/CtlgAssign
diagram index_p612.png
namespace http://www.gaeb.de/GAEB_DA_XML/DA81/3.2
type tgCtlgAssign
properties
minOcc 0
maxOcc unbounded
content complex
children CtlgID CtlgCode
annotation
documentation
Katalogzuordnung

complexType tgMarkupSubQty
diagram index_p613.png
namespace http://www.gaeb.de/GAEB_DA_XML/DA81/3.2
children RefItem SubQty
used by
element tgMarkupItem/MarkupSubQty
annotation
documentation
Zu bezuschlagende Teilmengen

element tgMarkupSubQty/RefItem
diagram index_p614.png
namespace http://www.gaeb.de/GAEB_DA_XML/DA81/3.2
type tgRefItem
properties
content complex
attributes
Name  Type  Use  Default  Fixed  Annotation
IDRef  xs:IDREF  required      
annotation
documentation
Verweis auf Position

element tgMarkupSubQty/SubQty
diagram index_p615.png
namespace http://www.gaeb.de/GAEB_DA_XML/DA81/3.2
type tgDecimal_11_3
properties
minOcc 0
maxOcc 1
content simple
facets
Kind Value Annotation
totalDigits 11
fractionDigits 3
annotation
documentation
Teilmenge oder Menge

complexType tgMastAgrInfo
diagram index_p616.png
namespace http://www.gaeb.de/GAEB_DA_XML/DA81/3.2
children BidUpDown MastAgrLbl MastAgrNo Descrip MastAgrBeg MastAgrDur MastAgrEnd MastAgrDate MastAgrVers TotContrVal MinContrVal MinContrAwd MaxContrVal ContrValCode AwardAgencyAdr CostResponsible
used by
element tgAwardInfo/MastAgrInfo
annotation
documentation
Nur bei Rahmenvertrag: Informationen zum Rahmenvertrag

element tgMastAgrInfo/BidUpDown
diagram index_p617.png
namespace http://www.gaeb.de/GAEB_DA_XML/DA81/3.2
type tgYes
properties
minOcc 0
maxOcc 1
content simple
facets
Kind Value Annotation
enumeration Yes
annotation
documentation
Auf- und Abgebotsverfahren

element tgMastAgrInfo/MastAgrLbl
diagram index_p618.png
namespace http://www.gaeb.de/GAEB_DA_XML/DA81/3.2
type tgMLText
properties
minOcc 0
maxOcc 1
content complex
mixed false
children p div span br
attributes
Name  Type  Use  Default  Fixed  Annotation
style  tgAttStyle        
documentation
Oberster Style für mehrzeiligen Text
textWidth  tgNormalizedString        
annotation
documentation
Bezeichnung der Bauleistung (Bereich, in welchem die ZV-Arbeiten anfallen)

element tgMastAgrInfo/MastAgrNo
diagram index_p619.png
namespace http://www.gaeb.de/GAEB_DA_XML/DA81/3.2
type tgNormalizedString60
properties
minOcc 0
maxOcc 1
content simple
facets
Kind Value Annotation
maxLength 60
annotation
documentation
Maßnahmennummer

element tgMastAgrInfo/Descrip
diagram index_p620.png
namespace http://www.gaeb.de/GAEB_DA_XML/DA81/3.2
type tgFText
properties
minOcc 0
maxOcc 1
content complex
mixed false
children p div span ul ol table br page Image
attributes
Name  Type  Use  Default  Fixed  Annotation
style  tgAttStyle        
documentation
Oberster Style für formatierten Text
textWidth  tgNormalizedString        
annotation
documentation
Bezeichnung der Leistungsbereiche (n-fach) und Geschätzter Jahreswert getrennt nach Leistungsbereichen

element tgMastAgrInfo/MastAgrBeg
diagram index_p621.png
namespace http://www.gaeb.de/GAEB_DA_XML/DA81/3.2
type tgDate
properties
minOcc 0
maxOcc 1
content simple
annotation
documentation
Rahmenvertragsbeginn

element tgMastAgrInfo/MastAgrDur
diagram index_p622.png
namespace http://www.gaeb.de/GAEB_DA_XML/DA81/3.2
type restriction of tgPositiveInteger
properties
content simple
facets
Kind Value Annotation
maxInclusive 99
annotation
documentation
Rahmenvertragsdauer in Monaten

element tgMastAgrInfo/MastAgrEnd
diagram index_p623.png
namespace http://www.gaeb.de/GAEB_DA_XML/DA81/3.2
type tgDate
properties
content simple
annotation
documentation
Datum Vertragsende

element tgMastAgrInfo/MastAgrDate
diagram index_p624.png
namespace http://www.gaeb.de/GAEB_DA_XML/DA81/3.2
type tgDate
properties
minOcc 0
maxOcc 1
content simple
annotation
documentation
Datum Vertragsabschluss

element tgMastAgrInfo/MastAgrVers
diagram index_p625.png
namespace http://www.gaeb.de/GAEB_DA_XML/DA81/3.2
type tgNormalizedString20
properties
minOcc 0
maxOcc 1
content simple
facets
Kind Value Annotation
maxLength 20
annotation
documentation
Vertragsversion

element tgMastAgrInfo/TotContrVal
diagram index_p626.png
namespace http://www.gaeb.de/GAEB_DA_XML/DA81/3.2
type tgDecimal_13_2
properties
minOcc 0
maxOcc 1
content simple
facets
Kind Value Annotation
totalDigits 13
fractionDigits 2
annotation
documentation
AuftragsGesamtWert

element tgMastAgrInfo/MinContrVal
diagram index_p627.png
namespace http://www.gaeb.de/GAEB_DA_XML/DA81/3.2
type tgDecimal_13_2
properties
minOcc 0
maxOcc 1
content simple
facets
Kind Value Annotation
totalDigits 13
fractionDigits 2
annotation
documentation
AuftragsMinWert (Wertgrenze fuer Kleinstauftraege)

element tgMastAgrInfo/MinContrAwd
diagram index_p628.png
namespace http://www.gaeb.de/GAEB_DA_XML/DA81/3.2
type tgDecimal_5_2
properties
minOcc 0
maxOcc 1
content simple
facets
Kind Value Annotation
totalDigits 5
fractionDigits 2
annotation
documentation
AuftragsMinZuschlag (fuer Kleinstauftraege)

element tgMastAgrInfo/MaxContrVal
diagram index_p629.png
namespace http://www.gaeb.de/GAEB_DA_XML/DA81/3.2
type tgDecimal_13_2
properties
minOcc 0
maxOcc 1
content simple
facets
Kind Value Annotation
totalDigits 13
fractionDigits 2
annotation
documentation
AuftragsMaxWert

element tgMastAgrInfo/ContrValCode
diagram index_p630.png
namespace http://www.gaeb.de/GAEB_DA_XML/DA81/3.2
type tgContrValCode
properties
minOcc 0
maxOcc 1
content complex
children Percent Number
annotation
documentation
AuftragsWertSchluessel

element tgMastAgrInfo/AwardAgencyAdr
diagram index_p631.png
namespace http://www.gaeb.de/GAEB_DA_XML/DA81/3.2
type tgAddress
properties
minOcc 0
maxOcc 1
content complex
children Name1 Name2 Name3 Name4 Street PCode City Country ILN CtlgAssign Contact Phone Fax Email VATID Bank
annotation
documentation
Adresse der Vergabestelle

element tgMastAgrInfo/CostResponsible
diagram index_p632.png
namespace http://www.gaeb.de/GAEB_DA_XML/DA81/3.2
type tgMLText
properties
minOcc 0
maxOcc 1
content complex
mixed false
children p div span br
attributes
Name  Type  Use  Default  Fixed  Annotation
style  tgAttStyle        
documentation
Oberster Style für mehrzeiligen Text
textWidth  tgNormalizedString        
annotation
documentation
Bedarfsträger

complexType tgMastAgrItems
diagram index_p633.png
namespace http://www.gaeb.de/GAEB_DA_XML/DA81/3.2
children HourItem MaterialItem MarkupItemOWN MarkupItemCTR
annotation
documentation
Erweiterung für Rahmenverträge

element tgMastAgrItems/HourItem
diagram index_p634.png
namespace http://www.gaeb.de/GAEB_DA_XML/DA81/3.2
type tgHourItem
properties
content complex
children MarkupIt Qty PredQty QU UP IT Description
attributes
Name  Type  Use  Default  Fixed  Annotation
ID  xs:ID  required      
RNoPart  tgRNoPart  required      
documentation
Teil-OZ
RNoIndex  tgRNoIndex        
annotation
documentation
Stundenlohnarbeiten

element tgMastAgrItems/MaterialItem
diagram index_p635.png
namespace http://www.gaeb.de/GAEB_DA_XML/DA81/3.2
type tgMaterialItem
properties
content complex
children PredIT Description BidUpDownPct
attributes
Name  Type  Use  Default  Fixed  Annotation
ID  xs:ID  required      
RNoPart  tgRNoPart  required      
documentation
Teil-OZ
RNoIndex  tgRNoIndex        
annotation
documentation
Materialposition

element tgMastAgrItems/MarkupItemOWN
diagram index_p636.png
namespace http://www.gaeb.de/GAEB_DA_XML/DA81/3.2
type tgMarkupItemOWN
properties
content complex
children RefItem Markup Description CtlgAssign
attributes
Name  Type  Use  Default  Fixed  Annotation
ID  xs:ID  required      
RNoPart  tgRNoPart  required      
documentation
Teil-OZ
RNoIndex  tgRNoIndex        
annotation
documentation
Zuschlagsposition

element tgMastAgrItems/MarkupItemCTR
diagram index_p637.png
namespace http://www.gaeb.de/GAEB_DA_XML/DA81/3.2
type tgMarkupItemCTR
properties
content complex
children RefItem Markup Description CtlgAssign
attributes
Name  Type  Use  Default  Fixed  Annotation
ID  xs:ID  required      
RNoPart  tgRNoPart  required      
documentation
Teil-OZ
RNoIndex  tgRNoIndex        
annotation
documentation
Zuschlagsposition

complexType tgMaterialItem
diagram index_p638.png
namespace http://www.gaeb.de/GAEB_DA_XML/DA81/3.2
children PredIT Description BidUpDownPct
used by
element tgMastAgrItems/MaterialItem
attributes
Name  Type  Use  Default  Fixed  Annotation
ID  xs:ID  required      
RNoPart  tgRNoPart  required      
documentation
Teil-OZ
RNoIndex  tgRNoIndex        
annotation
documentation
Materialposition

attribute tgMaterialItem/@ID
type xs:ID
properties
use required

attribute tgMaterialItem/@RNoPart
type tgRNoPart
properties
use required
facets
Kind Value Annotation
pattern (_|[0-9]|[A-Z]|[a-z]){1,14}
annotation
documentation
Teil-OZ

attribute tgMaterialItem/@RNoIndex
type tgRNoIndex
facets
Kind Value Annotation
pattern (_|[0-9]|[A-Z]|[a-z]){1,1}

element tgMaterialItem/PredIT
diagram index_p639.png
namespace http://www.gaeb.de/GAEB_DA_XML/DA81/3.2
type tgDecimal_13_2
properties
minOcc 0
maxOcc 1
content simple
facets
Kind Value Annotation
totalDigits 13
fractionDigits 2
annotation
documentation
Voraussichtlicher Gesamtbetrag

element tgMaterialItem/Description
diagram index_p640.png
namespace http://www.gaeb.de/GAEB_DA_XML/DA81/3.2
type tgDescription
properties
minOcc 0
maxOcc 1
content complex
children STLBBau StLNo WICNo CompleteText OutlineText SubmissionComment
attributes
Name  Type  Use  Default  Fixed  Annotation
ID  tgGUID        
documentation
Die ID muss in 83 - > 84 Austausch erhalten bleiben. Damit können Descriptions eindeutig Identifiziert werden.
annotation
documentation
Textorganisation

element tgMaterialItem/BidUpDownPct
diagram index_p641.png
namespace http://www.gaeb.de/GAEB_DA_XML/DA81/3.2
type tgBidUpDownPct
properties
minOcc 0
maxOcc 1
content simple
facets
Kind Value Annotation
totalDigits 9
fractionDigits 6
annotation
documentation
Auf- oder Abgebot (in %)

complexType tgMetalResources
diagram index_p642.png
namespace http://www.gaeb.de/GAEB_DA_XML/DA81/3.2
children Resource WeigthPartValue WPU BaseValue BU BaseDELQuotation CurDELQuotation
used by
element tgOrderItem/MetalResources

element tgMetalResources/Resource
diagram index_p643.png
namespace http://www.gaeb.de/GAEB_DA_XML/DA81/3.2
type restriction of tgNormalizedString
properties
content simple
facets
Kind Value Annotation
enumeration AL
enumeration PB
enumeration CR
enumeration AU
enumeration CD
enumeration CU
enumeration MG
enumeration NI
enumeration PL
enumeration AG
enumeration W
enumeration ZN
enumeration SN
annotation
documentation
Rohstoff

AL = Aluminium
PB = Blei
CR = Chrom
AU = Gold
CD = Kadmium
CU = Kupfer
MG = Magnesium
NI = Nickel
PL = Platin
AG = Silber
W  = Wolfram
ZN = Zink
SN = Zinn

element tgMetalResources/WeigthPartValue
diagram index_p644.png
namespace http://www.gaeb.de/GAEB_DA_XML/DA81/3.2
type tgDecimal_13_2
properties
content simple
facets
Kind Value Annotation
totalDigits 13
fractionDigits 2
annotation
documentation
Gewichtsanteilwert

element tgMetalResources/WPU
diagram index_p645.png
namespace http://www.gaeb.de/GAEB_DA_XML/DA81/3.2
type tgNormalizedString
properties
content simple
annotation
documentation
Gewichtanteileinheit

element tgMetalResources/BaseValue
diagram index_p646.png
namespace http://www.gaeb.de/GAEB_DA_XML/DA81/3.2
type tgDecimal_13_2
properties
content simple
facets
Kind Value Annotation
totalDigits 13
fractionDigits 2
annotation
documentation
Basiswert

element tgMetalResources/BU
diagram index_p647.png
namespace http://www.gaeb.de/GAEB_DA_XML/DA81/3.2
type tgNormalizedString
properties
content simple
annotation
documentation
Basiseinheit

element tgMetalResources/BaseDELQuotation
diagram index_p648.png
namespace http://www.gaeb.de/GAEB_DA_XML/DA81/3.2
type tgDecimal_13_2
properties
content simple
facets
Kind Value Annotation
totalDigits 13
fractionDigits 2
annotation
documentation
Basis DEL Notierung

element tgMetalResources/CurDELQuotation
diagram index_p649.png
namespace http://www.gaeb.de/GAEB_DA_XML/DA81/3.2
type tgDecimal_13_2
properties
content simple
facets
Kind Value Annotation
totalDigits 13
fractionDigits 2
annotation
documentation
Aktuelle DEL Notierung

complexType tgMLText
diagram index_p650.png
namespace http://www.gaeb.de/GAEB_DA_XML/DA81/3.2
properties
mixed false
children p div span br
used by
elements tgArticle/ArtOutline tgOrderItem/BidComm tgItem/BidComm tgIndivAgrInfo/CnstSiteLoc tgTextComplement/ComplBody tgTextComplement/ComplCaption tgTextComplement/ComplTail tgMastAgrInfo/CostResponsible tgBoQCtgy/LblTx tgMastAgrInfo/MastAgrLbl tgAddText/OutlineAddText tgDescription/SubmissionComment tgOutlTxt/TextOutlTxt
attributes
Name  Type  Use  Default  Fixed  Annotation
style  tgAttStyle        
documentation
Oberster Style für mehrzeiligen Text
textWidth  tgNormalizedString        
annotation
documentation
Mehrzeilige Textbeschreibung

attribute tgMLText/@style
type tgAttStyle
annotation
documentation
Oberster Style für mehrzeiligen Text

attribute tgMLText/@textWidth
type tgNormalizedString

element tgMLText/p
diagram index_p651.png
namespace http://www.gaeb.de/GAEB_DA_XML/DA81/3.2
type tgpMLText
properties
content complex
mixed false
children span br
attributes
Name  Type  Use  Default  Fixed  Annotation
class  tgAttClass        
style  tgAttStyle        
annotation
documentation
Absatz

element tgMLText/div
diagram index_p652.png
namespace http://www.gaeb.de/GAEB_DA_XML/DA81/3.2
type tgdiv
properties
content complex
mixed false
children span br
attributes
Name  Type  Use  Default  Fixed  Annotation
class  tgAttClass        
style  tgAttStyle        
annotation
documentation
Abschnitt in formatiertem Text

element tgMLText/span
diagram index_p653.png
namespace http://www.gaeb.de/GAEB_DA_XML/DA81/3.2
type tgspan
properties
content complex
mixed false
attributes
Name  Type  Use  Default  Fixed  Annotation
class  tgAttClass        
style  tgAttStyle        
annotation
documentation
Teilabschnitt in formatiertem Text

element tgMLText/br
diagram index_p654.png
namespace http://www.gaeb.de/GAEB_DA_XML/DA81/3.2
type tgbr
properties
content simple
facets
Kind Value Annotation
maxLength 0
annotation
documentation
Zeilenumbruch

complexType tgNotifSite
diagram index_p655.png
namespace http://www.gaeb.de/GAEB_DA_XML/DA81/3.2
children Address NotifSiteIDNo NotifSiteName AddText
used by
elements tgAward/NotifSite tgInvoice/NotifSite
annotation
documentation
Informationen zum Benachrichtigungsort

element tgNotifSite/Address
diagram index_p656.png
namespace http://www.gaeb.de/GAEB_DA_XML/DA81/3.2
type tgAddress
properties
minOcc 0
maxOcc 1
content complex
children Name1 Name2 Name3 Name4 Street PCode City Country ILN CtlgAssign Contact Phone Fax Email VATID Bank
annotation
documentation
Informationen zur Adresse Benachrichtigungsort

element tgNotifSite/NotifSiteIDNo
diagram index_p657.png
namespace http://www.gaeb.de/GAEB_DA_XML/DA81/3.2
type tgNormalizedString20
properties
minOcc 0
maxOcc 1
content simple
facets
Kind Value Annotation
maxLength 20
annotation
documentation
Identifizierungs-Nummer Benachrichtigungsort

element tgNotifSite/NotifSiteName
diagram index_p658.png
namespace http://www.gaeb.de/GAEB_DA_XML/DA81/3.2
type tgNormalizedString60
properties
minOcc 0
maxOcc 1
content simple
facets
Kind Value Annotation
maxLength 60
annotation
documentation
Name Benachrichtungsort

element tgNotifSite/AddText
diagram index_p659.png
namespace http://www.gaeb.de/GAEB_DA_XML/DA81/3.2
type tgAddText
properties
minOcc 0
maxOcc unbounded
content complex
children OutlineAddText DetailAddText
annotation
documentation
Zusaetzlicher Text; Zusätzliche Textinformation können hier abgelegt werden.

complexType tgol
diagram index_p660.png
namespace http://www.gaeb.de/GAEB_DA_XML/DA81/3.2
properties
mixed false
children li
used by
elements tgFText/ol tgli/ol tgth/ol tgtd/ol
attributes
Name  Type  Use  Default  Fixed  Annotation
class  tgAttClass        
style  tgAttStyle        
start  tgNormalizedString        
annotation
documentation
Nummerierte Liste in formatiertem Text

attribute tgol/@class
type tgAttClass

attribute tgol/@style
type tgAttStyle

attribute tgol/@start
type tgNormalizedString

element tgol/li
diagram index_p661.png
namespace http://www.gaeb.de/GAEB_DA_XML/DA81/3.2
type tgli
properties
minOcc 1
maxOcc unbounded
content complex
mixed false
children p div span br ul ol
attributes
Name  Type  Use  Default  Fixed  Annotation
class  tgAttClass        
style  tgAttStyle        
annotation
documentation
Listenpunkt in formatiertem Text

complexType tgolTC
diagram index_p662.png
namespace http://www.gaeb.de/GAEB_DA_XML/DA81/3.2
properties
mixed false
children li
used by
elements tgFTextTC/ol tgliTC/ol tgtdTC/ol
attributes
Name  Type  Use  Default  Fixed  Annotation
class  tgAttClass        
style  tgAttStyle        
start  tgNormalizedString        
annotation
documentation
Nummerierte Liste in formatiertem Text mit Textergänzung

attribute tgolTC/@class
type tgAttClass

attribute tgolTC/@style
type tgAttStyle

attribute tgolTC/@start
type tgNormalizedString

element tgolTC/li
diagram index_p663.png
namespace http://www.gaeb.de/GAEB_DA_XML/DA81/3.2
type tgliTC
properties
minOcc 1
maxOcc unbounded
content complex
mixed false
children p div span br ul ol TextComplement
attributes
Name  Type  Use  Default  Fixed  Annotation
class  tgAttClass        
style  tgAttStyle        
annotation
documentation
Listenpunkt in formatiertem Text

complexType tgOrder
diagram index_p664.png
namespace http://www.gaeb.de/GAEB_DA_XML/DA81/3.2
children DP OrderInfo SupplierInfo CustomerInfo DeliveryPlaceInfo PlannerInfo InvoiceInfo OrderItem
annotation
documentation
Bestellung

element tgOrder/DP
diagram index_p665.png
namespace http://www.gaeb.de/GAEB_DA_XML/DA81/3.2
type restriction of xs:token
properties
content simple
facets
Kind Value Annotation
enumeration 93
enumeration 94
enumeration 96
enumeration 97
enumeration 98
enumeration 99
annotation
documentation
GAEB-Datenaustauschphase

element tgOrder/OrderInfo
diagram index_p666.png
namespace http://www.gaeb.de/GAEB_DA_XML/DA81/3.2
type tgOrderInfo
properties
minOcc 0
maxOcc 1
content complex
children Inquiry CallOrder RepOrder InquiryNo OfferNo PartNo OrderConfNo TenderDate DeliveryType DeliveryWeek DeliveryDate DeliveryTime FixedPriceDate ModeOfShipment Cur CurLbl AddText OfferFixedPriceDate OfferFixedPriceWeek CustomerBoQBkdn SupplierBoQBkdn PriceModification VAT CashDiscount Quotation SpecialPayTime Ctlg CustomerReferenceNo SupplierReferenceNo DeliveryNo DeliveryNoteVoucherDate TotalWeight UW ProvisionDate
annotation
documentation
Informationen zur Bestellung

element tgOrder/SupplierInfo
diagram index_p667.png
namespace http://www.gaeb.de/GAEB_DA_XML/DA81/3.2
type tgSupplierInfo
properties
minOcc 0
maxOcc 1
content complex
children IDNo Address TaxNo RegNo

element tgOrder/CustomerInfo
diagram index_p668.png
namespace http://www.gaeb.de/GAEB_DA_XML/DA81/3.2
type tgCustomerInfo
properties
minOcc 0
maxOcc 1
content complex
children IDNo Address

element tgOrder/DeliveryPlaceInfo
diagram index_p669.png
namespace http://www.gaeb.de/GAEB_DA_XML/DA81/3.2
type tgDeliveryPlaceInfo
properties
minOcc 0
maxOcc 1
content complex
children IDNo Address

element tgOrder/PlannerInfo
diagram index_p670.png
namespace http://www.gaeb.de/GAEB_DA_XML/DA81/3.2
type tgPlannerInfo
properties
minOcc 0
maxOcc 1
content complex
children IDNo Address

element tgOrder/InvoiceInfo
diagram index_p671.png
namespace http://www.gaeb.de/GAEB_DA_XML/DA81/3.2
type tgInvoiceInfo
properties
minOcc 0
maxOcc 1
content complex
children InvoiceNo InvoiceDate Cur CurLbl StandardText ValutaDate AddText Totals InvoiceTotalsGross CashDiscount

element tgOrder/OrderItem
diagram index_p672.png
namespace http://www.gaeb.de/GAEB_DA_XML/DA81/3.2
type tgOrderItem
properties
minOcc 0
maxOcc unbounded
content complex
children ItemChara ItemType RepOrder RefItems DeliveryChara Service EAN ArtNoID ArtNo SupplierArtNoID SupplierArtNo CustomerArtNo CatalogArtNo CatalogNo Qty QU StorageGoods Description BidComm OfferPrice NetPrice PriceBasis AQU Address ModeOfShipment KindOfDate DeliveryDate DeliveryTime DeliveryWeek PriceModification PriceChara VAT ProvisionDate UserValue Dimension Weight UW TechnClarification OrderPosNo CountryOfOrigin Discountable MetalResources
attributes
Name  Type  Use  Default  Fixed  Annotation
ID  xs:ID  required      

complexType tgOrderInfo
diagram index_p673.png
namespace http://www.gaeb.de/GAEB_DA_XML/DA81/3.2
children Inquiry CallOrder RepOrder InquiryNo OfferNo PartNo OrderConfNo TenderDate DeliveryType DeliveryWeek DeliveryDate DeliveryTime FixedPriceDate ModeOfShipment Cur CurLbl AddText OfferFixedPriceDate OfferFixedPriceWeek CustomerBoQBkdn SupplierBoQBkdn PriceModification VAT CashDiscount Quotation SpecialPayTime Ctlg CustomerReferenceNo SupplierReferenceNo DeliveryNo DeliveryNoteVoucherDate TotalWeight UW ProvisionDate
used by
element tgOrder/OrderInfo

element tgOrderInfo/Inquiry
diagram index_p674.png
namespace http://www.gaeb.de/GAEB_DA_XML/DA81/3.2
type restriction of tgNormalizedString
properties
minOcc 0
maxOcc 1
content simple
facets
Kind Value Annotation
enumeration project-inquires
enumeration immediate needs
enumeration exhibition
annotation
documentation
AnfrArt, P = Projektanfrage, S = Sofortbedarf, A = Ausstellung

element tgOrderInfo/CallOrder
diagram index_p675.png
namespace http://www.gaeb.de/GAEB_DA_XML/DA81/3.2
type restriction of tgNormalizedString
properties
minOcc 0
maxOcc 1
content simple
facets
Kind Value Annotation
enumeration V
enumeration CO
enumeration COfromCO
enumeration COfromOffer
enumeration CreateCOfromOffer
annotation
documentation
Abrufauftrag,

V =valid;   zulässig (nur D93 oder D97),
CO =call order;  Abrufauftrag,
COfromCO =call order for supply from a call order; Abrufauftrag zur Lieferung aus einem Abrufauftrag,
COfromOffer =call order for supply from an offer; Abrufauftrag zur Lieferung aus einem Angebeot
CreateCOfromOffer=create a call order from an offer; Erstellen eines Abrufauftrages aus einer Angebot

element tgOrderInfo/RepOrder
diagram index_p676.png
namespace http://www.gaeb.de/GAEB_DA_XML/DA81/3.2
type tgNormalizedString15
properties
minOcc 0
maxOcc 1
content simple
facets
Kind Value Annotation
maxLength 15
annotation
documentation
Nachbestellung zu Auftragsnummer

element tgOrderInfo/InquiryNo
diagram index_p677.png
namespace http://www.gaeb.de/GAEB_DA_XML/DA81/3.2
type tgNormalizedString15
properties
minOcc 0
maxOcc 1
content simple
facets
Kind Value Annotation
maxLength 15
annotation
documentation
AnfrNrKunde, Anfragenummer (Name aus D93)

element tgOrderInfo/OfferNo
diagram index_p678.png
namespace http://www.gaeb.de/GAEB_DA_XML/DA81/3.2
type tgNormalizedString15
properties
minOcc 0
maxOcc 1
content simple
facets
Kind Value Annotation
maxLength 15
annotation
documentation
AngebNrLief, Angebotsnummer (Name aus D94)

element tgOrderInfo/PartNo
diagram index_p679.png
namespace http://www.gaeb.de/GAEB_DA_XML/DA81/3.2
type tgNormalizedString15
properties
minOcc 0
maxOcc 1
content simple
facets
Kind Value Annotation
maxLength 15
annotation
documentation
BestNr, Bestellnummer (Name aus D96)

element tgOrderInfo/OrderConfNo
diagram index_p680.png
namespace http://www.gaeb.de/GAEB_DA_XML/DA81/3.2
type tgNormalizedString15
properties
minOcc 0
maxOcc 1
content simple
facets
Kind Value Annotation
maxLength 15
annotation
documentation
ABNr, Auftragsbestätigungsnummer (Name aus D97)

element tgOrderInfo/TenderDate
diagram index_p681.png
namespace http://www.gaeb.de/GAEB_DA_XML/DA81/3.2
type tgDate
properties
minOcc 0
maxOcc 1
content simple
annotation
documentation
ErDatum, Submissionstermin (Eröffnungsdatum) 

element tgOrderInfo/DeliveryType
diagram index_p682.png
namespace http://www.gaeb.de/GAEB_DA_XML/DA81/3.2
type restriction of tgNormalizedString
properties
minOcc 0
maxOcc 1
content simple
facets
Kind Value Annotation
enumeration fixed
enumeration delivery
enumeration collection
enumeration way
annotation
documentation
LieferArt, Bei Bedarf "FIX". Für DA 98 und 99 auch Lieferung, Abholung und Strecke.

element tgOrderInfo/DeliveryWeek
diagram index_p683.png
namespace http://www.gaeb.de/GAEB_DA_XML/DA81/3.2
type tgWeek
properties
content simple
facets
Kind Value Annotation
maxInclusive 53
annotation
documentation
Lieferwoche 

element tgOrderInfo/DeliveryDate
diagram index_p684.png
namespace http://www.gaeb.de/GAEB_DA_XML/DA81/3.2
type tgDate
properties
content simple
annotation
documentation
Lieferdatum

element tgOrderInfo/DeliveryTime
diagram index_p685.png
namespace http://www.gaeb.de/GAEB_DA_XML/DA81/3.2
type tgTime
properties
minOcc 0
maxOcc 1
content simple
annotation
documentation
Lieferzeit 

element tgOrderInfo/FixedPriceDate
diagram index_p686.png
namespace http://www.gaeb.de/GAEB_DA_XML/DA81/3.2
type tgDate
properties
minOcc 0
maxOcc 1
content simple
annotation
documentation
Preisbindungsdatum in Angebot

element tgOrderInfo/ModeOfShipment
diagram index_p687.png
namespace http://www.gaeb.de/GAEB_DA_XML/DA81/3.2
type tgNormalizedString30
properties
minOcc 0
maxOcc 1
content simple
facets
Kind Value Annotation
maxLength 30
annotation
documentation
VersArt, Lieferung / Abholung / Strecke

element tgOrderInfo/Cur
diagram index_p688.png
namespace http://www.gaeb.de/GAEB_DA_XML/DA81/3.2
type tgISOCur
properties
content complex
mixed true
attributes
Name  Type  Use  Default  Fixed  Annotation
ISO  tgNormalizedString        
annotation
documentation
Waehrung

element tgOrderInfo/CurLbl
diagram index_p689.png
namespace http://www.gaeb.de/GAEB_DA_XML/DA81/3.2
type tgCurLbl
properties
minOcc 0
maxOcc 1
content simple
facets
Kind Value Annotation
maxLength 50
annotation
documentation
Bezeichnung der Waehrung

element tgOrderInfo/AddText
diagram index_p690.png
namespace http://www.gaeb.de/GAEB_DA_XML/DA81/3.2
type tgAddText
properties
minOcc 0
maxOcc 1
content complex
children OutlineAddText DetailAddText
annotation
documentation
Zusätzlicher Text zum Vorgang

element tgOrderInfo/OfferFixedPriceDate
diagram index_p691.png
namespace http://www.gaeb.de/GAEB_DA_XML/DA81/3.2
type tgDate
properties
content simple
annotation
documentation
Rückgabe für Preisanfrage (D93), Preisbindung für Angebot (D94)

element tgOrderInfo/OfferFixedPriceWeek
diagram index_p692.png
namespace http://www.gaeb.de/GAEB_DA_XML/DA81/3.2
type tgWeek
properties
content simple
facets
Kind Value Annotation
maxInclusive 53
annotation
documentation
Rückgabe für Preisanfrage (D93), Preisbindung für Angebot (D94)

element tgOrderInfo/CustomerBoQBkdn
diagram index_p693.png
namespace http://www.gaeb.de/GAEB_DA_XML/DA81/3.2
type tgBoQBkdn
properties
minOcc 0
maxOcc 7
content complex
children Type LblBoQBkdn Length Num Alignment
annotation
documentation
OZ Defintion für die OZ Referenz in OrderItem

element tgOrderInfo/SupplierBoQBkdn
diagram index_p694.png
namespace http://www.gaeb.de/GAEB_DA_XML/DA81/3.2
type tgBoQBkdn
properties
minOcc 0
maxOcc 7
content complex
children Type LblBoQBkdn Length Num Alignment
annotation
documentation
OZ Defintion für die OZ Referenz in OrderItem

element tgOrderInfo/PriceModification
diagram index_p695.png
namespace http://www.gaeb.de/GAEB_DA_XML/DA81/3.2
type tgPriceModification
properties
minOcc 0
maxOcc unbounded
content complex
children Type SubQty Threshold Name Quotation DiscountPcnt DiscountAbs MarkupPcnt MarkupAbs Multiplicator
annotation
documentation
Nachlässe / Zuschläge auf die gesamte Bestellung

element tgOrderInfo/VAT
diagram index_p696.png
namespace http://www.gaeb.de/GAEB_DA_XML/DA81/3.2
type tgDecimal_5_2
properties
minOcc 0
maxOcc 1
content simple
facets
Kind Value Annotation
totalDigits 5
fractionDigits 2
annotation
documentation
MwSt in %

element tgOrderInfo/CashDiscount
diagram index_p697.png
namespace http://www.gaeb.de/GAEB_DA_XML/DA81/3.2
type tgCashDiscount
properties
minOcc 0
maxOcc 3
content complex
children CashDiscDays CashDiscDate DiscountPcnt
annotation
documentation
Skonto

element tgOrderInfo/Quotation
diagram index_p698.png
namespace http://www.gaeb.de/GAEB_DA_XML/DA81/3.2
type tgQuotation
properties
minOcc 0
maxOcc unbounded
content complex
children Kind PriceFrom PriceTo Cur CurLbl ConversionRate Weight UW WeigthPart
annotation
documentation
DEL Notierung

element tgOrderInfo/SpecialPayTime
diagram index_p699.png
namespace http://www.gaeb.de/GAEB_DA_XML/DA81/3.2
type tgNormalizedString
properties
minOcc 0
maxOcc 1
content simple
annotation
documentation
Sonderzahlungsziel als Beschreibung.

element tgOrderInfo/Ctlg
diagram index_p700.png
namespace http://www.gaeb.de/GAEB_DA_XML/DA81/3.2
type tgCtlg
properties
minOcc 0
maxOcc unbounded
content complex
children CtlgID CtlgType CtlgName
annotation
documentation
Katalog

element tgOrderInfo/CustomerReferenceNo
diagram index_p701.png
namespace http://www.gaeb.de/GAEB_DA_XML/DA81/3.2
type tgNormalizedString
properties
minOcc 0
maxOcc 1
content simple
annotation
documentation
Projekt-, Kommissionsnummer des HW. Kann in RefItems je Artikelüberschrieben werden.

element tgOrderInfo/SupplierReferenceNo
diagram index_p702.png
namespace http://www.gaeb.de/GAEB_DA_XML/DA81/3.2
type tgNormalizedString
properties
minOcc 0
maxOcc 1
content simple
annotation
documentation
Vorgangsnummer des Lieferanten.

element tgOrderInfo/DeliveryNo
diagram index_p703.png
namespace http://www.gaeb.de/GAEB_DA_XML/DA81/3.2
type tgNormalizedString
properties
minOcc 0
maxOcc 1
content simple
annotation
documentation
Lieferscheinnummer des Lieferanten

element tgOrderInfo/DeliveryNoteVoucherDate
diagram index_p704.png
namespace http://www.gaeb.de/GAEB_DA_XML/DA81/3.2
type tgNormalizedString
properties
minOcc 0
maxOcc 1
content simple
annotation
documentation
Lieferscheindatum des Lieferanten

element tgOrderInfo/TotalWeight
diagram index_p705.png
namespace http://www.gaeb.de/GAEB_DA_XML/DA81/3.2
type tgDecimal_13_2
properties
minOcc 0
maxOcc 1
content simple
facets
Kind Value Annotation
totalDigits 13
fractionDigits 2
annotation
documentation
Gesamtgewicht in UW

element tgOrderInfo/UW
diagram index_p706.png
namespace http://www.gaeb.de/GAEB_DA_XML/DA81/3.2
type tgNormalizedString
properties
minOcc 0
maxOcc 1
content simple
annotation
documentation
Gewichtseinheit

element tgOrderInfo/ProvisionDate
diagram index_p707.png
namespace http://www.gaeb.de/GAEB_DA_XML/DA81/3.2
type tgDate
properties
minOcc 0
maxOcc 1
content simple
annotation
documentation
Tatsächliches Lieferdatum

complexType tgOrderItem
diagram index_p708.png
namespace http://www.gaeb.de/GAEB_DA_XML/DA81/3.2
children ItemChara ItemType RepOrder RefItems DeliveryChara Service EAN ArtNoID ArtNo SupplierArtNoID SupplierArtNo CustomerArtNo CatalogArtNo CatalogNo Qty QU StorageGoods Description BidComm OfferPrice NetPrice PriceBasis AQU Address ModeOfShipment KindOfDate DeliveryDate DeliveryTime DeliveryWeek PriceModification PriceChara VAT ProvisionDate UserValue Dimension Weight UW TechnClarification OrderPosNo CountryOfOrigin Discountable MetalResources
used by
element tgOrder/OrderItem
attributes
Name  Type  Use  Default  Fixed  Annotation
ID  xs:ID  required      
annotation
documentation
Angebots-/Anfrage-/Bestellposition.
Regeln:

1) Das Attribut ID bezieht sich in der Regel auf die ID in einer vorhandenen,
vorherigen Datenaustauschphase (i.d.R. D93).
2) LiefKennZ darf nicht in D93 existieren.
3) Wenn AME nicht existiert, beziehen sich die Elemente PrBrutto, PrNetto und
PrBasis auf 1 Einheit des Elementes ArtMenge.

attribute tgOrderItem/@ID
type xs:ID
properties
use required

element tgOrderItem/ItemChara
diagram index_p709.png
namespace http://www.gaeb.de/GAEB_DA_XML/DA81/3.2
type restriction of tgNormalizedString
properties
minOcc 0
maxOcc 1
content simple
facets
Kind Value Annotation
enumeration normal
enumeration alternate
enumeration provis
annotation
documentation
PosKennZ,
normal = Normalposition,
alternate = Alternativposition,
provis = Bedarfsposition,

element tgOrderItem/ItemType
diagram index_p710.png
namespace http://www.gaeb.de/GAEB_DA_XML/DA81/3.2
type restriction of tgNormalizedString
properties
minOcc 0
maxOcc 1
content simple
facets
Kind Value Annotation
enumeration jumbo-main
enumeration jumbo-sub
enumeration articel-main
enumeration lump
annotation
documentation
PosKennZ,
´jumbo-main´ = Jumbo-Hauptposition (Stücklisten-Hauptpos.)
´jumbo-sub´= Jumbo-Unterposition
`artcel-main`= Reguläre Artikel-Hauptposition
'lump'=Pauschalposition zur Angabe einer pauschalen Menge zum angegebenen Preis


element tgOrderItem/RepOrder
diagram index_p711.png
namespace http://www.gaeb.de/GAEB_DA_XML/DA81/3.2
type tgNormalizedString
properties
minOcc 0
maxOcc 1
content simple
annotation
documentation
Nachbestellung zu Position, ID der Position

element tgOrderItem/RefItems
diagram index_p712.png
namespace http://www.gaeb.de/GAEB_DA_XML/DA81/3.2
type tgRefItems
properties
minOcc 0
maxOcc 1
content complex
children Customer CustomerSubNo Supplier SupplierSubNo
annotation
documentation
OZs, Ordnungszahlen

element tgOrderItem/DeliveryChara
diagram index_p713.png
namespace http://www.gaeb.de/GAEB_DA_XML/DA81/3.2
type restriction of tgNormalizedString
properties
minOcc 0
maxOcc 1
content simple
facets
Kind Value Annotation
enumeration no supply
enumeration addition
enumeration change
enumeration alternate
enumeration delivered partly, more follows
enumeration delivered partly, more not applicable
annotation
documentation
LiefKennZ,
'no supply' = keine Lieferung,
'addition' = Ergänzung,
'change' = Änderung (D94),
'alternate' = Alternative,
'delivered partly, more follows' = Teilgeliefert, Rest folgt,
'delivered partly, more not applicable' = Teilgeliefert, Rest entfällt.

element tgOrderItem/Service
diagram index_p714.png
namespace http://www.gaeb.de/GAEB_DA_XML/DA81/3.2
type tgYesNo
properties
minOcc 0
maxOcc 1
content simple
facets
Kind Value Annotation
enumeration Yes
enumeration No
annotation
documentation
Dienstleistung

element tgOrderItem/EAN
diagram index_p715.png
namespace http://www.gaeb.de/GAEB_DA_XML/DA81/3.2
type tgDecimal_13_0
properties
minOcc 0
maxOcc 1
content simple
facets
Kind Value Annotation
totalDigits 13
fractionDigits 0
annotation
documentation
EAN/GTIN-Nummer der Position. Element Substitution kann XmlSpy nicht

element tgOrderItem/ArtNoID
diagram index_p716.png
namespace http://www.gaeb.de/GAEB_DA_XML/DA81/3.2
type tgNormalizedString13
properties
minOcc 0
maxOcc 1
content simple
facets
Kind Value Annotation
maxLength 13
annotation
documentation
Kenn-Nummer (z.B. ILN) zu Artikelnummer, falls
abweichend von IdNr des Lieferanten

element tgOrderItem/ArtNo
diagram index_p717.png
namespace http://www.gaeb.de/GAEB_DA_XML/DA81/3.2
type tgNormalizedString15
properties
minOcc 0
maxOcc 1
content simple
facets
Kind Value Annotation
maxLength 15
annotation
documentation
Artikelnummer des Lieferanten

element tgOrderItem/SupplierArtNoID
diagram index_p718.png
namespace http://www.gaeb.de/GAEB_DA_XML/DA81/3.2
type tgNormalizedString13
properties
minOcc 0
maxOcc 1
content simple
facets
Kind Value Annotation
maxLength 13
annotation
documentation
LiefArtNrID, ILN-Nummer (z.B. ILN) zu abweichender Artikelnummer
des Lieferanten

element tgOrderItem/SupplierArtNo
diagram index_p719.png
namespace http://www.gaeb.de/GAEB_DA_XML/DA81/3.2
type tgNormalizedString15
properties
minOcc 0
maxOcc 1
content simple
facets
Kind Value Annotation
maxLength 15
annotation
documentation
LiefArtNr, Abweichende Artikelnummer des Lieferanten (z.B.
Werksnummer)

element tgOrderItem/CustomerArtNo
diagram index_p720.png
namespace http://www.gaeb.de/GAEB_DA_XML/DA81/3.2
type tgNormalizedString15
properties
minOcc 0
maxOcc 1
content simple
facets
Kind Value Annotation
maxLength 15

element tgOrderItem/CatalogArtNo
diagram index_p721.png
namespace http://www.gaeb.de/GAEB_DA_XML/DA81/3.2
type tgNormalizedString
properties
content simple
annotation
documentation
Katalog Artikelnummer

element tgOrderItem/CatalogNo
diagram index_p722.png
namespace http://www.gaeb.de/GAEB_DA_XML/DA81/3.2
type tgNormalizedString
properties
minOcc 0
maxOcc 1
content simple
annotation
documentation
Katalog Nummer

element tgOrderItem/Qty
diagram index_p723.png
namespace http://www.gaeb.de/GAEB_DA_XML/DA81/3.2
type tgDecimal_13_2
properties
minOcc 0
maxOcc 1
content simple
facets
Kind Value Annotation
totalDigits 13
fractionDigits 2
annotation
documentation
ArtMenge, Anfrage-, Angebots- oder Bestellmenge (je nach
Datenaustauschphase)

element tgOrderItem/QU
diagram index_p724.png
namespace http://www.gaeb.de/GAEB_DA_XML/DA81/3.2
type tgNormalizedString4
properties
minOcc 0
maxOcc 1
content simple
facets
Kind Value Annotation
maxLength 4
annotation
documentation
Mengeneinheit

element tgOrderItem/StorageGoods
diagram index_p725.png
namespace http://www.gaeb.de/GAEB_DA_XML/DA81/3.2
type tgYesNo
properties
minOcc 0
maxOcc 1
content simple
facets
Kind Value Annotation
enumeration Yes
enumeration No
annotation
documentation
Lagerware

element tgOrderItem/Description
diagram index_p726.png
namespace http://www.gaeb.de/GAEB_DA_XML/DA81/3.2
type tgDescription
properties
minOcc 0
maxOcc 1
content complex
children STLBBau StLNo WICNo CompleteText OutlineText SubmissionComment
attributes
Name  Type  Use  Default  Fixed  Annotation
ID  tgGUID        
documentation
Die ID muss in 83 - > 84 Austausch erhalten bleiben. Damit können Descriptions eindeutig Identifiziert werden.
annotation
documentation
Langtext, Kurztext

element tgOrderItem/BidComm
diagram index_p727.png
namespace http://www.gaeb.de/GAEB_DA_XML/DA81/3.2
type tgMLText
properties
minOcc 0
maxOcc unbounded
content complex
mixed false
children p div span br
attributes
Name  Type  Use  Default  Fixed  Annotation
style  tgAttStyle        
documentation
Oberster Style für mehrzeiligen Text
textWidth  tgNormalizedString        
annotation
documentation
Bieter Kommentar

element tgOrderItem/OfferPrice
diagram index_p728.png
namespace http://www.gaeb.de/GAEB_DA_XML/DA81/3.2
type tgDecimal_10_2
properties
minOcc 0
maxOcc 1
content simple
facets
Kind Value Annotation
totalDigits 10
fractionDigits 2
annotation
documentation
PrBrutto, Angebotspreis (Brutto-, Listenpreis)

element tgOrderItem/NetPrice
diagram index_p729.png
namespace http://www.gaeb.de/GAEB_DA_XML/DA81/3.2
type tgDecimal_10_2
properties
minOcc 0
maxOcc 1
content simple
facets
Kind Value Annotation
totalDigits 10
fractionDigits 2
annotation
documentation
PrNetto, Nettopreis (Einkaufspreis des Kunden)

element tgOrderItem/PriceBasis
diagram index_p730.png
namespace http://www.gaeb.de/GAEB_DA_XML/DA81/3.2
type tgDecimal_10_2
properties
minOcc 0
maxOcc 1
content simple
facets
Kind Value Annotation
totalDigits 10
fractionDigits 2
annotation
documentation
PrBasis, Preis bezieht sich auf "n" Einheiten (BME)

element tgOrderItem/AQU
diagram index_p731.png
namespace http://www.gaeb.de/GAEB_DA_XML/DA81/3.2
type tgNormalizedString
properties
minOcc 0
maxOcc 1
content simple
annotation
documentation
AME, Abrechnungs-Mengeneinheit in Bezug auf PrBasis

element tgOrderItem/Address
diagram index_p732.png
namespace http://www.gaeb.de/GAEB_DA_XML/DA81/3.2
type tgAddress
properties
minOcc 0
maxOcc unbounded
content complex
children Name1 Name2 Name3 Name4 Street PCode City Country ILN CtlgAssign Contact Phone Fax Email VATID Bank
annotation
documentation
Informationen zur Adresse für abweichenden, positionsbezogenen
Lieferort

element tgOrderItem/ModeOfShipment
diagram index_p733.png
namespace http://www.gaeb.de/GAEB_DA_XML/DA81/3.2
type tgNormalizedString
properties
minOcc 0
maxOcc 1
content simple
annotation
documentation
VersArt, Lieferung/Abholung/Strecke (positionsbezogen)

element tgOrderItem/KindOfDate
diagram index_p734.png
namespace http://www.gaeb.de/GAEB_DA_XML/DA81/3.2
type restriction of xs:token
properties
minOcc 0
maxOcc 1
content simple
facets
Kind Value Annotation
enumeration fixed
annotation
documentation
TerminArt, Bei Bedarf "FIX" (positionsbezogen)

element tgOrderItem/DeliveryDate
diagram index_p735.png
namespace http://www.gaeb.de/GAEB_DA_XML/DA81/3.2
type tgDate
properties
content simple

element tgOrderItem/DeliveryTime
diagram index_p736.png
namespace http://www.gaeb.de/GAEB_DA_XML/DA81/3.2
type tgTime
properties
minOcc 0
maxOcc 1
content simple

element tgOrderItem/DeliveryWeek
diagram index_p737.png
namespace http://www.gaeb.de/GAEB_DA_XML/DA81/3.2
type tgWeek
properties
content simple
facets
Kind Value Annotation
maxInclusive 53

element tgOrderItem/PriceModification
diagram index_p738.png
namespace http://www.gaeb.de/GAEB_DA_XML/DA81/3.2
type tgPriceModification
properties
minOcc 0
maxOcc unbounded
content complex
children Type SubQty Threshold Name Quotation DiscountPcnt DiscountAbs MarkupPcnt MarkupAbs Multiplicator

element tgOrderItem/PriceChara
diagram index_p739.png
namespace http://www.gaeb.de/GAEB_DA_XML/DA81/3.2
type tgNormalizedString
properties
minOcc 0
maxOcc 1
content simple
annotation
documentation
Preis-Kz. (Dokumentation der Nettopreis-Ermittlung)
´1´ = Listenpreis abzgl. Rabatt 1 oder Rabatt 1 und 2
(Einzelpreis Brutto, Rabatt 1 (oder 1 und 2) und
Netto-Positionswert gefüllt)
´2´ = Rabatte können nicht dargestellt werden
(Einzelpreis Brutto und Netto-Positionswert gefüllt)
´3´ = Rabatte und Einzelpreis Brutto nicht darstellbar
(nur Netto-Positionswert gefüllt)

element tgOrderItem/VAT
diagram index_p740.png
namespace http://www.gaeb.de/GAEB_DA_XML/DA81/3.2
type tgDecimal_5_2
properties
minOcc 0
maxOcc 1
content simple
facets
Kind Value Annotation
totalDigits 5
fractionDigits 2
annotation
documentation
MwSt in %

element tgOrderItem/ProvisionDate
diagram index_p741.png
namespace http://www.gaeb.de/GAEB_DA_XML/DA81/3.2
type tgDate
properties
minOcc 0
maxOcc 1
content simple
annotation
documentation
Tatsächliches Lieferdatum

Nur Im Kontext der Rechnung möglich

element tgOrderItem/UserValue
diagram index_p742.png
namespace http://www.gaeb.de/GAEB_DA_XML/DA81/3.2
type tgUserValue
properties
minOcc 0
maxOcc unbounded
content complex
children Name Value

element tgOrderItem/Dimension
diagram index_p743.png
namespace http://www.gaeb.de/GAEB_DA_XML/DA81/3.2
type tgDimension
properties
minOcc 0
maxOcc 1
content complex
children UM Height Width Length

element tgOrderItem/Weight
diagram index_p744.png
namespace http://www.gaeb.de/GAEB_DA_XML/DA81/3.2
type tgDecimal_13_2
properties
content simple
facets
Kind Value Annotation
totalDigits 13
fractionDigits 2

element tgOrderItem/UW
diagram index_p745.png
namespace http://www.gaeb.de/GAEB_DA_XML/DA81/3.2
type tgNormalizedString
properties
content simple
annotation
documentation
Gewichtseinheit, unit weight

element tgOrderItem/TechnClarification
diagram index_p746.png
namespace http://www.gaeb.de/GAEB_DA_XML/DA81/3.2
type tgYesNo
properties
minOcc 0
maxOcc 1
content simple
facets
Kind Value Annotation
enumeration Yes
enumeration No
annotation
documentation
technical clarification

Vorbehaltlich der technischen Klärung:
Yes = Ja
No =Nein (kein Vorbehalt)
Leer = kein Vorbehalt

element tgOrderItem/OrderPosNo
diagram index_p747.png
namespace http://www.gaeb.de/GAEB_DA_XML/DA81/3.2
type tgNormalizedString
properties
minOcc 0
maxOcc 1
content simple
annotation
documentation
Positionsnummer in der Bestellung
Im Kontext des Lieferscheins und der Rechnung Pflicht

element tgOrderItem/CountryOfOrigin
diagram index_p748.png
namespace http://www.gaeb.de/GAEB_DA_XML/DA81/3.2
type tgNormalizedString
properties
minOcc 0
maxOcc 1
content simple
annotation
documentation
Ursprungsland

element tgOrderItem/Discountable
diagram index_p749.png
namespace http://www.gaeb.de/GAEB_DA_XML/DA81/3.2
type tgYesNo
properties
minOcc 0
maxOcc 1
content simple
facets
Kind Value Annotation
enumeration Yes
enumeration No
annotation
documentation
Position ist Skontofähig. Mögliche 'Yes' für Skontofähig   'No' für nicht Skontofähig

Nur im Kontext der Rechnung möglich und dort Pflicht

element tgOrderItem/MetalResources
diagram index_p750.png
namespace http://www.gaeb.de/GAEB_DA_XML/DA81/3.2
type tgMetalResources
properties
minOcc 0
maxOcc unbounded
content complex
children Resource WeigthPartValue WPU BaseValue BU BaseDELQuotation CurDELQuotation
annotation
documentation
Rohstoffanteile

complexType tgOrderTotals
diagram index_p751.png
namespace http://www.gaeb.de/GAEB_DA_XML/DA81/3.2
children VATRate ItemTotal
used by
element tgInvoiceInfo/Totals
annotation
documentation
Informationen zur Summe je MwSt-Satz

element tgOrderTotals/VATRate
diagram index_p752.png
namespace http://www.gaeb.de/GAEB_DA_XML/DA81/3.2
type tgDecimal_5_2
properties
content simple
facets
Kind Value Annotation
totalDigits 5
fractionDigits 2
annotation
documentation
MwSt-Satz auf den sich die Angabe bezieht

element tgOrderTotals/ItemTotal
diagram index_p753.png
namespace http://www.gaeb.de/GAEB_DA_XML/DA81/3.2
type tgDecimal_13_2
properties
content simple
facets
Kind Value Annotation
totalDigits 13
fractionDigits 2
annotation
documentation
Summe aller Positionswerte zu dem MwSt-Satz

complexType tgOutlineText
diagram index_p754.png
namespace http://www.gaeb.de/GAEB_DA_XML/DA81/3.2
children OutlTSA OutlTxt
used by
elements tgDescription/OutlineText tgCompleteText/OutlineText
annotation
documentation
Kurztext

element tgOutlineText/OutlTSA
diagram index_p755.png
namespace http://www.gaeb.de/GAEB_DA_XML/DA81/3.2
type tgYesNo
properties
minOcc 0
maxOcc 1
content simple
facets
Kind Value Annotation
enumeration Yes
enumeration No
annotation
documentation
Kennzeichen Textergaenzung des Ausschreibenden im Kurztext

element tgOutlineText/OutlTxt
diagram index_p756.png
namespace http://www.gaeb.de/GAEB_DA_XML/DA81/3.2
type tgOutlTxt
properties
content complex
mixed false
children Style TextOutlTxt TextComplement
attributes
Name  Type  Use  Default  Fixed  Annotation
style  tgAttStyle        
annotation
documentation
Kurztext

complexType tgOutlTxt
diagram index_p757.png
namespace http://www.gaeb.de/GAEB_DA_XML/DA81/3.2
properties
mixed false
children Style TextOutlTxt TextComplement
used by
element tgOutlineText/OutlTxt
attributes
Name  Type  Use  Default  Fixed  Annotation
style  tgAttStyle        
annotation
documentation
Kurztext

attribute tgOutlTxt/@style
type tgAttStyle

element tgOutlTxt/Style
diagram index_p758.png
namespace http://www.gaeb.de/GAEB_DA_XML/DA81/3.2
type tgStyle
properties
minOcc 0
maxOcc 1
content complex
mixed true
attributes
Name  Type  Use  Default  Fixed  Annotation
type  derived by: tgNormalizedString        
annotation
documentation
Definitionen für styles

element tgOutlTxt/TextOutlTxt
diagram index_p759.png
namespace http://www.gaeb.de/GAEB_DA_XML/DA81/3.2
type tgMLText
properties
minOcc 0
maxOcc unbounded
content complex
mixed false
children p div span br
attributes
Name  Type  Use  Default  Fixed  Annotation
style  tgAttStyle        
documentation
Oberster Style für mehrzeiligen Text
textWidth  tgNormalizedString        
annotation
documentation
Textbeschreibung mit Einschraenkungen

element tgOutlTxt/TextComplement
diagram index_p760.png
namespace http://www.gaeb.de/GAEB_DA_XML/DA81/3.2
type tgTextComplement
properties
minOcc 0
maxOcc unbounded
content complex
children ComplCaption ComplBodyDec ComplBodyInt ComplBody ComplTail
attributes
Name  Type  Use  Default  Fixed  Annotation
ID  tgGUID  optional      
MarkLbl  tgInteger  required      
Kind  tgAttKind  required      
Empty  tgYes  optional      
ArtChrIdent  tgInteger        
documentation
Identifikator des STLB-Bau Beschreibungsmerkmals
annotation
documentation
Textergaenzung

complexType tgOWN
diagram index_p761.png
namespace http://www.gaeb.de/GAEB_DA_XML/DA81/3.2
children Address DPNo AwardNo AcctRecNo CntryType CntryName AddText
used by
elements tgAward/OWN tgInvoice/OWN
annotation
documentation
Informationen zum Auftraggeber

element tgOWN/Address
diagram index_p762.png
namespace http://www.gaeb.de/GAEB_DA_XML/DA81/3.2
type tgAddress
properties
minOcc 0
maxOcc 1
content complex
children Name1 Name2 Name3 Name4 Street PCode City Country ILN CtlgAssign Contact Phone Fax Email VATID Bank
annotation
documentation
Informationen zur Adresse des AG

element tgOWN/DPNo
diagram index_p763.png
namespace http://www.gaeb.de/GAEB_DA_XML/DA81/3.2
type tgNormalizedString60
properties
minOcc 0
maxOcc 1
content simple
facets
Kind Value Annotation
maxLength 60
annotation
documentation
DV-Nummer

element tgOWN/AwardNo
diagram index_p764.png
namespace http://www.gaeb.de/GAEB_DA_XML/DA81/3.2
type tgNormalizedString60
properties
minOcc 0
maxOcc 1
content simple
facets
Kind Value Annotation
maxLength 60
annotation
documentation
Vergabenummer

element tgOWN/AcctRecNo
diagram index_p765.png
namespace http://www.gaeb.de/GAEB_DA_XML/DA81/3.2
type tgNormalizedString20
properties
minOcc 0
maxOcc 1
content simple
facets
Kind Value Annotation
maxLength 20
annotation
documentation
Debitoren-Nummer

element tgOWN/CntryType
diagram index_p766.png
namespace http://www.gaeb.de/GAEB_DA_XML/DA81/3.2
type tgCntryType
properties
content simple
facets
Kind Value Annotation
enumeration EEA
enumeration Other
annotation
documentation
Art des Staates

element tgOWN/CntryName
diagram index_p767.png
namespace http://www.gaeb.de/GAEB_DA_XML/DA81/3.2
type tgCntryName
properties
minOcc 0
maxOcc 1
content simple
facets
Kind Value Annotation
maxLength 3
annotation
documentation
Name des Staates (internationales Kfz-Kennzeichen)

element tgOWN/AddText
diagram index_p768.png
namespace http://www.gaeb.de/GAEB_DA_XML/DA81/3.2
type tgAddText
properties
minOcc 0
maxOcc unbounded
content complex
children OutlineAddText DetailAddText
annotation
documentation
Zusaetzlicher Text; Zusätzliche Textinformation können hier abgelegt werden.

complexType tgp
diagram index_p769.png
namespace http://www.gaeb.de/GAEB_DA_XML/DA81/3.2
properties
mixed false
children span br image
used by
elements tgFText/p tgli/p tgth/p tgtd/p
attributes
Name  Type  Use  Default  Fixed  Annotation
class  tgAttClass        
style  tgAttStyle        
annotation
documentation
Absatz in formatiertem Text

attribute tgp/@class
type tgAttClass

attribute tgp/@style
type tgAttStyle

element tgp/span
diagram index_p770.png
namespace http://www.gaeb.de/GAEB_DA_XML/DA81/3.2
type tgspan
properties
content complex
mixed false
attributes
Name  Type  Use  Default  Fixed  Annotation
class  tgAttClass        
style  tgAttStyle        
annotation
documentation
Teilabschnitt in formatiertem Text

element tgp/br
diagram index_p771.png
namespace http://www.gaeb.de/GAEB_DA_XML/DA81/3.2
type tgbr
properties
content simple
facets
Kind Value Annotation
maxLength 0
annotation
documentation
Zeilenumbruch

element tgp/image
diagram index_p772.png
namespace http://www.gaeb.de/GAEB_DA_XML/DA81/3.2
type tgImage
properties
content complex
attributes
Name  Type  Use  Default  Fixed  Annotation
align  tgAttAlign  optional      
documentation
Ausrichtung
border  tgAttBorder  optional      
hspace  tgNormalizedString  optional      
vspace  tgNormalizedString  optional      
width  tgAttWidth  optional      
Type  derived by: tgNormalizedString  required      
Name  tgNormalizedString  optional      
Encoding  derived by: tgNormalizedString  optional  base64    

complexType tgPaymentMade
diagram index_p773.png
namespace http://www.gaeb.de/GAEB_DA_XML/DA81/3.2
children TotalVAT DiscountAmt DiscountVATAmt Total PaymentDate InvoiceType InvoiceNo PaymentNo PaymentNote
used by
element tgInvoice/PaymentMade

element tgPaymentMade/TotalVAT
diagram index_p774.png
namespace http://www.gaeb.de/GAEB_DA_XML/DA81/3.2
type tgDecimal_13_2
properties
content simple
facets
Kind Value Annotation
totalDigits 13
fractionDigits 2
annotation
documentation
Summe der MwSt

element tgPaymentMade/DiscountAmt
diagram index_p775.png
namespace http://www.gaeb.de/GAEB_DA_XML/DA81/3.2
type tgDecimal_13_2
properties
minOcc 0
maxOcc 1
content simple
facets
Kind Value Annotation
totalDigits 13
fractionDigits 2
annotation
documentation
Skontosumme

element tgPaymentMade/DiscountVATAmt
diagram index_p776.png
namespace http://www.gaeb.de/GAEB_DA_XML/DA81/3.2
type tgDecimal_13_2
properties
minOcc 0
maxOcc 1
content simple
facets
Kind Value Annotation
totalDigits 13
fractionDigits 2
annotation
documentation
Summe der MwSt der Skontosumme

element tgPaymentMade/Total
diagram index_p777.png
namespace http://www.gaeb.de/GAEB_DA_XML/DA81/3.2
type tgDecimal_13_2
properties
content simple
facets
Kind Value Annotation
totalDigits 13
fractionDigits 2
annotation
documentation
Zahlungssumme Netto

element tgPaymentMade/PaymentDate
diagram index_p778.png
namespace http://www.gaeb.de/GAEB_DA_XML/DA81/3.2
type tgDate
properties
content simple
annotation
documentation
Zahlungsdatum

element tgPaymentMade/InvoiceType
diagram index_p779.png
namespace http://www.gaeb.de/GAEB_DA_XML/DA81/3.2
type tgInvoiceType
properties
minOcc 0
maxOcc 1
content simple
facets
Kind Value Annotation
enumeration deduction
enumeration final account
enumeration part final account
enumeration advance payment
enumeration single invoice
enumeration pro forma invoice
enumeration reviewed invoice
annotation
documentation
Art der betroffenen Rechnung

element tgPaymentMade/InvoiceNo
diagram index_p780.png
namespace http://www.gaeb.de/GAEB_DA_XML/DA81/3.2
type tgNormalizedString
properties
content simple
annotation
documentation
Rechnungsnummer

element tgPaymentMade/PaymentNo
diagram index_p781.png
namespace http://www.gaeb.de/GAEB_DA_XML/DA81/3.2
type tgNormalizedString
properties
minOcc 0
maxOcc 1
content simple
annotation
documentation
Nummer der Zahlung

element tgPaymentMade/PaymentNote
diagram index_p782.png
namespace http://www.gaeb.de/GAEB_DA_XML/DA81/3.2
type tgNormalizedString
properties
minOcc 0
maxOcc 1
content simple
annotation
documentation
Zusatzbeschreibung zur Zahlung

complexType tgPerfDescr
diagram index_p783.png
namespace http://www.gaeb.de/GAEB_DA_XML/DA81/3.2
children PerfNo PerfLbl Description CONo AlterBidStatus
used by
complexType tgPerfDescr
attributes
Name  Type  Use  Default  Fixed  Annotation
ID  xs:ID  required      
annotation
documentation
Ausfuehrungsbeschreibung

attribute tgPerfDescr/@ID
type xs:ID
properties
use required

element tgPerfDescr/PerfNo
diagram index_p784.png
namespace http://www.gaeb.de/GAEB_DA_XML/DA81/3.2
type tgPerfNo
properties
content simple
facets
Kind Value Annotation
maxInclusive 9999
annotation
documentation
Nummer der Ausfuehrungsbeschreibung

element tgPerfDescr/PerfLbl
diagram index_p785.png
namespace http://www.gaeb.de/GAEB_DA_XML/DA81/3.2
type tgNormalizedString55
properties
minOcc 0
maxOcc 1
content simple
facets
Kind Value Annotation
maxLength 55
annotation
documentation
Bezeichnung d. Ausfuehrungsbeschreibung

element tgPerfDescr/Description
diagram index_p786.png
namespace http://www.gaeb.de/GAEB_DA_XML/DA81/3.2
type tgDescription
properties
minOcc 0
maxOcc unbounded
content complex
children STLBBau StLNo WICNo CompleteText OutlineText SubmissionComment
attributes
Name  Type  Use  Default  Fixed  Annotation
ID  tgGUID        
documentation
Die ID muss in 83 - > 84 Austausch erhalten bleiben. Damit können Descriptions eindeutig Identifiziert werden.
annotation
documentation
Textorganisation

element tgPerfDescr/CONo
diagram index_p787.png
namespace http://www.gaeb.de/GAEB_DA_XML/DA81/3.2
type tgCONo
properties
minOcc 0
maxOcc 1
content simple
facets
Kind Value Annotation
maxInclusive 999
annotation
documentation
Nachtragsnummer

element tgPerfDescr/AlterBidStatus
diagram index_p788.png
namespace http://www.gaeb.de/GAEB_DA_XML/DA81/3.2
type tgAlterBidStatus
properties
minOcc 0
maxOcc 1
content simple
facets
Kind Value Annotation
enumeration Identical
documentation
Gleich
enumeration N/A
documentation
Entfällt
enumeration Modified
documentation
Modifiziert
enumeration New
documentation
Neu
annotation
documentation
NebenangebotStatus; Bei new und modified werden die kompletten Positionen übertragen. Bei N/A wird nur dieses Kennzeichen übertragen.

complexType tgPlannerInfo
diagram index_p789.png
namespace http://www.gaeb.de/GAEB_DA_XML/DA81/3.2
children IDNo Address
used by
element tgOrder/PlannerInfo
annotation
documentation
Informationen zum Planer (Projektanten)

element tgPlannerInfo/IDNo
diagram index_p790.png
namespace http://www.gaeb.de/GAEB_DA_XML/DA81/3.2
type tgNormalizedString20
properties
minOcc 0
maxOcc 1
content simple
facets
Kind Value Annotation
maxLength 20
annotation
documentation
Planer-Nummer

element tgPlannerInfo/Address
diagram index_p791.png
namespace http://www.gaeb.de/GAEB_DA_XML/DA81/3.2
type tgAddress
properties
content complex
children Name1 Name2 Name3 Name4 Street PCode City Country ILN CtlgAssign Contact Phone Fax Email VATID Bank
annotation
documentation
Informationen zur Adresse des Planers

complexType tgpMLText
diagram index_p792.png
namespace http://www.gaeb.de/GAEB_DA_XML/DA81/3.2
properties
mixed false
children span br
used by
elements tgCostType/CostDescription tgMLText/p
attributes
Name  Type  Use  Default  Fixed  Annotation
class  tgAttClass        
style  tgAttStyle        
annotation
documentation
Absatz

attribute tgpMLText/@class
type tgAttClass

attribute tgpMLText/@style
type tgAttStyle

element tgpMLText/span
diagram index_p793.png
namespace http://www.gaeb.de/GAEB_DA_XML/DA81/3.2
type tgspan
properties
content complex
mixed false
attributes
Name  Type  Use  Default  Fixed  Annotation
class  tgAttClass        
style  tgAttStyle        
annotation
documentation
Teilabschnitt in formatiertem Text

element tgpMLText/br
diagram index_p794.png
namespace http://www.gaeb.de/GAEB_DA_XML/DA81/3.2
type tgbr
properties
content simple
facets
Kind Value Annotation
maxLength 0
annotation
documentation
Zeilenumbruch

complexType tgPriceModification
diagram index_p795.png
namespace http://www.gaeb.de/GAEB_DA_XML/DA81/3.2
children Type SubQty Threshold Name Quotation DiscountPcnt DiscountAbs MarkupPcnt MarkupAbs Multiplicator
used by
elements tgOrderInfo/PriceModification tgOrderItem/PriceModification

element tgPriceModification/Type
diagram index_p796.png
namespace http://www.gaeb.de/GAEB_DA_XML/DA81/3.2
type restriction of xs:token
properties
minOcc 0
maxOcc 1
content simple
facets
Kind Value Annotation
enumeration info
annotation
documentation
Wenn Modifikation nur Informatorisch dann ist type=info

element tgPriceModification/SubQty
diagram index_p797.png
namespace http://www.gaeb.de/GAEB_DA_XML/DA81/3.2
type tgDecimal_10_2
properties
minOcc 0
maxOcc 1
content simple
facets
Kind Value Annotation
totalDigits 10
fractionDigits 2
annotation
documentation
Teilmenge

element tgPriceModification/Threshold
diagram index_p798.png
namespace http://www.gaeb.de/GAEB_DA_XML/DA81/3.2
type tgDecimal_10_2
properties
minOcc 0
maxOcc 1
content simple
facets
Kind Value Annotation
totalDigits 10
fractionDigits 2
annotation
documentation
Rabattschwelle (Menge) ab der der Rabatt greift

element tgPriceModification/Name
diagram index_p799.png
namespace http://www.gaeb.de/GAEB_DA_XML/DA81/3.2
type tgNormalizedString
properties
minOcc 0
maxOcc 1
content simple
annotation
documentation
Name des Zuschlags / Nachlasses

element tgPriceModification/Quotation
diagram index_p800.png
namespace http://www.gaeb.de/GAEB_DA_XML/DA81/3.2
properties
minOcc 0
maxOcc 1
content complex
attributes
Name  Type  Use  Default  Fixed  Annotation
IDRef  xs:IDREF        
annotation
documentation
Reference auf Quotation, Notierung

attribute tgPriceModification/Quotation/@IDRef
type xs:IDREF

element tgPriceModification/DiscountPcnt
diagram index_p801.png
namespace http://www.gaeb.de/GAEB_DA_XML/DA81/3.2
type tgDecimal_9_6
properties
content simple
facets
Kind Value Annotation
totalDigits 9
fractionDigits 6

element tgPriceModification/DiscountAbs
diagram index_p802.png
namespace http://www.gaeb.de/GAEB_DA_XML/DA81/3.2
type tgDecimal_13_2
properties
content simple
facets
Kind Value Annotation
totalDigits 13
fractionDigits 2

element tgPriceModification/MarkupPcnt
diagram index_p803.png
namespace http://www.gaeb.de/GAEB_DA_XML/DA81/3.2
type tgDecimal_9_6
properties
content simple
facets
Kind Value Annotation
totalDigits 9
fractionDigits 6

element tgPriceModification/MarkupAbs
diagram index_p804.png
namespace http://www.gaeb.de/GAEB_DA_XML/DA81/3.2
type tgDecimal_13_2
properties
content simple
facets
Kind Value Annotation
totalDigits 13
fractionDigits 2

element tgPriceModification/Multiplicator
diagram index_p805.png
namespace http://www.gaeb.de/GAEB_DA_XML/DA81/3.2
type tgDecimal_9_6
properties
content simple
facets
Kind Value Annotation
totalDigits 9
fractionDigits 6

complexType tgPrjInfo
diagram index_p806.png
namespace http://www.gaeb.de/GAEB_DA_XML/DA81/3.2
children NamePrj LblPrj Descrip Cur CurLbl BidCommPerm AlterBidPerm AddText UPFracDig
used by
element tgGAEB/PrjInfo
annotation
documentation
Informationen zum Projekt

element tgPrjInfo/NamePrj
diagram index_p807.png
namespace http://www.gaeb.de/GAEB_DA_XML/DA81/3.2
type tgNormalizedString60
properties
minOcc 0
maxOcc 1
content simple
facets
Kind Value Annotation
maxLength 60
annotation
documentation
Projektname

element tgPrjInfo/LblPrj
diagram index_p808.png
namespace http://www.gaeb.de/GAEB_DA_XML/DA81/3.2
type tgNormalizedString100
properties
minOcc 0
maxOcc 1
content simple
facets
Kind Value Annotation
maxLength 100
annotation
documentation
Bezeichnung des Projektes

element tgPrjInfo/Descrip
diagram index_p809.png
namespace http://www.gaeb.de/GAEB_DA_XML/DA81/3.2
type tgFText
properties
minOcc 0
maxOcc 1
content complex
mixed false
children p div span ul ol table br page Image
attributes
Name  Type  Use  Default  Fixed  Annotation
style  tgAttStyle        
documentation
Oberster Style für formatierten Text
textWidth  tgNormalizedString        
annotation
documentation
Kurzbeschreibung des Projektes

element tgPrjInfo/Cur
diagram index_p810.png
namespace http://www.gaeb.de/GAEB_DA_XML/DA81/3.2
type tgCur
properties
content simple
facets
Kind Value Annotation
maxLength 4
annotation
documentation
Waehrung

element tgPrjInfo/CurLbl
diagram index_p811.png
namespace http://www.gaeb.de/GAEB_DA_XML/DA81/3.2
type tgCurLbl
properties
minOcc 0
maxOcc 1
content simple
facets
Kind Value Annotation
maxLength 50
annotation
documentation
Bezeichnung der Waehrung

element tgPrjInfo/BidCommPerm
diagram index_p812.png
namespace http://www.gaeb.de/GAEB_DA_XML/DA81/3.2
type tgYesNo
properties
minOcc 0
maxOcc 1
content simple
facets
Kind Value Annotation
enumeration Yes
enumeration No
annotation
documentation
Bieter Kommentar zugelassen

element tgPrjInfo/AlterBidPerm
diagram index_p813.png
namespace http://www.gaeb.de/GAEB_DA_XML/DA81/3.2
type tgYes
properties
minOcc 0
maxOcc 1
content simple
facets
Kind Value Annotation
enumeration Yes
annotation
documentation
Nebenangebot zulassen; Bei Nebenangeboten sollten die Elemente AlterBidStatus gesetzt sein

element tgPrjInfo/AddText
diagram index_p814.png
namespace http://www.gaeb.de/GAEB_DA_XML/DA81/3.2
type tgAddText
properties
minOcc 0
maxOcc unbounded
content complex
children OutlineAddText DetailAddText
annotation
documentation
Zusaetzlicher Text; Zusätzliche Textinformation können hier abgelegt werden.

element tgPrjInfo/UPFracDig
diagram index_p815.png
namespace http://www.gaeb.de/GAEB_DA_XML/DA81/3.2
type tgUPFracDig
properties
minOcc 0
maxOcc 1
content simple
facets
Kind Value Annotation
minInclusive 2
maxInclusive 3
annotation
documentation
Die Einheitspreise sind mit zwei oder drei Nachkommasstellen zu erstellen bzw. werden so übertragen.

complexType tgProduct
diagram index_p816.png
namespace http://www.gaeb.de/GAEB_DA_XML/DA81/3.2
children Address AddText Article
used by
element tgItem/Product
annotation
documentation
Produktinformation

element tgProduct/Address
diagram index_p817.png
namespace http://www.gaeb.de/GAEB_DA_XML/DA81/3.2
type tgAddress
properties
minOcc 0
maxOcc 1
content complex
children Name1 Name2 Name3 Name4 Street PCode City Country ILN CtlgAssign Contact Phone Fax Email VATID Bank
annotation
documentation
Informationen zur Adresse des Herstellers

element tgProduct/AddText
diagram index_p818.png
namespace http://www.gaeb.de/GAEB_DA_XML/DA81/3.2
type tgAddText
properties
minOcc 0
maxOcc unbounded
content complex
children OutlineAddText DetailAddText
annotation
documentation
Zusaetzlicher Text; Zusätzliche Textinformation können hier abgelegt werden.

element tgProduct/Article
diagram index_p819.png
namespace http://www.gaeb.de/GAEB_DA_XML/DA81/3.2
type tgArticle
properties
minOcc 1
maxOcc unbounded
content complex
children Brand ArtNo Qty QU ArtOutline AddText
annotation
documentation
Informationen zu einem Artikel

complexType tgpTC
diagram index_p820.png
namespace http://www.gaeb.de/GAEB_DA_XML/DA81/3.2
properties
mixed false
children span br image TextComplement
used by
elements tgFTextTC/p tgliTC/p tgtdTC/p
attributes
Name  Type  Use  Default  Fixed  Annotation
class  tgAttClass        
style  tgAttStyle        
annotation
documentation
Absatz in formatiertem Text mit Textergänzung

attribute tgpTC/@class
type tgAttClass

attribute tgpTC/@style
type tgAttStyle

element tgpTC/span
diagram index_p821.png
namespace http://www.gaeb.de/GAEB_DA_XML/DA81/3.2
type tgspan
properties
content complex
mixed false
attributes
Name  Type  Use  Default  Fixed  Annotation
class  tgAttClass        
style  tgAttStyle        
annotation
documentation
Teilabschnitt in formatiertem Text

element tgpTC/br
diagram index_p822.png
namespace http://www.gaeb.de/GAEB_DA_XML/DA81/3.2
type tgbr
properties
content simple
facets
Kind Value Annotation
maxLength 0
annotation
documentation
Zeilenumbruch

element tgpTC/image
diagram index_p823.png
namespace http://www.gaeb.de/GAEB_DA_XML/DA81/3.2
type tgImage
properties
content complex
attributes
Name  Type  Use  Default  Fixed  Annotation
align  tgAttAlign  optional      
documentation
Ausrichtung
border  tgAttBorder  optional      
hspace  tgNormalizedString  optional      
vspace  tgNormalizedString  optional      
width  tgAttWidth  optional      
Type  derived by: tgNormalizedString  required      
Name  tgNormalizedString  optional      
Encoding  derived by: tgNormalizedString  optional  base64    
annotation
documentation
Bild

element tgpTC/TextComplement
diagram index_p824.png
namespace http://www.gaeb.de/GAEB_DA_XML/DA81/3.2
type tgTextComplement
properties
content complex
children ComplCaption ComplBodyDec ComplBodyInt ComplBody ComplTail
attributes
Name  Type  Use  Default  Fixed  Annotation
ID  tgGUID  optional      
MarkLbl  tgInteger  required      
Kind  tgAttKind  required      
Empty  tgYes  optional      
ArtChrIdent  tgInteger        
documentation
Identifikator des STLB-Bau Beschreibungsmerkmals
annotation
documentation
Textergänzung

complexType tgQDetermItem
diagram index_p825.png
namespace http://www.gaeb.de/GAEB_DA_XML/DA81/3.2
children QTakeoff CtlgAssign
used by
element tgQtyDeterm/QDetermItem
annotation
documentation
Liste der Mengenermittlungszeilen in x80 bis x89

element tgQDetermItem/QTakeoff
diagram index_p826.png
namespace http://www.gaeb.de/GAEB_DA_XML/DA81/3.2
properties
content complex
attributes
Name  Type  Use  Default  Fixed  Annotation
Row  tgQTakeoffRow  required      
documentation
Aufmasszeile
annotation
documentation
Aufmasszeile

attribute tgQDetermItem/QTakeoff/@Row
type tgQTakeoffRow
properties
use required
facets
Kind Value Annotation
pattern  {2,2} {9,9}.{69,69}
annotation
documentation
Aufmasszeile

element tgQDetermItem/CtlgAssign
diagram index_p827.png
namespace http://www.gaeb.de/GAEB_DA_XML/DA81/3.2
type tgCtlgAssign
properties
minOcc 0
maxOcc unbounded
content complex
children CtlgID CtlgCode
annotation
documentation
Katalogzuordnung

complexType tgQtyDeterm
diagram index_p828.png
namespace http://www.gaeb.de/GAEB_DA_XML/DA81/3.2
children Qty QDetermItem
used by
element tgItem/QtyDeterm

element tgQtyDeterm/Qty
diagram index_p829.png
namespace http://www.gaeb.de/GAEB_DA_XML/DA81/3.2
type tgDecimal_11_3
properties
minOcc 0
maxOcc 1
content simple
facets
Kind Value Annotation
totalDigits 11
fractionDigits 3
annotation
documentation
Aufmassmenge

element tgQtyDeterm/QDetermItem
diagram index_p830.png
namespace http://www.gaeb.de/GAEB_DA_XML/DA81/3.2
type tgQDetermItem
properties
minOcc 0
maxOcc unbounded
content complex
children QTakeoff CtlgAssign
annotation
documentation
Liste der Mengenermittlungszeilen

complexType tgQtyDetermInfo
diagram index_p831.png
namespace http://www.gaeb.de/GAEB_DA_XML/DA81/3.2
children MethodDescription OrdDescr ProjDescr ServiceProvisionStartDate ServiceProvisionEndDate Creator Profiler
used by
element tgBoQInfo/QtyDetermInfo
annotation
documentation
Informationen zur Mengenermittlung

element tgQtyDetermInfo/MethodDescription
diagram index_p832.png
namespace http://www.gaeb.de/GAEB_DA_XML/DA81/3.2
type restriction of tgNormalizedString
properties
content simple
facets
Kind Value Annotation
enumeration REB23003-1979
documentation
REB 23.003 Ausgabe 1979
enumeration REB23003-2009
documentation
REB 23.003 Ausgabe 2009
annotation
documentation
REB Verfahrensbeschreibung

element tgQtyDetermInfo/OrdDescr
diagram index_p833.png
namespace http://www.gaeb.de/GAEB_DA_XML/DA81/3.2
type tgNormalizedString40
properties
minOcc 0
maxOcc 1
content simple
facets
Kind Value Annotation
maxLength 40
annotation
documentation
Bezeichnung des Auftrags (optional)

element tgQtyDetermInfo/ProjDescr
diagram index_p834.png
namespace http://www.gaeb.de/GAEB_DA_XML/DA81/3.2
type tgNormalizedString80
properties
minOcc 0
maxOcc 1
content simple
facets
Kind Value Annotation
maxLength 80
annotation
documentation
Bezeichnung der Baumaßnahme, des BA

element tgQtyDetermInfo/ServiceProvisionStartDate
diagram index_p835.png
namespace http://www.gaeb.de/GAEB_DA_XML/DA81/3.2
type tgDate
properties
minOcc 0
maxOcc 1
content simple
annotation
documentation
Beginn der Leistungserbringung

element tgQtyDetermInfo/ServiceProvisionEndDate
diagram index_p836.png
namespace http://www.gaeb.de/GAEB_DA_XML/DA81/3.2
type tgDate
properties
minOcc 0
maxOcc 1
content simple
annotation
documentation
Ende der Leistungserbringung

element tgQtyDetermInfo/Creator
diagram index_p837.png
namespace http://www.gaeb.de/GAEB_DA_XML/DA81/3.2
type tgAddress
properties
minOcc 0
maxOcc 1
content complex
children Name1 Name2 Name3 Name4 Street PCode City Country ILN CtlgAssign Contact Phone Fax Email VATID Bank
annotation
documentation
Adresse des Erstellers

element tgQtyDetermInfo/Profiler
diagram index_p838.png
namespace http://www.gaeb.de/GAEB_DA_XML/DA81/3.2
type tgAddress
properties
minOcc 0
maxOcc 1
content complex
children Name1 Name2 Name3 Name4 Street PCode City Country ILN CtlgAssign Contact Phone Fax Email VATID Bank
annotation
documentation
Adresse des Prüfers

complexType tgQtySplit
diagram index_p839.png
namespace http://www.gaeb.de/GAEB_DA_XML/DA81/3.2
children QtyPcnt Qty CtlgAssign
used by
element tgItem/QtySplit
annotation
documentation
Zuordnung der Teilmengen

element tgQtySplit/QtyPcnt
diagram index_p840.png
namespace http://www.gaeb.de/GAEB_DA_XML/DA81/3.2
type tgDecimal_9_6
properties
content simple
facets
Kind Value Annotation
totalDigits 9
fractionDigits 6
annotation
documentation
Anteilige Menge in Prozent

element tgQtySplit/Qty
diagram index_p841.png
namespace http://www.gaeb.de/GAEB_DA_XML/DA81/3.2
type tgDecimal_11_3
properties
content simple
facets
Kind Value Annotation
totalDigits 11
fractionDigits 3
annotation
documentation
Teilmenge

element tgQtySplit/CtlgAssign
diagram index_p842.png
namespace http://www.gaeb.de/GAEB_DA_XML/DA81/3.2
type tgCtlgAssign
properties
minOcc 1
maxOcc unbounded
content complex
children CtlgID CtlgCode
annotation
documentation
Katalogzuordnung

complexType tgQuotation
diagram index_p843.png
namespace http://www.gaeb.de/GAEB_DA_XML/DA81/3.2
children Kind PriceFrom PriceTo Cur CurLbl ConversionRate Weight UW WeigthPart
used by
element tgOrderInfo/Quotation
annotation
documentation
Notation

element tgQuotation/Kind
diagram index_p844.png
namespace http://www.gaeb.de/GAEB_DA_XML/DA81/3.2
properties
content complex
attributes
Name  Type  Use  Default  Fixed  Annotation
ID  xs:ID        
annotation
documentation
Z.B. CU=Kupfer

attribute tgQuotation/Kind/@ID
type xs:ID

element tgQuotation/PriceFrom
diagram index_p845.png
namespace http://www.gaeb.de/GAEB_DA_XML/DA81/3.2
type tgDecimal_13_2
properties
content simple
facets
Kind Value Annotation
totalDigits 13
fractionDigits 2
annotation
documentation
VON Rohstoff Tagespreis

element tgQuotation/PriceTo
diagram index_p846.png
namespace http://www.gaeb.de/GAEB_DA_XML/DA81/3.2
type tgDecimal_13_2
properties
minOcc 0
maxOcc 1
content simple
facets
Kind Value Annotation
totalDigits 13
fractionDigits 2
annotation
documentation
BIS Rohstoff Tagespreis

element tgQuotation/Cur
diagram index_p847.png
namespace http://www.gaeb.de/GAEB_DA_XML/DA81/3.2
type tgISOCur
properties
content complex
mixed true
attributes
Name  Type  Use  Default  Fixed  Annotation
ISO  tgNormalizedString        
annotation
documentation
Waehrung

element tgQuotation/CurLbl
diagram index_p848.png
namespace http://www.gaeb.de/GAEB_DA_XML/DA81/3.2
type tgCurLbl
properties
minOcc 0
maxOcc 1
content simple
facets
Kind Value Annotation
maxLength 50
annotation
documentation
Bezeichnung der Waehrung

element tgQuotation/ConversionRate
diagram index_p849.png
namespace http://www.gaeb.de/GAEB_DA_XML/DA81/3.2
type tgDecimal_9_6
properties
minOcc 0
maxOcc 1
content simple
facets
Kind Value Annotation
totalDigits 9
fractionDigits 6
annotation
documentation
Umrechnugsfaktor

element tgQuotation/Weight
diagram index_p850.png
namespace http://www.gaeb.de/GAEB_DA_XML/DA81/3.2
type tgDecimal_13_2
properties
content simple
facets
Kind Value Annotation
totalDigits 13
fractionDigits 2

element tgQuotation/UW
diagram index_p851.png
namespace http://www.gaeb.de/GAEB_DA_XML/DA81/3.2
type tgNormalizedString
properties
content simple

element tgQuotation/WeigthPart
diagram index_p852.png
namespace http://www.gaeb.de/GAEB_DA_XML/DA81/3.2
type tgWeightPart
properties
minOcc 0
maxOcc unbounded
content complex
children Weight UW Base UnitBase
annotation
documentation
Gewichtseinheit, unit weight

complexType tgRefBoQ
diagram index_p853.png
namespace http://www.gaeb.de/GAEB_DA_XML/DA81/3.2
used by
element tgWgChange/RefBoQ
attributes
Name  Type  Use  Default  Fixed  Annotation
IDRef  xs:IDREF  required      
annotation
documentation
Verweis auf das LV

attribute tgRefBoQ/@IDRef
type xs:IDREF
properties
use required

complexType tgRefBoQCtgy
diagram index_p854.png
namespace http://www.gaeb.de/GAEB_DA_XML/DA81/3.2
used by
elements tgLotGrp/RefLotNo tgWgChange/RefLotNo
attributes
Name  Type  Use  Default  Fixed  Annotation
IDRef  xs:IDREF  required      
annotation
documentation
Verweis auf einen LV-Bereich

attribute tgRefBoQCtgy/@IDRef
type xs:IDREF
properties
use required

complexType tgRefItem
diagram index_p855.png
namespace http://www.gaeb.de/GAEB_DA_XML/DA81/3.2
used by
elements tgItem/RefBaseItem tgMarkupSubQty/RefItem tgWgChange/RefItem tgMarkupItemOWN/RefItem tgMarkupItemCTR/RefItem tgItem/RefPerfNo tgMarkupItem/RefPerfNo tgItem/RefRNo tgMarkupItem/RefRNo
attributes
Name  Type  Use  Default  Fixed  Annotation
IDRef  xs:IDREF  required      

attribute tgRefItem/@IDRef
type xs:IDREF
properties
use required

complexType tgRefItems
diagram index_p856.png
namespace http://www.gaeb.de/GAEB_DA_XML/DA81/3.2
children Customer CustomerSubNo Supplier SupplierSubNo
used by
element tgOrderItem/RefItems
annotation
documentation
OZs, Ordnungszahlen

element tgRefItems/Customer
diagram index_p857.png
namespace http://www.gaeb.de/GAEB_DA_XML/DA81/3.2
type tgNormalizedString
properties
content simple
annotation
documentation
Positionsnummer des HW
Siehe OZ in GAEB 2000
Siehe CustomerBoQBkdn
Die OZ darf nicht geändert werden bie D93->D94 und D96->D97. D.h. sie muß genauso wieder zurück kommen.

element tgRefItems/CustomerSubNo
diagram index_p858.png
namespace http://www.gaeb.de/GAEB_DA_XML/DA81/3.2
type tgNormalizedString
properties
minOcc 0
maxOcc 1
content simple
annotation
documentation
Unterpositionsnummer

element tgRefItems/Supplier
diagram index_p859.png
namespace http://www.gaeb.de/GAEB_DA_XML/DA81/3.2
type tgNormalizedString
properties
content simple
annotation
documentation
Positionsnummer des GH
Siehe SupplierBoQBkdn

element tgRefItems/SupplierSubNo
diagram index_p860.png
namespace http://www.gaeb.de/GAEB_DA_XML/DA81/3.2
type tgNormalizedString
properties
minOcc 0
maxOcc 1
content simple
annotation
documentation
Unterpositionsnummer

complexType tgRefLotGrp
diagram index_p861.png
namespace http://www.gaeb.de/GAEB_DA_XML/DA81/3.2
used by
element tgWgChange/RefLotGrNo
attributes
Name  Type  Use  Default  Fixed  Annotation
IDRef  xs:IDREF  required      
annotation
documentation
Verweis auf eine LosGruppe

attribute tgRefLotGrp/@IDRef
type xs:IDREF
properties
use required

complexType tgRemark
diagram index_p862.png
namespace http://www.gaeb.de/GAEB_DA_XML/DA81/3.2
children Description CONo AlterBidStatus
used by
complexType tgRemark
attributes
Name  Type  Use  Default  Fixed  Annotation
ID  xs:ID  required      
annotation
documentation
Hinweistext

attribute tgRemark/@ID
type xs:ID
properties
use required

element tgRemark/Description
diagram index_p863.png
namespace http://www.gaeb.de/GAEB_DA_XML/DA81/3.2
type tgDescription
properties
minOcc 0
maxOcc 1
content complex
children STLBBau StLNo WICNo CompleteText OutlineText SubmissionComment
attributes
Name  Type  Use  Default  Fixed  Annotation
ID  tgGUID        
documentation
Die ID muss in 83 - > 84 Austausch erhalten bleiben. Damit können Descriptions eindeutig Identifiziert werden.
annotation
documentation
Textorganisation

element tgRemark/CONo
diagram index_p864.png
namespace http://www.gaeb.de/GAEB_DA_XML/DA81/3.2
type tgCONo
properties
minOcc 0
maxOcc 1
content simple
facets
Kind Value Annotation
maxInclusive 999
annotation
documentation
Nachtragsnummer

element tgRemark/AlterBidStatus
diagram index_p865.png
namespace http://www.gaeb.de/GAEB_DA_XML/DA81/3.2
type tgAlterBidStatus
properties
minOcc 0
maxOcc 1
content simple
facets
Kind Value Annotation
enumeration Identical
documentation
Gleich
enumeration N/A
documentation
Entfällt
enumeration Modified
documentation
Modifiziert
enumeration New
documentation
Neu
annotation
documentation
NebenangebotStatus; Bei new und modified werden die kompletten Positionen übertragen. Bei N/A wird nur dieses Kennzeichen übertragen.

complexType tgRequester
diagram index_p866.png
namespace http://www.gaeb.de/GAEB_DA_XML/DA81/3.2
children Address RequestIDNo RequestName AddText
used by
elements tgAward/Requester tgInvoice/Requester
annotation
documentation
Informationen zum Bedarfstraeger

element tgRequester/Address
diagram index_p867.png
namespace http://www.gaeb.de/GAEB_DA_XML/DA81/3.2
type tgAddress
properties
minOcc 0
maxOcc 1
content complex
children Name1 Name2 Name3 Name4 Street PCode City Country ILN CtlgAssign Contact Phone Fax Email VATID Bank
annotation
documentation
Informationen zur Adresse des Bedarfstraegers

element tgRequester/RequestIDNo
diagram index_p868.png
namespace http://www.gaeb.de/GAEB_DA_XML/DA81/3.2
type tgNormalizedString20
properties
minOcc 0
maxOcc 1
content simple
facets
Kind Value Annotation
maxLength 20
annotation
documentation
Identifizierungs-Nummer des Bedarfstraegers

element tgRequester/RequestName
diagram index_p869.png
namespace http://www.gaeb.de/GAEB_DA_XML/DA81/3.2
type tgNormalizedString60
properties
minOcc 0
maxOcc 1
content simple
facets
Kind Value Annotation
maxLength 60
annotation
documentation
Name des Bedarfstraegers

element tgRequester/AddText
diagram index_p870.png
namespace http://www.gaeb.de/GAEB_DA_XML/DA81/3.2
type tgAddText
properties
minOcc 0
maxOcc unbounded
content complex
children OutlineAddText DetailAddText
annotation
documentation
Zusaetzlicher Text; Zusätzliche Textinformation können hier abgelegt werden.

complexType tgspan
diagram index_p871.png
namespace http://www.gaeb.de/GAEB_DA_XML/DA81/3.2
type extension of tgNormalizedString
properties
base tgNormalizedString
mixed false
used by
elements tgFTextTC/span tgFText/span tgMLText/span tgp/span tgpTC/span tgpMLText/span tgdiv/span tgdivTC/span tgli/span tgliTC/span tgth/span tgtd/span tgtdTC/span
attributes
Name  Type  Use  Default  Fixed  Annotation
class  tgAttClass        
style  tgAttStyle        
annotation
documentation
Teilabschnitt in formatiertem Text

attribute tgspan/@class
type tgAttClass

attribute tgspan/@style
type tgAttStyle

complexType tgSTLBBau
diagram index_p872.png
namespace http://www.gaeb.de/GAEB_DA_XML/DA81/3.2
children STLBBauCtlg STLBBauID
used by
element tgDescription/STLBBau
annotation
documentation
Schluessel STLB-Bau

element tgSTLBBau/STLBBauCtlg
diagram index_p873.png
namespace http://www.gaeb.de/GAEB_DA_XML/DA81/3.2
type tgSTLBBauCtlg
properties
content complex
children CtlgName VersDate WCtg Group CostGrp
annotation
documentation
Schluessel fuer Katalog und Gruppe der Leistung (STLB-Bau)

element tgSTLBBau/STLBBauID
diagram index_p874.png
namespace http://www.gaeb.de/GAEB_DA_XML/DA81/3.2
type tgSTLBBauID
properties
minOcc 0
maxOcc unbounded
content complex
children ArtChrIdent ArtChIdx ChVIdent OutlTextPart
annotation
documentation
Schlüssel einer Ausprägung (STLB-Bau Identifier)

complexType tgSTLBBauCtlg
diagram index_p875.png
namespace http://www.gaeb.de/GAEB_DA_XML/DA81/3.2
children CtlgName VersDate WCtg Group CostGrp
used by
element tgSTLBBau/STLBBauCtlg
annotation
documentation
Schluessel fuer Katalog und Gruppe der Leistung (STLB-Bau)

element tgSTLBBauCtlg/CtlgName
diagram index_p876.png
namespace http://www.gaeb.de/GAEB_DA_XML/DA81/3.2
type tgNormalizedString10
properties
content simple
facets
Kind Value Annotation
maxLength 10
annotation
documentation
Name des Katalogs

element tgSTLBBauCtlg/VersDate
diagram index_p877.png
namespace http://www.gaeb.de/GAEB_DA_XML/DA81/3.2
type tgVersDate
properties
minOcc 0
maxOcc 1
content simple
annotation
documentation
Datum der Version des Katalogs

element tgSTLBBauCtlg/WCtg
diagram index_p878.png
namespace http://www.gaeb.de/GAEB_DA_XML/DA81/3.2
type tgNormalizedString3
properties
minOcc 0
maxOcc 1
content simple
facets
Kind Value Annotation
maxLength 3
annotation
documentation
Leistungsbereich

element tgSTLBBauCtlg/Group
diagram index_p879.png
namespace http://www.gaeb.de/GAEB_DA_XML/DA81/3.2
type tgInteger
properties
content simple
annotation
documentation
Identifikator der Gruppe

element tgSTLBBauCtlg/CostGrp
diagram index_p880.png
namespace http://www.gaeb.de/GAEB_DA_XML/DA81/3.2
type tgNormalizedString20
properties
minOcc 0
maxOcc 1
content simple
facets
Kind Value Annotation
maxLength 20
annotation
documentation
Kostengruppe

complexType tgSTLBBauID
diagram index_p881.png
namespace http://www.gaeb.de/GAEB_DA_XML/DA81/3.2
children ArtChrIdent ArtChIdx ChVIdent OutlTextPart
used by
element tgSTLBBau/STLBBauID
annotation
documentation
Schlüssel einer Ausprägung (STLB-Bau Identifier)

element tgSTLBBauID/ArtChrIdent
diagram index_p882.png
namespace http://www.gaeb.de/GAEB_DA_XML/DA81/3.2
type tgInteger
properties
content simple
annotation
documentation
Identifikator des Beschreibungsmerkmals

element tgSTLBBauID/ArtChIdx
diagram index_p883.png
namespace http://www.gaeb.de/GAEB_DA_XML/DA81/3.2
type tgInteger
properties
minOcc 0
maxOcc 1
content simple
annotation
documentation
Index zum Beschreibungsmerkmal (entfällt bei Textergaenzungen)

element tgSTLBBauID/ChVIdent
diagram index_p884.png
namespace http://www.gaeb.de/GAEB_DA_XML/DA81/3.2
type tgInteger
properties
minOcc 0
maxOcc 1
content simple
annotation
documentation
Identifikator der Auspraegung (entfällt bei Textergaenzungen)

element tgSTLBBauID/OutlTextPart
diagram index_p885.png
namespace http://www.gaeb.de/GAEB_DA_XML/DA81/3.2
type tgYes
properties
minOcc 0
maxOcc 1
content simple
facets
Kind Value Annotation
enumeration Yes
annotation
documentation
Existiert nur, wenn das Beschreibungsmerkmal einen  Teil des Kurztextes liefert.

complexType tgStLNo
diagram index_p886.png
namespace http://www.gaeb.de/GAEB_DA_XML/DA81/3.2
type extension of tgStLNoText
properties
base tgStLNoText
used by
element tgDescription/StLNo
facets
Kind Value Annotation
pattern [0-9]{0,17}
attributes
Name  Type  Use  Default  Fixed  Annotation
Type  derived by: tgNormalizedString        

attribute tgStLNo/@Type
type restriction of tgNormalizedString
facets
Kind Value Annotation
enumeration STLB-BauZ
enumeration StLB
enumeration StLK

complexType tgStyle
diagram index_p887.png
namespace http://www.gaeb.de/GAEB_DA_XML/DA81/3.2
type extension of tgString
properties
base tgString
mixed true
used by
elements tgOutlTxt/Style tgBoQText/Style
attributes
Name  Type  Use  Default  Fixed  Annotation
type  derived by: tgNormalizedString        

attribute tgStyle/@type
type restriction of tgNormalizedString
facets
Kind Value Annotation
enumeration text/css

complexType tgSubDescr
diagram index_p888.png
namespace http://www.gaeb.de/GAEB_DA_XML/DA81/3.2
children SubDNo Description QtySpec QtyTBD Qty QU UPSpec UPBkdn UP UPComp1 UPComp2 UPComp3 UPComp4 UPComp5 UPComp6
used by
complexType tgSubDescr
annotation
documentation
Unterbeschreibung

element tgSubDescr/SubDNo
diagram index_p889.png
namespace http://www.gaeb.de/GAEB_DA_XML/DA81/3.2
type tgSubDNo
properties
content simple
facets
Kind Value Annotation
maxInclusive 99
annotation
documentation
Nummer der Unterbeschreibung

element tgSubDescr/Description
diagram index_p890.png
namespace http://www.gaeb.de/GAEB_DA_XML/DA81/3.2
type tgDescription
properties
minOcc 0
maxOcc 1
content complex
children STLBBau StLNo WICNo CompleteText OutlineText SubmissionComment
attributes
Name  Type  Use  Default  Fixed  Annotation
ID  tgGUID        
documentation
Die ID muss in 83 - > 84 Austausch erhalten bleiben. Damit können Descriptions eindeutig Identifiziert werden.
annotation
documentation
Textorganisation

element tgSubDescr/QtySpec
diagram index_p891.png
namespace http://www.gaeb.de/GAEB_DA_XML/DA81/3.2
type tgYes
properties
content simple
facets
Kind Value Annotation
enumeration Yes
annotation
documentation
Angabe der Menge erforderlich

element tgSubDescr/QtyTBD
diagram index_p892.png
namespace http://www.gaeb.de/GAEB_DA_XML/DA81/3.2
type tgYes
properties
minOcc 0
maxOcc 1
content simple
facets
Kind Value Annotation
enumeration Yes
annotation
documentation
Kennzeichen Freie Menge

element tgSubDescr/Qty
diagram index_p893.png
namespace http://www.gaeb.de/GAEB_DA_XML/DA81/3.2
type tgDecimal_11_3
properties
content simple
facets
Kind Value Annotation
totalDigits 11
fractionDigits 3
annotation
documentation
Menge

element tgSubDescr/QU
diagram index_p894.png
namespace http://www.gaeb.de/GAEB_DA_XML/DA81/3.2
type tgNormalizedString4
properties
minOcc 0
maxOcc 1
content simple
facets
Kind Value Annotation
maxLength 4
annotation
documentation
Mengeneinheit

element tgSubDescr/UPSpec
diagram index_p895.png
namespace http://www.gaeb.de/GAEB_DA_XML/DA81/3.2
type tgYesNo
properties
minOcc 0
maxOcc 1
content simple
facets
Kind Value Annotation
enumeration Yes
enumeration No
annotation
documentation
Angabe des Einheitspreises erforderlich

element tgSubDescr/UPBkdn
diagram index_p896.png
namespace http://www.gaeb.de/GAEB_DA_XML/DA81/3.2
type tgYesNo
properties
minOcc 0
maxOcc 1
content simple
facets
Kind Value Annotation
enumeration Yes
enumeration No
annotation
documentation
Aufforderung zur EP-Aufgliederung

element tgSubDescr/UP
diagram index_p897.png
namespace http://www.gaeb.de/GAEB_DA_XML/DA81/3.2
type tgDecimal_13_3
properties
content simple
facets
Kind Value Annotation
totalDigits 13
fractionDigits 3
annotation
documentation
Einheitspreis

element tgSubDescr/UPComp1
diagram index_p898.png
namespace http://www.gaeb.de/GAEB_DA_XML/DA81/3.2
type tgDecimal_13_3
properties
minOcc 0
maxOcc 1
content simple
facets
Kind Value Annotation
totalDigits 13
fractionDigits 3
annotation
documentation
1. Einheitspreisanteil

element tgSubDescr/UPComp2
diagram index_p899.png
namespace http://www.gaeb.de/GAEB_DA_XML/DA81/3.2
type tgDecimal_13_3
properties
minOcc 0
maxOcc 1
content simple
facets
Kind Value Annotation
totalDigits 13
fractionDigits 3
annotation
documentation
2. Einheitspreisanteil

element tgSubDescr/UPComp3
diagram index_p900.png
namespace http://www.gaeb.de/GAEB_DA_XML/DA81/3.2
type tgDecimal_13_3
properties
minOcc 0
maxOcc 1
content simple
facets
Kind Value Annotation
totalDigits 13
fractionDigits 3
annotation
documentation
3. Einheitspreisanteil

element tgSubDescr/UPComp4
diagram index_p901.png
namespace http://www.gaeb.de/GAEB_DA_XML/DA81/3.2
type tgDecimal_13_3
properties
minOcc 0
maxOcc 1
content simple
facets
Kind Value Annotation
totalDigits 13
fractionDigits 3
annotation
documentation
4. Einheitspreisanteil

element tgSubDescr/UPComp5
diagram index_p902.png
namespace http://www.gaeb.de/GAEB_DA_XML/DA81/3.2
type tgDecimal_13_3
properties
minOcc 0
maxOcc 1
content simple
facets
Kind Value Annotation
totalDigits 13
fractionDigits 3
annotation
documentation
5. Einheitspreisanteil

element tgSubDescr/UPComp6
diagram index_p903.png
namespace http://www.gaeb.de/GAEB_DA_XML/DA81/3.2
type tgDecimal_13_3
properties
minOcc 0
maxOcc 1
content simple
facets
Kind Value Annotation
totalDigits 13
fractionDigits 3
annotation
documentation
6. Einheitspreisanteil

complexType tgSupplierInfo
diagram index_p904.png
namespace http://www.gaeb.de/GAEB_DA_XML/DA81/3.2
children IDNo Address TaxNo RegNo
used by
element tgOrder/SupplierInfo
annotation
documentation
Informationen zum Lieferanten

element tgSupplierInfo/IDNo
diagram index_p905.png
namespace http://www.gaeb.de/GAEB_DA_XML/DA81/3.2
type tgNormalizedString20
properties
minOcc 0
maxOcc 1
content simple
facets
Kind Value Annotation
maxLength 20
annotation
documentation
Lieferanten-Nummer

element tgSupplierInfo/Address
diagram index_p906.png
namespace http://www.gaeb.de/GAEB_DA_XML/DA81/3.2
type tgAddress
properties
content complex
children Name1 Name2 Name3 Name4 Street PCode City Country ILN CtlgAssign Contact Phone Fax Email VATID Bank
annotation
documentation
Informationen zur Adresse des Lieferanten

element tgSupplierInfo/TaxNo
diagram index_p907.png
namespace http://www.gaeb.de/GAEB_DA_XML/DA81/3.2
type tgNormalizedString80
properties
content simple
facets
Kind Value Annotation
maxLength 80
annotation
documentation
Steuernummer

element tgSupplierInfo/RegNo
diagram index_p908.png
namespace http://www.gaeb.de/GAEB_DA_XML/DA81/3.2
type tgNormalizedString
properties
content simple
annotation
documentation
Unternehmens / Ortsregistrierungsnummer
WEEE Registrierungsnummer

complexType tgtable
diagram index_p909.png
namespace http://www.gaeb.de/GAEB_DA_XML/DA81/3.2
properties
mixed false
children tr
used by
elements tgFText/table tgth/table tgtd/table
attributes
Name  Type  Use  Default  Fixed  Annotation
class  tgAttClass        
style  tgAttStyle        
align  tgAttAlignTable        
documentation
Ausrichtung
border  tgAttBorder        
documentation
Linien
cellpadding  tgAttCellpadding        
documentation
Zellenabstand
frame  tgAttFrame        
height  tgAttHeight        
width  tgAttWidth        
org  tgAttOrg        
annotation
documentation
Tabelle

attribute tgtable/@class
type tgAttClass

attribute tgtable/@style
type tgAttStyle

attribute tgtable/@align
type tgAttAlignTable
facets
Kind Value Annotation
enumeration left
enumeration center
enumeration right
annotation
documentation
Ausrichtung

attribute tgtable/@border
type tgAttBorder
annotation
documentation
Linien

attribute tgtable/@cellpadding
type tgAttCellpadding
annotation
documentation
Zellenabstand

attribute tgtable/@frame
type tgAttFrame
facets
Kind Value Annotation
enumeration box
enumeration hsides
enumeration void
enumeration vsides

attribute tgtable/@height
type tgAttHeight

attribute tgtable/@width
type tgAttWidth

attribute tgtable/@org
type tgAttOrg
facets
Kind Value Annotation
enumeration TAB

element tgtable/tr
diagram index_p910.png
namespace http://www.gaeb.de/GAEB_DA_XML/DA81/3.2
type tgtr
properties
minOcc 1
maxOcc unbounded
content complex
mixed false
children th td
attributes
Name  Type  Use  Default  Fixed  Annotation
class  tgAttClass        
style  tgAttStyle        
align  tgAttAlign        
documentation
Ausrichtung
valign  tgAttValign        
annotation
documentation
Tabellenzeile

complexType tgtableTC
diagram index_p911.png
namespace http://www.gaeb.de/GAEB_DA_XML/DA81/3.2
properties
mixed false
children tr
used by
elements tgFTextTC/table tgtdTC/table
attributes
Name  Type  Use  Default  Fixed  Annotation
class  tgAttClass        
style  tgAttStyle        
align  tgAttAlignTable        
documentation
Ausrichtung
border  tgAttBorder        
documentation
Linien
cellpadding  tgAttCellpadding        
documentation
Zellenabstand
frame  tgAttFrame        
height  tgAttHeight        
width  tgAttWidth        
org  tgAttOrg        
annotation
documentation
Tabelle mit Textergänzung

attribute tgtableTC/@class
type tgAttClass

attribute tgtableTC/@style
type tgAttStyle

attribute tgtableTC/@align
type tgAttAlignTable
facets
Kind Value Annotation
enumeration left
enumeration center
enumeration right
annotation
documentation
Ausrichtung

attribute tgtableTC/@border
type tgAttBorder
annotation
documentation
Linien

attribute tgtableTC/@cellpadding
type tgAttCellpadding
annotation
documentation
Zellenabstand

attribute tgtableTC/@frame
type tgAttFrame
facets
Kind Value Annotation
enumeration box
enumeration hsides
enumeration void
enumeration vsides

attribute tgtableTC/@height
type tgAttHeight

attribute tgtableTC/@width
type tgAttWidth

attribute tgtableTC/@org
type tgAttOrg
facets
Kind Value Annotation
enumeration TAB

element tgtableTC/tr
diagram index_p912.png
namespace http://www.gaeb.de/GAEB_DA_XML/DA81/3.2
type tgtrTC
properties
minOcc 1
maxOcc unbounded
content complex
mixed false
children th td
attributes
Name  Type  Use  Default  Fixed  Annotation
class  tgAttClass        
style  tgAttStyle        
align  tgAttAlign        
documentation
Ausrichtung
valign  tgAttValign        
annotation
documentation
Tabellenzeile

complexType tgtd
diagram index_p913.png
namespace http://www.gaeb.de/GAEB_DA_XML/DA81/3.2
properties
mixed false
children p div span br table ol ul
used by
element tgtr/td
attributes
Name  Type  Use  Default  Fixed  Annotation
class  tgAttClass        
style  tgAttStyle        
align  tgAttAlign        
documentation
Ausrichtung
colspan  tgAttColspan        
documentation
Spaltenzusammenfassung
rowspan  tgAttRowspan        
valign  tgAttValign        
annotation
documentation
Zelle einer Tabelle

attribute tgtd/@class
type tgAttClass

attribute tgtd/@style
type tgAttStyle

attribute tgtd/@align
type tgAttAlign
facets
Kind Value Annotation
enumeration left
enumeration center
enumeration right
enumeration justify
annotation
documentation
Ausrichtung

attribute tgtd/@colspan
type tgAttColspan
annotation
documentation
Spaltenzusammenfassung

attribute tgtd/@rowspan
type tgAttRowspan

attribute tgtd/@valign
type tgAttValign
facets
Kind Value Annotation
enumeration bottom
enumeration middle
enumeration top

element tgtd/p
diagram index_p914.png
namespace http://www.gaeb.de/GAEB_DA_XML/DA81/3.2
type tgp
properties
content complex
mixed false
children span br image
attributes
Name  Type  Use  Default  Fixed  Annotation
class  tgAttClass        
style  tgAttStyle        
annotation
documentation
Absatz in formatiertem Text

element tgtd/div
diagram index_p915.png
namespace http://www.gaeb.de/GAEB_DA_XML/DA81/3.2
type tgdiv
properties
content complex
mixed false
children span br
attributes
Name  Type  Use  Default  Fixed  Annotation
class  tgAttClass        
style  tgAttStyle        
annotation
documentation
Abschnitt in formatiertem Text

element tgtd/span
diagram index_p916.png
namespace http://www.gaeb.de/GAEB_DA_XML/DA81/3.2
type tgspan
properties
content complex
mixed false
attributes
Name  Type  Use  Default  Fixed  Annotation
class  tgAttClass        
style  tgAttStyle        
annotation
documentation
Teilabschnitt in formatiertem Text

element tgtd/br
diagram index_p917.png
namespace http://www.gaeb.de/GAEB_DA_XML/DA81/3.2
type tgbr
properties
content simple
facets
Kind Value Annotation
maxLength 0
annotation
documentation
Zeilenumbruch

element tgtd/table
diagram index_p918.png
namespace http://www.gaeb.de/GAEB_DA_XML/DA81/3.2
type tgtable
properties
minOcc 1
maxOcc unbounded
content complex
mixed false
children tr
attributes
Name  Type  Use  Default  Fixed  Annotation
class  tgAttClass        
style  tgAttStyle        
align  tgAttAlignTable        
documentation
Ausrichtung
border  tgAttBorder        
documentation
Linien
cellpadding  tgAttCellpadding        
documentation
Zellenabstand
frame  tgAttFrame        
height  tgAttHeight        
width  tgAttWidth        
org  tgAttOrg        
annotation
documentation
Tabelle

element tgtd/ol
diagram index_p919.png
namespace http://www.gaeb.de/GAEB_DA_XML/DA81/3.2
type tgol
properties
content complex
mixed false
children li
attributes
Name  Type  Use  Default  Fixed  Annotation
class  tgAttClass        
style  tgAttStyle        
start  tgNormalizedString        
annotation
documentation
Nummerierte Liste

element tgtd/ul
diagram index_p920.png
namespace http://www.gaeb.de/GAEB_DA_XML/DA81/3.2
type tgul
properties
content complex
mixed false
children li
attributes
Name  Type  Use  Default  Fixed  Annotation
class  tgAttClass        
style  tgAttStyle        
annotation
documentation
Aufzählungsliste

complexType tgtdTC
diagram index_p921.png
namespace http://www.gaeb.de/GAEB_DA_XML/DA81/3.2
properties
mixed false
children p div span br table ol ul TextComplement
used by
element tgtrTC/td
attributes
Name  Type  Use  Default  Fixed  Annotation
class  tgAttClass        
style  tgAttStyle        
align  tgAttAlign        
documentation
Ausrichtung
colspan  tgAttColspan        
documentation
Spaltenzusammenfassung
rowspan  tgAttRowspan        
valign  tgAttValign        
annotation
documentation
Zelle einer Tabelle mit Textergänzung

attribute tgtdTC/@class
type tgAttClass

attribute tgtdTC/@style
type tgAttStyle

attribute tgtdTC/@align
type tgAttAlign
facets
Kind Value Annotation
enumeration left
enumeration center
enumeration right
enumeration justify
annotation
documentation
Ausrichtung

attribute tgtdTC/@colspan
type tgAttColspan
annotation
documentation
Spaltenzusammenfassung

attribute tgtdTC/@rowspan
type tgAttRowspan

attribute tgtdTC/@valign
type tgAttValign
facets
Kind Value Annotation
enumeration bottom
enumeration middle
enumeration top

element tgtdTC/p
diagram index_p922.png
namespace http://www.gaeb.de/GAEB_DA_XML/DA81/3.2
type tgpTC
properties
content complex
mixed false
children span br image TextComplement
attributes
Name  Type  Use  Default  Fixed  Annotation
class  tgAttClass        
style  tgAttStyle        
annotation
documentation
Absatz in formatiertem Text

element tgtdTC/div
diagram index_p923.png
namespace http://www.gaeb.de/GAEB_DA_XML/DA81/3.2
type tgdivTC
properties
content complex
mixed false
children span br TextComplement
attributes
Name  Type  Use  Default  Fixed  Annotation
class  tgAttClass        
style  tgAttStyle        
annotation
documentation
Abschnitt in formatiertem Text

element tgtdTC/span
diagram index_p924.png
namespace http://www.gaeb.de/GAEB_DA_XML/DA81/3.2
type tgspan
properties
content complex
mixed false
attributes
Name  Type  Use  Default  Fixed  Annotation
class  tgAttClass        
style  tgAttStyle        
annotation
documentation
Teilabschnitt in formatiertem Text

element tgtdTC/br
diagram index_p925.png
namespace http://www.gaeb.de/GAEB_DA_XML/DA81/3.2
type tgbr
properties
content simple
facets
Kind Value Annotation
maxLength 0
annotation
documentation
Zeilenumbruch

element tgtdTC/table
diagram index_p926.png
namespace http://www.gaeb.de/GAEB_DA_XML/DA81/3.2
type tgtableTC
properties
minOcc 1
maxOcc unbounded
content complex
mixed false
children tr
attributes
Name  Type  Use  Default  Fixed  Annotation
class  tgAttClass        
style  tgAttStyle        
align  tgAttAlignTable        
documentation
Ausrichtung
border  tgAttBorder        
documentation
Linien
cellpadding  tgAttCellpadding        
documentation
Zellenabstand
frame  tgAttFrame        
height  tgAttHeight        
width  tgAttWidth        
org  tgAttOrg        
annotation
documentation
Tabelle

element tgtdTC/ol
diagram index_p927.png
namespace http://www.gaeb.de/GAEB_DA_XML/DA81/3.2
type tgolTC
properties
content complex
mixed false
children li
attributes
Name  Type  Use  Default  Fixed  Annotation
class  tgAttClass        
style  tgAttStyle        
start  tgNormalizedString        
annotation
documentation
Nummerierte Liste

element tgtdTC/ul
diagram index_p928.png
namespace http://www.gaeb.de/GAEB_DA_XML/DA81/3.2
type tgulTC
properties
content complex
mixed false
children li
attributes
Name  Type  Use  Default  Fixed  Annotation
class  tgAttClass        
style  tgAttStyle        
annotation
documentation
Aufzählungsliste

element tgtdTC/TextComplement
diagram index_p929.png
namespace http://www.gaeb.de/GAEB_DA_XML/DA81/3.2
type tgTextComplement
properties
content complex
children ComplCaption ComplBodyDec ComplBodyInt ComplBody ComplTail
attributes
Name  Type  Use  Default  Fixed  Annotation
ID  tgGUID  optional      
MarkLbl  tgInteger  required      
Kind  tgAttKind  required      
Empty  tgYes  optional      
ArtChrIdent  tgInteger        
documentation
Identifikator des STLB-Bau Beschreibungsmerkmals
annotation
documentation
Textergänzung

complexType tgTextComplement
diagram index_p930.png
namespace http://www.gaeb.de/GAEB_DA_XML/DA81/3.2
properties
mixed false
children ComplCaption ComplBodyDec ComplBodyInt ComplBody ComplTail
used by
complexType tgTextComplement
attributes
Name  Type  Use  Default  Fixed  Annotation
ID  tgGUID  optional      
MarkLbl  tgInteger  required      
Kind  tgAttKind  required      
Empty  tgYes  optional      
ArtChrIdent  tgInteger        
documentation
Identifikator des STLB-Bau Beschreibungsmerkmals
annotation
documentation
Textergaenzung

attribute tgTextComplement/@ID
type tgGUID
properties
use optional
facets
Kind Value Annotation
maxLength 36

attribute tgTextComplement/@MarkLbl
type tgInteger
properties
use required

attribute tgTextComplement/@Kind
type tgAttKind
properties
use required
facets
Kind Value Annotation
enumeration Bidder
enumeration Owner

attribute tgTextComplement/@Empty
type tgYes
properties
use optional
facets
Kind Value Annotation
enumeration Yes

attribute tgTextComplement/@ArtChrIdent
type tgInteger
annotation
documentation
Identifikator des STLB-Bau Beschreibungsmerkmals

element tgTextComplement/ComplCaption
diagram index_p931.png
namespace http://www.gaeb.de/GAEB_DA_XML/DA81/3.2
type tgMLText
properties
minOcc 0
maxOcc 1
content complex
mixed false
children p div span br
attributes
Name  Type  Use  Default  Fixed  Annotation
style  tgAttStyle        
documentation
Oberster Style für mehrzeiligen Text
textWidth  tgNormalizedString        
annotation
documentation
Textergaenzung Anfang

element tgTextComplement/ComplBodyDec
diagram index_p932.png
namespace http://www.gaeb.de/GAEB_DA_XML/DA81/3.2
type tgComplBodyDec
properties
content complex
attributes
Name  Type  Use  Default  Fixed  Annotation
Value  tgDecimal        
annotation
documentation
In ComplBody wird der Inhalt wiederholt

element tgTextComplement/ComplBodyInt
diagram index_p933.png
namespace http://www.gaeb.de/GAEB_DA_XML/DA81/3.2
type tgComplBodyInt
properties
content complex
attributes
Name  Type  Use  Default  Fixed  Annotation
Value  tgInteger        
annotation
documentation
In ComplBody wird der Inhalt wiederholt

element tgTextComplement/ComplBody
diagram index_p934.png
namespace http://www.gaeb.de/GAEB_DA_XML/DA81/3.2
type tgMLText
properties
content complex
mixed false
children p div span br
attributes
Name  Type  Use  Default  Fixed  Annotation
style  tgAttStyle        
documentation
Oberster Style für mehrzeiligen Text
textWidth  tgNormalizedString        
annotation
documentation
Textergaenzung Hauptteil

element tgTextComplement/ComplTail
diagram index_p935.png
namespace http://www.gaeb.de/GAEB_DA_XML/DA81/3.2
type tgMLText
properties
minOcc 0
maxOcc 1
content complex
mixed false
children p div span br
attributes
Name  Type  Use  Default  Fixed  Annotation
style  tgAttStyle        
documentation
Oberster Style für mehrzeiligen Text
textWidth  tgNormalizedString        
annotation
documentation
Textergaenzung Ende

complexType tgth
diagram index_p936.png
namespace http://www.gaeb.de/GAEB_DA_XML/DA81/3.2
children p div span br table ul ol
used by
elements tgtr/th tgtrTC/th
attributes
Name  Type  Use  Default  Fixed  Annotation
class  tgAttClass        
style  tgAttStyle        
align  tgAttAlign        
documentation
Ausrichtung
valign  tgAttValign        
annotation
documentation
Tabellenkopf

attribute tgth/@class
type tgAttClass

attribute tgth/@style
type tgAttStyle

attribute tgth/@align
type tgAttAlign
facets
Kind Value Annotation
enumeration left
enumeration center
enumeration right
enumeration justify
annotation
documentation
Ausrichtung

attribute tgth/@valign
type tgAttValign
facets
Kind Value Annotation
enumeration bottom
enumeration middle
enumeration top

element tgth/p
diagram index_p937.png
namespace http://www.gaeb.de/GAEB_DA_XML/DA81/3.2
type tgp
properties
content complex
mixed false
children span br image
attributes
Name  Type  Use  Default  Fixed  Annotation
class  tgAttClass        
style  tgAttStyle        
annotation
documentation
Absatz in formatiertem Text

element tgth/div
diagram index_p938.png
namespace http://www.gaeb.de/GAEB_DA_XML/DA81/3.2
type tgdiv
properties
content complex
mixed false
children span br
attributes
Name  Type  Use  Default  Fixed  Annotation
class  tgAttClass        
style  tgAttStyle        
annotation
documentation
Abschnitt in formatiertem Text

element tgth/span
diagram index_p939.png
namespace http://www.gaeb.de/GAEB_DA_XML/DA81/3.2
type tgspan
properties
content complex
mixed false
attributes
Name  Type  Use  Default  Fixed  Annotation
class  tgAttClass        
style  tgAttStyle        
annotation
documentation
Teilabschnitt in formatiertem Text

element tgth/br
diagram index_p940.png
namespace http://www.gaeb.de/GAEB_DA_XML/DA81/3.2
type tgbr
properties
content simple
facets
Kind Value Annotation
maxLength 0
annotation
documentation
Zeilenumbruch

element tgth/table
diagram index_p941.png
namespace http://www.gaeb.de/GAEB_DA_XML/DA81/3.2
type tgtable
properties
minOcc 1
maxOcc unbounded
content complex
mixed false
children tr
attributes
Name  Type  Use  Default  Fixed  Annotation
class  tgAttClass        
style  tgAttStyle        
align  tgAttAlignTable        
documentation
Ausrichtung
border  tgAttBorder        
documentation
Linien
cellpadding  tgAttCellpadding        
documentation
Zellenabstand
frame  tgAttFrame        
height  tgAttHeight        
width  tgAttWidth        
org  tgAttOrg        
annotation
documentation
Tabelle

element tgth/ul
diagram index_p942.png
namespace http://www.gaeb.de/GAEB_DA_XML/DA81/3.2
type tgul
properties
content complex
mixed false
children li
attributes
Name  Type  Use  Default  Fixed  Annotation
class  tgAttClass        
style  tgAttStyle        
annotation
documentation
Aufzählungsliste

element tgth/ol
diagram index_p943.png
namespace http://www.gaeb.de/GAEB_DA_XML/DA81/3.2
type tgol
properties
content complex
mixed false
children li
attributes
Name  Type  Use  Default  Fixed  Annotation
class  tgAttClass        
style  tgAttStyle        
start  tgNormalizedString        
annotation
documentation
Nummerierte Liste

complexType tgTotalNetUpComp
diagram index_p944.png
namespace http://www.gaeb.de/GAEB_DA_XML/DA81/3.2
children UpComp1 UpComp2 UpComp3 UpComp4 UpComp5 UpComp6
used by
element tgTotals/TotalNetUpComp
annotation
documentation
Bruttobeträge der Einheitspreisanteile

element tgTotalNetUpComp/UpComp1
diagram index_p945.png
namespace http://www.gaeb.de/GAEB_DA_XML/DA81/3.2
type tgDecimal_13_2
properties
minOcc 0
maxOcc 1
content simple
facets
Kind Value Annotation
totalDigits 13
fractionDigits 2
annotation
documentation
Nettobetrag des 1. EP-Anteils

element tgTotalNetUpComp/UpComp2
diagram index_p946.png
namespace http://www.gaeb.de/GAEB_DA_XML/DA81/3.2
type tgDecimal_13_2
properties
minOcc 0
maxOcc 1
content simple
facets
Kind Value Annotation
totalDigits 13
fractionDigits 2
annotation
documentation
Nettobetrag des 2. EP-Anteils

element tgTotalNetUpComp/UpComp3
diagram index_p947.png
namespace http://www.gaeb.de/GAEB_DA_XML/DA81/3.2
type tgDecimal_13_2
properties
minOcc 0
maxOcc 1
content simple
facets
Kind Value Annotation
totalDigits 13
fractionDigits 2
annotation
documentation
Nettobetrag des 3. EP-Anteils

element tgTotalNetUpComp/UpComp4
diagram index_p948.png
namespace http://www.gaeb.de/GAEB_DA_XML/DA81/3.2
type tgDecimal_13_2
properties
minOcc 0
maxOcc 1
content simple
facets
Kind Value Annotation
totalDigits 13
fractionDigits 2
annotation
documentation
Nettobetrag des 4. EP-Anteils

element tgTotalNetUpComp/UpComp5
diagram index_p949.png
namespace http://www.gaeb.de/GAEB_DA_XML/DA81/3.2
type tgDecimal_13_2
properties
minOcc 0
maxOcc 1
content simple
facets
Kind Value Annotation
totalDigits 13
fractionDigits 2
annotation
documentation
Nettobetrag des 5. EP-Anteils

element tgTotalNetUpComp/UpComp6
diagram index_p950.png
namespace http://www.gaeb.de/GAEB_DA_XML/DA81/3.2
type tgDecimal_13_2
properties
minOcc 0
maxOcc 1
content simple
facets
Kind Value Annotation
totalDigits 13
fractionDigits 2
annotation
documentation
Nettobetrag des 6. EP-Anteils

complexType tgTotals
diagram index_p951.png
namespace http://www.gaeb.de/GAEB_DA_XML/DA81/3.2
children Total DiscountPcnt DiscountAmt TotAfterDisc TotalLSUM VAT TotalNet TotalNetUpComp VATPart VATAmount TotalGross
used by
elements tgLotGrp/Totals tgBoQInfo/Totals tgBoQCtgy/Totals
annotation
documentation
Summen

element tgTotals/Total
diagram index_p952.png
namespace http://www.gaeb.de/GAEB_DA_XML/DA81/3.2
type tgDecimal_13_2
properties
content simple
facets
Kind Value Annotation
totalDigits 13
fractionDigits 2
annotation
documentation
Summe

element tgTotals/DiscountPcnt
diagram index_p953.png
namespace http://www.gaeb.de/GAEB_DA_XML/DA81/3.2
type tgDecimal_9_6
properties
content simple
facets
Kind Value Annotation
totalDigits 9
fractionDigits 6
annotation
documentation
Prozentualer Nachlass

element tgTotals/DiscountAmt
diagram index_p954.png
namespace http://www.gaeb.de/GAEB_DA_XML/DA81/3.2
type tgDecimal_13_2
properties
content simple
facets
Kind Value Annotation
totalDigits 13
fractionDigits 2
annotation
documentation
Absoluter Nachlass

element tgTotals/TotAfterDisc
diagram index_p955.png
namespace http://www.gaeb.de/GAEB_DA_XML/DA81/3.2
type tgDecimal_13_2
properties
content simple
facets
Kind Value Annotation
totalDigits 13
fractionDigits 2
annotation
documentation
Summe nach Nachlass

element tgTotals/TotalLSUM
diagram index_p956.png
namespace http://www.gaeb.de/GAEB_DA_XML/DA81/3.2
type tgDecimal_13_2
properties
content simple
facets
Kind Value Annotation
totalDigits 13
fractionDigits 2
annotation
documentation
Pauschalsumme

element tgTotals/VAT
diagram index_p957.png
namespace http://www.gaeb.de/GAEB_DA_XML/DA81/3.2
type tgDecimal_5_2
properties
minOcc 0
maxOcc 1
content simple
facets
Kind Value Annotation
totalDigits 5
fractionDigits 2
annotation
documentation
Umsatzsteuersatz in %

element tgTotals/TotalNet
diagram index_p958.png
namespace http://www.gaeb.de/GAEB_DA_XML/DA81/3.2
type tgDecimal_13_2
properties
minOcc 0
maxOcc 1
content simple
facets
Kind Value Annotation
totalDigits 13
fractionDigits 2
annotation
documentation
Netto-Summe mit Berücksichtigung von Nachlässen

element tgTotals/TotalNetUpComp
diagram index_p959.png
namespace http://www.gaeb.de/GAEB_DA_XML/DA81/3.2
type tgTotalNetUpComp
properties
minOcc 0
maxOcc 1
content complex
children UpComp1 UpComp2 UpComp3 UpComp4 UpComp5 UpComp6
annotation
documentation
Nettobeträge der Einheitspreisanteile

element tgTotals/VATPart
diagram index_p960.png
namespace http://www.gaeb.de/GAEB_DA_XML/DA81/3.2
type tgVATPart
properties
minOcc 0
maxOcc unbounded
content complex
children TotalNetPart VATAmount
attributes
Name  Type  Use  Default  Fixed  Annotation
VATPcnt  tgDecimal_5_2        
documentation
Umsatzsteuersatz in %
annotation
documentation
Umsatzsteuersatz

element tgTotals/VATAmount
diagram index_p961.png
namespace http://www.gaeb.de/GAEB_DA_XML/DA81/3.2
type tgDecimal_13_2
properties
minOcc 0
maxOcc 1
content simple
facets
Kind Value Annotation
totalDigits 13
fractionDigits 2
annotation
documentation
Umsatzsteuerbetrag

element tgTotals/TotalGross
diagram index_p962.png
namespace http://www.gaeb.de/GAEB_DA_XML/DA81/3.2
type tgDecimal_13_2
properties
minOcc 0
maxOcc 1
content simple
facets
Kind Value Annotation
totalDigits 13
fractionDigits 2
annotation
documentation
Summe mit Beruecksichtigung von Nachlaessen und Umsatzsteuer

complexType tgtr
diagram index_p963.png
namespace http://www.gaeb.de/GAEB_DA_XML/DA81/3.2
properties
mixed false
children th td
used by
element tgtable/tr
attributes
Name  Type  Use  Default  Fixed  Annotation
class  tgAttClass        
style  tgAttStyle        
align  tgAttAlign        
documentation
Ausrichtung
valign  tgAttValign        
annotation
documentation
Tabellenzeile

attribute tgtr/@class
type tgAttClass

attribute tgtr/@style
type tgAttStyle

attribute tgtr/@align
type tgAttAlign
facets
Kind Value Annotation
enumeration left
enumeration center
enumeration right
enumeration justify
annotation
documentation
Ausrichtung

attribute tgtr/@valign
type tgAttValign
facets
Kind Value Annotation
enumeration bottom
enumeration middle
enumeration top

element tgtr/th
diagram index_p964.png
namespace http://www.gaeb.de/GAEB_DA_XML/DA81/3.2
type tgth
properties
minOcc 0
maxOcc unbounded
content complex
children p div span br table ul ol
attributes
Name  Type  Use  Default  Fixed  Annotation
class  tgAttClass        
style  tgAttStyle        
align  tgAttAlign        
documentation
Ausrichtung
valign  tgAttValign        
annotation
documentation
Tabellenkopf

element tgtr/td
diagram index_p965.png
namespace http://www.gaeb.de/GAEB_DA_XML/DA81/3.2
type tgtd
properties
minOcc 0
maxOcc unbounded
content complex
mixed false
children p div span br table ol ul
attributes
Name  Type  Use  Default  Fixed  Annotation
class  tgAttClass        
style  tgAttStyle        
align  tgAttAlign        
documentation
Ausrichtung
colspan  tgAttColspan        
documentation
Spaltenzusammenfassung
rowspan  tgAttRowspan        
valign  tgAttValign        
annotation
documentation
Zelle einer Tabelle

complexType tgtrTC
diagram index_p966.png
namespace http://www.gaeb.de/GAEB_DA_XML/DA81/3.2
properties
mixed false
children th td
used by
element tgtableTC/tr
attributes
Name  Type  Use  Default  Fixed  Annotation
class  tgAttClass        
style  tgAttStyle        
align  tgAttAlign        
documentation
Ausrichtung
valign  tgAttValign        
annotation
documentation
Tabellenzeile mit Textergänzung

attribute tgtrTC/@class
type tgAttClass

attribute tgtrTC/@style
type tgAttStyle

attribute tgtrTC/@align
type tgAttAlign
facets
Kind Value Annotation
enumeration left
enumeration center
enumeration right
enumeration justify
annotation
documentation
Ausrichtung

attribute tgtrTC/@valign
type tgAttValign
facets
Kind Value Annotation
enumeration bottom
enumeration middle
enumeration top

element tgtrTC/th
diagram index_p967.png
namespace http://www.gaeb.de/GAEB_DA_XML/DA81/3.2
type tgth
properties
minOcc 0
maxOcc unbounded
content complex
children p div span br table ul ol
attributes
Name  Type  Use  Default  Fixed  Annotation
class  tgAttClass        
style  tgAttStyle        
align  tgAttAlign        
documentation
Ausrichtung
valign  tgAttValign        
annotation
documentation
Tabellenkopf

element tgtrTC/td
diagram index_p968.png
namespace http://www.gaeb.de/GAEB_DA_XML/DA81/3.2
type tgtdTC
properties
minOcc 0
maxOcc unbounded
content complex
mixed false
children p div span br table ol ul TextComplement
attributes
Name  Type  Use  Default  Fixed  Annotation
class  tgAttClass        
style  tgAttStyle        
align  tgAttAlign        
documentation
Ausrichtung
colspan  tgAttColspan        
documentation
Spaltenzusammenfassung
rowspan  tgAttRowspan        
valign  tgAttValign        
annotation
documentation
Zelle einer Tabelle

complexType tgul
diagram index_p969.png
namespace http://www.gaeb.de/GAEB_DA_XML/DA81/3.2
properties
mixed false
children li
used by
elements tgFText/ul tgli/ul tgth/ul tgtd/ul
attributes
Name  Type  Use  Default  Fixed  Annotation
class  tgAttClass        
style  tgAttStyle        
annotation
documentation
Aufzählungsliste in formatiertem Text

attribute tgul/@class
type tgAttClass

attribute tgul/@style
type tgAttStyle

element tgul/li
diagram index_p970.png
namespace http://www.gaeb.de/GAEB_DA_XML/DA81/3.2
type tgli
properties
minOcc 1
maxOcc unbounded
content complex
mixed false
children p div span br ul ol
attributes
Name  Type  Use  Default  Fixed  Annotation
class  tgAttClass        
style  tgAttStyle        
annotation
documentation
Listenpunkt in formatiertem Text

complexType tgulTC
diagram index_p971.png
namespace http://www.gaeb.de/GAEB_DA_XML/DA81/3.2
properties
mixed false
children li
used by
elements tgFTextTC/ul tgliTC/ul tgtdTC/ul
attributes
Name  Type  Use  Default  Fixed  Annotation
class  tgAttClass        
style  tgAttStyle        
annotation
documentation
Aufzählungsliste in formatiertem Text mit Textergänzung

attribute tgulTC/@class
type tgAttClass

attribute tgulTC/@style
type tgAttStyle

element tgulTC/li
diagram index_p972.png
namespace http://www.gaeb.de/GAEB_DA_XML/DA81/3.2
type tgliTC
properties
minOcc 1
maxOcc unbounded
content complex
mixed false
children p div span br ul ol TextComplement
attributes
Name  Type  Use  Default  Fixed  Annotation
class  tgAttClass        
style  tgAttStyle        
annotation
documentation
Listenpunkt in formatiertem Text

complexType tgUserValue
diagram index_p973.png
namespace http://www.gaeb.de/GAEB_DA_XML/DA81/3.2
children Name Value
used by
element tgOrderItem/UserValue

element tgUserValue/Name
diagram index_p974.png
namespace http://www.gaeb.de/GAEB_DA_XML/DA81/3.2
type tgNormalizedString
properties
content simple

element tgUserValue/Value
diagram index_p975.png
namespace http://www.gaeb.de/GAEB_DA_XML/DA81/3.2
type tgNormalizedString
properties
minOcc 0
maxOcc 1
content simple

complexType tgVATPart
diagram index_p976.png
namespace http://www.gaeb.de/GAEB_DA_XML/DA81/3.2
children TotalNetPart VATAmount
used by
element tgTotals/VATPart
attributes
Name  Type  Use  Default  Fixed  Annotation
VATPcnt  tgDecimal_5_2        
documentation
Umsatzsteuersatz in %
annotation
documentation
Umsatzsatzsteuersatz mit Anteil

attribute tgVATPart/@VATPcnt
type tgDecimal_5_2
facets
Kind Value Annotation
totalDigits 5
fractionDigits 2
annotation
documentation
Umsatzsteuersatz in %

element tgVATPart/TotalNetPart
diagram index_p977.png
namespace http://www.gaeb.de/GAEB_DA_XML/DA81/3.2
type tgDecimal_13_2
properties
content simple
facets
Kind Value Annotation
totalDigits 13
fractionDigits 2
annotation
documentation
Netto-Summe aller Elemente mit den Umsatzsteuersatz VATPcnt.
Hinweis:
Falls Nachlässe auf Elemente mit unterschiedlichen Umsatzsteuersätzen wirken, dann ist der jeweilige Nachlassbetrag auf die Teilsummen zu verteilen. Das Verteilungsgewicht ist das Verhältnis des Teilbetrages zur Summe der jeweiliegen Gruppenstufe/LV. Ein Rundungsrest ist der größten Teilsumme, bei mehreren größten der mit dem höreren Steuersatz, zuzuschlagen.

element tgVATPart/VATAmount
diagram index_p978.png
namespace http://www.gaeb.de/GAEB_DA_XML/DA81/3.2
type tgDecimal_13_2
properties
content simple
facets
Kind Value Annotation
totalDigits 13
fractionDigits 2
annotation
documentation
Umsatzsteuerbetrag für den Umsatzsteuersatz VATPcnt

complexType tgWeightPart
diagram index_p979.png
namespace http://www.gaeb.de/GAEB_DA_XML/DA81/3.2
children Weight UW Base UnitBase
used by
element tgQuotation/WeigthPart
annotation
documentation
Gewichtseinheit, unit weight

element tgWeightPart/Weight
diagram index_p980.png
namespace http://www.gaeb.de/GAEB_DA_XML/DA81/3.2
type tgDecimal_13_2
properties
content simple
facets
Kind Value Annotation
totalDigits 13
fractionDigits 2
annotation
documentation
Gewicht

element tgWeightPart/UW
diagram index_p981.png
namespace http://www.gaeb.de/GAEB_DA_XML/DA81/3.2
type tgNormalizedString
properties
content simple
annotation
documentation
Gewichtseinheit

element tgWeightPart/Base
diagram index_p982.png
namespace http://www.gaeb.de/GAEB_DA_XML/DA81/3.2
type tgDecimal_13_2
properties
minOcc 0
maxOcc 1
content simple
facets
Kind Value Annotation
totalDigits 13
fractionDigits 2
annotation
documentation
Basis

element tgWeightPart/UnitBase
diagram index_p983.png
namespace http://www.gaeb.de/GAEB_DA_XML/DA81/3.2
type tgNormalizedString
properties
minOcc 0
maxOcc 1
content simple
annotation
documentation
Basiseinheit

complexType tgWgChange
diagram index_p984.png
namespace http://www.gaeb.de/GAEB_DA_XML/DA81/3.2
children LblRefWage RedPriceComp RefBoQ RefLotNo RefLotGrNo RefItem WgChangeRate
used by
element tgAward/WgChange
annotation
documentation
Lohnaenderung

element tgWgChange/LblRefWage
diagram index_p985.png
namespace http://www.gaeb.de/GAEB_DA_XML/DA81/3.2
type tgNormalizedString120
properties
content simple
facets
Kind Value Annotation
maxLength 120
annotation
documentation
Bezeichnung massgebender Lohn

element tgWgChange/RedPriceComp
diagram index_p986.png
namespace http://www.gaeb.de/GAEB_DA_XML/DA81/3.2
type tgDecimal_9_6
properties
minOcc 0
maxOcc 1
content simple
facets
Kind Value Annotation
totalDigits 9
fractionDigits 6
annotation
documentation
Minderung der Preise in Prozent

element tgWgChange/RefBoQ
diagram index_p987.png
namespace http://www.gaeb.de/GAEB_DA_XML/DA81/3.2
type tgRefBoQ
properties
content complex
attributes
Name  Type  Use  Default  Fixed  Annotation
IDRef  xs:IDREF  required      
annotation
documentation
Verweis auf das LV

element tgWgChange/RefLotNo
diagram index_p988.png
namespace http://www.gaeb.de/GAEB_DA_XML/DA81/3.2
type tgRefBoQCtgy
properties
content complex
attributes
Name  Type  Use  Default  Fixed  Annotation
IDRef  xs:IDREF  required      
annotation
documentation
Verweis auf Los

element tgWgChange/RefLotGrNo
diagram index_p989.png
namespace http://www.gaeb.de/GAEB_DA_XML/DA81/3.2
type tgRefLotGrp
properties
content complex
attributes
Name  Type  Use  Default  Fixed  Annotation
IDRef  xs:IDREF  required      
annotation
documentation
Verweis auf Losgruppe

element tgWgChange/RefItem
diagram index_p990.png
namespace http://www.gaeb.de/GAEB_DA_XML/DA81/3.2
type tgRefItem
properties
content complex
attributes
Name  Type  Use  Default  Fixed  Annotation
IDRef  xs:IDREF  required      
annotation
documentation
Verweis auf Position

element tgWgChange/WgChangeRate
diagram index_p991.png
namespace http://www.gaeb.de/GAEB_DA_XML/DA81/3.2
type tgDecimal_6_4
properties
minOcc 0
maxOcc 1
content simple
facets
Kind Value Annotation
totalDigits 6
fractionDigits 4
annotation
documentation
Faktor der Lohnaenderung

simpleType tgAccepted
namespace http://www.gaeb.de/GAEB_DA_XML/DA81/3.2
type restriction of tgNormalizedString
properties
base tgNormalizedString
used by
elements tgBoQCtgy/Accepted tgItem/Accepted tgMarkupItem/Accepted
facets
Kind Value Annotation
enumeration AltAccept
enumeration BasReject
annotation
documentation
Beauftragt

simpleType tgALNGroupNo
namespace http://www.gaeb.de/GAEB_DA_XML/DA81/3.2
type restriction of tgNonNegativeInteger
properties
base tgNonNegativeInteger
used by
elements tgBoQCtgy/ALNBGroupNo tgItem/ALNGroupNo tgMarkupItem/ALNGroupNo
facets
Kind Value Annotation
maxInclusive 999
annotation
documentation
Gruppennummer der Zuordnungszahl zur Kennzeichnung zusammengehoerender Grund- und alternativer Ausfuehrungen.

simpleType tgALNSerNo
namespace http://www.gaeb.de/GAEB_DA_XML/DA81/3.2
type restriction of tgNonNegativeInteger
properties
base tgNonNegativeInteger
used by
elements tgBoQCtgy/ALNBSerNo tgItem/ALNSerNo tgMarkupItem/ALNSerNo
facets
Kind Value Annotation
maxInclusive 9
annotation
documentation
Laufende Nummer der Zuordnungszahl

simpleType tgAlterBidStatus
namespace http://www.gaeb.de/GAEB_DA_XML/DA81/3.2
type restriction of tgNormalizedString
properties
base tgNormalizedString
used by
elements tgRemark/AlterBidStatus tgPerfDescr/AlterBidStatus tgBoQCtgy/AlterBidStatus tgItem/AlterBidStatus tgMarkupItem/AlterBidStatus
facets
Kind Value Annotation
enumeration Identical
documentation
Gleich
enumeration N/A
documentation
Entfällt
enumeration Modified
documentation
Modifiziert
enumeration New
documentation
Neu
annotation
documentation
NebenangebotStatus; Bei new und modified werden die kompletten Positionen übertragen. Bei N/A wird nur die TeilOZ und dieses Kennzeichen übertragen.

simpleType tgAttAlign
namespace http://www.gaeb.de/GAEB_DA_XML/DA81/3.2
type restriction of tgNormalizedString
properties
base tgNormalizedString
used by
attributes tgtr/@align tgtrTC/@align tgth/@align tgtd/@align tgtdTC/@align tgImage/@align
facets
Kind Value Annotation
enumeration left
enumeration center
enumeration right
enumeration justify
annotation
documentation
Attribut fuer Ausrichtung

simpleType tgAttAlignTable
namespace http://www.gaeb.de/GAEB_DA_XML/DA81/3.2
type restriction of tgNormalizedString
properties
base tgNormalizedString
used by
attributes tgtable/@align tgtableTC/@align
facets
Kind Value Annotation
enumeration left
enumeration center
enumeration right
annotation
documentation
Attribut fuer Ausrichtung

simpleType tgAttBorder
namespace http://www.gaeb.de/GAEB_DA_XML/DA81/3.2
type tgInteger
properties
base tgInteger
used by
attributes tgtable/@border tgtableTC/@border tgImage/@border
annotation
documentation
Attribut fuer Linien

simpleType tgAttCellpadding
namespace http://www.gaeb.de/GAEB_DA_XML/DA81/3.2
type tgNormalizedString
properties
base tgNormalizedString
used by
attributes tgtable/@cellpadding tgtableTC/@cellpadding
annotation
documentation
Attribut für Zellenabstand

simpleType tgAttClass
namespace http://www.gaeb.de/GAEB_DA_XML/DA81/3.2
type tgNormalizedString
properties
base tgNormalizedString
used by
attributes tgp/@class tgpTC/@class tgpMLText/@class tgspan/@class tgdiv/@class tgdivTC/@class tgul/@class tgulTC/@class tgol/@class tgolTC/@class tgli/@class tgliTC/@class tgtable/@class tgtableTC/@class tgtr/@class tgtrTC/@class tgth/@class tgtd/@class tgtdTC/@class
annotation
documentation
Der Wertevorrat des Class Attributes wird in der Dokumentation erklaert

simpleType tgAttColspan
namespace http://www.gaeb.de/GAEB_DA_XML/DA81/3.2
type tgInteger
properties
base tgInteger
used by
attributes tgtd/@colspan tgtdTC/@colspan
annotation
documentation
Attribut für Spaltenzusammenfassung

simpleType tgAttFrame
namespace http://www.gaeb.de/GAEB_DA_XML/DA81/3.2
type restriction of tgNormalizedString
properties
base tgNormalizedString
used by
attributes tgtable/@frame tgtableTC/@frame
facets
Kind Value Annotation
enumeration box
enumeration hsides
enumeration void
enumeration vsides
annotation
documentation
Attribut für Rahmen

simpleType tgAttHeight
namespace http://www.gaeb.de/GAEB_DA_XML/DA81/3.2
type tgNormalizedString
properties
base tgNormalizedString
used by
attributes tgtable/@height tgtableTC/@height
annotation
documentation
Attribut für Höhe

simpleType tgAttKind
namespace http://www.gaeb.de/GAEB_DA_XML/DA81/3.2
type restriction of tgNormalizedString
properties
base tgNormalizedString
used by
attribute tgTextComplement/@Kind
facets
Kind Value Annotation
enumeration Bidder
enumeration Owner
annotation
documentation
Attribut fuer Textergaenzung

simpleType tgAttOrg
namespace http://www.gaeb.de/GAEB_DA_XML/DA81/3.2
type restriction of xs:normalizedString
properties
base xs:normalizedString
used by
attributes tgtable/@org tgtableTC/@org
facets
Kind Value Annotation
enumeration TAB

simpleType tgAttRowspan
namespace http://www.gaeb.de/GAEB_DA_XML/DA81/3.2
type tgInteger
properties
base tgInteger
used by
attributes tgtd/@rowspan tgtdTC/@rowspan
annotation
documentation
Attribut für Zeilenzusammenfassung

simpleType tgAttStyle
namespace http://www.gaeb.de/GAEB_DA_XML/DA81/3.2
type tgNormalizedString
properties
base tgNormalizedString
used by
attributes tgOutlTxt/@style tgBoQText/@style tgFTextTC/@style tgFText/@style tgMLText/@style tgp/@style tgpTC/@style tgpMLText/@style tgspan/@style tgdiv/@style tgdivTC/@style tgul/@style tgulTC/@style tgol/@style tgolTC/@style tgli/@style tgliTC/@style tgtable/@style tgtableTC/@style tgtr/@style tgtrTC/@style tgth/@style tgtd/@style tgtdTC/@style
annotation
documentation
Der Wertevorrat des Style Attributes wird in der Dokumentation erklaert

simpleType tgAttValign
namespace http://www.gaeb.de/GAEB_DA_XML/DA81/3.2
type restriction of tgNormalizedString
properties
base tgNormalizedString
used by
attributes tgtr/@valign tgtrTC/@valign tgth/@valign tgtd/@valign tgtdTC/@valign
facets
Kind Value Annotation
enumeration bottom
enumeration middle
enumeration top
annotation
documentation
Attribut für vertikale Ausrichtung

simpleType tgAttWidth
namespace http://www.gaeb.de/GAEB_DA_XML/DA81/3.2
type tgNormalizedString
properties
base tgNormalizedString
used by
attributes tgtable/@width tgtableTC/@width tgImage/@width
annotation
documentation
Attribut für Breite

simpleType tgBidUpDownPct
namespace http://www.gaeb.de/GAEB_DA_XML/DA81/3.2
type tgDecimal_9_6
properties
base tgDecimal_9_6
used by
element tgMaterialItem/BidUpDownPct
facets
Kind Value Annotation
totalDigits 9
fractionDigits 6

simpleType tgBoQBkdnLength
namespace http://www.gaeb.de/GAEB_DA_XML/DA81/3.2
type restriction of tgPositiveInteger
properties
base tgPositiveInteger
used by
element tgBoQBkdn/Length
facets
Kind Value Annotation
maxInclusive 14

simpleType tgBoQBkdnType
namespace http://www.gaeb.de/GAEB_DA_XML/DA81/3.2
type restriction of tgNormalizedString
properties
base tgNormalizedString
used by
element tgBoQBkdn/Type
facets
Kind Value Annotation
enumeration Lot
enumeration BoQLevel
enumeration Item
enumeration Index

simpleType tgbr
namespace http://www.gaeb.de/GAEB_DA_XML/DA81/3.2
type restriction of tgNormalizedString
properties
base tgNormalizedString
used by
elements tgFTextTC/br tgFText/br tgMLText/br tgp/br tgpTC/br tgpMLText/br tgdiv/br tgdivTC/br tgli/br tgliTC/br tgth/br tgtd/br tgtdTC/br
facets
Kind Value Annotation
maxLength 0
annotation
documentation
Zeilenumbruch

simpleType tgCat
namespace http://www.gaeb.de/GAEB_DA_XML/DA81/3.2
type restriction of tgNormalizedString
properties
base tgNormalizedString
used by
element tgAwardInfo/Cat
facets
Kind Value Annotation
enumeration OpenProc
documentation
Offenes Verfahren
enumeration ClosedProc
documentation
Nichtoffenes Verfahren
enumeration NegProc
documentation
Verhandlungsverfahren
documentation
Neu: Verhandlungsverfahren ohne Vergabebekanntmachung
enumeration OpenCall
documentation
Oeffentliche Ausschreibung
enumeration SelectCall
documentation
Beschraenkte Ausschreibung
documentation
Neu: Beschränkte Ausschreibung ohne öffentlichen Teilnahmewettbewerb
enumeration NegCont
documentation
Freihaendige Vergabe
enumeration IntNATO
documentation
Internationale NATO-Ausschreibung
enumeration SelectCallPostOpen
documentation
Beschränkte Ausschreibung nach öffentlichen Teilnahmewettbewerb
enumeration NegProcOpen
documentation
Verhandlungsverfahren mit Vergabebekanntmachung
enumeration CompetDialog
documentation
Wettbewerblicher Dialog
annotation
documentation
Vergabeart

simpleType tgCertific
namespace http://www.gaeb.de/GAEB_DA_XML/DA81/3.2
type restriction of tgNormalizedString
properties
base tgNormalizedString
used by
element tgGAEBInfo/Certific
facets
Kind Value Annotation
enumeration Available

simpleType tgCheckNoteState
namespace http://www.gaeb.de/GAEB_DA_XML/DA81/3.2
type restriction of tgNormalizedString
properties
base tgNormalizedString
used by
element tgCheckNote/State
facets
Kind Value Annotation
enumeration approved
enumeration partially approved
enumeration unapproved
annotation
documentation
Satus des Prüfvermerk

simpleType tgCntryName
namespace http://www.gaeb.de/GAEB_DA_XML/DA81/3.2
type restriction of tgNormalizedString
properties
base tgNormalizedString
used by
elements tgOWN/CntryName tgCTR/CntryName
facets
Kind Value Annotation
maxLength 3
annotation
documentation
Name des Staates (internationales Kfz-Kennzeichen)

simpleType tgCntryType
namespace http://www.gaeb.de/GAEB_DA_XML/DA81/3.2
type restriction of tgNormalizedString
properties
base tgNormalizedString
used by
elements tgOWN/CntryType tgCTR/CntryType
facets
Kind Value Annotation
enumeration EEA
enumeration Other
annotation
documentation
Art des Staates

simpleType tgCONo
namespace http://www.gaeb.de/GAEB_DA_XML/DA81/3.2
type restriction of tgNonNegativeInteger
properties
base tgNonNegativeInteger
used by
elements tgCOInfo/CONo tgBoQInfo/CONo tgRemark/CONo tgPerfDescr/CONo tgBoQCtgy/CONo tgItem/CONo tgMarkupItem/CONo
facets
Kind Value Annotation
maxInclusive 999
annotation
documentation
Nachtragsnummer
[0] - Hauptauftrag
[1] - 1. Nachtrag
[2] - 2. Nachtrag
[999] - kompletter Auftragsbestand

simpleType tgCOPhase
namespace http://www.gaeb.de/GAEB_DA_XML/DA81/3.2
type restriction of tgNormalizedString
properties
base tgNormalizedString
used by
element tgCOInfo/COPhase
facets
Kind Value Annotation
enumeration CallChangOrder
enumeration SupplBid
enumeration SupplAgree
annotation
documentation
Datenaustauschphase bei Nachtraegen

simpleType tgCOStatus
namespace http://www.gaeb.de/GAEB_DA_XML/DA81/3.2
type restriction of tgNormalizedString
properties
base tgNormalizedString
used by
elements tgCOInfo/COStatus tgBoQInfo/COStatus tgBoQCtgy/COStatus tgItem/COStatus tgMarkupItem/COStatus
facets
Kind Value Annotation
enumeration Recog
documentation
erkannt
enumeration Filed
documentation
angemeldet
enumeration Offered
documentation
angeboten
enumeration Withdrawn
documentation
zurückgezogen
enumeration Rejected
documentation
abgelehnt
enumeration ObjToRecj
documentation
Widerspruch zur Ablehnun
enumeration FormAckn
documentation
sachlich anerkannt
enumeration Approved
documentation
genehmigt
annotation
documentation
Status des Nachtrags

simpleType tgCtlgID
namespace http://www.gaeb.de/GAEB_DA_XML/DA81/3.2
type tgNormalizedString100
properties
base tgNormalizedString100
used by
element tgCtlg/CtlgID
facets
Kind Value Annotation
maxLength 100

simpleType tgCtlgName
namespace http://www.gaeb.de/GAEB_DA_XML/DA81/3.2
type tgNormalizedString80
properties
base tgNormalizedString80
used by
element tgCtlg/CtlgName
facets
Kind Value Annotation
maxLength 80

simpleType tgCtlgType
namespace http://www.gaeb.de/GAEB_DA_XML/DA81/3.2
type restriction of tgNormalizedString
properties
base tgNormalizedString
used by
element tgCtlg/CtlgType
facets
Kind Value Annotation
enumeration cost group DIN 276-81
enumeration cost group DIN 276-93
enumeration cost group DIN 276-06
enumeration cost group DIN 276-1 2008-12
enumeration locality
enumeration work category
enumeration cost unit
enumeration miscellaneous

simpleType tgCur
namespace http://www.gaeb.de/GAEB_DA_XML/DA81/3.2
type restriction of tgNormalizedString
properties
base tgNormalizedString
used by
elements tgPrjInfo/Cur tgAwardInfo/Cur
facets
Kind Value Annotation
maxLength 4
annotation
documentation
Waehrung

simpleType tgCurLbl
namespace http://www.gaeb.de/GAEB_DA_XML/DA81/3.2
type restriction of tgNormalizedString
properties
base tgNormalizedString
used by
elements tgPrjInfo/CurLbl tgAwardInfo/CurLbl tgOrderInfo/CurLbl tgInvoiceInfo/CurLbl tgQuotation/CurLbl
facets
Kind Value Annotation
maxLength 50
annotation
documentation
Bezeichnung der Waehrung

simpleType tgDate
namespace http://www.gaeb.de/GAEB_DA_XML/DA81/3.2
type xs:date
properties
base xs:date
used by
elements tgAwardInfo/AcceptDate tgAwardInfo/BidDate tgCashDiscount/CashDiscDate tgCheckNote/CheckDate tgAwardInfo/CnstEnd tgAwardInfo/CnstStart tgCOInfo/CODate tgAwardInfo/ContrDate tgMaintInfo/ContrTransDate tgGAEBInfo/Date tgBoQInfo/Date tgOrderInfo/DeliveryDate tgOrderItem/DeliveryDate tgAwardInfo/EvalEnd tgOrderInfo/FixedPriceDate tgInsAs/InsAsDate tgInvoiceInfo/InvoiceDate tgInvoiceMadeOut/InvoiceDate tgInvoiceHeader/InvoiceDate tgMastAgrInfo/MastAgrBeg tgMastAgrInfo/MastAgrDate tgMastAgrInfo/MastAgrEnd tgOrderInfo/OfferFixedPriceDate tgAwardInfo/OpenDate tgPaymentMade/PaymentDate tgOrderInfo/ProvisionDate tgOrderItem/ProvisionDate tgQtyDetermInfo/ServiceProvisionEndDate tgInvoiceHeader/ServiceProvisionEndDate tgQtyDetermInfo/ServiceProvisionStartDate tgInvoiceHeader/ServiceProvisionStartDate tgOrderInfo/TenderDate tgInvoiceInfo/ValutaDate tgAwardInfo/WarrEnd
annotation
documentation
Datum

simpleType tgDecimal
namespace http://www.gaeb.de/GAEB_DA_XML/DA81/3.2
type xs:decimal
properties
base xs:decimal
used by
elements tgDimension/Height tgDimension/Length tgDimension/Width
attribute tgComplBodyDec/@Value

simpleType tgDecimal_10_2
namespace http://www.gaeb.de/GAEB_DA_XML/DA81/3.2
type restriction of xs:decimal
properties
base xs:decimal
used by
elements tgOrderItem/NetPrice tgOrderItem/OfferPrice tgOrderItem/PriceBasis tgPriceModification/SubQty tgPriceModification/Threshold
facets
Kind Value Annotation
totalDigits 10
fractionDigits 2

simpleType tgDecimal_11_3
namespace http://www.gaeb.de/GAEB_DA_XML/DA81/3.2
type restriction of xs:decimal
properties
base xs:decimal
used by
elements tgItem/BillQty tgHourItem/PredQty tgItem/PredQty tgQtySplit/Qty tgArticle/Qty tgQtyDeterm/Qty tgHourItem/Qty tgItem/Qty tgItem/Qty tgSubDescr/Qty tgMarkupSubQty/SubQty
facets
Kind Value Annotation
totalDigits 11
fractionDigits 3
annotation
documentation
Dezimalwert mit insgesamt 11 Stellen, davon 3 nach dem Komma

simpleType tgDecimal_13_0
namespace http://www.gaeb.de/GAEB_DA_XML/DA81/3.2
type restriction of xs:decimal
properties
base xs:decimal
used by
element tgOrderItem/EAN
facets
Kind Value Annotation
totalDigits 13
fractionDigits 0

simpleType tgDecimal_13_2
namespace http://www.gaeb.de/GAEB_DA_XML/DA81/3.2
type restriction of xs:decimal
properties
base xs:decimal
used by
elements tgWeightPart/Base tgMetalResources/BaseDELQuotation tgMetalResources/BaseValue tgMetalResources/CurDELQuotation tgPriceModification/DiscountAbs tgPaymentMade/DiscountAmt tgTotals/DiscountAmt tgPaymentMade/DiscountVATAmt tgInvoiceInfo/InvoiceTotalsGross tgMarkupItem/IT tgHourItem/IT tgItem/IT tgOrderTotals/ItemTotal tgMarkupItem/ITMarkup tgPriceModification/MarkupAbs tgMastAgrInfo/MaxContrVal tgMastAgrInfo/MinContrVal tgMaterialItem/PredIT tgQuotation/PriceFrom tgQuotation/PriceTo tgOrderItem/Qty tgItem/TimeQu tgTotals/TotAfterDisc tgTotals/Total tgPaymentMade/Total tgInvoiceMadeOut/Total tgInvoiceShare/Total tgTotals/TotalGross tgInvoice/TotalGross tgTotals/TotalLSUM tgTotals/TotalNet tgVATPart/TotalNetPart tgPaymentMade/TotalVAT tgInvoiceMadeOut/TotalVAT tgOrderInfo/TotalWeight tgMastAgrInfo/TotContrVal tgTotalNetUpComp/UpComp1 tgTotalNetUpComp/UpComp2 tgTotalNetUpComp/UpComp3 tgTotalNetUpComp/UpComp4 tgTotalNetUpComp/UpComp5 tgTotalNetUpComp/UpComp6 tgItem/UseDur tgVATPart/VATAmount tgTotals/VATAmount tgQuotation/Weight tgWeightPart/Weight tgOrderItem/Weight tgMetalResources/WeigthPartValue
facets
Kind Value Annotation
totalDigits 13
fractionDigits 2
annotation
documentation
Dezimalwert mit insgesamt 13 Stellen, davon 2 nach dem Komma

simpleType tgDecimal_13_3
namespace http://www.gaeb.de/GAEB_DA_XML/DA81/3.2
type restriction of xs:decimal
properties
base xs:decimal
used by
elements tgCostApproach/CostApproachQty tgCostApproach/Performance tgHourItem/UP tgItem/UP tgSubDescr/UP tgItem/UP110 tgItem/UPAvg tgItem/UPComp1 tgSubDescr/UPComp1 tgItem/UPComp2 tgSubDescr/UPComp2 tgItem/UPComp3 tgSubDescr/UPComp3 tgItem/UPComp4 tgSubDescr/UPComp4 tgItem/UPComp5 tgSubDescr/UPComp5 tgItem/UPComp6 tgSubDescr/UPComp6 tgItem/UPFrom tgItem/UPTo tgItem/UPWgAvg tgItem/UPWgFrom tgItem/UPWgTo tgCostApproach/Value
facets
Kind Value Annotation
totalDigits 13
fractionDigits 3
annotation
documentation
Dezimalwert mit insgesamt 13 Stellen, davon 3 nach dem Komma

simpleType tgDecimal_5_2
namespace http://www.gaeb.de/GAEB_DA_XML/DA81/3.2
type restriction of xs:decimal
properties
base xs:decimal
used by
elements tgMastAgrInfo/MinContrAwd tgTotals/VAT tgOrderInfo/VAT tgOrderItem/VAT tgItem/VAT tgOrderTotals/VATRate
attribute tgVATPart/@VATPcnt
facets
Kind Value Annotation
totalDigits 5
fractionDigits 2
annotation
documentation
Dezimalwert mit insgesamt 5 Stellen, davon 2 nach dem Komma

simpleType tgDecimal_6_4
namespace http://www.gaeb.de/GAEB_DA_XML/DA81/3.2
type restriction of xs:decimal
properties
base xs:decimal
used by
element tgWgChange/WgChangeRate
facets
Kind Value Annotation
totalDigits 6
fractionDigits 4
annotation
documentation
Dezimalwert mit insgesamt 6 Stellen, davon 4 nach dem Komma

simpleType tgDecimal_9_6
namespace http://www.gaeb.de/GAEB_DA_XML/DA81/3.2
type restriction of xs:decimal
properties
base xs:decimal
used by
elements tgQuotation/ConversionRate tgTotals/DiscountPcnt tgCashDiscount/DiscountPcnt tgPriceModification/DiscountPcnt tgItem/DiscountPcnt tgMarkupItem/DiscountPcnt tgCostType/Markup tgMarkupItemOWN/Markup tgMarkupItemCTR/Markup tgMarkupItem/Markup tgPriceModification/MarkupPcnt tgPriceModification/Multiplicator tgContrValCode/Percent tgInvoiceShare/Percent tgAwardInfo/PerformPcnt tgQtySplit/QtyPcnt tgWgChange/RedPriceComp tgAwardInfo/WarrantPcnt
simpleType tgBidUpDownPct
facets
Kind Value Annotation
totalDigits 9
fractionDigits 6
annotation
documentation
Dezimalwert (Prozent) mit insgesamt 9 Stellen, davon 6 nach dem Komma

simpleType tgDP
namespace http://www.gaeb.de/GAEB_DA_XML/DA81/3.2
type restriction of tgNormalizedString
properties
base tgNormalizedString
used by
simpleType tgDP
facets
Kind Value Annotation
enumeration 31
documentation
Mengenermittlung
enumeration 52
documentation
Kalkulationsdaten
enumeration 80
documentation
LV Katalog
enumeration 81
documentation
Leistungsbeschreibung
enumeration 82
documentation
Kostenanschlag
enumeration 83
documentation
Angebotsaufforderung
enumeration 83Z
documentation
Angebotsaufforderung (Zeitvertragsarbeiten)
enumeration 84
documentation
Angebotsabgabe
enumeration 84Z
documentation
Angebotsabgabe (Auf- und Abgebotsverfahren) (Zeitvertragsarbeiten)
enumeration 85
documentation
Nebenangebot
enumeration 86
documentation
Auftragserteilung
enumeration 86ZR
documentation
Rahmenauftrag (Zeitvertragsarbeiten)
enumeration 86ZE
documentation
Einzelauftrag (Zeitvertragsarbeiten)
enumeration 87
documentation
Auftragsbestätigung
enumeration 89
documentation
Rechnung
enumeration 93
documentation
Preisanfrage
enumeration 94
documentation
Preisangebot
enumeration 96
documentation
Bestellung
enumeration 97
documentation
Auftragsbestätigung
enumeration 98
documentation
Lieferschein
enumeration 99
documentation
Rechnung

simpleType tgGAEBVersDate
namespace http://www.gaeb.de/GAEB_DA_XML/DA81/3.2
type restriction of xs:gYearMonth
properties
base xs:gYearMonth
used by
element tgGAEBInfo/VersDate
facets
Kind Value Annotation
enumeration 2013-10
annotation
documentation
GAEB Versionsdatum

simpleType tgGUID
namespace http://www.gaeb.de/GAEB_DA_XML/DA81/3.2
type restriction of tgNormalizedString
properties
base tgNormalizedString
used by
element tgAwardInfo/BoQID
attribute tgDescription/@ID
facets
Kind Value Annotation
maxLength 36
annotation
documentation
Globally Unique Identifier ( 36 Stellen mit '-' ala Windows und ohne '-' 32 )

simpleType tgHoldOutType
namespace http://www.gaeb.de/GAEB_DA_XML/DA81/3.2
type restriction of tgNormalizedString
properties
base tgNormalizedString
used by
element tgItem/HoldOutType
facets
Kind Value Annotation
enumeration BaseUseItem
enumeration ExtUseItem
enumeration RentUseItem

simpleType tgHourIt
namespace http://www.gaeb.de/GAEB_DA_XML/DA81/3.2
type tgYesNo
properties
base tgYesNo
used by
elements tgItem/HourIt tgMarkupItem/HourIt
facets
Kind Value Annotation
enumeration Yes
enumeration No
annotation
documentation
Kennzeichen Stundenlohnarbeiten

simpleType tgIBAN
namespace http://www.gaeb.de/GAEB_DA_XML/DA81/3.2
type restriction of tgNormalizedString
properties
base tgNormalizedString
used by
element tgBank/IBAN
facets
Kind Value Annotation
maxLength 34
pattern [a-zA-Z0-9]*
annotation
documentation
International Bank Account Number

simpleType tgInteger
namespace http://www.gaeb.de/GAEB_DA_XML/DA81/3.2
type xs:integer
properties
base xs:integer
used by
elements tgSTLBBauID/ArtChIdx tgSTLBBauID/ArtChrIdent tgSTLBBauID/ChVIdent tgSTLBBauCtlg/Group tgInvoiceHeader/SequentialNo
simpleTypes tgAttBorder tgAttColspan tgAttRowspan tgUPFracDig
attributes tgTextComplement/@ArtChrIdent tgTextComplement/@MarkLbl tgComplBodyInt/@Value

simpleType tgInvoiceShareType
namespace http://www.gaeb.de/GAEB_DA_XML/DA81/3.2
type restriction of tgNormalizedString
properties
base tgNormalizedString
used by
element tgInvoiceShare/InvoiceShareType
facets
Kind Value Annotation
enumeration basic amount
enumeration security deposit for fulfillment of a contract
enumeration security deposit for requirements off defects
enumeration security deposit
enumeration contract penalty
enumeration construction sign building-blackboard
enumeration power consumed on site
enumeration water
enumeration preparation
enumeration insurance against builder's risk
enumeration construction withholding tax
enumeration other type of discount
enumeration amount payments received
enumeration amount invoices
enumeration outstanding amount
enumeration subtotal
enumeration small contract extra amount
enumeration percentage extra or deduction amount
enumeration discount
enumeration VAT
annotation
documentation
Art des Rechnungsanteil
:
, Grundbetrag  --> basic amount
, SicherheitseinbehaltVertragserfüllung --> security deposit for fulfillment of a contract
, SicherheitseinbehaltMängelansprüche --> security deposit for requirements off defects
, Sicherheitsleistung -->  security deposit
, Vertragsstrafe -->  contract penalty
, Bautafel --> construction sign building-blackboard
, Baustrom --> power consumed on site
, Wasser --> water
, Reinigung --> preparation
, Bauwesenversicherung  -->  insurance against builder's risk
, Bauabzugssteuer --> construction withholding tax
, SonstigerAbzug --> other type of discount
, SummebishergeleisteteZahlungen --> amount payments received
, SummebisherigeRechnungen --> amount invoices
, SummeoffeneBeträge --> outstanding amount
, Zwischensumme --> subtotal
, KleinstauftragszuschlagSTLBauZ --> small contract extra amount
, ProzentualeZuAbschlagSTLBauZ --> percentage extra or deduction amount
, Nachlass  --> discount
, Umsatzsteuer --> VAT




simpleType tgInvoiceType
namespace http://www.gaeb.de/GAEB_DA_XML/DA81/3.2
type restriction of tgNormalizedString
properties
base tgNormalizedString
used by
elements tgPaymentMade/InvoiceType tgInvoiceMadeOut/InvoiceType tgInvoiceHeader/InvoiceType
facets
Kind Value Annotation
enumeration deduction
enumeration final account
enumeration part final account
enumeration advance payment
enumeration single invoice
enumeration pro forma invoice
enumeration reviewed invoice
annotation
documentation
Rechnungsart
: Abschlag  --->  deduction,  Schluss ---> final account, Teilschluss ---> part final account, Vorauszahlung   --->  advance payment, Einzelrechnung ---> single invoice, Entwurf_Prüfrechnung --->  pro forma invoice, GeprüfteRechnungvonAGanAN ---> reviewed invoice

simpleType tgKeyIt
namespace http://www.gaeb.de/GAEB_DA_XML/DA81/3.2
type tgYesNo
properties
base tgYesNo
used by
elements tgItem/KeyIt tgMarkupItem/KeyIt
facets
Kind Value Annotation
enumeration Yes
enumeration No
annotation
documentation
Kennzeichen Schwerpunktposition

simpleType tgLeftRight
namespace http://www.gaeb.de/GAEB_DA_XML/DA81/3.2
type restriction of tgNormalizedString
properties
base tgNormalizedString
used by
element tgBoQBkdn/Alignment
facets
Kind Value Annotation
enumeration left
enumeration right
annotation
documentation
left/right

simpleType tgMarkupType
namespace http://www.gaeb.de/GAEB_DA_XML/DA81/3.2
type restriction of tgNormalizedString
properties
base tgNormalizedString
used by
element tgMarkupItem/MarkupType
facets
Kind Value Annotation
enumeration IdentAsMark
enumeration AllInCat
enumeration ListInSubQty

simpleType tgNonNegativeInteger
namespace http://www.gaeb.de/GAEB_DA_XML/DA81/3.2
type xs:nonNegativeInteger
properties
base xs:nonNegativeInteger
used by
simpleTypes tgALNGroupNo tgALNSerNo tgCONo tgPerfNo tgWarrDur
annotation
documentation
Integerwert, der nicht negativ ist

simpleType tgNormalizedString
namespace http://www.gaeb.de/GAEB_DA_XML/DA81/3.2
type xs:normalizedString
properties
base xs:normalizedString
used by
elements tgOrderItem/AQU tgBoQText/attachment tgInvoice/BookingNo tgMetalResources/BU tgInvoice/BudgetDept tgOrderInfo/CallOrder tgOrderItem/CatalogArtNo tgOrderItem/CatalogNo tgCOInfo/COInit tgMaintInfo/ContrLaw tgOrderItem/CountryOfOrigin tgRefItems/Customer tgOrderInfo/CustomerReferenceNo tgRefItems/CustomerSubNo tgMaintInfo/Deadline tgOrderItem/DeliveryChara tgOrderInfo/DeliveryNo tgOrderInfo/DeliveryNoteVoucherDate tgOrderInfo/DeliveryType tgInvoice/DP tgOrderInfo/Inquiry tgInvoiceInfo/InvoiceNo tgPaymentMade/InvoiceNo tgInvoiceMadeOut/InvoiceNo tgOrderItem/ItemChara tgOrderItem/ItemType tgLotGrp/LotGrNo tgMaintInfo/MaintType tgQtyDetermInfo/MethodDescription tgOrderItem/ModeOfShipment tgPriceModification/Name tgUserValue/Name tgOrderItem/OrderPosNo tgPaymentMade/PaymentNo tgPaymentMade/PaymentNote tgOrderItem/PriceChara tgMaintInfo/ProcessType tgInvoice/QuantityDeterminationRemark tgSupplierInfo/RegNo tgOrderItem/RepOrder tgMetalResources/Resource tgInvoiceHeader/SettlementType tgOrderInfo/SpecialPayTime tgInvoiceInfo/StandardText tgRefItems/Supplier tgOrderInfo/SupplierReferenceNo tgRefItems/SupplierSubNo tgWeightPart/UnitBase tgOrderInfo/UW tgOrderItem/UW tgWeightPart/UW tgQuotation/UW tgUserValue/Value tgMetalResources/WPU
complexType tgspan
simpleTypes tgAccepted tgAlterBidStatus tgAttAlign tgAttAlignTable tgAttCellpadding tgAttClass tgAttFrame tgAttHeight tgAttKind tgAttStyle tgAttValign tgAttWidth tgBoQBkdnType tgbr tgCat tgCertific tgCheckNoteState tgCntryName tgCntryType tgCOPhase tgCOStatus tgCtlgType tgCur tgCurLbl tgGUID tgHoldOutType tgIBAN tgInvoiceShareType tgInvoiceType tgLeftRight tgMarkupType tgNormalizedString10 tgNormalizedString100 tgNormalizedString12 tgNormalizedString120 tgNormalizedString13 tgNormalizedString15 tgNormalizedString20 tgNormalizedString256 tgNormalizedString3 tgNormalizedString30 tgNormalizedString4 tgNormalizedString40 tgNormalizedString5 tgNormalizedString55 tgNormalizedString60 tgNormalizedString8 tgNormalizedString80 tgNoUPComps tgOutlCompl tgpage tgPrefBidType tgPriceInfo tgProvis tgSCType tgSectorType tgSpecialType tgStLNoText tgUpCompType tgUseDurLblTime tgWarrUnit tgYesNo
attributes tgImage/@Encoding tgImage/@hspace tgISOCur/@ISO tgCostType/@Key tgCostApproach/@Key tgImage/@Name tgol/@start tgolTC/@start tgFTextTC/@textWidth tgFText/@textWidth tgMLText/@textWidth tgStLNo/@Type tgImage/@Type tgStyle/@type tgCashDiscDays/@TypeOfDays tgImage/@vspace
annotation
documentation
Einzeilige Zeichenkette ohne Längenbegrenzung

simpleType tgNormalizedString10
namespace http://www.gaeb.de/GAEB_DA_XML/DA81/3.2
type restriction of tgNormalizedString
properties
base tgNormalizedString
used by
element tgSTLBBauCtlg/CtlgName
simpleType tgVersion
facets
Kind Value Annotation
maxLength 10
annotation
documentation
Einzeilige Zeichenkette der max. Länge 10

simpleType tgNormalizedString100
namespace http://www.gaeb.de/GAEB_DA_XML/DA81/3.2
type restriction of tgNormalizedString
properties
base tgNormalizedString
used by
elements tgCPVCode/CPVText tgCtlgAssign/CtlgCode tgCtlgAssign/CtlgID tgPrjInfo/LblPrj
simpleType tgCtlgID
facets
Kind Value Annotation
maxLength 100
annotation
documentation
Einzeilige Zeichenkette der max. Länge 100

simpleType tgNormalizedString12
namespace http://www.gaeb.de/GAEB_DA_XML/DA81/3.2
type restriction of tgNormalizedString
properties
base tgNormalizedString
used by
elements tgBank/BIC tgCPVCode/CPVNo
facets
Kind Value Annotation
maxLength 12
annotation
documentation
Einzeilige Zeichenkette der max. Länge 12

simpleType tgNormalizedString120
namespace http://www.gaeb.de/GAEB_DA_XML/DA81/3.2
type restriction of tgNormalizedString
properties
base tgNormalizedString
used by
element tgWgChange/LblRefWage
facets
Kind Value Annotation
maxLength 120
annotation
documentation
Einzeilige Zeichenkette der max. Länge 120

simpleType tgNormalizedString13
namespace http://www.gaeb.de/GAEB_DA_XML/DA81/3.2
type restriction of tgNormalizedString
properties
base tgNormalizedString
used by
elements tgOrderItem/ArtNoID tgOrderItem/SupplierArtNoID
facets
Kind Value Annotation
maxLength 13

simpleType tgNormalizedString15
namespace http://www.gaeb.de/GAEB_DA_XML/DA81/3.2
type restriction of tgNormalizedString
properties
base tgNormalizedString
used by
elements tgArticle/ArtNo tgOrderItem/ArtNo tgOrderItem/CustomerArtNo tgOrderInfo/InquiryNo tgOrderInfo/OfferNo tgOrderInfo/OrderConfNo tgOrderInfo/PartNo tgOrderInfo/RepOrder tgOrderItem/SupplierArtNo
facets
Kind Value Annotation
maxLength 15
annotation
documentation
Einzeilige Zeichenkette der max. Länge 15

simpleType tgNormalizedString20
namespace http://www.gaeb.de/GAEB_DA_XML/DA81/3.2
type restriction of tgNormalizedString
properties
base tgNormalizedString
used by
elements tgBank/AcctNo tgOWN/AcctRecNo tgCTR/AcctsPayNo tgCnstSite/CnstSiteIDNo tgAwardInfo/ContrNo tgSTLBBauCtlg/CostGrp tgAddress/Fax tgSupplierInfo/IDNo tgCustomerInfo/IDNo tgDeliveryPlaceInfo/IDNo tgPlannerInfo/IDNo tgAddress/ILN tgInsAs/InsAsNo tgBoQInfo/LblTime tgMastAgrInfo/MastAgrVers tgBoQInfo/Name tgNotifSite/NotifSiteIDNo tgAddress/PCode tgAddress/Phone tgRequester/RequestIDNo
complexType tgLblUpComp
facets
Kind Value Annotation
maxLength 20
annotation
documentation
Einzeilige Zeichenkette der max. Länge 20

simpleType tgNormalizedString256
namespace http://www.gaeb.de/GAEB_DA_XML/DA81/3.2
type restriction of tgNormalizedString
properties
base tgNormalizedString
used by
elements tgCheckNote/Annotation tgInvoiceShare/Description tgAddress/Email
facets
Kind Value Annotation
maxLength 256
annotation
documentation
Einzeilige Zeichenkette der max. Länge 256

simpleType tgNormalizedString3
namespace http://www.gaeb.de/GAEB_DA_XML/DA81/3.2
type restriction of tgNormalizedString
properties
base tgNormalizedString
used by
elements tgDimension/UM tgSTLBBauCtlg/WCtg
simpleType tgRefDescr
facets
Kind Value Annotation
maxLength 3
annotation
documentation
Einzeilige Zeichenkette der max. Länge 3

simpleType tgNormalizedString30
namespace http://www.gaeb.de/GAEB_DA_XML/DA81/3.2
type restriction of tgNormalizedString
properties
base tgNormalizedString
used by
elements tgBank/BRNo tgOrderInfo/ModeOfShipment
facets
Kind Value Annotation
maxLength 30
annotation
documentation
Einzeilige Zeichenkette der max. Länge 30

simpleType tgNormalizedString4
namespace http://www.gaeb.de/GAEB_DA_XML/DA81/3.2
type restriction of tgNormalizedString
properties
base tgNormalizedString
used by
elements tgCostApproach/CostApproachQU tgCostType/CostTypeUnit tgArticle/QU tgOrderItem/QU tgItem/QU tgSubDescr/QU
simpleType tgQUHour
facets
Kind Value Annotation
maxLength 4
annotation
documentation
Einzeilige Zeichenkette der max. Länge 4

simpleType tgNormalizedString40
namespace http://www.gaeb.de/GAEB_DA_XML/DA81/3.2
type restriction of tgNormalizedString
properties
base tgNormalizedString
used by
elements tgAddress/City tgAddress/Contact tgAddress/Country tgBoQBkdn/LblBoQBkdn tgAddress/Name1 tgAddress/Name2 tgAddress/Name3 tgAddress/Name4 tgQtyDetermInfo/OrdDescr tgAddress/Street tgDescription/WICNo
facets
Kind Value Annotation
maxLength 40
annotation
documentation
Einzeilige Zeichenkette der max. Länge 40

simpleType tgNormalizedString5
namespace http://www.gaeb.de/GAEB_DA_XML/DA81/3.2
type restriction of tgNormalizedString
properties
base tgNormalizedString
facets
Kind Value Annotation
maxLength 5
annotation
documentation
Einzeilige Zeichenkette der max. Länge 5

simpleType tgNormalizedString55
namespace http://www.gaeb.de/GAEB_DA_XML/DA81/3.2
type restriction of tgNormalizedString
properties
base tgNormalizedString
used by
element tgPerfDescr/PerfLbl
facets
Kind Value Annotation
maxLength 55
annotation
documentation
Einzeilige Zeichenkette der max. Länge 55

simpleType tgNormalizedString60
namespace http://www.gaeb.de/GAEB_DA_XML/DA81/3.2
type restriction of tgNormalizedString
properties
base tgNormalizedString
used by
elements tgAwardInfo/AcceptType tgOWN/AwardNo tgCTR/AwardNo tgArticle/Brand tgCnstSite/CnstSiteName tgOWN/DPNo tgCTR/DPNo tgInsAs/InsAsName tgBoQInfo/LblBoQ tgMastAgrInfo/MastAgrNo tgPrjInfo/NamePrj tgNotifSite/NotifSiteName tgGAEBInfo/ProgName tgGAEBInfo/ProgSystem tgCOInfo/RefBoQCOInfo tgRequester/RequestName tgAwardInfo/SubmLoc
facets
Kind Value Annotation
maxLength 60
annotation
documentation
Einzeilige Zeichenkette der max. Länge 60

simpleType tgNormalizedString8
namespace http://www.gaeb.de/GAEB_DA_XML/DA81/3.2
type restriction of tgNormalizedString
properties
base tgNormalizedString
used by
element tgCTR/BidderNo
facets
Kind Value Annotation
maxLength 8
annotation
documentation
Einzeilige Zeichenkette der max. Länge 8

simpleType tgNormalizedString80
namespace http://www.gaeb.de/GAEB_DA_XML/DA81/3.2
type restriction of tgNormalizedString
properties
base tgNormalizedString
used by
elements tgIndivAgrInfo/AttestPerson tgIndivAgrInfo/InfoPerson tgInvoiceHeader/InvoiceNo tgBank/LblBank tgQtyDetermInfo/ProjDescr tgSupplierInfo/TaxNo tgInvoiceCreator/TaxNo tgInvoiceRecipient/TaxNo tgAddress/VATID
simpleType tgCtlgName
facets
Kind Value Annotation
maxLength 80
annotation
documentation
Einzeilige Zeichenkette der max. Länge 80

simpleType tgNotAppl
namespace http://www.gaeb.de/GAEB_DA_XML/DA81/3.2
type tgYesNo
properties
base tgYesNo
used by
elements tgItem/NotAppl tgMarkupItem/NotAppl tgBoQCtgy/NotApplBoQ
facets
Kind Value Annotation
enumeration Yes
enumeration No
annotation
documentation
Position oder Bereich entfaellt

simpleType tgNoUPComps
namespace http://www.gaeb.de/GAEB_DA_XML/DA81/3.2
type restriction of tgNormalizedString
properties
base tgNormalizedString
used by
element tgBoQInfo/NoUPComps
facets
Kind Value Annotation
enumeration 0
enumeration 2
enumeration 3
enumeration 4
enumeration 5
enumeration 6

simpleType tgOutlCompl
namespace http://www.gaeb.de/GAEB_DA_XML/DA81/3.2
type restriction of tgNormalizedString
properties
base tgNormalizedString
used by
element tgBoQInfo/OutlCompl
facets
Kind Value Annotation
enumeration AllTxt
enumeration OutTxt
enumeration DetailTxt

simpleType tgpage
namespace http://www.gaeb.de/GAEB_DA_XML/DA81/3.2
type restriction of tgNormalizedString
properties
base tgNormalizedString
used by
elements tgFTextTC/page tgFText/page
facets
Kind Value Annotation
maxLength 0
annotation
documentation
Seitenumbruch

simpleType tgPerfNo
namespace http://www.gaeb.de/GAEB_DA_XML/DA81/3.2
type restriction of tgNonNegativeInteger
properties
base tgNonNegativeInteger
used by
element tgPerfDescr/PerfNo
facets
Kind Value Annotation
maxInclusive 9999

simpleType tgPositiveInteger
namespace http://www.gaeb.de/GAEB_DA_XML/DA81/3.2
type xs:positiveInteger
properties
base xs:positiveInteger
used by
elements tgMastAgrInfo/MastAgrDur tgContrValCode/Number
simpleTypes tgBoQBkdnLength tgSubDNo tgWeek
attribute tgCashDiscDays/@Days

simpleType tgPrefBidType
namespace http://www.gaeb.de/GAEB_DA_XML/DA81/3.2
type restriction of tgNormalizedString
properties
base tgNormalizedString
used by
element tgCTR/PrefBidType
facets
Kind Value Annotation
enumeration DisplPers
enumeration Refugee
enumeration Persecutee
enumeration WrkShopForDis
enumeration WrkShopForBli
enumeration Other
annotation
documentation
Bevorzugter Bewerber

simpleType tgPriceInfo
namespace http://www.gaeb.de/GAEB_DA_XML/DA81/3.2
type restriction of tgNormalizedString
properties
base tgNormalizedString
used by
element tgItem/PriceInfo
facets
Kind Value Annotation
enumeration scope
enumeration to
enumeration approx
enumeration lump

simpleType tgProvis
namespace http://www.gaeb.de/GAEB_DA_XML/DA81/3.2
type restriction of tgNormalizedString
properties
base tgNormalizedString
used by
elements tgItem/Provis tgMarkupItem/Provis
facets
Kind Value Annotation
enumeration WithoutTotal
enumeration WithTotal
annotation
documentation
Bedarfsposition

simpleType tgQTakeoffRow
namespace http://www.gaeb.de/GAEB_DA_XML/DA81/3.2
type restriction of xs:normalizedString
properties
base xs:normalizedString
used by
attribute tgQDetermItem/QTakeoff/@Row
facets
Kind Value Annotation
pattern  {2,2} {9,9}.{69,69}
annotation
documentation
Aufmasszeile

simpleType tgQUHour
namespace http://www.gaeb.de/GAEB_DA_XML/DA81/3.2
type restriction of tgNormalizedString4
properties
base tgNormalizedString4
used by
element tgHourItem/QU
facets
Kind Value Annotation
maxLength 4
enumeration h

simpleType tgRefDescr
namespace http://www.gaeb.de/GAEB_DA_XML/DA81/3.2
type restriction of tgNormalizedString3
properties
base tgNormalizedString3
used by
elements tgItem/RefDescr tgMarkupItem/RefDescr
facets
Kind Value Annotation
maxLength 3
enumeration Ref
enumeration Rep

simpleType tgRNoIndex
namespace http://www.gaeb.de/GAEB_DA_XML/DA81/3.2
type restriction of xs:token
properties
base xs:token
used by
attributes tgHourItem/@RNoIndex tgMaterialItem/@RNoIndex tgMarkupItemOWN/@RNoIndex tgMarkupItemCTR/@RNoIndex tgItem/@RNoIndex tgMarkupItem/@RNoIndex
facets
Kind Value Annotation
pattern (_|[0-9]|[A-Z]|[a-z]){1,1}

simpleType tgRNoPart
namespace http://www.gaeb.de/GAEB_DA_XML/DA81/3.2
type restriction of xs:token
properties
base xs:token
used by
attributes tgHourItem/@RNoPart tgMaterialItem/@RNoPart tgMarkupItemOWN/@RNoPart tgMarkupItemCTR/@RNoPart tgBoQCtgy/@RNoPart tgItem/@RNoPart tgMarkupItem/@RNoPart
facets
Kind Value Annotation
pattern (_|[0-9]|[A-Z]|[a-z]){1,14}
annotation
documentation
Teil-OZ

simpleType tgSCType
namespace http://www.gaeb.de/GAEB_DA_XML/DA81/3.2
type restriction of tgNormalizedString
properties
base tgNormalizedString
used by
element tgCTR/SCType
facets
Kind Value Annotation
enumeration InHouseWrk
enumeration DespInHouseCap
enumeration LackOfInHouseCap
annotation
documentation
Art der Leistung

simpleType tgSectorType
namespace http://www.gaeb.de/GAEB_DA_XML/DA81/3.2
type restriction of tgNormalizedString
properties
base tgNormalizedString
used by
element tgCTR/SectorType
facets
Kind Value Annotation
enumeration Crafts
enumeration Industry
enumeration Dealer
enumeration UtilityComp
enumeration Other
annotation
documentation
Branche

simpleType tgSpecialType
namespace http://www.gaeb.de/GAEB_DA_XML/DA81/3.2
type restriction of tgNormalizedString
properties
base tgNormalizedString
used by
element tgAwardInfo/SpecialType
facets
Kind Value Annotation
enumeration Maint
documentation
Instandhaltung
enumeration MastAgree
documentation
Rahmenvertrag
enumeration MastMaintAgree
documentation
Rahmenvertrag fuer Instandhaltung
annotation
documentation
Besondere Vergabeart

simpleType tgStLNoText
namespace http://www.gaeb.de/GAEB_DA_XML/DA81/3.2
type restriction of tgNormalizedString
properties
base tgNormalizedString
used by
complexType tgStLNo
facets
Kind Value Annotation
pattern [0-9]{0,17}
annotation
documentation
Standardleistungsnummer (StLB/STLK)

simpleType tgString
namespace http://www.gaeb.de/GAEB_DA_XML/DA81/3.2
type xs:string
properties
base xs:string
used by
complexTypes tgImage tgStyle

simpleType tgSubDNo
namespace http://www.gaeb.de/GAEB_DA_XML/DA81/3.2
type restriction of tgPositiveInteger
properties
base tgPositiveInteger
used by
element tgSubDescr/SubDNo
facets
Kind Value Annotation
maxInclusive 99

simpleType tgTime
namespace http://www.gaeb.de/GAEB_DA_XML/DA81/3.2
type xs:time
properties
base xs:time
used by
elements tgMaintInfo/ContrTransTime tgOrderInfo/DeliveryTime tgOrderItem/DeliveryTime tgAwardInfo/OpenTime tgGAEBInfo/Time
annotation
documentation
Zeit

simpleType tgUpCompType
namespace http://www.gaeb.de/GAEB_DA_XML/DA81/3.2
type restriction of tgNormalizedString
properties
base tgNormalizedString
used by
attribute tgLblUpComp/@Type
facets
Kind Value Annotation
enumeration Wages
enumeration Materials
enumeration Plant
enumeration Miscellaneous
enumeration Unknown
annotation
documentation
Löhne=Wages, Stoffe=Materials, Geräte=Plant, Sonstiges=Miscellaneous, Unbekannt=Unknown

simpleType tgUPFracDig
namespace http://www.gaeb.de/GAEB_DA_XML/DA81/3.2
type restriction of tgInteger
properties
base tgInteger
used by
element tgPrjInfo/UPFracDig
facets
Kind Value Annotation
minInclusive 2
maxInclusive 3
annotation
documentation
Aufforderung, in der Angebotsphase die Einheitspreise mit zwei oder drei Nachkommasstellen anzubieten.

simpleType tgUseDurLblTime
namespace http://www.gaeb.de/GAEB_DA_XML/DA81/3.2
type restriction of tgNormalizedString
properties
base tgNormalizedString
used by
element tgItem/UseDurLblTime
facets
Kind Value Annotation
enumeration minute
enumeration hour
enumeration day
enumeration week
enumeration month

simpleType tgVersDate
namespace http://www.gaeb.de/GAEB_DA_XML/DA81/3.2
type xs:gYearMonth
properties
base xs:gYearMonth
used by
element tgSTLBBauCtlg/VersDate
annotation
documentation
Versionsdatum

simpleType tgVersion
namespace http://www.gaeb.de/GAEB_DA_XML/DA81/3.2
type restriction of tgNormalizedString10
properties
base tgNormalizedString10
used by
element tgGAEBInfo/Version
facets
Kind Value Annotation
maxLength 10
enumeration 3.2

simpleType tgWarrDur
namespace http://www.gaeb.de/GAEB_DA_XML/DA81/3.2
type restriction of tgNonNegativeInteger
properties
base tgNonNegativeInteger
used by
element tgAwardInfo/WarrDur
facets
Kind Value Annotation
maxInclusive 99
annotation
documentation
Dauer der Gewaehrleistung

simpleType tgWarrUnit
namespace http://www.gaeb.de/GAEB_DA_XML/DA81/3.2
type restriction of tgNormalizedString
properties
base tgNormalizedString
used by
element tgAwardInfo/WarrUnit
facets
Kind Value Annotation
enumeration Years
enumeration Months
annotation
documentation
Einheit der Gewaehrleistung

simpleType tgWeek
namespace http://www.gaeb.de/GAEB_DA_XML/DA81/3.2
type restriction of tgPositiveInteger
properties
base tgPositiveInteger
used by
elements tgOrderInfo/DeliveryWeek tgOrderItem/DeliveryWeek tgOrderInfo/OfferFixedPriceWeek
facets
Kind Value Annotation
maxInclusive 53

simpleType tgYes
namespace http://www.gaeb.de/GAEB_DA_XML/DA81/3.2
type restriction of tgYesNo
properties
base tgYesNo
used by
elements tgPrjInfo/AlterBidPerm tgMastAgrInfo/BidUpDown tgInvoiceShare/CounterClaim tgInvoiceHeader/CreditNote tgSTLBBauID/OutlTextPart tgSubDescr/QtySpec tgItem/QtyTBD tgSubDescr/QtyTBD tgItem/SumDescr
attribute tgTextComplement/@Empty
facets
Kind Value Annotation
enumeration Yes
annotation
documentation
Yes

simpleType tgYesNo
namespace http://www.gaeb.de/GAEB_DA_XML/DA81/3.2
type restriction of tgNormalizedString
properties
base tgNormalizedString
used by
elements tgPrjInfo/BidCommPerm tgCompleteText/ComplTSA tgCompleteText/ComplTSB tgOrderItem/Discountable tgItem/LumpSumItem tgHourItem/MarkupIt tgItem/MarkupIt tgBoQBkdn/Num tgOutlineText/OutlTSA tgItem/ProvisAccpt tgMarkupItem/ProvisAccpt tgOrderItem/Service tgOrderItem/StorageGoods tgOrderItem/TechnClarification tgItem/UPBkdn tgSubDescr/UPBkdn tgSubDescr/UPSpec
simpleTypes tgHourIt tgKeyIt tgNotAppl tgYes
facets
Kind Value Annotation
enumeration Yes
enumeration No
annotation
documentation
Yes / No


XML Schema documentation generated by XMLSpy Schema Editor http://www.altova.com/xmlspy